IR3000DAB - Radio Soundmaster - Gratis brugsanvisning og manual
Find enhedens vejledning gratis IR3000DAB Soundmaster i PDF-format.
Questions des utilisateurs sur IR3000DAB Soundmaster
0 question sur cet appareil. Repondez a celles que vous connaissez ou posez la votre.
Poser une nouvelle question sur cet appareil
Download vejledningen til din Radio i PDF-format gratis! Find din vejledning IR3000DAB - Soundmaster og tag din elektroniske enhed tilbage i hånden. På denne side er alle dokumenter nødvendige for brugen af din enhed offentliggjort. IR3000DAB af mærket Soundmaster.
BRUGSANVISNING IR3000DAB Soundmaster
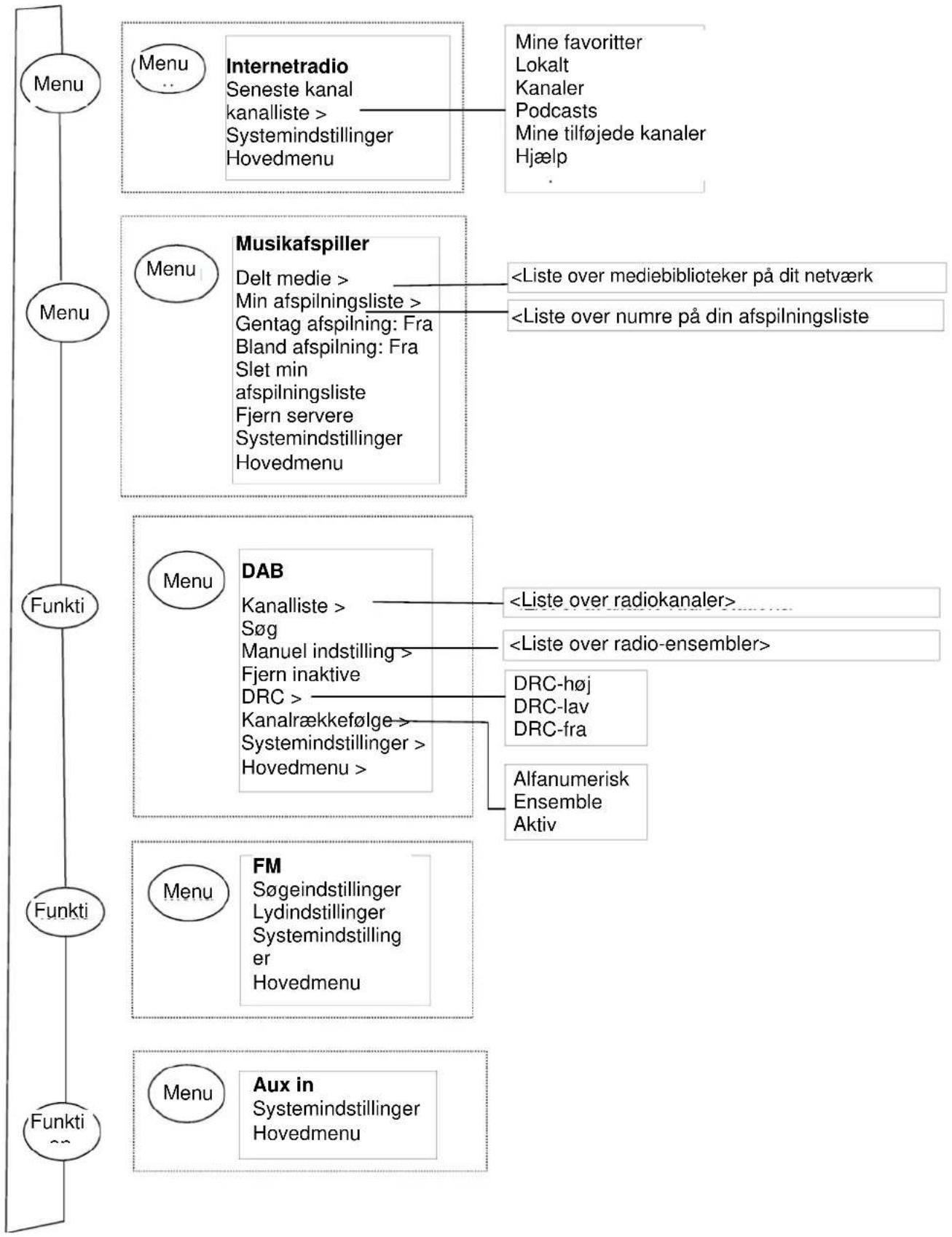
Hver modus har Modusmeny med alternativer spesifikke for den modusen.
Direkte fra radioen:
Spor på spillelisten kan være en blanding fra flere (tilgjengelige)
UPnP-servere. For å administrere spillelisten, velg Meny
Min spilleliste.
Min spilleliste
Dazed and Confused
Bird On The Wire
Birdcall Morning
Here We Go Again
Merk: Enhetens DRC innstillinger har ingen effekt hvis ikke DRC-data er inkludert i sendingen.
Stasjonsrekkefølge
Du kan velge om rekkefølgen på DAB-kanallisten skal være enten alfanumerisk, ensemble eller gyldig.
Smid ikke dette produkt ud med det normale husholdningsaffald ved enden af dens livscyklus. Aflever det til et opsamlingspunkt for genbrug af elektronik eller elektroniske apparater.
Dette er indikeret ved symbolet på produktet, brugermanualen eller indpakningen.
Materialerne er genanvendelige i overensstemmelse med deres mærkninger. Ved at genanvende, genbruge eller andre former for anvendelse af gamle apparater bidrager du til at beskytte miljøet.
Kontakt dine lokale myndigheder for detaljer omkring opsamlingspunkter.

ADVARSEL
Risiko for elektronisk chok
ÅBEN IKKE!

Advarsel: For at reducere risikoen for elektrisk chok, fjern ikke coveret (eller bagsiden). Der er ingen brugervenlige dele indeni. For serviceeftersyn kontakt kvalificeret personale.

Dette symbol indikerer tilstedeværelsen af farlig spænding inden i indkapslingen, tilstrækkelig til at frembringe elektrisk chok.

Dette symbol indikerer tilstedeværelsen af vigtige operationelle og vedligeholdelse instruktioner for enheden.
Sikkerhed, Miljømæssig og Installerings Instruktioner
- Anvend udelukkende produktet indendørs.
- Beskyt produktet imod luftfugtighed.
- Äben ikke for indkapslingen af produktet. RISIKO FOR ELEKTRISK CHOK. For serviceeftersyn kontakt kvalificeret personale.
- Forbind kun enheden til en korrekt installeret og jordbundet stikkontakt. Vær sikker på at spændingen er i overensstemmelse med specifikationerne.
• Vær sikker på at kablerne forbliver tørrer under anvendelse. Tryk eller ødeligge ikke kablerne på nogen måde. - Advarsel om afbrydelse af enheden: Stikkontakten må ikke slukkes under anvendelse.
• Stikkontakten anvendes som afbrydelsesenheden, afbrydelsesenheden skal forblive funktionsdygtig. - En ødelagt ledning eller stikkontakt skal med det samme erstattes af et autoriseret service personale.
- I tilfælde af lyn, afbryd øjeblikkeligt enheden fra stikkontakten.
- Børn skal guides af voksne ved anvendelse af enheden.
- Rengør kun enheden med en tør klud.
- Anvend IKKE RENSEMIDDEL eller SKUREKLUD.
- Udsæt ikke produktet for direkte sollys eller andre varme kilder.
• Installer enheden et sted med tilstrækkelig ventilation med det formål at undgå varme ophedning. - Tildæk ikke ventilationsåbningerne!
• Ventilationen må ikke hæmmes ved at tildække ventilationsåbningerne med ting, som eksempelvis en avis, en dug, gardiner osv. - Den må ikke udsættes for dryp eller sprøjt og ingen objekter med væske, som vaser, skal placeres på apparatet.
- Enheden må ikke udsættes for direkte sollys, meget høj eller lav temperature, fugtighed, vibrationer eller placeres i støvet omgivelser.
• Forsøg aldrig at indsætte ledninger, stikben eller andre lign. objekter i ventilationsåbninger eller åben enheden. - Installer enheden et sikkert og vibrationsfrit sted.
- Ingen åben ild, som stearinlys skal placeres på apparatet.
• Installer enheden så langt væk som muligt fra computer og mikrobølge enheder; ellers kan radiomodtagelsen blive påvirket. - Åben ikke indkapslingen eller forsøg at reparere den. Det er ikke sikkert at gøre det og vil påvirke din garanti. Reparationer foretages kun af autoriseret personale.
- Brug udelukkende kviksølv- og cadmiumfri batterier.
- Batterier må ikke udsættes for overdreven varme såsom solskin, brand eller lign.
- Brugte batterier er farlig affald og må IKKE smides I husholdningsaffaldet!!! Returnér batterierne til din forhandler eller opsamlingspunkter i dit samfund.
- Hold batterierne væk fra børn. Børn kan sluge batterier. Kontakt omgående en læge hvis det er tilfældet.
- Check dine batterier jævnligt for udslip.

Brugte batterier er farlig affald og må IKKE smides I
'hudholdningsaffaldet! Som forbruger er du lovmæssigt forpligtet til at returnere alle batterier for miljømæssige genbrugshensyn
– hvad enten batterierne indeholder skadelig indhold* eller ej).
1. Liste over betjeningsknapper på apparatet 1
1.1. Liste over betjeningsknapper på fjernbetjeningen 2
2. Kom godt i gang/Opsætning....3
2.1. Opsætningsguide 3
3. Betjening....4
3.1. Menubetjening 4
4.1. Equaliser....7
4.2. Netværk 7
4.2.1. Netværksguide 8
4.2.2. PBC-opsætning (WiFi-beskyttet opsætning)....9
4.2.3. Vis indstillinger....10
4.2.4. Wlan-region 10
4.2.5. Manuelle indstillinger....10
4.2.6. Netværksprofil 10
4.3. Tid/Dato 10
4.3.1. Indstil tid/dato (guide) 11
4.3.2. Automatisk opdatering (Fra DAB, FM eller netværk) (guide) 11
4.3.3. Indstil format (guide).... 11
4.4. Inaktiv standby.... 11
4.5. Sprog 12
4.6. Fabriksnulstilling....12
4.7. Software Opdatering 12
4.8. Opsætningsguide 12
4.9. Info....13
4.10. Baggrundslys....13
5. Internetradio 13
5.1. Sidst Aflyttede.... 14
5.2. Foretrukne 14
5.3. Gennemse....14
5.4. Søg 15
5.5. Min tilføjede kanaler 15
5.6. Oplysninger om aktivt spillende 15
5.7. Tilmelding på internet-radiportaler....16
6. Musikafspiller (Netværk)......17
6.1. Delt medie 18
6.1.1. Wake-on-LAN....19
6.1.2. Fjern servere 19
6.2. Min afspilningsliste 19
6.3. Gentag/bland 19
6.4. Oplysninger om aktivt spillende 19
6.5. Sådan opsættes en musikserver....20
6.6. Sådan deles medie med Windows Media Player 20
6.7. Sådan bruges "Play To" i Windows 7 til at streame medie 21
6.8. Sådan bruges "Play To" i Windows Media Player 21
6.9. Sådan bruges "Play To" generelt i Windows 7....22
6.10. Oplysninger om aktivt spillende 22
- DAB+ Radio 22
7.1. Sådan söger du efter kanaler....22
7.2. Sådan vælger du kanaler 23
7.3. Oplysninger om aktivt spillende 23
7.4. Indstillinger 23
- FM-radio 24
8.1. Sådan vælger du kanaler 24
8.2. Oplysninger om aktivt spillende 24
8.3. Indstillinger 25
- Fejlfinding og fejlmeddelelser 27
11.1. Fejlmeddelelser 27
11.2. Fejlfinding 28
1. Liste over betjeningsknapper på apparatet

| Nr. | Knap | Funktion/Anvendelse |
| 1 | On/Off | Tænd og sluk for apparatet. |
| 2 | Sleep | Indstil tid frem til standby, når apparatet spiller. Sæt på snooze, når alarmen er slået til. |
| 3 | Menu | Vis menuen i den aktuelle funktion. Tryk igen, for at se skærmen "Now playing". |
| 4 | Funktion | Skift mellem funktionerne: Internetradio, Musikafspiller, DAB, FM, Aux in. |
| 5 | Tilbage | Gå tilbage til forrige skærm. Under afspilning bruges denne knap til, at gå tilbage til forrige nummer eller kanalliste. |
| 6 | Vol- | Skru ned for lydstyrken |
| 7 | Vol+ | Skru op for lydstyrken |
| 8 | Information | Se flere oplysninger om kanalen eller nummeret, der spilles. Tryk igen, for at bladre gennem flere oplysningsskærme, hvor du til sidst ender på skærmen "Now playing". |
| 9 | Preset | Tryk, for at stille ind på den gemte kanal og for at åbne gem-menuen. Rul op og ned for at vælge det ønskede kanalnummer, og tryk derefter på "Select" for at bekræfte. |
| 10 | Alarm | Åbn alarm-guiden, sluk alarm (når alarmen lyder) og slå alarmer til. |
| Drejeknap | Funktion/Anvendelse |
| Drej/Vælg | Drej med og mod uret for at gå op og ned i en menu, en liste og på kanallisten. Det aktuelle menupunkt fremhæves i omvendt tekstfarve (mørke tegn på en hvid baggrund). Tryk derefter på knappen, for at vælge det fremhævede menupunkt. |
Bemærk: Nogle knapper har to funktioner alt efter om de trykkes på eller holdes nede i et par sekunder.
Liste over betjeningsknapper på fjernbetjeningen
Fjernbetjeningen virker på lignende måde som knapperne på apparatet.
| Knap | Funktion | Billede af fjernbetjeningen |
| Standby: Tænd apparatet, og stil apparatet på standby (viser ur og dato). Annuller dvalefunktion. | ![]() | |
| Skift mellem funktionerne: Internetradio, Musikafspiller, DAB, FM, Aux in. | ||
| Dvale/Snooze: Indstil tid frem til standby, når apparatet spiller. Sæt på snooze, når alarmen er slået til. | ||
| Lyd fra. | ||
| Skru op for lydstyrken | ||
| Menu: Vis menuen i den aktuelle funktion. Tryk igen, for at se skærmen "Now playing". | ||
| Søg opad efter kanal, og gå tilbage. | ||
| Søg nedad efter kanal, og gå frem. | ||
| Info: Se flere oplysninger om kanalen eller nummeret, der spilles. Tryk gentagne gange, for at bladre mellem yderligere oplysningsskærme. | ||
| Tryk, for at vælge det fremhævede menupunkt. | ||
| Abn alarm-guiden, sluk alarm (når alarmen lyder) og slå alarmer til. | ||
| Tryk, for at stille ind på den gemte kanal og for at åbne gem-menu Rul op og ned for at vælge det ønskede kanalnummer, og tryk derefter på "Select" for at bekræfte. | ||
| Skru ned for lydstyrken | ||
| Gå tilbage til forrige skærm. Under afspilning bruges denne knap til, at gå tilbage til forrige nummer eller kanalliste. | ||
| Skift: Skift sange i musikafspilleren og skift mellem gemte kanaler. | ||
| Stil ind på eller indstil radiokanal 5 eller 10. | ||
| Stil ind på eller indstil radiokanal 4 eller 9. | ||
| Stil ind på eller indstil radiokanal 3 eller 8. | ||
| Stil ind på eller indstil radiokanal 2 eller 7. | ||
| Stil ind på eller indstil radiokanal 1 eller 6. |
2. Kom godt i gang/Opsætning
De forskellige funktioner har forskellige krav:
- Internetradio kræver en passende internetforbindelse (som regel via et kabelnetværk eller trådløst netværk).
- Musikafspilleren kræver forbindelse til et kabelnetværk eller trådløst netværk.
- DAB/FM kræver en DAB/FM-udsendelse via den indbyggede antenne.
- Aux-In kræver en forbindelse via Aux-In-stikket.
Slut apparatet til en passende strømkilde med den medfølgende strømforsyning. Apparatet viser først en startskærm, og stilles derefter på den sidst anvendte funktion. Når apparatet startes første gang, åbnes opsætningen automatisk.
2.1 Opsætningsguide
Når apparatet startes første gang, skal du gennemgå en opsætningsguide, der indstiller dato/tid og netværket. Når denne er færdig, er systemet klar til brug i de fleste funktioner.

Bemærk: For at ændre disse indstillinger senere, skal du vælge Menu > System Opsætning > og vælg den ønskede indstilling (du kan læse mere i afsnit 4 "Indstillinger").

text_image
Opsætningsguide Vil du starte nu? JA NEJHvis du vil åbne opsætningsguiden igen, skal du vælge Menu > System Opsætning > Opsætningsguide. Vælg JA for at starte opsætningsguiden.
Hvis du vælger NEJ spørger apparatet dig om du ønsker at åbne guiden næste gang apparatet startes. Systemet starter derefter uden at indstille tid/dato og netværket, og åbner i stedet for hovedmenuen.
Bemærk: Hvis strømmen afbrydes, når guiden er i gang, vil guiden åbne igen næste gang apparatet startes.
Opsætningsguiden fører dig gennem de grundlæggende indstillinger for tid/dato og netværksforbindelsen. Du kan læse mere om dette i afsnit 4 "Indstillinger". Hvis du senere ønsker, at ændre indstillingerne, kan du finde alle dem i menuen "Indstillinger".
3. Betjening
For vælge en funktion, skal du trykke gentagne gange på Mode, indtil den ønskede funktionsside vises. Herefter skifter apparatet til funktionen efter et kort øjeblik. Apparatet afspiller den kanal eller det nummer, der sidst er blevet lyttet til. Hvis dette ikke er muligt, søger apparatet efter relevante kanaler eller netværk, eller brugeren bliver bedt om at indtaste den ønskede indstilling. Du kan læse mere om brugen af de forskellige funktion i hver deres afsnit.
3.1 Menubetjening
Select knappen bruges hovedsageligt til, at skifte mellem og vælge menuerne og menupunkterne. Drej på knappen, for at gå op og ned i en menu. Når det ønskede menupunkt eller værdi fremhæves, skal du trykke på Select knappen. Alle menuer og lister kører i cirkler, så når du går videre fra sidste menupunkt, starter du igen forfra på det første menupunkt. Det vil sige, hvis du går opad fra første menupunkt, kommer du frem til sidste menupunkt i menuen, osv.
Der er et rullepanel på højre side af skærmen, der viser om der er flere menupunkter udover dem du kan se på skærmen.
For at åbne en bestemt menu, skal du trykke på Menu. For at gå tilbage i menuen, skal du trykke på Back. For at lukke menuen, skal du trykke på Menu igen.
Hver funktion har en Funktionsmenu, med menupunkter kun beregnet til den pågældende funktion. F.eks. har FM-menu to funktionsmenuer: "Søgeindstillinger" og "Lydindstillinger".
Derudover hver funktionsmenu to valgmuligheder: System Opsætning og Hovedmenu >. ">" viser, at menupunktet har yderligere undermenuer.
Menuen System Opsætning indeholder System Opsætning, som brugeren kan bruges til at indstille apparatet efter eget ønske. Disse indstillinger omfatter netværk, tid, sprog og software.
Menuen Hovedmenu er en anden måde at vælge funktionerne, og indstille dvale- og alarmfunktionerne på.

text_image
FM Scan Indstilling Audio Indstilling System Opsætning > Hoved Menu >
text_image
Systemindstillinger Equaliser > Netværk > Tid/Dato > Inaktiv standby Sprog >
text_image
Hovedmenu Internetradio > Musikafspiller > DAB > FM >Nogle menuer, som f.eks. menuen "System Opsætning", har flere undermenuer.
Du kan se en menuoversigt over de forskellige funktioner, System Opsætning og hovedmenuen på næste side.

flowchart
graph TD
A["Menu"] --> B["Menu"]
B --> C["Funkti"]
C --> D["Funkti"]
A --> E["Menu"]
E --> F["Musikafspiller"]
F --> G["DAB"]
G --> H["FM"]
H --> I["Aux in"]
style A fill:#f9f,stroke:#333
style B fill:#ccf,stroke:#333
style C fill:#cfc,stroke:#333
style D fill:#fcc,stroke:#333
style E fill:#cff,stroke:#333
style F fill:#ffc,stroke:#333
style G fill:#cfc,stroke:#333
style H fill:#cfc,stroke:#333
style I fill:#cfc,stroke:#333
Figur 1 Menuoversigt

flowchart
graph TD
A["Systemindstillinger"] --> B["Equaliser >"]
A --> C["Netværk >"]
A --> D["Tid/Dato >"]
A --> E["Inaktiv standby"]
A --> F["Sprog >"]
A --> G["Fabriksindstillinger"]
A --> H["Software Opdatering"]
A --> I["Opsætningsguide"]
A --> J["Info"]
A --> K["Baggrundslys >"]
L["Normal|Flad|Jazz|Rock|Film|Klassisk|Pop|Nyheder|Min EQ|Min EQ profilopsætning"] --> M["Netværk"]
M --> N["Netværksguide"]
M --> O["SPBC Wlan-opsætning"]
M --> P["Vis indstillinger"]
M --> Q["Wlan-region"]
M --> R["Manuelle indstillinger"]
M --> S["Netværksprofil"]
T["Indstil tid/dato"] --> U["Automatisk opdatering"]
T --> V["Indstil format"]
W["Sprog 1|Sprog 2|Sprog 3|osv."] --> X["Timeout"]
X --> Y["Tænd-niveau"]
X --> Z["Dæmpet niveau"]

flowchart
graph LR
A["Hovedmenu"] --> B["Dvale"]
A --> C["Alarm"]
C --> D["Systemmindstillin"]
E["Alarm"] --> F["Aktiver: Fra|Daglig|Èn gang|Weekender|Hverdage"]
E --> G["Tid: tt:mm AM"]
E --> H["Funktion: Internetradio|Musikafspiller|DAB|FM|Aux In"]
E --> I["Gemt kanal: Seneste kanal"]
E --> J["Lydstyrke: 0-32"]
E --> K["Gem"]
Figur 2 System Opsætning og hovedmenu
3.2 Gemte kanaler
På Internetradio, DAB og FM, er det muligt at gemme op til ti kanaler, som derefter kan vælges.
Kanalerne gemmes i radioen, og kan ikke vælges på andre radioer.
For at gemme den aktuelle radiokanal, skal du holde Preset nede, indtil "Gem kanal" skærmen vises. Vælg, hvilken af de 10 kanalnumre den aktuelle kanal skal gemmes på.
For at vælge en gemt kanal, skal du trykke på Preset, og vælg derefter en af de gemte kanal. Når en gemt kanal spiller, vises dens kanalnummer Pn(P1, P2 osv.) for neden på skærmen.
4. Indstillinger
Alle indstillingerne på dette apparatet kan findes i menuen "Indstillinger".
Bemærk: Indstillingsmenuen indeholder en opsætningsguide, der er angivet som "Wizard".
Menupunkterne i indstillingsmenuen:
Equaliser
Netværksguide
Tid/Dato-guide
Inaktiv standby
Sprog
Gendan Fabriksindstillinger
Software Opdatering
Opsætningsguide
Info
Baggrundslys
4.1 Equaliser
Du kan vælge mellem forskellige EQ-funktioner, og der er en brugerdefineret indstilling (Min EQ)
For at vælge et EQ-indstilling, skal du vælge Menu >
Opsætning > Equaliser.
Du kan derefter vælge mellem en række forudindstillede funktioner og "Min EQ".
Den sidste valgmulighed (Min EQ profilopsætning) giver dig mulighed for at definere dine egne indstillinger som "Min EQ", med brugerdefinerede bas og diskant.
4.2 Netværk
- Netværksguide
- WPS-opsætning
- Vis indstillinger
- Wlan-regionsguide
- Manuelle indstillinger
- Netværksprofil

Denne enhed er kompatibel med alle almindelige netværksprotokoller og krypteringsmetoder, herunder WPS (WiFi Protected Setup).
For at forbinde dette apparat til dit netværk, skal du bruge følgende:
- En kabelforbundet router og et Ethernet-kabel (RJ45).
- En Wi-Fi-router, sammen med en adgangskode og dette er indstillet.
For at vælge et netværk, skal du bruge enten netværksguiden eller de manuelle indstillinger.
4.2.1 Netværksguide
Denne guide hjælper dig med, at oprette en forbindelse til et netværk. Denne guide åbnes også automatisk, som en del af opsætningsguiden. Skærmbillederne og valgmuligheder afhænger af hvilket type netværk og netværksbeskyttelse der bruges.
Valg af netværk
Når netværksguiden åbnes, søger apparatet automatisk efter tilgængelige trådløse netværker, og viser en liste over SSID'er (Service Set Identifier). Valgmulighederne, der vises med "WPS" i parentes, betyder at netværkerne er beskyttede med adgangskode (WiFi Protected Setup). Du kan læse mere om dette i afsnittet 4.2.2 PBC-opsætning (WiFi Protected Setup).
Dette apparatet husker loginoplysningerne fra de sidste fire trådløse netværker, som det har være forbundet til, og det opretter automatisk forbindelse til dem, når de er tilgængelige. Hvis netværksforbindelsen midlertidigt
afbrydes, genopretter apparatet automatisk forbindelsen.
WiFi-netværk (SSID), vælg et netværk på listen.
For at oprette forbindelse til et kabelnetværk, skal du vælge [Wired], når Ethernet-kablet fra kabel-routeren er sat i Ethernet-stikket på apparatet.
Åbne netværker
Hvis netværket er åbent (ikke-krypteret), opretter apparatet forbindelsen, uden brug af yderligere oplysninger. Se afsnittet "Når dette er gjort"

text_image
SSID Lufthavn Hinston_dg [WPS]Andre IR So [WPS]DLNAL_kunStandard krypterede netværker
Hvis det trådløse netværk er beskyttet, giver den efterfølgende skærm dig mulighed for at indtaste netværksnøglen eller adgangskoden.
Bemærk: Standardadgangskoden på de fleste trådløse routere står gerne på en etiket på routeren.
For at indtaste netværksnøglen (adgangskoden), skal du bruge Select-knappen til at markere tegnene, og tryk på knappen for at vælge dem. Som adgangskoden indtastes kan den ses øverst på skærmen.
Der er også tre valgmuligheder, Tilbage, OK og Annuller på indtastningsskærmen. Disse kan vælges med Select-knappen, eller du kan trykke på Info-knappen, som flytter markøren direkte til Tilbage.

text_image
Tast 0 1 2 3 4 5 6 7 8 9 . _ - @ , a b c d e f g h i j k l m n o p q r s BKSP OK CANCELNår dette er gjort
Apparatet opretter automatisk forbindelse til det valgte netværk.
Hvis forbindelsen afbrydes, går apparatet tilbage til det tidligere skærmbillede, og prøver igen. For at afslutte processen, skal du bruge knapperne Back/Menu.
Hvis netværksforbindelsen afbrydes, genoprettes forbindelsen automatisk.
4.2.2 PBC-opsætning (WiFi Protected Setup)
På WPS-krypterede netværker står der "WPS" ved siden af netværksnavnet, og forbindelsen kan oprettes på to måder. Vælg en og følgende valgmuligheder. Når netværksguiden bruges, har du mulighed for, at springe over WPS.
Tryk på knap
Apparatet beder dig om at trykke på forbind-knappen på routeren, hvorefter du skal trykke på Select-knappen.
Pinkode> denne valgmulighed opretter en 8-cifret kode, som du skal indtaste på din trådløse router.
Spring over WPS >
Indtast koden på et standard krypteret netværk, som beskrevet ovenfor.
Apparatet opretter forbindelse til netværket. Se afsnittet 'Når dette er gjort" ovenfor.
Du kan læse mere om, hvordan du opretter et WPS-krypteret netværk i brugerhåndbogen til din WPS-router.

text_image
SSID_ Vent venligst Tilslutter.
text_image
WPS-opsætning Tryk på WPS-knap ved den anden ende Tryk på 'VÆLG' for at fortsætte
text_image
WPS-opsætning Indtast pinkode 40128764 ved den anden ende Tryk på 'V/ELG' for at fortsætte4.2.3 Vis Indstillinger
Viser indstillingerne på den aktuelle netværksopsætning, herunder:
- Aktive forbindelser
- MAC-adresse
- WLAN-region
- DHCP
- SSID
- IP-adresse
- Undernetmaske
- Standardgateway
- Foretrukken DNS
- Alternativ DNS
4.2.4 Wlan-region
Viser en liste over regioner, så apparatets vlan-indstillingerne kan konfigureres. Vælg regionen eller stedet, hvor apparatet skal bruges.
4.2.5 Manuelle indstillinger
Du kan også se og konfigurere netværksindstillingerne via Menu > System Opsætning > Netværk > (For f.eks. at oprette et kabelnetværk).
Erfarne brugere vil muligvis finde disse muligheder nyttige til at diagnosticere og finde netværksproblemer.
4.2.6 Netværksprofil
Her vises en liste over de netværker, som apparatet husker (højst op til 4 netværker). Du kan se listen over registrerede netværk via Menu > System Opsætning > Netværk > Netværksprofil > Herfra kan du slette uønskede netværker, ved at dreje og trykke på Select-knappen, og derefter bekræfte med Ja.
4.3. Tid/Dato
- Indstil tid/dato
• Automatisk opdatering - Indstil format
4.3.1 Indstil tid/dato (guide)
Datoen og tiden vises som dd-mm-åååå og tt:mm AM/PM, og den første værdi, dd, er aktiv (blinker).
Indstil hver værdi med Select-knappen. Når en værdi indstilles ved at trykke på Select-knappen, skiftes der til den næste værdi, som kan indstilles.
4.3.2 Automatisk opdatering (fra DAB, FM eller netværk) (guide)
Den automatisk opdatering bruger data, der sendes over DAB, FM eller internettet. Uret opdateres kun, når apparatet er på en tilsvarende funktion, så det er bedst at vælge en funktion, du bruger regelmæssigt.
DAB og FM bruger tidssignaler, der sendes via radiotransmissionerne.

text_image
Indstil tid/dato 05-02-2013 1:15 PM
text_image
Indstil tid/dato Opdater fra DAB Opdater fra FM opdater fra netværk Opdater ikkeNetværk bruger et tidssignal, der sendes fra Frontier Silicon's internet-radiportal, når apparatet er på en netværksforbunden funktion.
- Vælg mellem "Opdater fra DAB", "Opdater fra FM", "Opdater fra netværk" og "Opdater ikke".
- Hvis du opdaterer fra netværket, skal du indstille din tidszone.
- Hvis dit land bruger DST, vil den automatiske tidsopdatering fra netværket muligvis være forkert med en time. Når sommertiden starter (om vinteren), skal du slå Sommertid til, så dette rettes.
Bemærk, at hvis du opdaterer tiden via DAB eller FM, påvirker DST ikke tiden på apparatet.
Apparatet opdaterer automatisk fra den valgte kilde, når tidsoplysningerne er tilgængelige.
4.3.3 Indstil format (guide)
Giver dig mulighed for at skifte mellem 12 og 24 timers visning,
4.4 Inaktiv standby
Gør det muligt at vælge, hvor lang tid der skal gå uden brug af apparatet, før det går på standby (standardindstillingen er 2 timer).
4.5. Sprog
Standardsproget er engelsk. For at ændre sproget, skal du vælge Menu > System Opsætning > Sprog > og vælg derefter dit sprog.
Liste over sprog
| Nr. | Sprog | Nr. | Sprog | Nr. | Sprog | Nr. | Sprog | Nr. | Sprog |
| 1 | Engelsk | 4 | Finsk | 7 | Italiensk | 10 | Spansk | 13 | Tyrkisk |
| 2 | Dansk | 5 | Fransk | 8 | Norsk | 11 | Portugisisk | ||
| 3 | Hollandsk | 6 | Tysk | 9 | Polsk | 12 | Svensk |
4.6 Fabriksnulstilling
Hvis apparatet fabriksnulstilles, nulstilles alle brugerindstillinger til standardindstillinger, hvilket betyder at tid/dato, netværkskonfiguration og gemte kanaler nulstilles. Men radioens aktuelle softwareversion, samt dens registrering på Internetradiportalerne, beholdes. Det vil sige at dine foretrukne internet-radioer beholdes, medmindre du omregistrere din radio med en anden konto på portalens hjemmeside.
For at fabriksnulstille apparatet, skal du vælge Menu > System Opsætning > Fabriksnulstilling fortsæt > Ja.
4.7 Software Opdatering
Fra tid til anden udsender Frontier Silicon softwareopgraderinger med fejlrettelser og/eller yderligere funktioner. Du kan enten selv tjekke efter disse manuelt, eller du kan indstille apparatet til at tjekke regelmæssigt (dette er standarden). Hvis apparatet finder nye softwareopdateringer, bliver du spurgt, om du vil gå videre med opdateringerne. Hvis du siger ja til dette, downloads og installeres den nye software. Alle brugerindstillingerne beholdes, når softwaren opdateres.
ADVARSEL: Før du starter en softwareopgradering, skal du sørge for at apparatet er tilsluttet en stabil strømforsyning. Hvis strømmen afbrydes under en Software Opdatering, kan apparatet tage permanent skade.
For at slå automatisk søgning efter opdatering til og fra, skal du vælge Menu > System Opsætning > Software Opdatering > Auto opdatering.
4.8 Opsætningsguide
Her kan du altid starte opsætningsguiden. Den guider dig gennem de vigtigste indstillinger i følgende rækkefølge:
- Dato/Tid - Indstil format
- Automatisk opdatering - vælg tidsopdateringskilde eller "Opdater ikke".
- Indstil tid/dato (dette trin er kun nødvendigt, hvis du har valgt "Opdater ikke" under "Automatisk opdatering".
- Netværksguiden åbner automatisk (se afsnit 4.2.1 Netværksguide).
Når du er forbundet til en netværk, afsluttes guiden.
4.9 Info
Viser oplysninger om det aktuelle system, herunder:
• Softwareversion: Softwareversionsnummer
- Radio ID: En unik kode, der bruges til at identificere denne radio.
- Radionavn: (Navnet, som radioen identificeres med på et netværk.
4.10 Baggrundslys
Apparatets skærm kan indstilles til dæmpe efter en bestemt tid, når enheden er på standby. Her kan du indstille, hvor lang tid der skal gå før lyset i skærmen dæmpes, samt lysstyrken før (Tænd-niveau) og efter (Dæmpet niveau) den dæmpes.
Lysstyrken når skærmen er tændt kan være Høj, Mellem og Lav eller Automatisk.
Lysstyrken når skærmen er dæmpet kan være Mellem, Lav eller Slukket.
5. Internetradio
Apparatet kan afspille tusindvis af radiokanaler og podcasts fra hele verden via en bredbåndsforbindelse.
Når radioen stilles på internetradio, kontakter den Internetradioportalen og får en liste over kanaler, der er organiseret i forskellige kategorier, såsom "Country", "Mest populære" og "Genre". Når du vælger en kanal, forbinder apparatet direkte til kanalen.
Portalen åbner også for flere lister over foretrukne kanal, som du kan tilpasse, f.eks. Allans kanaler, Pias favorit talkshows.
For at bruge favoritfunktionen, skal du melde din radio til på portalens hjemmeside, som beskrevet i afsnit 5.7 Tilmelding på internet-radiportaler. Hvis du har flere Frontier Silicon-radioer, kan du melde dem alle til på samme konto, så hver radio har adgang til dine favoritlister. Dine favoritter kan tilføjes direkte via apparatet eller via en computer med en webbrowser.
For at bruge internetradioen, skal du trykke på Mode indtil skærmen viser "Internetradio" eller vælg Menu > Hovedmenu > Internetradio.
Bemærk: Kanallisten kommer fra Internetradiportalen, så den kan kun hentes, när apparatet er forbundet til internettet. Kanallisterne og undermenuerne kan ændre sig fra tid til anden.
Kanalerne kan vælges på forskellige måder.
Direkte fra radioen:
- Sidst Aflyttede
- Gemte kanaler
Fra portalen via Menu > Stations Liste > menu: - Placering - find en radiokanal baseret på dens placering i verden.
- Genre - søg efter kanaler, der sender den type musik du kan lide.
- Søg efter kanaler - søg efter et kanalnavn.
- Populære kanaler - viser en liste over de mest populære kanaler på internettet.
- Nye kanaler - viser en liste over de nyeste kanaler.

text_image
Internetradio Sidst Aflyttede > Stations Liste > Systemmindstillinger > Hovedmenu >5.1 Sidst Aflyttede
Når Internetradiofunktionen genstarter, stiller radioen ind på den Sidst Aflyttede, der blev lyttet til. For at vælge en anden kanal, du har lyttet til for nylig, skal du vælge Menu > Sidst Aflyttede, og vælg derefter en kanal på listen. Dine seneste kanaler vises øverst på listen.
5.2 Favoritter
Dine favoritter gemmes på Internetradioportalen. Før du opretter en konto på portalen via vores hjemmeside (www.wifiradio-frontier.com), gemmes dine favoritter kun på radioen, hvor du har indstillet dem. Når du har oprettet en portal-konto, samles alle dine favoritter fra dine radioer på en fælles liste. Denne liste kan bruges af alle radioerne på din konto.
For at gemme en afspillende kanal som favorit, skal du holde Select-knappen nede indtil skærmen viser "Favorit tilføjet". Kanalen kan findes på standard-favoritlisten "Kanaler".
For at vælge en favorit, skal du vælge Menu > Kanalliste > Mine favoritter > [Favoritliste] >> [Kanal].
5.3. Gennemse
For at gennemse internet-udsendelser, skal du vælge Menu > Kanalliste > og kik herefter menuerne igennem, og find de ønskede udsendelser. F.eks.: Vælg kanaler:

text_image
Internetradio Mine favoritter > Lokalt > Aflyttede Liste > Podcasts >Og menuen "Kanaler" vises, hvor du skal vælge "Genre":

text_image
Aflyttede Liste Lokalitet > Genre > Søg efter kanaler > Populære kanaler > Nye kanaler >For at åbne menuen "Genre", skal du vælge "Blues":

text_image
Genre Alternativt > Ambient > Bigband > Bulgarass > Blues >I menuen "Blues" kan du vælge en kanal på en liste eller fra bestemte lande.

text_image
Blues Alle kanaler > Fremhævede kanaler > Brasilien > Bulgarien > Canada >Vælg en radiokanal på listen, for at stille ind på den.
5.4 Søg
Du kan også søge efter kanaler og podcasts med særlige nøgleord i deres titel.
For at søge efter kanaler, skal du vælge Menu > Kanalliste > og vælg derefter en kanal >

text_image
Aflyttede Liste Location > Genre > Søg efter kanaler > Populære kanaler > Nye kanaler >Indtast et søgeord, ved at vælge tegn, og vælg derefter OK
Indtastningsskærmen virker på samme måde som indtastningen af Wi-Fi-adgangskoden.

text_image
T Netværksnøgle: 0 1 2 3 4 5 6 7 8 9 . _ - @ . a b c d e f g h i j k l m n o p q r s BKSP OK CANCELVælg en udsendelse på listen.
Du kan også vælge bestemte podcast-episoder.

text_image
Søg efter kanaler 1.fm Bay Smooth Jazz 1.fm Bombay Beats Inc.... 89.7 Bay Anterne Bayern Antenne Bayern 80er....5.5 Mine tilføjede kanaler
Selvom Internetradiportalen indeholder tusindvis af kanaler, er der muligvis andre kanaler, som du ønsker at lytte til. Du kan føje dine egne kanaler til portalen. Disse tilføjede kanaler kan findes på apparatet ved at vælge Menu > Stations Liste >
5.6 Oplysninger om aktivt spillende
Mens radioen streamer, viser skærmen navn og beskrivelse på afspilningen. Hvis oplysninger om kunstner og nummeret er tilgængelig, vises de også. Hvis du vil se yderligere oplysninger, skal du trykke på "Info".
Hver gang du trykker på "Info", vises nye oplysninger i følgende rækkefølge:
Kunstner og nummer (standard, hvor det er muligt)
Kanalbeskrivelse
Kanalgenre og placering
Signalsikkerhed
Codec og samplingfrekvens
Afspilningsbuffer
Dags dato
5.7 Tilmelding på Internetradiportaler
På hjemmesiden med Frontier Silicon's Internetradiportal kan du organisere dine favoritlister, og lytte til internetradio på en computer.

text_image
FRONTIER SILICON Radio Portal Access global stations Personalise favourites Search. Browse. Find. Playing Radio Moris 128 K Segavibes faya av Mark's radio Station name Location Genre Stream 2 Ten FM Reading United Kingdom Electronica WMA 128K BBC Radio 2 London United Kingdom Variety RealPlayer 44K Capital Radio London United Kingdom Top 40 WMA 128K Virgin Radio London United Kingdom Pop MP3 128K On Air Power Internet Only World Asia MP3 128K Antenna Uno Catania Italy Dance MP3 96K BBC Radio 1 London United Kingdom Top 40/Dance/Rock RealPlayer 16K Radio Ozair Internet Only World Middle East MP3 128K 108 Xtra United Kingdom Electronica MP3 256K Capital FM 96.4 Nairobi Kenya Pop WMA 20K BBC R5LiveSportX International London United Kingdom Sports WMA 48K Classic FM London United Kingdom Classical WMA 128K
text_image
Hent adgangskode Adgangskode FYXT8PPFor at melde din radio til på portalen, skal du stille den på internetradio, og hent derefter din unikke adgangskode til portalen ved at vælge Menu > Kanalliste > Hjælp> Vis adgangskode > og skriv adgangskoden ned.
Bemærk: Den viste adgangskode er kun gyldig i et par minutter. Hvis du ikke tilmelder din radio inden for det pågældende tidsrum, skal du gentage ovenstående trin for, få en ny adgangskode, og prøv derefter igen.
Adgangskoden til portalen må ikke forveksles Radio-id'et.
Besøg portalens hjemmeside på www.wifiradio-frontier.com.
Hvis dette er dit første besøg på portalen, skal du åbne en ny konto ved, at indtaste følgende oplysninger:
Adgangskode,
din e-mailadresse,
adgangskode til din radiomodel (RD1363DAB).
Hvis du allerede har en konto og ønsker at tilføje en ekstra radio, skal du logge på din konto, og vælge Mine præferencer > Tilføj en trådløs radio mere.
Når din radio er meldt til på portalen, kan du bruge internet-radioens favoritter og tilføjede kanaler.
- Musikafspiller (netværk)
Musikafspilleren spiller musikfiler som MP3-, AAC-, WMA- og FLAC-filer fra en computer på det lokale netværk, eller fra en harddisk.
For at åbne musikafspilleren, skal du enten tryk på Mode indtil skærmen viser Musikafspiller, eller vælg Menu
Hovedmenu > Musikafspiller.
Når musikafspiller er åben, skal du trykke på Menu, og vælg Delte filer.

text_image
Musikafspiller Delte filer > Min afspilningsliste > Gentag afspilning: ikke tilsluttet Shuffle-afspilning: ikke tilsluttetHvis du allerede spiller en musikfil, kan du trykke på Back i stedet for
Menu, for at gå tilbage til det sidst besøgte menupunkt i menu-træet. album via de delte medier, som beskrevet i afsnit 6.1 nedenfor.
Du kan f.eks. lytte til nummer 1 i et
- Når du trykker på Back, går du tilbage til albummets nummerliste.
- Når du trykker på Back igen, vises den pågældende kunstners albummer.
- Når du trykker på Back igen, vises alle kunstnerne, osv.
6.1 Delte medier
Vælg Menu > Delte medier
Hvis du har oprettet delte medier (du kan læse mere i afsnittet 6.5 "Sådan opsættes en musikserver"), kan du se
Lyd. Hvis du deler medie på flere computere, vises de andre computere og du kan trykke på Select, for at vælge mediet, som du ønsker at afspille.
Herfra oprettes menuerne fra den delte medieserver (typisk Windows Media Player). Den første menu viser en liste over medietyper, som f.eks. Musik, Video, Billeder og Afspilningslister. Dette apparat kan kun afspille musik og afspilningslister.

text_image
CAM-VISTA-PC:Vista-P Musik > AfspilningslisterDer er også en søgefunktion, der finder numre på lignende måde som internetradio-søgning, som beskrevet på side 13

text_image
Musik Alt musik > Genre > Alle kunstnere > Medvirkende kunstnere > Kunstneres albummer >I menuen "Musik" kan du vælge musiknumre på forskellige måder. Vælg en af valgmulighederne, for finde den musik, du vil lytte til.

text_image
Alt musik The Chain > Chelsea Hotel No.2 > Chelsea Hotel No.2 > Communication Breakd > Communication Breakdo >Når du har fundet et nummer, skal du trykke på Select. Et kort tryk afspiller nummeret med det samme, og et langt tryk føjer nummeret til "Min afspilningsliste". Du kan også føje hele albumer til "Min afspilningsliste".
Afspilningslister, som du har oprettet på din delte medieserver, kan tilgås og afspilles via "Afspilningslister" i menuen "Delte medier".
6.1.1 Wake-on-LAN
Når delte medier vælges, vises en liste over tilgængelige musik-servere.
Hvis et spørgsmålstegn vises før servernavnet, betyder det at serveren er blevet set før, og understøtter Wake-on-LAN, men den kan i øjeblikket ikke findes på netværket. Hvis en server med et spørgsmålstegn vælges af brugeren, vil apparatet forsøge at aktivere serveren, og oprette en forbindelse til den. I nogle tilfælde er dette ikke muligt, da serveren ikke kan forbindes til netværket, eller den er muligvis slukket.
6.1.2 Fjern servere
Fra tid til anden kan det være nødvendigt at fjerne servere, der viser spørgsmålstegn foran servernavnet. F.eks., hvis apparatet flyttes til et nyt netværk, eller hvis en Wake-on-LAN-server fjernes fra dit nuværende netværk.
For at gøre dette, skal du gå til Menu > Prune-servere > Ja.
Apparatet kan have en kø på op til 500 numre i "Min afspilningsliste". Numrene i afspilningslisten kan være en blanding fra flere (tilgængelig) UPnP-servere. For at styre afspilningslisten, skal du vælge Menu > Min afspilningsliste.

text_image
Min afspilningsliste Dazed and Confused Bird On The Wire Birdcall Morning Here We Go Again- For at se gennem afspilningslisten, skal du rulle på Select-knappen. UPuP-numre vises med deres navn.
- For at afspille afspilningslisten fra et bestemt nummer, skal du trykke kort på Select.
- Hvis du vil slette et nummer fra afspilningslisten, skal du holde Select-knappen nede. Og bekræft derefter med JA.
Hvis du vælger et nummer/album/mappe til øjeblikkelig afspilning (uden brug af afspilningslisten), beholdes afspilningslisten. Afspilningslisten beholdes også, selv apparatet går på standby.
6.3 Gentag/bland
Du kan gentage numre eller afspille dem i vilkårlig rækkefølge ved at vælge Menu > Gentag afspilning eller Menu > Vilkårlig afspilning
6.4 Oplysninger om aktivt spillende
Mens der afspilles et nummer, viser skærmen oplysninger om nummeret og kunstneren (UPnP). Der vises også en statuslinje med forløbet på afspilningen og nummerets samlet længde. Nederst på skærmen, viser et ikon UpnP. For se yderligere oplysninger, skal du trykke på Info.
Hver gang du trykker Info, vises nye oplysninger i følgende rækkefølge:
- UPnP: Afspilningens statuslinje (standard), kunstner, album, codec/samplingfrekvens, bufferstatus og dags dato.
6.5 Sådan opsættes en musikserver
For at apparatet kan afspille musikfiler fra en computer, skal computeren indstilles til at dele filerne eller medierne.
Med UPnP mediedeling kan enheder som RD1363DAB afspille musik fra et delt mediebibliotek, og navigere gennem tag-menuer, såsom Kunstner, Album og Genre. Hvis du bruger en passende server, såsom en PC med Windows Media Player 10 eller nyere (WMP), og dit musikbibliotek er tagget, kan det anbefales det at bruge mediedeling. Det er kun UPnP-serveren, der skal sættes op.
Bemærk: iTunes virker i øjeblikket ikke som en UPnP-medieserver, men der findes tilføjelser, der virker med et iTunes-bibliotek.
6.6 Sådan deles medie med Windows Media Player
Den mest almindelige UPnP-server er Windows Media Player (10 eller senere). Men du kan også bruge andre UPnP-platforme og servere. Hvis du vil konfigurere WMP til deling af medier, skal du gøre følgende:
- Sørg for, at din pc er netværksforbundet.
- Sørg for, at radioen er tændt, og forbundet til det samme netværk.
- I WMP, skal du føje de ønskede lydfiler og mapper til mediebiblioteket, som du ønsker at dele med apparatet (Bibliotek > Føj til bibliotek).
- Slå mediedeling til i WMP (Bibliotek > Mediedeling).
Sørg for, at radioen har adgang til de delte medier, ved at vælge mediet og klikke på Tillad. Du kan også give det delte medie et navn under Settings. Klik på OK for at lukke dialogboksen.
Din pc er nu klar til at streame musik til radioen. WMP UPnP-service kører i baggrunden. Du behøver ikke at åbne WMP.

En af de nye funktioner i Windows 7 hedder "Play To", og bruges til at afspille medie på dit apparat fra din pc (Windows 7), og kan derved bruges som en universel fjernbetjening til din mediesamling.
Dette apparat understøtter industristandarden DLNA (Digital Living Network Alliance) 1.5 digital medie-rendering. Denne funktion - "Play To" - giver dig mulighed for, at afspille dit medie på andre enheder i dit hjem, og kombinere medie-streaming. Dette styres med en tilsluttet medie-modtager, så indholdet fra en anden pc (Windows 7) på netværket kan streams.
6.8 Sådan bruges "Play To" i Windows Media Player
Windows Media Player gør det nemt at styre dine medier, finde elementer, du ønsker at spille, og åbne "Play to".
Hvis du vil vælge elementer, som du ønsker at spille, skal du gøre følgende:
- Klik på Start-knappen efterfulgt af "Alle programmer", og klik derefter på "Windows Media Player".
Hvis afspilleren er åben og i gang, skal du klikke på knappen "Skift til bibliotek" øverste til højre i afspilleren. - Hvis listen lukket, eller hvis Brænd- eller Synk-fanerne er åbne, skal du klikke på fanen "Afspil".
- Find de elementer, du ønsker at spille i biblioteket, og træk dem fra oplysningsvinduet til listen.
- Klik på knappen "Play To" øverst på listen, og klik på enheden på netværket, som skal modtage medierne.
- I dialogboksen "Play To" skal du bruge afspilningsfunktionerne til at afspille, pause eller stoppe mediestreamingen, og til at skifte til næste eller forrige nummer på listen.
6.9 Sådan bruges "Play To" generelt i Windows 7
Udover Windows Media Player, kan du også streame medier til denne enhed med "Play To", ved at højreklikke på musikfilerne. For at vælge musikfiler og streame dem til dette apparat, skal du gøre følgende:
- Klik på filerne, du vil streame til dette apparat.
- Højreklik på de markerede filer, hold markøren på "Play To", og klik derefter på enheden på netværket, der skal modtage medierne.
- I dialogboksen Play To, skal du bruge afspilningsfunktionerne til at afspille, pause eller stoppe mediestreamingen, og til at skifte til næste eller forrige nummer på listen.
6.10 Oplysninger om aktivt spillende
Mens der afspilles et nummer, viser skærmen navnet på nummeret (UPnP). Der vises også en statuslinje med forløbet på afspilningen og nummerets samlet længde. Nederst på skærmen indikerer et ikon brugen af UPnP. vis du vil se yderligere oplysninger, skal du trykke på Info.

text_image
Musikafspiller 4:30PM lazed and Confused 0:10 6:26 UPnPHver gang du trykker på Info, vises nye oplysninger i følgende rækkefølge.
- Kunstner, album, codec/samplinghastighed, afspilningsbuffer
7. DAB-radio
DAB-radioen modtager DAB/DAB+ digitalradio, og viser oplysninger om kanalen, streamingen og nummeret, der afspilles.
For at bruge DAB-funktionen, skal du enten trykke på Mode indtil skærmen viser DAB-radio eller vælg Menu > Hoved menu > DAB.

text_image
BBC Radio 6Music Spiller nu: BAD GIRLS af M.I.A.7.1 Sådan söger du efter kanaler
Første gang du vælger DAB-radioen, eller hvis kanallisten er tom, søger apparatet automatisk efter tilgængelige kanaler. Du skal muligvis også søge efter kanaler manuelt, for at opdatere kanallisten af en af følgende årsager:

text_image
Fuld Scanning Kanaler: 0 Scanning- Tilgængelige kanaler ændrer sig fra tid til anden.
- Hvis signalmodtagelsen var dårlig under den første søgning (f.eks. hvis antennen ikke var trækket ud), vil kanallisten muligvis være tom eller ikke indeholde samtlige kanaler.
- Hvis nogen af dine kanaler modtages dårligt, og du ønsker kun at modtage kanaler med et stærkt signal.
For at søge efter kanaler manuelt, skal du vælge Menu > Fuld Scanning.
Når søgningen er færdig, viser radioen en liste over tilgængelige kanaler.
Hvis der er et spørgsmålstegn ved siden af en kanal på listen, betyder det at kanalen i øjeblikket ikke er tilgængelig. Dette er muligvis kun midlertidigt, afhængig af hvorfor signalet er tabt.
Kanaler, som sandsynligvis ikke bliver tilgængelige igen, kan godt fjernes fra listen (hvis du f.eks. er flyttet væk fra sendeområdet).
For at fjerne kanaler på listen, som ikke er tilgængelige, skal du vælge Menu > Fjern ikke aktive.
7.2 Sådan vælger du kanaler
For at lytte til og skifte kanal, skal du dreje påSelect-knappen, hvorefter der vises en liste over kanaler, som du kan vælge. Kanaler, der vises med spørgsmålstegn (?) er ikke tilgængelige. Når du vælger en kanal, afspilles den, og skærmen viser oplysninger om kanalen og nummeret, eller om selve kanalen.
Eller du kan bruge "Spol Frem" og "Spil Tilbage"-knapperne, til at skifte mellem kanalerne.
Du kan også gemme kanalerne, som beskrevet i afsnittet "Gemte kanaler".
7.3 Oplysninger om aktivt spillende
Mens streamingen spiller, viser skærmen dens navn og DLS-oplysningerne, der udsendes af kanalen. Dette giver dig oplysningerne i real-time, såsom programnavn, nummertitel og kontaktoplysninger. Stereoudsendelser er angivet med et ikon øverst på skærmen. vis du vil se yderligere oplysninger, skal du trykke på Info.
Hver gang du trykker på Info, vises nye DLS-oplysninger i følgende rækkefølge, såsom programtype/ensemble-navn/frekvens/signalstyrke/fejlprocent/bitrate/codec/kanaler/dags dato og DL Plus (hvis tilgængelig).
7.4 Indstillinger
Dynamisk kompression
Nogle DAB-udsendelser indeholder en dynamisk kompressionsfunktion (DRC). Denne funktion gør det muligt at komprimere lydstreamingen, så styrken på de stille lyde forøges, og styrken på høje lyde reduceres, som er nyttig hvis du lytter til musik med et højt dynamisk område i et støjende miljø (f.eks. klassisk musik, mens du laver mad).
Hvis du vil ændre DRC på dette apparat, skal du vælge Menu > DRC og vælg derefter mellem DRC-høj, DRC-lav og DRC fra.
Bemærk: DRC-indstillingerne på dette apparat virker ikke, hvis der ikke er nogen DRC-data i udsendelsen.
Kanalrækkefølge
Du kan vælge, om rækkefølgen på DAB-kanallisten skal være Alfanumerisk, Ensemble eller Aktiv.
Ensemble samler kanaler, der udsendes på samme ensemble, i en gruppe, som f.eks. BBC og DR. Aktiv samler aktive kanaler i alfanumerisk rækkefølge, efterfulgt af kanaler der ikke udsender.
For at ændre rækkefølgen på kanalerne, skal du vælge Menu > Kanalrækkefølge > og vælg derefter mellem Alfanumerisk, Ensemble og Aktiv.
8. FM-radio
FM-radioen modtager analogradio på FM-båndet, og viser RDS-oplysninger (Radio Data System) om kanalen og udsendelsen (når den sendes).
For at bruge FM-funktion, skal du enten trykke på Mode indtil skærmen viser FM-radio, eller vælg Menu > Hoved menu > FM.

text_image
FM 4:29PM BBC R4 Kunst R·D·S D×17+8.1 Sådan vælger du kanaler
For at finde en kanal, skal du trykke på Select. Frekvensbåndet vises, när apparatet söger efter FM-kanaler. Du kan også vælge at søge op og ned manuelt med hurtige tryk, eller ved at dreje på Select-knappen.
Bemærk: Det er mulig kun at søge efter kanaler med stærke signaler (se afsnittet 8.3 Indstillinger). Du kan også gemme kanalerne, som beskrevet i afsnittet "Gemte kanaler".
8.2 Oplysninger om aktivt spillende
Når en FM-kanal afspilles, viser skærmen en af følgende to oplysninger:
- Hvis kanalen ikke udsender nogen RDS-oplysninger, vises den aktuelle frekvens.
8.3 Indstillinger
Scan Indstilling
Som standard stopper FM-søgning ved hver fundne kanal. Dette kan også være kanaler med dårlig signalmodtagelse (hvisle). Hvis du kun ønsker, at søge efter kanaler med en stærk signalstyrke, skal du vælge Menu > Scan Indstilling > Kun kraftige Stationer? > Ja.
Audio Indstilling
Som standard afspilles alle stereokanaler i stereo. På kanaler med dårlig signalmodtagelse, kan der være støj i lyden (støj). For at afspille kanaler med dårlig signalmodtagelse i mono, skal du vælge Menu > Audio Indstilling > FM svag modtag.: Kun Mono > Ja.
9. Aux in
Med Aux in-funktionen kan du afspille lyden fra en ekstern kilde, såsom en MP3-afspiller.
For at afspille med Aux in, skal du:

text_image
Aux In 2:33PM Audio input Dags dato: 06/02/2013- Skru ned for lyden både på dette apparat og på den tilsluttede lydkilde, hvis muligt.
- Slut den eksterne lydkilde til 3,5 mm stereostikket.
- Tryk enten på Mode indtil skærmen viser AUX eller vælg Menu > Hoved menu > Aux In.
- Indstil lydstyrken på dette apparat, og på den tilsluttede lydkilde, hvis nødvendigt.
Apparatet er udstyret med et ur/kalender, samt to alsidige alarmer med snooze og en dvalefunktion til, at slukke systemet efter et indstillet tidsrum. Begge alarmer kan indstilles på alle funktionerne.
For at indstille uret/kalenderen, bedes du venligst se afsnittet "Kom godt i gang/Opsætning" på side 3.
10.1 Alarmer
For at indstille og ændre en alarm, skal du enten trykke på Alarm, eller vælg Menu >.
Vælg alarmnummer (1 eller 2), og indstil derefter følgende parametre:

- Aktiver Fra, Daglig, Én gang, Weekender eller Hverdage.
• Tid: 12:00 AM (indstil efter behov) - Dato: 01-01-2007 (indstilles efter behov - denne valgmulighed er normalt skjult, og skal kun bruges hvis "Én gang" vælges under feltet "Aktiver").
- Funktion: Buzzer, Internetradio, DAB eller FM.
• Gemt kanal: Sidst Aflyttede eller 1-10.
• Volumen: 0 \~32
For at gemme disse indstillinger og indstille alarmen, skal du rulle ned og vælge Gem.
Bemærk: Hvis du trykker på Back eller Menu, for at afslutte alarmen uden at gemme indstillingerne, vises en dialog der spørger, om du ønsker at gemme ændringerne eller ej. Indstillede alarmer vises på skærmen "Spiller nu" med et ikon nederst til venstre. Indstillede alarmer og alarmtidspunktet vises på standby-skærmen med et ikon.
Alarmen lyder på det indstillede tidspunkt. For at slukke for alarmen midlertidigt, skal du trykke på Snooze.
Hvis du trykker på Snooze gentagne gange, skiftes der mellem de forskellige snooze-tider: 5 min, 10 min, 15 min, 30 minutter
Radioen går på standby igen i den fastsatte periode, og alarm-ikonet blinker og nedtællingen til den næste alarm vises. Når denne tid er gået, lyder alarmen igen.
Bemærk: Når apparatet er på snooze, og du ønsker at ændre snooze-tiden, skal du trykke på Snooze for at vælge den nye tid. Den resterende snooze-tid nulstilles til det valgte tidsrum.
Hvis du vil annullere en igangværende alarm, eller en alarm på snooze, skal du trykke på Standby eller Alarm.
10.2 Dvale
For at indstille dvaletiden, skal du trykke gentagne gange på Sleep-knappen, for at skifte mellem dvaletiderne:
Dvale FRA, 15 MIN, 30 MIN, 45 MIN og 60 MIN.
Stop, når den ønskede tid vises, og vent i et øjeblik, hvorefter skærmen gå tilbage til den tidligere skærm, inden du åbnede dvalefunktionen.
Eller du kan vælge Menu > Hoved menu > Sleep og vælge den ønskede dvaletid. Når du har valgt dvaletiden, går apparatet tilbage til hovedmenuen. Tryk på Menu, for at gå tilbage til skærmen "Spiller nu".
For at annullere en dvaletid, skal du vælge "Dvale FRA" i dvaleindstillingerne, på en af ovenstående metoder.
Bemærk: En dvaletid annulleres automatisk, hvis apparatet sættes på standby.
11 Fejlfinding og fejlmeddelelser
11.1 Fejlmeddelelser
| Problem | Årsag | Løsninger |
| Forbindelsen kan ikke oprettes | Den rigtige kode er indtastet, men router afviser anmodningen | MAC-filtrering er aktiveret på routeren |
| Format-fejl | Kan ikke genkende filformatet, der er uafhængigt af netværket | .wma-filen blev modtaget, men streamingen viste sig ikke at være WMA, da den blev afkodet |
| Netværksfejl | Problemet er routeren. Der modtages forkerte data fra netværket | Dataene fra serveren er ulæselige. |
| Netværk ikke klar | Problem med forbindelsen til routeren | Routeren er slukket |
| Timeout på netværket | Problemer er routeren. Der modtage ikke nogen svar fra netværket | Streaming af internet-radiokanal og pludselig er kanalen utilgængelig |
| Ingen UPnP-medie fundet | Ingen UPnP-servere fundet | |
| Tjenesten er ikke tilgængelig (DAB) | Ingen DAB-modtagelse | |
| Ikke autoriseret | Der blev ikke givet adgang af UPnP-serveren | Tillad adgang for RD1363DAB i UPnP-serverindstillingerne |
| Opdateringen mislykkedes | Softwareopgraderingen mislykkedes |
11.2 Fejlfinding
| Problem | Årsag | Løsninger |
| FM: StøjDAB:Boblende/forstyrrende udslag | Lav signalstyrke | Kontroller/flyt antennen, eller flyt radioenSøg efter kanaler igen, og kun lokale kanaler (med høj signalstyrke)Du kan se en lokal dækning over DAB-kanaler på www.ukdigitalradio.com/coverage |
| DAB: "No stations available" besked | Lav signalstyrke | Søg efter kanaler igen, som beskrevet ovenfor. |
| Kan ikke oprette forbindelse til netværk | Netværket er nede | Sørg for, at netværket mellem computeren og routeren virker |
| Routeren begrænser adgangen til MAC-adresseren på listen | Hent RD1363DAB MAC-adressen fra Menu > System Opsætning > Netværk > Se Indstillinger og føje den til router-listen.Bemærk: RD1363DAB har separate MAC-adresser til kabelforbundne netværker og trådløse netværker. Det er kun adressen til det aktuelle netværkskort, der vises, men den anden adresse kan hentes ved at ændre de første to cifre "00" (trådløs) til "02" (kabel) | |
| Wi-Fi-signalstyrken er for lav | Kontroller afstanden til routeren. Se, om en computer kan oprette forbindelse til netværket | |
| Ukendt krypteringsmetode | Skift krypteringsmetode på routeren.RD1363DAB understøtter WEP, WPA og WPA2 | |
| Usædvanlignetværkskonfiguration | Indstil netværket manuelt via Menu > System Opsætning > Netværk > Manual Opsætning | |
| Din firewall forhindrer adgang | Sørg for, at følgende porte er åbne på routeren: UDP og TCP-portene 80 og 123; DNS-port 53.Windows deler: Porte 135 -139 og 445.Windows Media Player:Ikke-Microsoft-firewalls skal muligvis indstilles, før UPnP kan bruges. | |
| Kan ikke oprette forbindelse til internettet | Internetforbindelsen er nede | Se om internettet virker på en computer, der er forbundet til samme netværk |
| Din firewall forhindrer adgang | Sørg for, at følgende porte er åbne: UDP og TCP-portene 80 og 123; DNS-port 53.Nogle internet-radiokanaler kræver at ekstra porte er åbne. | |
| Kan ikke afspille en bestemt internet-radiokanal | Kanal udsender ikke, er overbelastet eller du har ikke nok båndbredde. Kanalen udsender med en ukendt codec. Linket er forældet. | Prøv andre kanaler. Prøv at lytte på computer via internet-radiportalens hjemmeside. Prøv senere |
Tekniske data
- Indgangsspænding, strøm: 12V 1,5A
• Strømforbrug: maks. 15W - Radiofrekvensområde: FM 87,50MHz - 108,00MHz 50KHz/trin DAB Bånd III, 174,928MHz - 239,200MHz
• Opbevaringstemperatur: -10 \~ +60 □
• Driftstemperatur +5 \~ +40 □
Ordliste
DLS Dynamic Label Segment - kort tekstoplysninger, der udsendes sammen med DAB-signalet
FM Frekvensmodulation
RDS Radiodatasystem
UI Brugergrænseflade
UPnP Universal Plug and Play
NemManual
