IR3000DAB - Radio Soundmaster - Ilmainen käyttöohje ja opas
Löydä laitteen käyttöohje ilmaiseksi IR3000DAB Soundmaster PDF-muodossa.
Questions des utilisateurs sur IR3000DAB Soundmaster
0 question sur cet appareil. Repondez a celles que vous connaissez ou posez la votre.
Poser une nouvelle question sur cet appareil
Lataa ohjeet laitteellesi Radio PDF-muodossa ilmaiseksi! Löydä käyttöohjeesi IR3000DAB - Soundmaster ja ota elektroninen laitteesi takaisin hallintaan. Tällä sivulla julkaistaan kaikki laitteidesi käyttöön tarvittavat asiakirjat. IR3000DAB merkiltä Soundmaster.
KÄYTTÖOHJE IR3000DAB Soundmaster
Älä hävitä tuotetta normaalin talousjätteen mukana sen käyttöiän lopuksi. Vie tuote sähkö- ja elektroniikkaromun (SER) keräyspisteeseen. Tämä ilmaistaan symbolilla tuotteessa, käyttöohjeessa tai pakkauksessa.
Materiaalit ovat uudelleenkäytettäviä merkintöjensä mukaisesti. Käyttämällä vanhoja laitteita uudelleen, kierrättämällä ne tai hyödyntämällä niitä muilla
tavoin voit merkittävästi suojata ympäristöämme.
Saat lisätietoja keräyspisteistä ottamalla yhteyttä paikallisiin viranomaisiin.

VAROITUS
Sähköiskun vaara Alä avaa!

Varoitus: Sähköiskuvaaran vuoksi älä poista kantta (tai takaosaa). Ei sisällä käyttäjän huollettavissa olevia osia. Huoltaminen tulee jättää pätevän huoltohenkilöstön tehtäväksi.

Tämä symboli ilmaisee, että laitteen kotelon sisällä on vaarallisia jännitteitä, jotka voivat aiheuttaa sähköiskun.

Tämä symboli ilmaisee laitteen tärkeitä käyttö- ja huolto-ohjeita.
Turvaohjeet, ympäristöohjeet ja asennusohjeet
- Käytä laitetta vain kuivissa sisätiloissa.
- Suojaa laitetta kosteudelta
- Älä avaa laitetta. SÄHKÖISKUN VAARA! Avaaminen ja huoltaminen tulee jättää pätevän huoltohenkilöstön tehtäväksi.
• Laitteen saa yhdistää vain oikein asennettuun ja maadoitettuun pistorasiaan. Varmista, että verkkojännite vastaa tyyppikilven arvoja. - Varmista, ettei virtakaapeli pääse kastumaan käytön aikana. Älä nipistä tai vahingoita virtakaapelia millään tavoin.
• Laitteen virran katkaisuun liittyvä varoitus: Virtajohto toimii pääkytkimenä, joten sen pitää olla aina käytettävissä. - Virtajohto toimii pääkytkimenä, ja pääkytkimen pitää olla aina käytettävissä.
- Viallinen virtajohto tai pistoke on heti vaihdettava valtuutetussa huoltokeskuksessa.
- Ukkosen sattuessa irrota laite välittömästi verkkovirrasta.
- Vanhempien tulee valvoa laitetta käyttäviä lapsia.
- Puhdista laite vain kuivalla kankaalla.
ÄLÄ käytä PUHDISTUSAINEITA tai HANKAAVIA KANKAITAI
- Älä altista laitetta suoralle auringonvalolle tai muille lämmönlähteille.
- Asenna laite paikkaan, jossa on riittävä tuuletus, jotta vältetään lämmön kertyminen.
- Älä peitä mitään tuuletusaukkoja!
- Ilmanvaihtoa ei saa estää peittämällä tuuletusaukkoja esim. sanomalehdellä, pöytäliinalla, verhoilla jne.
- Laitetta ei saa altistaa pisaroille tai roiskeille ja nesteellä täytettyjä esineitä, kuten maljakoita, ei saa asettaa laitteen päälle.
- Laitetta ei saa altistaa suoralle auringonvalolle, erittäin korkeille tai alhaisille lämpötiloille, kosteudelle tai värinöille, eikä sitä saa asettaa pölyiseen ympäristöön.
- Älä koskaan yritä työntää rautalankoja, nastoja tai muita vastaavia esineitä laitteen tuuletusaukkoihin tai muihin aukkoihin.
- Asenna laite turvalliseen ja tärinättömään paikkaan.
- Avotulta, kuten kynttilöitä, ei saa asettaa laitteen päälle.
- Asenna laite mahdollisimman kauas tietokoneista ja mikroaaltouuneista, sillä ne voivat häiritä radiovastaanottoa.
- Älä avaa tai yritä korjata koteloa. Se ei ole turvallista ja avaaminen kumoaa takuun. Korjaukset tulee jättää valtuutetun huollon/palvelukeskuksen tehtäväksi.
- Käytä vain paristoja, joissa ei ole elohopeaa tai kadmiumia.
- Paristoja ei saa altistaa kuumuudelle, kuten auringonpaisteelle tai lähellä olevalle avotulelle.
- Käytetyt paristot ovat ongelmajätettä, ja niitä EI saa hävittää talousjätteen mukana!!! Palauta paristot jälleenmyyjälle tai oman yhteisösi keräyspisteeseen.
- Pidä paristot poissa lasten ulottuvilta. Lapset saattavat niellä paristoja. Jos paristoja on nielty, ota välittömästi yhteys lääkäriin.
- Voit välttää paristojen vuotamisen tarkistamalla ne säännöllisesti.

Käytetyt paristot ovat ongelmajätettä, ja niitä El saa
hävittää talousjätteen mukana! Kuluttajana sinun laillinen
velvoitteesi on palauttaa kaikki paristot kierrätykseen –
riippumatta siitä, sisältävätkö ne haitallisia aineita*).
Voit palauttaa paristot ilmaiseksi julkisiin keräyspisteisiin tai vastaavia paristoja myyviin liikkeisiin. Palauta paristot vain tyhjinä.
*) merkinnät: Cd = kadmium, Hg = elohopea, Pb = lyijy
Sisältö
1. Painikeluettelo.... 3
1.1. Kaukosäätimen painikkeet.... 4
2. Aloittaminen/asetukset....5
2.1. Asetusapuohjelma.... 5
3. Käyttö....6
3.1. Valikossa liikkuminen.... 6
3.2. Esiasetukset.... 9
4. Asetukset....9
4.1. Equaliser.... 9
4.2. Verkko....10
4.2.1. Verkko-opas.... 10
4.2.2. PBC-asetus (WiFin suojattu asetus).... 11
4.2.3. Näytä asetukset.... 12
4.2.4. Wlan-alue....12
4.2.5. Manuaaliasetukset....12
4.2.6. Verkkoprofiili 12
4.3. Pvm/kellonaika.... 12
4.3.1. Aseta pvm/aika (apuohjelma)....13
4.3.2. Automaattinen päivitys (DAB, FM tai verkko) (apuohjelma).... 13
4.3.3. Aseta muoto (apuohjelma)....13
4.4.
4.5. Kieli....14
4.6. Tehdasasetuksen palautus.... 14
4.7. Ohjelmapäivitys.... 14
4.8. Asetusapuohjelma.... 14
4.9. Info 15
4.10. Taustavalo.... 15
5. Internet-radion tila.... 15
5.1.Viimeksi kuunneltu.... 16
5.2. Suosikit.... 16
5.3.Selaa 16
5.4.Haku.... 17
5.5. Omat, lisätyt asemat.... 17
5.6.Nyt soi -tiedot 17
5.7. Internet-radion portaalin rekisteröinti.... 18
6. Musiikkisoitin-tila (verkko).... 18
6.1.Jaettu media....20
6.1.1. Wake-on-LAN.... 21
6.1.2. Palvelimien poistaminen luettelosta.... 21
6.2. Oma soittolista.... 21
6.3. Toisto/sekoitus.... 21
6.4. Nyt soi -tiedot.... 21
6.5. Musiikkipalvelimen asetukset.... 22
6.6. Median jakaminen Windows Media Playerin avulla.... 22
6.7. Play To -ominaisuuden käyttäminen Windows 7:ssa median soittamiseksi.... 23
6.8. Play To -ominaisuuden käyttäminen Windows Media Playerissa.... 23
6.9. Play To -toiminnon käyttäminen muualla Windows 7:ssa.... 24
6.10. Nyt soi -tiedot....24
7. DAB-radiotila.... 24
7.1. Asemien selaus.... 24
7.2. Asemien valinta.... 25
7.3. Nyt soi -tiedot.... 25
7.4. Asetukset 25
8. FM-radiotila.... 26
8.1. Asemien valinta....26
8.2. Nyt soi -tiedot....26
8.3. Asetukset....27
9. Aux in.... 27
10. Herätykset ja uniajastin.... 27
10.1. Herätykset....27
10.2. Uniajastin.... 28
11. Tekniset tiedot.... 29
12. Sanasto.... 29
IR3000DAB Internet-radio
1. Painikeluettelo

| No. | Painike | Toiminto/Käyttö |
| 1 | On/Off | Avaa tai sammuttaa radion. |
| 2 | Uniajastin | Sammuttaa laitteen määrätyn ajan kuluttua. Kun radio herättää, toimii torkkupainikkeena. |
| 3 | Valikko | Näyttää valikon kyseisessä toimintatilassa. Painamalla uudelleen näkyviin tulee "Nyt soi" -näyttö. |
| 4 | Tila | Selaa eri tiloja: Internet-radio, Musiikkisoitin, DAB, FM, Lisälaite |
| 5 | Takaisin | Palaa edelliselle näytölle. Tätä painiketta käytetään soittotilassa palaamaan edellisten raitojen luetteloon tai asemaluetteloon. |
| 6 | Vol- | Vähentää äänenvoimakkuutta. |
| 7 | Vol+ | Lisää äänenvoimakkuutta. |
| 8 | Info | Näet lisätietoja asemasta tai soitettavasta raidasta. Painamalla uudelleen voidaan selata tietonäyttöjä ja palata sitten normaaliin "Nyt soi" -näyttöön. |
| 9 | Esiasetus | Toimii esiasetukseen tai valikon tallennukseen. Voit vierittää ylös tai alas ja valita esiasetusnumeron, minkä jälkeen valinta vahvistetaan painamalla Select. |
| 10 | Herätys | Siirtää herätyksen asetukseen, sammuttaa herätyksen (jos herätys soi) ja valmiustilassa valitsee, mikä herätyksistä on aktiivinen. |
| Valintakiekko | Toiminto/käyttö |
| Tuning/Select | Vieritä ylös ja alas valikossa, nimikeluetteloa tai asemaluetteloa kiertämällä myötäpäivään tai vastapäivään. Asianomainen nimike korostuu käänteistekstinä (tummat kirjaimet valkoisella pohjalla). Paina sitten korostettua nimikettä. |
Huomautus: Joissakin painikkeissa on vaihtoehtoisia toimintoja sen mukaan, painetaanko niitä lyhyesti tai pidempään muutaman sekunnin ajan.
Kaukosäätimen painikkeet
Kaukosäädin toimii samalla tavalla kuin itse laitteen toimintopainikkeet.
| Painik e | Toiminto | Kuva kaukosäätimestä |
![]() | Valmiustila: Avaa tai siirry takaisin valmiustilaan (jolloin näytöllä on kello ja päivämäärä). Peruuttaa uniajastuksen. | ![]() |
![]() | Selaa eri tiloja: Internet-radio, Musiikkisoitin, DAB, FM, Lisälaite | |
![]() | Uniajastin/torkku: Sammuttaa laitteen määrätyn ajan kuluttua. Kun radio herättää, toimii torkkupainikkeena. | |
![]() | Äänen mykistys. | |
![]() | Lisää äänenvoimakkuutta. | |
![]() | Valikko: Näyttää valikon kyseisessä toimintatilassa. Painamalla uudelleen näkyviin tulee "Nyt soi" -näyttö. | |
![]() | Virittää aseman ja siirtyy takaisin. | |
![]() | Virittää aseman ja siirtyy eteenpäin. | |
![]() | Info: näyttää lisätietoa asemasta tai soitettavasta raidasta. Voit selata infonäyttöä painamalla painiketta toistamiseen. | |
![]() | Korosta kappale painamalla valintaa. | |
![]() | Siirtää herätyksen asetukseen, sammuttaa herätyksen (jos herätys soi) ja valmiustilassa valitsee, mikä herätyksistä on aktiivinen. | |
![]() | Toimii esiasetukseen tai valikon tallennukseen. Voit vierittää ylös tai alas ja valita esiasetusnumeron, minkä jälkeen valinta vahvistetaan painamalla Select. | |
![]() | Vähentää äänenvoimakkuutta. | |
![]() | Palaa edelliselle näytölle. Tätä painiketa käytetään soittotilassa palaamaan edellisten raitojen luetteloon tai asemaluetteloon. | |
![]() | Vaihto: Musiikkisoitin tai radion esiasetetut kappaleet. | |
![]() | Aseta tai hae esiasetus 5 - 10. | |
| (4) | Aseta tai hae esiasetus 4 - 9. |

| 3 | Aseta tai hae esiasetus 3 - 8. | |
| 2 | Aseta tai hae esiasetus 2 - 7. | |
| 1 | Aseta tai hae esiasetus 1 - 6. |
2. Aloittaminen/asetukset
Eri kuuntelutiloilla on eri vaatimukset:
- Internetradio edellyttää laajakaistayhteyttä (käyttää yleensä langatonta paikallisverkkoa tai kaapelikytkentää).
- Musiikkisoitin edellyttää yhdistämistä kaapelikytkentään tai langattomaan verkkoon.
- DAB/FM edellyttää DAB/FM-lähetyssignaalia kiinteän antennin kautta.
- Lisälaiteliitäntä edellyttää lisälaiteliitäntä.
Kytke laite sopivaan pistorasiaan mukana toimitetulla virtajohdolla. Kun aloitusnäyttö tulee esiin, siirrytään viimeksi käytössä olleeseen kuuntelutapaan. Kun laite käynnistetään ensimmäistä kertaa, asetus tapahtuu automaattisesti.
2.1 Asetusapuohjelma
Kun laite käynnistetään ensimmäistä kertaa, asetus tapahtuu asetusapuohjelman avulla, joka määrittelee päiväys- ja kellonaika-asetukset ja verkon. Kun tämä toiminto on suoritettu, useimmat käyttötilat ovat valmiita käytettäviksi.

Huomautus: Jos haluat muuttaa näitä asetuksia myöhemmin, valitse Valikko>Järjestelmän asetukset
ja valitse vaaditut asetusvaihtoehdot (katso kohdasta 4 lisätietoja asetuksista).

text_image
Asetusapuohjelma Aloitetaanko nyt? KYLLÄ EIVoit ajaa asetusapuohjelman uudelleen valitsemalla Valikko > Järjestelmäasetukset > Asetusapuohjelma.
Käynnistä asetusapuohjelma valitsemalla Kyllä.
Jos valitset EI, seuraavalla näytöllä sinulta kysytään, haluatko ajaa apuohjelman seuraavan kerran kun laite käynnistetään. Tämän jälkeen järjestelmä käynnistyy määrittämättä aika- tai päivämääräasetuksia ja siirtymällä päävalikkoon.
Huomautus: Jos virta katkeaa apuohjelman ollessa käynnissä, apuohjelma käynnistyy uudelleen seuraavan kerran, kun laite käynnistetään.
Asetusapuohjelma ohjaa käyttäjän perusasetusparametrien läpi ajan ja päivämäärän asetuksiin ja verkkoliitäntään. Lisätietoa asianomaisista asetuksista saa kohdasta 4 Asetukset. Voit muuttaa asetuksia myöhemmin asetusvalikosta, jonka kautta pääsee kaikkiin asetustoimintoihin.
3. Käyttö
Valitse tila painamalla Tila-painiketta toistuvasti, kunnes näytölle tulee halutun tilan näyttö. Hetken kuluttua laite siirtyy kyseiseen tilaan. Tässä tilassa viimeksi käytetty asema tai raita valitaan. Jos se ei ole mahdollista, laite skannaa asemat ja verkot tai pyytää käyttäjältä oikeaa valintaa. Lue kyseisen toimintatilan kohdalta lisää siitä, kuinka kutakin kuuntelutilaa käytetään.
3.1 Valikossa liikkuminen
Valikoissa liikutaan ensisijaisesti käyttämällä Select -painiketta. Valikossa siirrytään ylös ja alas painiketta pyörittämällä. Kun haluttu vaihtoehto tai arvo on korostettu, paina Select-painiketta. Kaikki valikot ja luettelot on sijoitettu peräkkäin niin, että valikon tai luettelon ensimmäinen tai viimeinen nimike vie käyttäjän valikon tai luettelon vastakkaiseen päähän. Niinpä siirtyminen ylös ensimmäisestä valikon nimikkeestä vie valikon viimeiseen vaihtoehtoon jne.
Näytön oikeaan reunaan tulee näkyviin vierityspalkki, jos näkyvien vaihtoehtojen yllä tai alla on niitä lisää.
Voit siirtyä valikkopuuhun toimintatilasta painamalla Valikko. Valikkotasoa voidaan siirtää takaisin
painamalla Takaisin. Valikosta poistutaan painamalla Valikko uudelleen.
Kussakin toimintatilassa on Toimintatilavalikko, jossa näkyvät kyseistä toimintatilaa koskevat vaihtoehdot.
Esimerkiksi FM-valikossa on kaksi toimintatilakohtaista vaihtoehtoa: selausasetus ja äänen asetus.

text_image
FM Selausasetus Äänen asetus Järjestelmääsetukset > Päävalikko >Lisäksi jokaisessa valikossa on kaksi lopullista vaihtoehtoa:
Järjestelmäasetukset
ja Päävalikko>. Nuoli > osoittaa vaihtoehdosta päästävän muihin valikoihin.

text_image
Järjestelmäasetukset Equaliser > Verkko Pvm/kellonaika > Toimeton Valmiustila KieliJärjestelmäasetukset-valikossa on järjestelmän asetustoiminnot, joiden avulla käyttäjä määrittää, kuinka laite käyttäytyy. Näitä toimintoja ovat verkko, aika, kieli ja ohjelmistoparametrit.
Päävalikossa on vaihtoehtoja kuuntelutavan valinnalle sekä uniajastus- ja herätystoiminnot.
Osa valikoista, kuten järjestelmän asetusvalikko, sisältää useita alivalikkoja.

text_image
Päävalikko Internet-radio > Musiikkisoitin > DAB FMValikkokartta eri kuuntelutavoille ja järjestelmäasetukset
sekä päävalikko näkyvät seuraavalla sivulla.

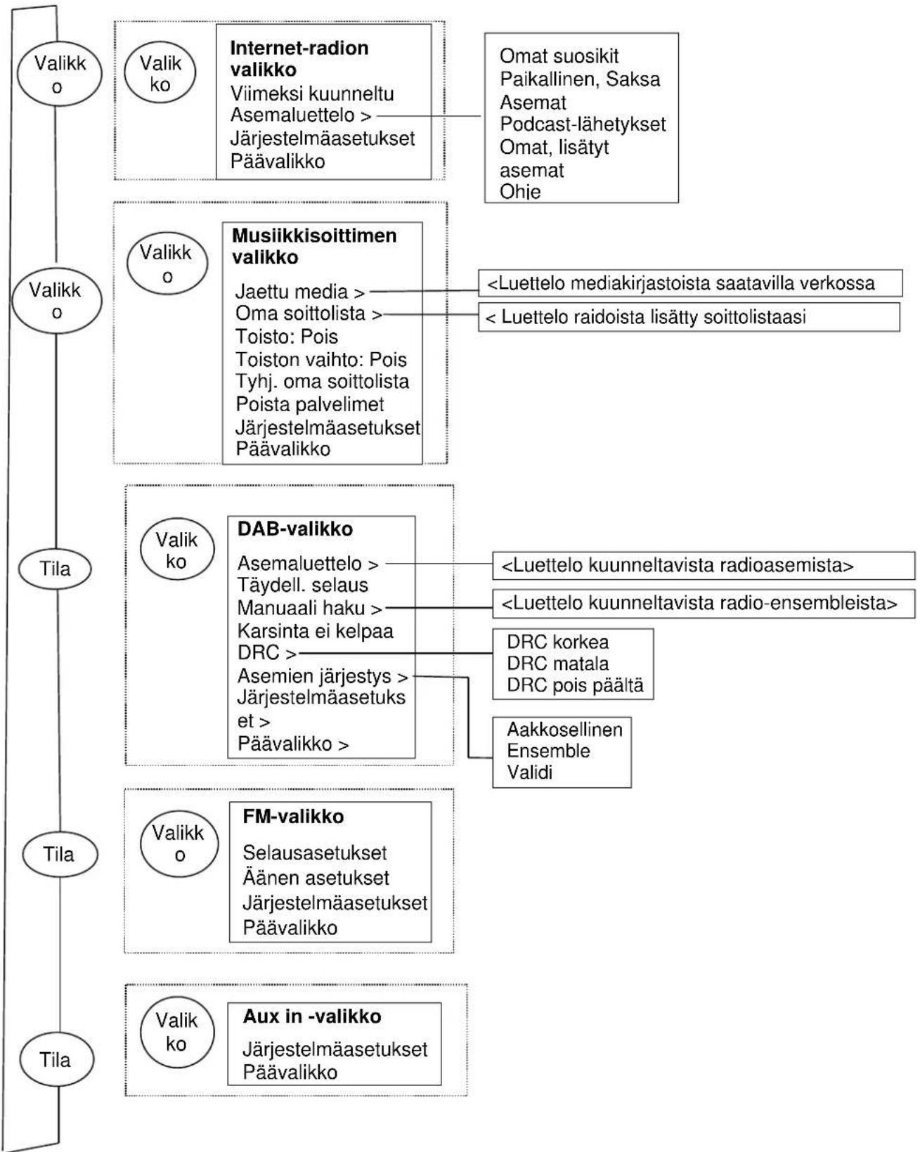
flowchart
graph TD
A["Valikk o"] --> B["Valikk ko"]
B --> C["Internet-radion valikko<br>Viimeksi kuunneltu<br>Asemaluettelo > Järjestelmäasetukset Päävalikko"]
B --> D["Omat suosikit Paikallinen, Saksa Asemat Podcast-lähetykset Omat, lisätyt asemat Ohje"]
E["Valikk o"] --> F["Valikk o"]
F --> G["Musiikkisoittimen valikko<br>Jaettu media > Oma soittolista > Toisto: Pois Toiston vaihto: Pois Tyhj. oma soittolista Poista palvelimet Järjestelmäasetukset Päävalikko"]
F --> H["<Luettelo mediakirjastoista saatavilla verkossa"]
F --> I["< Luettelo raidoista lisätty soittolistaasi"]
J["Tila"] --> K["Valikk ko"]
K --> L["DAB-valikko<br>Asemaluettelo > Täydell. selaus Manuaali haku > Karsinta ei kelpaa DRC > Asemien järjestys > Järjestelmäasetukset et > Päävalikko >"]
K --> M["<Luettelo kuunneltavista radioasemista>"]
K --> N["<Luettelo kuunneltavista radio-ensembleista>"]
K --> O["DRC korkea DRC matala DRC pois päältä"]
K --> P["Aakkosellinen Ensemble Validi"]
Q["Tila"] --> R["Valikk o"]
R --> S["FM-valikko<br>Selausasetukset Äänen asetukset Järjestelmäasetukset Päävalikko"]
Q --> T["Valikk ko"]
T --> U["Aux in -valikko<br>Järjestelmäasetukset Päävalikko"]
Kuva 1 Toimintatilan valikkorakenne

flowchart
graph TD
A["Järjestelmäasetuk set"] --> B["Equaliser >"]
A --> C["Verkko >"]
A --> D["Pvm/kellonaika >"]
A --> E["Valmiustila"]
A --> F["Kieli >"]
A --> G["Tehdasasetuksen palautus"]
A --> H["Software update"]
A --> I["Asetusapuohjelma Info"]
A --> J["Taustavalo>"]
K["Normaali|Matala|Jazz|Rock|Elokuva|Klassinen|Pop|Uutiset|Oma EQ|Oman EQ-profiilin asetus"] --> L["Verkkovalikko"]
L --> M["Verkko-opas"]
L --> N["SPBC Wlan-asetukset"]
L --> O["Näytä asetukset"]
L --> P["Wlan-alue"]
L --> Q["Manuaaliasetukset"]
L --> R["Verkkoprofiili"]
S["Aseta pvm/aika"]
S --> T["Automaattipäivitys"]
S --> U["Aseta muoto"]
V["Kieli 1| Kieli 2| Kieli 3|jne."] --> W
X["Aikakatkaisu"]
X --> Y["Tasolla"]
X --> Z["Dim taso"]

flowchart
graph TD
A["Uniajastin"] --> B["Päävalikko"]
C["Herätys"] --> D["Herätysvalikko"]
B --> E["Internet-radio"]
B --> F["Musiikkisoitin"]
B --> G["DAB"]
B --> H["FM"]
B --> I["Lisälaite"]
B --> J["Uniajastin"]
B --> K["Herätykset > Järjestelmäasetu kset"]
D --> L["Salli: Off | Päivittäin| Kerran| Viikonloppuina"]
D --> M["Arkipäivinä"]
D --> N["Aika: hh:mm AM"]
D --> O["Tila: Internet-radio| Musiikkisoitin| DAB| FM| Lisälaite"]
D --> P["Esiasetus:Viimeksi kuunneltu"]
D --> Q["Äänen voimakkuus: 0-32"]
D --> R["Tallenna"]
Kuva 2 Järjestelmäasetukset ja päävalikko
3.2 Esiasetukset
Internet-radio, DAB ja FM sisältävät kymmenen aseman esiasetusta, jotka voidaan tallentaa ja hakea.
Esiasetukset on tallennettu radioon, eikä niitä voi käyttää muista radioista.
Radioasema tallennetaan esiasetuksiin pitämällä Esiasetus-painiketta painettuna, kunnes näytölle tulee ilmoitus esiasetusten tallentumisesta. Valitse joku 10 esiasetuksesta, johon haluat tallentaa aseman.
Esivalinta valitaan painamalla Esiasetus -painiketta lyhyesti, minkä jälkeen valitaan joku luettelossa olevista esiasetetuista asemista. Kun esiasetettu asema soi, sen esiasetuspaikka (P1, P2 jne) näkyvät ruudun alareunassa.
4.Asetukset
Kaikki laitteen asetuksia koskevat parametrit näkyvät Asetukset-valikossa.
Huomautus: Kaikki asetusapuohjelman asetukset on merkitty wizard-sanalla.
Asetusvalikon vaihtoehdot:
Equaliser
Verkko-opas
Pvm/aika-opas
Kieli
Tehdasasetuksen palautus
Ohjelmapäivitys
Asetusapuohjelma
Info
Taustavalo
4.1 Equaliser
Käytössä on useita esiasetettuja EQ-tiloja, myös käyttäjän määrittämät asetukset (oma EQ)
Valitse EQ-asetus valitsemalla Valikko > Järjestelmä Asetukset> Equaliser.
Tämän jälkeen voit valita useista eri esiasetuksista Oma EQ
| Equaliser | |
| Normaali | |
| Matala | |
| Jazz | |
| Rock | |
| Elokuva | |
| Oman EQ-profilin asetus | |
| Basso: | 0 |
| Diskantti: | 0 |
Uusin vaihtoehto (Oman EQ-profiilin asetus) antaa määritellä omat asetukset Oma EQ -vaihtoehtoon, jossa voit tehdä omat basso- ja diskanttiasetukset.

text_image
Basso Basso 0 dB -14 0 144.2 Verkko
- Verkko-opas
- WPS-asetukset
- Näytä asetukset
- Wlan-alueopas
- Manuaaliasetukset
- Verkkoprofiili
Tämä laite sopii yhteen kaikkien yleisimpien verkkoprotokollien ja salausmenetelmien kanssa mukaan lukien WiFi Protected Setup (WPS).
Laite kytketään verkkoon seuraavasti:
- Kaapeliretitin ja Ethernet-kaapeli (RJ45-verkko).
- Langaton WiFi-reititin sekä mahdollinen salasanasuojaus.
Valtise verkkokäytöksi joko Verkko-opas tai Manuaaliset asetukset.
4.2.1 Verkko-opas
Ohjelma verkkoon kytkemiseen liittyvien tarpeellisten vaiheiden läpi. Se ajetaan myös automaattisesti osana asetusapuohjelmaa. Näkyviin tulevat näytöt ja vaihtoehdot riippuvat verkon tyypistä ja käytetystä verkkosuojauksesta.
Verkon valinta
Kun verkko-opas on valittuna, tämä yksikkö hakee automaattisesti käytössä olevat langattomat verkot ja esittää SSID-luettelon. Vaihtoehdot, joiden edessä on suluissa WPS, ovat salattuja verkkoja, jotka sisältävät WiFi WPS-suojauksen. Lue lisää kohdasta 4.2.2 PBC-asetukset (WiFi Protected Setup).
Tämä laite muistaa edellisen kerran käytetyn langattoman verkon kirjautumistiedot ja kytkeytyy automaattisesti kyseiseen verkkoon, jos se on käytettävissä. Jos yhteys verkkoon menetetään tilapäisesti, laite muodostaa yhteyden uudelleen automaattisesti.
WiFi-verkko (SSID), valitse verkko luettelosta.
Kaapeliyhteydellä toimivaan verkkoon kirjaudutaan valitsemalla [Wired] sen jälkeen, kun on varmistettu, että reitittimen Ethernet-kaapeli on kytketty laitteen Ethernet-liittimeen.

Jos verkko on avoin (ei salattu), laite hakee yhteyden, eikä muuta tarvita. Lue lisää alta kohdasta Valmistuminen.
Salattu verkko
Jos langaton verkko on suojattu, seuraavalle näytölle tulevat vaihtoehdot, kuinka verkkoavain tai salasana syötetään.
Huomautus: Oletussalasana useimpiin langattomiin reitittimiin on kirjoitettu reitittimen tietotarraan.
Syötä verkkoavain (salasana), käytä:
Select-painikkeella korostetaan seuraava merkki, ja jokainen merkki valitaan vuorollaan Kun merkki on valittu, painike muodostuu ja näkyy näytön yläreunassa olevassa kentässä.
Kolme vaihtoehtoa -Askelpalautin OK ja Cancel ovat mukana valinnassa. Niitä voi käyttää

text_image
Avain: ____ 0 1 2 3 4 5 6 7 8 9 . _ - @ , a b c d e f g h i j k l m n o p q r s BKSP OK CANCELValinta-painikkeella. Pikavalinta on myös käytettävissä Info-painiketta painettaessa, jolloin valinnan korostus siirtyy askelpalauttimelle.
Kun asetukset on tehty
Laite ottaa yhteyden valittuun verkkoon.
Jos yhdistäminen epäonnistuu, laite alaa aiemmalle näytölle ja yrittää uudelleen. Prosessista poistutaan Takaisin/valikko-painikkeella
Jos verkkoyhteys menetetään, laite hakee automaattisesti uuden yhteyden.
4.2.2 PBC-asetus (WiFin suojattu asetus)
WPS-salatut verkot tunnistaa WPS-etuliitteestä verkkonimen edessä, ja niiden liittämiseen on kaksi tapaa. Valitse toinen ja noudata ohjeita Kun käytät verkko-opasta, sinulla on mahdollisuus WPS:n ohitukseen.
Painike
Laite pyytää painamaan yhdistämispainiketta reitittimestä ja painamaan sitten SELECT.
Pin> (koodinumero) laite luo 8-numeroisen koodinumeron, joka syötetään langattomaan reitittimeen.
Ohita WPS>
Syötä avain kuten suojattuun verkkoon, katso yllä.
Laite yhdistää verkkoon, katso kohta "Kun asetukset on tehty".
Lisätietoa WPS-verkon asetuksista saa WPS-reitittimen käyttöohjeista.
SSID
Odota Yhdistää.
WPS-valikko
painiketta toisessa päässä
Paina SELECT
kun haluat jatkaa
WPS-asetukset

Anna pin-koodi
40128764 toisessa päässä
Paina SELECT
kun haluat jatkaa
4.2.3 Näytä asetukset
Näyttää asetusten tiedot nykyisen verkon asetuksista, joita ovat:
- Aktiiviset liitännät
- MAC-osoite
- Wlan-alue
- DHCP
- SSID
IP-osoite - Aliverkon maski
- Gateway-osoite
- Ensisijainen DNS
- Toissijainen DNS
4.2.4 Wlan-alue
Esittää luettelon alueista laitteen Wlan-käyttäytymisen konfiguroimiseksi. Valitse oikea alue sen mukaan, missä laitetta käytetään.
4.2.5 Manuaaliasetukset
Olemassa on myös muita vaihtoehtoja verkkoasetusten tarkasteluun ja manuaaliseen muuttamiseen Valikko > Järjestelmäasetukset> Verkko >(esimerkiksi kaapeliverkon asettaminen).
Näistä valinnoista saattaa olla hyötyä kokeneiden verkkokäyttäjien tekemässä vianhaussa ja verkkoongelmien korjaamisessa.
Kaapeli/langaton
DHCP käytössä/ei käytössä
SSIP
Tunnistus
Salaustyyppi
Salana/avain
4.2.6 Verkkoprofiili
Näkyviin tulee luettelo verkoista, jotka ovat laitteen muistissa (enintään 4 kpl). Luettelo rekisteröidyistä verkoista löytyy Valikko> Järjestelmäasetukset> Verkko > Verkkoprofiili>Tästä voit poistaa verkot, joita ei tarvita, kääntämällä ja painamalla Select ja vahvista poistu valitsemalla Kyllä.
4.3. Pvm/kellonaika
- Aseta pvm/aika
- Automaattipäivitys
- Aseta muoto
4.3.1 Aseta pvm/aika (apuohjelma)
Päivämäärä ja aika näkyvät muodossa pp-kk-vvvv ja hh:mm AM/PM ensimmäinen arvo aktiivisena (vilkkuu).
Säädä kutakin arvoa Select -painikkeella. Kun kukin arvo on asetettu painamalla Select, seuraava arvo muuttuu aktiiviseksi ja valmiiksi säädettäväksi
4.3.2 Automaattinen päivitys (DAB, FM tai verkko) (apuohjelma)
Automaattinen päivitys toimii DAB-, FM- tai Internet-lähteistä lähetetyn tiedon avulla.
Kello päivitetään vain, kun ollaan vastaavassa tilassa.
On parasta valita tila, jota käytetään säännöllisesti.
Aseta pvm/aika
05-02-2013
1:15 PM
Aseta pvm/aika
Päivitys DAB:stä
Päivitys FM:stä
Päivitys NET:stä
Ei päivitystä
DAB ja FM käyttävät aikasignaalilähetystä ja radiovälitystä.
Verkko käyttää aikasignaalia, joka on lähetetty Frontier Silicon Internet-radiportaalista, kun verkkoon ollaan yhteydessä.
- Valitse Päivitys DAB:stä, Päivitys FM:stä, Päivitys NET:stä tai Ei päivitystä.
- Jos otat vastaan päivityksiä verkosta, tarkista aikavyöhykkeesi.
- Jos maassasi on käytössä talviaika, verkosta automaattisesti päivitetty aika saattaa heittää tunnilla. Kun talviaika on voimassa (talvella), kytke talviaika-asetukset päälle.
Huomaa, että jos päivität aikaa DAB:sta tai FM:sta, talvikaika ei vaikuta kellon aikaan.
Laite päivittää automaattisesti valitusta lähteestä, kun aikatiedot ovat käytettävissä.
4.3.3 Aseta muoto (apuohjelma)
Mahdollistaa muutokset 12 ja 24 tunnin näytön välilä
4.5. Kieli
Oletuskielenä on englanti. Tee muutos valitsemalla Valikko > Järjestelmääasetukset > Kieli > ja valitse sitten oma kielesi.
Kieliluettelo
| Nro | Kieli | Nro | Kieli | Nro | Kieli | Nro | Kieli | Nro | Kieli |
| 1 | englanti | 4 | suomi | 7 | italia | 10 | espanja | 13 | turkki |
| 2 | tanska | 5 | ranska | 8 | norja | 11 | portugali | ||
| 3 | hollanti | 6 | saksa | 9 | puola | 12 | ruotsi |
4.6 Tehdasasetuksen palautus
Tehdasasetuksen palautus palauttaa kaikki käyttäjäasetukset oletusarvoihin, joten aika- ja päivämäärätiedot, verkkomääritykset ja esiasetukset menetetään. Radion nykyinen ohjelmistoversio pysyy kuitenkin yllä kuten myös rekisteröinti Internet-radioportaaliin. Internet-radion suosikit jäävät jäljelle, ellet rekisteröi radiotasi toiselle portaalin verkkosivulle.
Tehdasasetuksen palautus suoritetaan valitsemalla Valikko > Järjestelmäasetukset> Tehdasasetuksen palautus Jatketaanko> Kyllä,
4.7 Ohjelmapäivitys
Frontier Silicon julkaisee aika ajoin ohjelmistopäivityksiä, joilla korjataan ohjelmistovirheitä ja/tai tuodaan käyttöön lisäominaisuuksia. Voit tehdä tarkistuksen manuaalisesti tai sallia automaattitarkistuksen (tämä on oletus). Jos laite havaitsee, että uusi päivitys on tarjolla, se kysyy lupaa päivittämiseen. Jos annat luvan, laitteelle ladataan ja asennetaan ohjelmistopäivitys. Vaikka ohjelmisto on päivitetty, kaikki käyttäjäasetukset jäävät voimaan.
VAROITUS: Ennen ohjelmistopäivityksen aloittamista on varmistettava, että laite on liitettynä vakaaseen verkkovirtaan. Virran katkaisminen kesken ohjelmiston päivityksen voi vahingoittaa laitetta pysyvästi.
Kytke automaattinen tarkistus päälle ja pois päältä valitsemalla Valikko > Järjestelmäasetukset > Ohjelmistopäivitys > Automaattiset asetusten päivitykset.
4.8 Asetusapuohjelma
Mahdollistaa asetusohjelman ajamisen koska tahansa. Ohjaa tarpeellisten asetusten läpi seuraavassa järjestyksessä.
- Pvm/kellonaika -asetusmuoto
- Automaattinen päivitys - valitse kellon päivityslähde tai Ei päivitystä.
- Aseta pvm/aika (tämä vaihe tarvitaan vain, jos automaattisten päivitysten kohdalla valittiin "Ei päivitystä").
- Verkko-opas käynnistyy automaattisesti (lue kohta 4.2.1 Verkko-opas).
Kun olet yhteydessä verkkoon, verkko-opas on valmis.
4.9 Info
Näyttää järjestelmän tiedot, joita ovat:
- SW-versio Ohjelmistoversion numero
- Radio-tunnistin: Yksilöllinen koodi, jota käytetään tunnistamaan tämä tietty radiolaite.
- Kutsumanimi: (nimi, joka radio tunnistetaan verkossa.
4.10 Taustavalo
Laitteen näyttö voidaan asettaa himmentymään valmiustilassa ja aikakatkaisun jälkeen. Tämä vaihtoehto mahdollistaa aikakatkaisuajan asettamisen ja kirkkausasetukset ennen (On-taso) ja jälkeen (Dim-taso) aikakarkaisuajan.
On-tason asetuksia ovat Korkea, Keskitaso tai Matala sekä Auto-asetus.
Dim-tason asetuksia ovat Korkea, Matala tai Pois päältä sekä Auto-asetus.
5. Internet-radion tila
Laitteella voi kuunnella tuhansia radioasemia ja podcast-lähetyksiä eri puolilta maailmaa Internet-laajakaistayhteyden kautta.
Kun valitset Internet-radiotilan, laite ottaa yhteyden Internet-radiportaaliin, josta saa luettelon asemista eri luokkiin lajiteltuina, esim. tyylilajin mukana. Kun asema on valittu, laite ottaa yhteyden suoraan kyseiseen asemaan.
Portaali mahdollistaa useampien suosikkiluetteloiden käytön, ja niitä voi muokata oman tarpeen mukaan, esim. Antin asemat tai Johannan suosikit. Suosikkiominaisuuksien käyttö edellyttää radion rekisteröimistä portaalin verkkosivuille, lue lisää kohdasta 5.7. Internet-radion portaaliin rekisteröityminen. Jos omistat useampia Frontier Silicon -radioita, voit rekisteröidä ne kaikki samalle tilille, jolloin jokaisesta radiosta pääsee suosikkiluetteloihin. Suosikkeja voi lisätä joko suoraan laitteen kautta tai millä tahansa tietokoneella, jossa on verkkoselain.
Pääset Internet-radiotilaan joko painamalla Tila, kunnes näytölle tulee näkyviin Internet Radio tai valitsemalla Valikko> Päävalikko >Internet-radio.
Huomautus: Asemaluettelovalikko saadaan Internet-radion portaalista, joten siihen pääsee vain, kun laite on yhdistetty nettiin. Asemaluettelot ja alivalikot voivat muuttua aika ajoin.
Asemia voidaan valita usealla eri tavalla.
Suoraan radiosta:
- Viimeksi kuunneltu
- Esiasetukset
Portaalista valitsemalla Valikko > Asemaluettelo >valikko:
- Sijainti - hae radioasema sen mukaan, missä päin maailmaa se sijaitsee.
- Laji - hae radioaseman lähetys musiikkimieltymystesi mukaan

text_image
Internet-radio Viimeksi kuunneltu > Asemaluettelo Järjestelmäasetukset > Päävalikko- Hae asemia - hae asemaa nimen perusteella.
- Suositut asemat - luettelo suosituimmista Internetin kautta kuunnelluista asemista.
- Uudet asemat - lutettelo uusimmista asemista.
5.1 Viimeksi kuunneltu
Kun Internet-radio käynnistetään, valitaan viimeksi kuunneltu kanava. Jos haluat valita toisen hiljattain kuunnellun kanavan, valitse Valikko > Viimeksi kuunneltu ja valitse sitten joku asemista. Viimeisimmäksi kuunnellut asemat näkyvät luettelon yläpäässä.
5.2 Suosikit
Suosikit on tallennettu Internet-radioportaaliin. Ennen tilin avaamista portaaliin verkkosivuilta (www.wifiradio-frontier.com) suosikit ovat käytettävissä vain siinä radiossa, johon ne on asetettu. Kun olet avannut tilin portaaliin, kaikki suosikit eri radioista yhdistetään samaan suosikkiluetteloon.
Asema tallennetaan suosikeihin pitämällä Select painettuna, kunnes näytöllä näkyy "Suosikki lisätty". Asema tulee näkyviin asemien suosikkiluetteloon.
Valitse suosikki valitsemalla Valikko >Asemaluettelo > Omat suosikit > [Suosikkiluettelo] >> [Asema].
5.3. Selaa
Voit selata Internet-lähetyksiä valitsemalla Valikko > Asema-luettelo > Selaamalla valikoita löydät itsellesi sopivat lähetykset. Esimerkiksi: Valitse asemat:
Internet-radio
| Omat suosikit | > |
| Paikallinen, Saksa | > |
| Asemat | |
| Podcastit |
Kun asemavalikko tulee näkyviin, voit valita lajin:
Asemat
| Sijainti | > |
| Laji | |
| Hae asemia | > |
| Suositut asemat | > |
| Uudet asemat | > |
Näet lajivalikon valitsevalla esim. Blues:
Laji
| Vaihtoehtoinen | > |
| Ambient | |
| Big Band | |
| Bulgarass | > |
| Blues |
Blues-valikosta voit valita aseman täydellisestä luettelosta tai maakohtaisesti.
Blues
| Kaikki asemat | : |
| Korostetut asemat | > |
| Brasilia | |
| Bulgaria | |
| Kanada |
Valitse radioasema luettelosta aseman virittämiseksi.
5.4 Haku
Voit myös selata Internet-lähetyksiä asemien tai podcast-lähetysten avainsanojen perusteella.
Haku tehdään valitsemalla Valikko > Asemaluetteto > ja sitten joko Hae asemia >
| Asemat | |
| Sijainti | |
| Laji | |
| Hae asemia | > |
| Suositut asemat | > |
| Uudet asemat | > |
Syötä avainsana valitsemalla kirjaimet ja OK
Hakunäytöt ovat samanlaisia kuin Wi-Fi-salasanan syötössä.

text_image
Avain: 0 1 2 3 • BKSP 7 8 9 . _ - @ , a b c d e f g h i j k l m n o p q r s BKSP OK CANCELValitse lähetys luettelosta.
Podcast-lähetyksistä voi valita tietyn jakson.
| Hae asemia |
| 1. fm Bay Smooth Jazz 1. fm Bombay Beats Inc.... 89.7 Bay Anterne Bayern Antenne Bayern 80er.... |
5.5 Omat, lisätyt asemat
Vaikka Internet-radiportaali sisältää tuhansia asema, saatat haluta kuunnella myös sellaisia asemia, joita ei ole luettelossa. Voit lisätä portaalin kautta omia asemia. Näihin lisättyihin asemiin pääsee valitsemalla Valikko > Asemaluettelo >
5.6 Nyt soi -tiedot
Kun asemaa soitetaan, sen nimi ja kuvaus tulevat näytölle. Jos artistin ja raidan tiedot ovat saatavilla, myös ne tulevat näkyviin. Lisätietoa näet painamalla Info.
Aina kun painat Info, esiin tulee toinen sarja tietoja, ja tästä sarjasta voi selata seuraavia tietoja:
Artistin ja raidan nimi (oletus, jos tietoja saatavilla)
Aseman kuvaus
Aseman laji ja sijainti
Signaalin luotettavuus
Koodekki ja näytteitystiheys
Toistopuskuri
Pvm tänään
5.7 Internet-radion portaalin rekisteröinti
Frontier Silicon Internet-radion verkkosivuilla voidaan järjestää omat suosikkiluettelot ja myös kuunnella Internet-radiota tietokoneella.

text_image
FRONTIER SILICON Radio Portal Access global stations Personalise favourites Search. Browse. Find. Playing Radio Moris 128 K Segavibes faya av Browse Stations By location By genre By language New stations Most popular Mark's radio Station name Location Genre Stream ► 2 Ten FM Reading United Kingdom Electronica WMA 128K ► BBC Radio 2 London United Kingdom Variety RealPlayer 44K ► Capital Radio London United Kingdom Top 40 WMA 128K ► Virgin Radio London United Kingdom Pop MP3 128K ► On Air Power Internet Only World Asia MP3 128K ► Antenna Uno Catania Italy Dance MP3 96K ► BBC Radio 1 London United Kingdom Top 40/Dance/Rock RealPlayer 16K ► Radio Dzair Internet Only World Middle East MP3 128K ► 108 Xtra United Kingdom Electronica MP3 256K ► Capital FM 98.4 Nairobi Kenya Pop WMA 20K ► BBC R5LiveSportX International London United Kingdom Sports WMA 48K ► Classic FM London United Kingdom Classical WMA 128K English Dansk Português Español Norsk Italiano Français Svensk Nederlands Deutsch Suomi About us Contact us Logout © Frontier Silicon 2008 | Legal
text_image
Hae koodi Koodi FYXT8PPVoit rekisteröidä laitteesi portaaliin muuttamalla Internet-radion tilaa kohdan X mukaan ja hakemalla sitten radion yksilöllisen portaalin koodin valitsemalla Valikko >Asemaluettelo >Ohje >Hae koodi>Kirjoita koodi muistiin.
Huomaa: Näytölle tuleva koodi on voimassa vain muutaman minuutin. Jos rekisteröintiä ei tehdä aikamäärään mennessä, yllä esitetyt vaiheet on toistettava uuden koodin saamiseksi ja yritettävä uudelleen.
Älä sekoita portaalin koodia radion tunnukseen Käy portaalin verkkosivuilla osoitteessa www.wifiradio-frontier.com.
Jos olet portaalissa ensimmäistä kertaa, rekisteröi uusi tili ja syötä seuraavat tiedot: koodi oma sähköpostiosoite salasana radion malli (RD1363DAB).
Jos sinulla on jo tili ja haluat lisätä sille uuden radion, kirjaudu tilillesi ja valitse Omat asetukset>Lisää uusi Wi-Fi-radio. Kun radio on rekisteröity portaaliin, voit alkaa käyttää Internet-radion suosikkeja ja lisättyjä asemia välittömästi.
6. Musiikkisoitin-tila (verkko)
Musiikkisoitintila soittaa äänitiedostoja kuten MP3-, AAC-, WMA- tai FLAC-tiedostoja tietokoneelta paikallisverkon kautta tai koneen kiintolevyltä.
Pääset musiikkisoitintilaan joko painamalla Tila u, kunnes näytölle tulee näkyviin Musiikkisoitin tai valitsemalla Valikko> Päävalikko >Musiikkisoitin.
Kun olet musiikkisoitintilassa, paina Valikko ja sitten valitse Jaetut mediat.

text_image
Musiikkisoitin Jaettu media Oma soittolista Toisto: Pois Sekoitus: PoisJos jo soitat musiikkia tiedostosta, voit painaa Takaisinsen sijaan että painaisit Valikko, jolloin pääset palaamaan nopeasti edelliseen valikkopuun haaraan. Esimerkiksi albumin raidan 1 kuunteleminen selaamalla jaettuja medioita tapahtuu kohdassa 6.2 kuvatulla tavalla.
● Painamalla Takaisin palaat albumin raitaluetteloon.
● Painamalla Takaisin uudelleen luetteloi saman artistin kaikki albumit.
- Painamalla Takaisin uudelleen luetteloi kaikki albumin artistit ja niin edelleen.
6.1 Jaettu media
Valitse Valikko > Jaettu media
Jos olet tehnyt jaetun median asetukset (lue lisää kohdasta 6.5. Musiikkipalvelimen asetukset), näytölle tulee syöte, jossa on
Tästä eteenpäin valikot luodaan jaetun median palvelimelta (yleensä Windows Media Player). Ensimmäisessä valikossa näkyy luettelo mediatyypeistä, media types, esimerkiksi Musiikki, Video, Kuvat ja Soittolistat. Laite voi soittaa vain musiikkia ja soittolistoja.

text_image
CAM-VISTA-PC:Vista-P Musiikki > Soittolistat >Siinä on myös hakutoiminto, joka jaee raidat samalla tavalla kuin Internet-radion haku. Lue sisää sivulta 13.
| Musiiikki | |
| Kaikki musiikki | : |
| Laji | |
| Kaikki artistit | |
| Avustavat artistit | > |
| Albumin artistit | |
Musiikkivalikossa on useita eri vaihtoehtoja raitojen valintaan. Valitse joku vaihtoehdoista ja hae musiikkia, jota haluat kuunnella.
| Kaikki musiikki | |
| Ketju | > |
| Chelsea Hotel No.2 | > |
| Chelsea Hotel No.2 | > |
| Yhteys katkennut | > |
| Yhteys katkennut | > |
Kun olet löytänyt raidan, jota haluat soittaa, paina Select . Lyhyt painallus soittaa raidan välittömästi, ja pitkä painallus lisää raidan omaan soittolistaan. Voit myös lisätä koko albumin kohtaan "Oma soittolista".
Jaetun median palvelimella luotuihin soittolistoihin pääsee ja niitä voi soittaa Jaetut mediat -valikon Soittolistat-vaihtoehdoissa.
6.1.1 Wake-on-LAN
Kun jaettu media on valittuna, luettelo käytössä olevista musiikkipalvelimista tulee näytölle.
Jos ennen palvelimen nimeä näkyy kysymysmerkki, se tarkoittaa, että palvelin on ollut käytössä aiemmin ja että se tukee Wake-on-LAN -toimintoa, mutta sitä ei voida tällä hetkellä löytää verkosta. Jos käyttäjä valitsee kysymysmerkillä varustetun palvelimen, laite yrittää herättää palvelimen ja muodostaa siihen yhteyden. Joissain tapauksissa tämä ei ole ejkä mahdollista, jos palvelinta ei voida kytkeä enää verkkoon tai se on kytketty pois päältä.
6.1.2 Palvelimien poistaminen luettelosta
Silloin tällöin saattaa olla tarpeen poistaa palvelinluettelosta palvelimia, joiden nimen edessä on kysymysmerkki. Tämä on tarpeen, jos laite esimerkiksi siirretään uuteen verkkoon tai jos Wake-on-LAN-palvelin siirretään nykyisestä verkosta.
Toiminto suoritetaan valitsemalla Valikko> Poista palvelimet > Kyllä.
6.2 Oma soittolista
Laitteen Oman soittolistaan sopii 500 raitaa.
Soittolistan raidat voivat olla sekoitus useammasta (käytössä olevasta)
UPnP-palvelimesta .. Soittolistaa hallitaan valitsemalla Valikko
Oma soittolista
Oma soittolista
Dazed and Confused
Bird On The Wire
Birdcall Morning
Here We Go Again
- Voit tarkastella soittolistaa vierittämällä sitä kääntämällä Select-painiketta.UPnP-raidoissa näkyy niiden nimi.
- Voit soittaa tietyn raidan soittolistalta nopeasti valitsemalla Select.
- Raita poistetaan soittolistalta painamalla pitkään Select ja vahvistamalla sitten valinta painamalla KYLLÄ.
Jos valitset raidan/albumin/kansion soitettavaksi heti (ilman soittolistaa), soittolista jää talteen. Soittolista voidaan säilyttää myös valmiustilan aikana.
6.3 Toisto/sekoitus
Voit toistaa raitoja tai soittaa niitä satunnaisessa järjestyksessä valitsemallaValikko > Toisto tai Valikko> Sekoitus
6.4 Nyt soi -tiedot
Kun raitaa soitetaan, näytölle tulee näkyviin raita ja artisti (UPnP). Edistymispalkin numeroineen näyttää raidan kuluneen ja kokonaisajan. Näytön alareunassa on kuvake UpnP. Näet lisätietoja painamalla Info.
Aina kun painat Info, esiin tulee toinen sarja tietoja, ja tästä sarjasta voi selata seuraavia tietoja:
- UPnP: toiston edistymispalkki (oletus), artisti, albumi, koodekki/näytteitystiheys, toiston puskuripalkki, nykyinen päivämäärä.
6.5 Musiikkipalvelimen asetukset
Jotta laite voi soittaa musiikkitiedostoja tietokoneelta, tietokoneeseen on tehtävä asetukset tiedostojen tai median jakamista varten.
UPnP-median jakaminen mahdollistaa musiikin soittamisen jaetusta mediakirjastosta esim. RD1363DAB-laitteella, navigoimalla tag-valikoiden läpi (esim. artistin albumi tai laji). Jos käytät sopivaa palvelinjärjestelmää kuten tietokonetta ja Windows Media Player 10:a tai uudempaa (WMP), ja musiikkikirjastosi on hyvin varustettu tagein, suosittelemme käyttämään median jakamista. Vain UPnP-palvelimen asetukset on tehtävä.
Huomautus: iTunes ei tällä helkellä toimi UPnP-mediapalvelimena, mutta saatavilla on lisäosia, jotka toimivat yhdessä iTunes-kirjaston kanssa.
6.6 Median jakaminen Windows Media Playerin avulla
Yleisin UPnP-palvelin on Windows Media Player (10 tai uudempi). Myös muita UPnP-alustoja ja palvelimia voi käyttää. WMP-asetukset median jakamista varten tehdään seuraavasti:
- Varmista, että tietokone on kytketty verkkoon.
- Varmista, että radion virta on päällä ja että se on kytketty samaan verkkoon.
- Lisää WMP:ssa mediakirjastoon äänitiedostot ja kansiot, jotka haluat jakaa laitteen kanssa (Kirjasto> Lisää kirjastoon).
- Salli WMP:ssa median jakaminen (Kirjasto> Median jakaminen).
Varmista, että radio pääsee jaettuun mediaan valitsemalla vaihtoehto Salli. Voit myös asettaa nimen jaetulle medialle kohdassa Asetukset ja napsauttamalla OK, jolloin dialogiruudut suljetaan.
Tietokone on nyt valmis soittamaan musiikkia radiosta. WMP UPnP -palvelu toimii taustalla. WMP:n erillistä käynnistämistä ei tarvita.

6.7 Play To -ominaisuuden käyttäminen Windows 7:ssa median soittamiseksi Eräs uuden Windows 7:n ominaisuuksista on Play To -ominaisuus, jonka avulla tietokoneella toimiva Windows 7 ohjaa laitetta ja käyttää sitä median yleisohjaukseen.
Laite tukee standardin DLNA (Digital Living Network Alliance) 1.5 digitaalista median renderointia. Voit yhdistää toiminnon kotisi muihin laitteisiin ja yhdistää median soittamisen yhdistettyihin mediavastaanottimiin samalla, kun soitat sisältöä toisesta Windows 7 -tietokoneesta kotiverkossa.
6.8 Play To -ominaisuuden käyttäminen Windows Media Playerissa
Windows Media Playerin avulla on helppo hallita mediaa, hakea soitettavia kappaleita ja avata Play To -ominaisuuden.
. Valitse soitettavaksi haluamasi kappaleet seuraavasti:
- Napsauta Käynnistä, napsauta Kaikki ohjelmat ja napsauta sitten Windows Media Player.
Jos soitin on auki ja olet Nyt soi -tilassa, napsauta Siirry kirjastoon -painiketta soittimen oikeassa yläkulmassa. - Jos luetteloruutu on kiinni tai jos Burn- tai Sync-välilehdet ovat näkyvissä, napsauta Playvälilehteä.
- Hae haluamasi kappaleet Player Library -kirjastosta ja vedä ne luetteloon.
- Napsauta Play To -painiketta luettelon yläpuolella. Napsauta laitetta siinä verkossa, joka vastaanottaa mediaa.
- Play To -ruudussa voidaan käyttää soitinpainikkeita soittamiseen, keskeyttämiseen tai pysäyttämiseen sekä siirtymiseen seuraavaan tai edelliseen kappaleeseen luettelossa.
6.9 Play To -toiminnon käyttäminen muualla Windows 7:ssa
Windows Media Playerin ulkopuolella voidaan soittaa kappaleita Play To -toiminnolla napsauttamalla musiikkitiedostoja hiiren oikealla painikkeella. Valitse musiikkitiedostot ja soita niitä tällä laitteella toimimalla seuraavasti:
- Napsauta tiedostoa, jonka haluat soittaa tällä laitteella.
- Napsauta valittuja tiedostoja hiiren oikealla painikkeella, valitse "Play To" ja napsauta verkossa sitä laitetta, joka vastanottaa median.
- Play To -ruudussa voidaan käyttää soitinpainikkeita soittamiseen, keskeyttämiseen tai pysäyttämiseen sekä siirtymiseen seuraavaan tai edelliseen kappaleeseen luettelossa.
6.10 Nyt soi -tiedot
Kun kappaletta soitetaan, sen nimi ja kuvaus tulevat näytölle. (UpnP) Edistysmispalkki osoittaa kuluneen ja raidan kokonaisajan. Näytön alareunassa on UPnP-kuvake. Lisätietoa näet painamalla Info.

text_image
Musiikkisoitin 4:30PM Blazed and Confused 0:10 C 6:26 UPnPAina kun painat Info, esiin tulee toinen sarja tietoja, ja tästä sarjasta voi selata seuraavia tietoja:
- artisti, albumi, koodekki ja näytteitystiheys sekä toistopuskuri
7. DAB-radiotila
DAB-radiotila vastaanottaa DAB/DAB+ digitaalisen radion lähetykset ja näyttää tietoa asemasta ja raidan soittamisesta.

Voit siirtyä DAB-tilaan joko painamalla Tila kunnes näytölle tulee DAB Radio tai valitsemalla Valikko > Päävalikko > DAB.
7.1 Asemien selaus
Kun ensimmäisen valitset DAB-radiotilan tai jos asemaluettelon on tyhj, laite suorittaa automaattisesti täydellisen selauksen nähdäkseen, mitä asemia on käytettävissä. Voit joutua käynnistämään selauksen manuaalisesti asemaluettelon päivittämiseksi jostain seuraavista syistä:

text_image
|Täydell. selaus Asemat: 0 Selaa- Käytössä oleviin asemiin tulee ajoittain muutoksia.
- Jos vastaanotto ei riitä alkuperäiseen selaukseen (antenni ei esimerkiksi ollut pystyssä), tuloksena saattaa olla tyhjä tai epätäydellinen luettelo käytössä olevista asemista.
- Jos joidenkin asemien vastaanotto on heikkoa (ääni on epäselvää), saatat haluta luetteloida vain asemat, joiden signaalin voimakkuus on hyvä.
Aloita selaaminen manuaalisesti valitsemalla Valikko> Selaa.
Kun selaus on tehty, radio näyttää luettelon käytössä olevista asemista.
Kysymysmerkki ennen aseman nimeä osoittaa sen, että asema ei ole käytössä. Signaalin menettämisen syystä riippuen tämä saattaa olla tilapäistä.
Asemat, jotka eivät luultavasti ole enää käytössä (olet esimerkiksi siirtynyt pois vastaanottoalueelta). voidaan poistaa asemaluettelosta.
Poista luettetossa mutta ei käytettävissä olevat asemat valitsemalla Valikko> Poista turhat.
7.2 Asemien valinta
Voit kuunnella tai vaihtaa asemaa kääntämällä valinta esiin Select -painikkeesta. Jos aseman edessä on kysymysmerkki ?, asema ei ole käytettävissä. Kun asema on valittu, asema soittaa kappaleita ja näytöllä näkyvät tiedot asemasta, raidasta tai aseman lähetyksestä.
Voit myös painaa pikakelausta eteen tai taakse, tai hypätä seuraavaan asemaan ylös tai alas luettelossa.
Esiasetetut asemat voidaan tallentaa ja hakea, kuten kohdassa Esiasetukset on esitetty.
7.3 Nyt soi -tiedot
Kun musiikki soi, näytöllä näkyvät kappaleen nimi ja DLS Dynamic Label Segment -tiedot lähettävästä asemasta, jolloin saat tosiaikaista tietoa kuten ohjelman nimen, raidan nimen tai yhteystiedot. Stereolähetykset on osoitettu kuvakkeella näytön yläosassa. Lisätietoa näet painamalla Info.
Aina kun painat Info, toinen sarja tietoja tulee näkyviin. Voit selata DLS-tekstiohjelmaa, ensemblen nimeä/taajuutta, signaalin voimakkuutta/virheiden määrää, bittilukua/koodekkia/kanavan päiväystä ja DL Plus -palvelua (jos käytössä).
7.4 Asetukset
DRC-toiminto
Joissain DAB-lähetyksissä on DRC-toiminto. Tämän ominaisuuden avulla voidaan äänivirran dynaaminen alue pakata niin, että hiljaisten äänten voimakkuus kasvaa ja kovien äänten voimakkuus laskee. Tämä on hyödyllistä, jos kuuntelet musiikkia meluisassa ympäristössä (esim. klassista musiikkia ruokaa laittaessasi).
Laitteen DRC-asetuksia muutetaan valitsemalla Valikko >DRC ja sitten DRC high DRC low tai DRC off.
Huomautus: Tämän laitteen DRC-asetukset eivät ole voimassa, jos DRC-tiedot eivät sisälly lähetykseen.
Asemien järjestys
Voit valita DAB-asemaluettelon järjestykseksi Aakkosellinen, Ensemble tai Validi.
Ensemble luetteloi asemaryhmät, jotka lähettävät ohjelmaa samassa ensemblessa, esimerkiksi ensin BBC:n tai South Walesin paikallisasemien voimassa olevat luettelot ensin aakkosjärjestyksessä ja sitten maanpäälliset kanavat.
Voit muuttaa asemien järjestystä valitsemalla Valikko> Asemien järjestys >ja sitten Aakkosellinen Ensemble tai Validi.
8. FM-radiotila
FM-radiotila vastaanottaa analogista radiolähetystä FM-taajuudelta ja näyttää RDS-tiedot asemasta ja lähetettävästä ohjelmasta.
FM-tilaan siirrytään joko painamalla Tila, ja kun näytöllä näkyy FM Radio, valitse Valikko > Päävalikko > FM.

text_image
FM 4:29PM BBC R4 Taide R-D-S8.1 Asemien valinta
Asemia haetaan painetaan Select. Taajuuden näyttö käynnistyy, kun laite alkaa hakea FM-asemia. Voit selata asemia myös manuaalisesti painamalla viritystä nopeasti ylös tai alas tai kääntämällä Select-painiketta.
Huomautus: Selaus voidaan asettaa hakemaan vain vahvoja signaaleja (katso kohda 8.3. Asetukset).
Esiasetetut asemat voidaan tallentaa ja hakea, kuten kohdassa Esiasetukset on esitetty.
8.2 Nyt soi -tiedot
Kun FM-asema soi, näytöllä näkyy toinen kahdesta datasarjasta:
- Jos RDS-tietoja on saatavana, oletuksena näytetään huoltonimi (eli aseman nimi). Voit selata lisää RDS-tietoja painamalla Info. Aina kun painat Info, näkyviin tulee toinen tietosarja, jolla näkee RDS-radiotekstin, RDS-ohjelmatyypin, taajuuden ja päivämäärän.
- Jos RDS-tietoja ei ole saatavilla, käytössä oleva taajuus näkyy näytöllä.
8.3 Asetukset
Selausasetus
FM selaa oletuksena asemia ja pysähtyy käytössä olevan aseman kohdalle. Seurauksena voi olla heikko signaalin äänisuhde (hiss) heikkojen asemien kohdalla. Voit muuttaa selausasetuksia pysähtymällä vain sellaisten asemien kohdalle, joiden signaalin voimakkuus on hyvä. Valitse tällöin Valikko > Selausasetus >Vain voimakkaat asemat?> Kyllä.
Äänen asetukset
Oletuksena kaikki stereoasemat toistetaan stereona. Heikkojen asemien kohdalla tämä saattaa aiheuttaa heikon signaali-melusuhteen (hiss). Heikkojen asemien soittaminen monona tapahtuu valitsemalla Valikko > Ääniasetus >Heikko FM-vastaanotto: Vain mono? > Kyllä
9. Aux in
Aux in -tila soittaa äänitiedostoja ulkoisesta lähteestä kuten MP3-soittimesta.

text_image
Lisälaite Audio sisään Pvm tänään: 06/02/2013Soita Aux in-tilassa
- kääntämällä äänenvoimakkuus hiljaiselle sekä laitteesta että äänilähteen laitteesta, jos mahdollista.
- Kytke ulkoinen äänilähde 3,5 mm:n Aux In-stereoliittimeen.
- Paina joko Tila kunnes näytöllä näkyy AUX tai valitse Valikko> Päävalikko > AUX in.
- Säädä laitteen äänenvoimakkuutta (ja äänilähteen äänenvoimakkuutta) tarvittaessa.
10. Herätykset ja uniajastin
Kellon ja kalenterin lisäksi laitteessa on kaksi monipuolista heräysasetusta torkkuineen sekä uniajastintoiminto, joka sammuttaa laitteen tietyn ajan kuluttua. Jokainen herätys voidaan asettaa käynnistymään tietyssä tilassa.

Kellon ja kalenterin asetuksista on annettu ohjeet sivulla 3 kohdassa Aloittaminen/asetukset.
10.1 Herätykset
Herätys asetetaan tai sitä muutetaan joko painamalla Herätys tai valitsemalla Valikko >.
Valitse herätyksen numero (1 tai 2) ja määritä sitten seuraavat parametrit.
| Herätys 2 |
| Salli: Arkipäivinä Klo: 7.00 Tila: Intenrnet-radio Esiasetus: viimeksi kuunneltu Äänen voimakkuus: 24 |
- Salli Pois päältä, Päivittäin, Kerran, Viikonloppuina tai Arkipäivinä,
- Klo: 12.00 (säädä tarvittaessa)
- Pvm: 1.1.2007 (säädä tarvittaessa; tämä toiminto on yleensä piilossa ja sitä tarvitaan vain, jos kentän valintana on "Kerran").
-
Tila: Summeri, Internet-radio, DAB tai FM.
-
Esiasetus: Viimeksi kuunneltu tai 1 - 10.
- Äänenvoimakkuus:: 0 - 32
Tallenna nämä asetukset ja aseta herätys vierittämällä alas ja valitsemalla Tallenna.
Huomautus: Jos painat Takaisin tai Valikko poistuaksesi asetuksista tallentamatta, esiin tulee ruutu, joka kysyy tallennetaanko muutokset vai ei. Nyt soi -tilassa näytöllä näkyvät aktiiviset asetukset ja kuvake vasemmassa alareunassa. Valmiustilanäytöllä näkyy aktiivinen herätys ja kuvake, jossa näkyy aika.
Herätys soi annettuna aikana. Herätys vaimennetaan hetkeksi painamalla Torkku.
Painamalla torkkua toistuvasti selataan valittavissa olevia torkkuaikoja:
5, 10, 15 tai 30 minuuttia.
Radio palaa valmiustilaa asetetuksi ajaksi, herätys vaimenee ja kuvake alkaa vilkkua ja laskea jäljellä olevaa torkkuaikaa. Kun asetettu torkkuaika on kulunut, herätys kuuluu uudelleen.
Huomautus: Torkun ollessa päällä aikaa voidaan muuttaa painamalla Torkku ja valitsemalla uusi aika. Mahdollisesti jäljellä oleva torkkuaika nollataan valittuun aikamäärään.
Herätys tai torkku poistetaan painamalla Valmiustila tai Herätys.
10.2 Uniajastin
Uniajastin asetetaan painamalla Sleep-kytkintä ja selaamalla eri vaihtoehtoja:
Lepotila pois, 15, 30, 45 tai 60 minuuttia.
Pysäytä, kun vaadittu aika tulee näytölle. Näyttö palaa hetken kuluttua ennen valintaa käytettyyn tilaan.
Nyt soi -näytöllä näkyy jäljellä oleva ajastus näytön alareunassa.
Aseta sleep
30 minuuttia
Voit myös valita Valikkko>Päävalikko > Uniajastin ja valita eri uniajastusvaihtoehtojen väliltä. Kun uniaika on valittu, järjestelmä palaa päävalikkoon. Paina Valikko palataksesi Nyt soi -näytölle.
Uniajastus peruutetaan valitsemalla vaihtoehdoista Lepotila pois yllä annettujen ohjeiden mukaan.
Huomautus: Uniajastus peruutetaan automaattisesti, jos laite siirtyy valmiustilaan.
Tekniset tiedot
- Syttöjännite, virta: 12 V - 1,5 A
● Virrankulutus: enintään 15 W - Radiotaajuusalue: FM 87.50MHz – 108.00MHz 50KHz/porras DAB Band III, 174.928MHz – 239.200MHz
● Varastointilämpötila:-10 ... +60 °C - Käyttölämpötila: +5 ... +40 °C
Sanasto
DAB Digitaalinen audiolähetys
DLS Dynamic Label Segment -lyhyt teksti-info lähetyksestä, DAB-audiolähetys
FM taajuusmodulaatio
HelppoOhje
















