IR3000DAB - Radio Soundmaster - Gratis gebruiksaanwijzing en handleiding
Vind de handleiding van het apparaat gratis IR3000DAB Soundmaster in PDF-formaat.
Questions des utilisateurs sur IR3000DAB Soundmaster
0 question sur cet appareil. Repondez a celles que vous connaissez ou posez la votre.
Poser une nouvelle question sur cet appareil
Download de handleiding voor uw Radio in PDF-formaat gratis! Vind uw handleiding IR3000DAB - Soundmaster en neem uw elektronisch apparaat weer in handen. Op deze pagina staan alle documenten die nodig zijn voor het gebruik van uw apparaat. IR3000DAB van het merk Soundmaster.
GEBRUIKSAANWIJZING IR3000DAB Soundmaster
U kunt batterijen gratis terugbrengen naar openbare inzamelingspunten in uw gemeente of bij winkels die de betreffende soort batterijen verkopen.
Alleen volledig lege batterijen.
*) met de markering Cd = cadmium, Hg = kwik, Pb = lood
Sommaire
Gooi dit product niet weg bij het huishoudafval aan het einde van de levensduur ervan. Breng het product terug naar een inzamelingspunt voor hergebruik van electrische en electronische apparatuur. Dit wordt aangegeven door dit symbool op het product, in de gebruiksaanwijzing of op de verpakking.
De materialen zijn herbruikbaar volgens de markeringen. Door materiaal te recyclen of oude apparaten op een andere manier te hergebruiken draagt u bij aan het bescherming van ons milieu.
Neem a.u.b. contact op met uw gemeente voor informatie over inzamelingspunten.

WAARSCHUWING
Risico voor een elektrische schok Niet openen!

Waarschuwing: Verwijder de behuizing (of achterzijde) niet, om het risico op elektrische schokken te verkleinen. Geen voor de gebruiker te onderhouden onderdelen binnenin het apparaat. Laat reparatie over aan gekwalificeerd onderhoudspersoneel.

Dit symbool wijst op de aanwezigheid van een gevaarlijke spanning binnenin de behuizing, die groot genoeg is om electrische schokken te veroorzaken.
Dit symbool wijst de gebruiker op de aanwezigheid van belangrijke gebruiks- en onderhoudsinstructies voor het apparaat.
Veiligheids-, milieu- en instellingsaanwijzingen
- Gebruik het apparaat alleen binnenshuis in een droge omgeving.
- Bescherm het apparaat tegen vocht.
- Open het apparaat niet. ELECTRISCHE SCHOKGEVAAR! Laat opening en reparatie over aan gekwalificeerd onderhoudspersoneel.
- Sluit dit apparaat alleen aan op een goed geïnstalleerd en geaard stopcontact. Zorg ervoor dat de netspanning overeenkomt met het de specificaties op het etiket.
- Zorg ervoor dat het electriciteitssnoer droog blijft tijdens gebruik. Zorg ervoor dat het electriciteitssnoer niet afgeknepen of op een andere manier beschadigd wordt.
- Beschadigde snoeren of stekkers moeten meteen vervangen worden door geautoriseerd onderhoudspersoneel.
- In geval van bliksem moet de stekker onmiddellijk uit het stopcontact getrokken worden.
- Wanneer kinderen het apparaat gebruiken, moeten de ouders toezicht houden.
- Reinig het apparaat alleen met een droge doek. Gebruik GEEN SCHOONMAAKMIDDELEN of SCHUURSPONSJES!
- Stel het apparaat niet bloot aan direct zonlicht of andere hittebronnen.
- Installeer het apparaat op een plaats met voldoende ventilatie, om oververhitting te voorkomen.
- Dek de ventilatieopeningen niet af!
• Installeer het apparaat op een veilige en vibratie-vrije plaats. - Installeer het apparaat zo ver mogelijk uit de buurt van computers en magnetrons; anders kan de radio-ontvangst gestoord worden.
- Open de behuizing niet en probeer het apparaat niet te repareren. Dit is gevaarlijk en doet uw garantie vervallen. Reparaties mogen alleen uitgevoerd worden door geautoriseerd onderhoudspersoneel.
- Gebruik alleen kwik- en cadmium-vrije batterijen.
- Gebruikte batterijen zijn gevaarlijk afval en mogen NIET weggegooid worden bij het uishoudelijk afval!!! Breng de batterijen terug naar uw handelaar of naar inzamelingspunten in uw gemeente.
- Houd batterijen buiten bereik van kinderen. Kinderen kunnen batterijen per ongeluk inslikken. Raadpleeg onmiddellijk een dokter wanneer een kind een batterij ingeslikt heeft.
- Controleer uw batterijen regelmatig om batterijlekkage te voorkomen.
- Batterijen mogen niet worden blootgesteld aan extreme hitte, zoals zonlicht, vuur of dergelijke.
- LET OP: Explosiegevaar als de batterij verkeerd wordt vervangen Vervang alleen door hetzelfde of een gelijkwaardig type

Gebruikte batterijen zijn gevaarlijk afval en mogen NIET weggegooid worden bij het huishoudelijk afval!!!! Als consument bent u wettelijk verplicht alle batterijen terug te brengen voor milieuvriendelijk hergebruik - of de batterijen gevaarlijke stoffen*) bevatten of niet.
U kunt batterijen gratis terugbrengen naar openbare inzamelingspunten in uw gemeente of bij winkels die de betreffende soort batterijen verkopen.
Alleen volledig lege batterijen.
*) met de markering Cd = cadmium, Hg = kwik, Pb = lood
Inhoud
1. Lijst met belangrijkste knoppen.... 3
1.1. Lijst met knoppen op de afstandsbediening.... 4
2. Beginnen/Instellen.... 5
2.1. Setup wizard.... 5
3. Bediening.... 6
3.1. Navigeren door het menu.... 6
3.2. Voorkeurzenders....9
4. Instellingen....10
4.1. Equalizer....10
4.2. Netwerk....10
4.2.1. Netwerk wizard....11
4.2.2. PBC Instellen (WiFi Protected Setup)....12
4.2.3. Bekijk instellingen....13
4.2.4. Wlan-regio 13
4.2.5. Handmatige instellingen....13
4.2.6. Netwerkprofiel....13
4.3. Tijd/Datum....13
4.3.1. Tijd/datum inst. (wizard)....14
4.3.2. Autom. update (van DAB, FM of Netwerk)(wizard)....14
4.3.3. Formaat instellen (wizard)....14
4.4.
4.5. Talen....15
4.6. Fabrieks-reset....15
4.7. Software update....15
4.8. Setup wizard....15
4.9. Info 16
4.10. Achtergrondverlichting....16
5. Internetradiostand....16
5.1.Laatst beluisterd.... 17
5.2. Favorieten.... 17
5.3.Bladeren.... 17
5.4. Zoeken.... 18
5.5.Mijn toegevoegde stations.... 18
5.6. Speelt nu informatie 18
5.7. Internetradio portaal registratie.... 19
6. Muziekspeler stand (Netwerk)....20
6.1. Gedeelde media.... 21
6.1.1. Wake-on-LAN 22
6.1.2. Servers verwijderen....22
6.2. Mijn afspeellijst.... 22
6.3. Herhalen/willekeurig.... 22
6.4. Speelt nu informatie 22
6.5. Installeren van een muziek server.... 23
6.6. Media delen met Windows Media Player.... 23
6.7. De "Afspelen met" eigenschap gebruiken in Windows 7 om media te streamen...... 24
6.8. Gebruik "Afspelen met" in Windows Media Player 24
6.9. Gebruik "Afspelen met" elders in Windows 7....25
6.10. Speelt nu informatie 25
7. DAB+ radiostand.... 25
7.1. Zoeken naar stations.... 25
7.2. Het kiezen van stations.... 26
7.3. Speelt nu informatie 26
7.4. Instellingen.... 26
8.1. Het kiezen van stations.... 27
8.2. Speelt nu informatie 27
8.3. Instellingen....28
9. Aux in stand.... 28
10. Wekkers en slaapstand.... 28
10.1. Wekkers.... 28
10.2.Slaapstand....29
1. Lijst met belangrijkste knoppen

| No. | Knop | Functie/Gebruik |
| 1 | Aan/Uit | Zet het apparaat aan of uit. |
| 2 | Slaapstand | Wanneer het apparaat speelt, na een bepaalde ingestelde tijd in stand-by gaan. Wanneer het alarm afgaat, een bepaalde ingestelde tijd sluimeren. |
| 3 | Menu | Toon het menu voor de huidige stand. Druk nogmaals om het “speelt nu” scherm te tonen. |
| 4 | Alarm inst. | Blader door de verschillende standen: Internetradio, muziekspeler, DAB, FM, Aux ingang. |
| 5 | Terug | Keer terug naar het vorige scherm. In de afspeelstand kan deze knop gebruikt worden om terug te gaan naar de laatste afspeellijst of lijst met stations. |
| 6 | Vol - | Volume verlagen. |
| 7 | Vol+ | Volume verhogen. |
| 8 | Info | Bekijk meer informatie over het station of het nummer dat afgespeeld wordt. Druk nogmaals om door de informatieschermen te bladeren en terug te gaan naar het normale “speelt nu” scherm. |
| 9 | Alarm preset inst | Druk voor het voorkeuzelijstmenu om op te roepen of op te slaan. Blader op en neer om het vooringestelde nummer te selecteren, kies vervolgens “selecteren” om te bevestigen. |
| 10 | Wekker | Met de alarm wizard kunt u het alarm uitzetten (als deze af gaat), en in stand-by instellen welke alarmen actief zijn. |
| Draairegelaar | Functie/Gebruik |
| Afstemmen/Kiezen | Draai met de klok mee of tegen de klok in om op en neer te bladeren door een menulijst, een lijst met items of een lijst met stations. Het actieve item is weergegeven in negatieve tekst (donkere karakters op een witte achtergrond). Druk om het actieve item te selecteren. |
Let op: Sommige knoppen hebben een andere functie afhankelijk van of ze kort of enkele seconden ingedrukt worden.
Lijst met knoppen op de afstandsbediening
De afstandsbediening werkt op dezelfde manier als de knoppen op het apparaat zelf.
| Knop | Functie | Afbeelding van de afstandsbediening |
| Stand-by: Zet het apparaat aan of weer in stand-by (toont klok en datum). Zet de slaapstand uit. | ||
| Blader door de verschillende standen: Internetradio, muziekspeler, DAB, FM, Aux ingang. | ||
| Slaapstand/Sluimerstand: Wanneer het apparaat speelt, na een bepaalde ingestelde tijd in stand-by gaan.Wanneer het alarm afgaat, een bepaalde ingestelde tijd sluimeren. | ||
| Stil. | ||
| Volume verhogen. | ||
| Menu: Toon het menu voor de huidige stand. Druk nogmaals om het “speelt nu” scherm te tonen. | ||
| Zender omhoog zoeken en terugspringen. | ||
| Zender omlaag zoeken en vooruit springen. | ||
| Info: Bekijk meer informatie over het station of het nummer dat afgespeeld wordt. Druk nogmaals om door de verdere informatie te bladeren. | ||
| Druk om het actieve item te selecteren. | ||
| Met de alarm wizard kunt u het alarm uitzetten (als deze af gaat), en in stand-by instellen welke alarmen actief zijn. | ||
| Druk voor het voorkeuzelijstmenu om op te roepen of op te slaan. Blader op en neer om het voorkeuze nummer te selecteren, kies vervolgens “selecteren” om te bevestigen. | ||
| Volume verlagen. | ||
| Back | Keer terug naar het vorige scherm. In de afspeelstand kan deze knop gebruikt worden om terug te gaan naar de laatste afspeellijst of lijst met stations. | |
| Shift | Wisselen: Bij radio voorkeurzenders wisselen, bij muziekspeler nummers wisselen. | |
| 5 | Instellen of oproepen van voorkeuze 5 of 10. | |
| 4 | Instellen of oproepen van voorkeuze 4 of 9. | |
| 3 | Instellen of oproepen van voorkeuze 3 of 8. | |
| 2 | Instellen of oproepen van voorkeuze 2 of 7. | |
| 1 | Instellen of oproepen van voorkeuze 1 of 6. |
2. Beginnen/Instellen
De verschillende luisterstanden stellen verschillende eisen:
- Internetradio vraagt een geschikte breedband internetverbinding (normaal gesproken via een lokaal bedraad of draadloos netwerk).
- De muziekspeler vraagt een verbinding met een bedraad of draadloos netwerk.
- DAB/FM vraagt een DAB/FM signaal via de ingebouwde antenne.
- De Aux-ingang vraagt een verbinding via de Aux-in ingang.
Verbindt het apparaat met een geschikte voedingsbron met behulp van de meegeleverde voeding. Na het tonen van het opstartscherm gaat het apparaat naar de stand die het laatst gebruikt is. Wanneer het apparaat voor de eerste keer wordt opgestart, gaat u automatisch naar de installatiestand.
2.1 Setup wizard
Wanneer het apparaat voor de eerste keer wordt opgestart, wordt u door een setup wizard geleid om de datum/tijd en het netwerk in te stellen. Wanneer dit gereed is, is het systeem gereed om in de meeste standen te kunnen gebruiken.

Let op: Om deze instellingen later te wijzigen, gaat u naar Menu > Systeeminstellingen > en selecteert u de vereiste instelmogelijkheden (zie de instellingen in deel 4 voor meer details.

text_image
Setup wizard Nu starten? JA NEEOm deze instellingen nogmaals te doorlopen, selecteer Menu > Systeeminstellingen > Setup wizard.
Selecteer JA om de setup wizard te starten.
Wanneer u NEE kiest, wordt u bij het volgende scherm gevraagd of u de procedure de volgende keer dat het apparaat gestart wordt wilt doorlopen. Het systeem start vervolgens op zonder de datum/tijd en het netwerk in te stellen en gaat naar het hoofdmenu.
Let op: Wanneer de stroom uitvalt tijdens de setup wizard, zal deze opnieuw beginnen de volgende keer dat het apparaat wordt opgestart.
De wizard leidt u door de basisinstellingen voor de datum/tijd en de netwerkverbinding. Voor details zie de relevante instellingen in deel 4 Instellingen. Om later nog instellingen te kunnen wijzigen zijn deze toegankelijk vanuit het menu Instellingen.
3. Bediening
Om een stand te kiezen drukt u herhaaldelijk op Alarm inst. tot de gewenste stand op het scherm te zien is. Na een korte tijd schakelt het apparaat over naar deze stand. Het laatste station of laatst afgespeelde nummer in die stand wordt geselecteerd. Als dit niet mogelijk is, zoekt het apparaat naar relevante stations, netwerken of vraagt de gebruiker om relevante informatie. Zie het relevante Stand deel voor details over hoe u elke luisterstand kunt gebruiken.
3.1 Navigeren door het menu
De belangrijkste bediening voor het navigeren door de menu's en opties is de draairegelaar. Draai aan de knop om omhoog of omlaag te gaan in een menu. Als de gewenste optie of waarde geselecteerd is drukt u de draairegelaar in. Alle menu's en lijsten werken als lussen zodat draaien voorbij de laatste of eerste optie in een menu u weer naar het andere eind van de lijst of het menu brengt. Dus omhoog vanaf de eerste optie in een menu brengt u naar de laatste optie in dat menu, etc.
Een scrollbalk aan de rechterkant van het scherm geeft aan of er meer opties zijn boven of onder de zichtbare opties.
Om de menustructuur binnen te gaan in een bepaalde stand drukt u op Menu. Om een niveau terug
te gaan drukt u op Terug. Om het menu helemaal te verlaten, drukt u weer op Menu.
Elke stand heeft een eigen menu, met specifieke opties voor die stand.
Bijvoorbeeld: het FM menu heeft twee specifieke opties voor die stand: Scaninstelling en Audio-instelling.

text_image
FM Scan instelling Audio-instelling Systeeminstllngn > Hoofdmenu >Daarnaast heeft het menu van elke stand twee laatste opties:
Systeeminstllngn en Hoofdmenu>. De > geeft aan dat deze optie naar volgende menu's leidt.

text_image
Systeeminstllngn Equaliser Netwerk Tijd/datum Inactieve stand-by TaalHet Systeeminstellingen menu biedt systeeminstellingsfuncties om de gebruiker het gedrag van het apparaat te laten bepalen. Dit omvat netwerk, tijd, taal en software-instellingen.
Het Hoofdmenu biedt een alternatieve methode om luisterstanden te kiezen plus slaapstand en alarmfuncties.

text_image
Hoofdmenu Internetradio Muziekspeler DAB FMSommige menu's, zoals het systeeminstellingen menu, hebben verschillende submenu's.
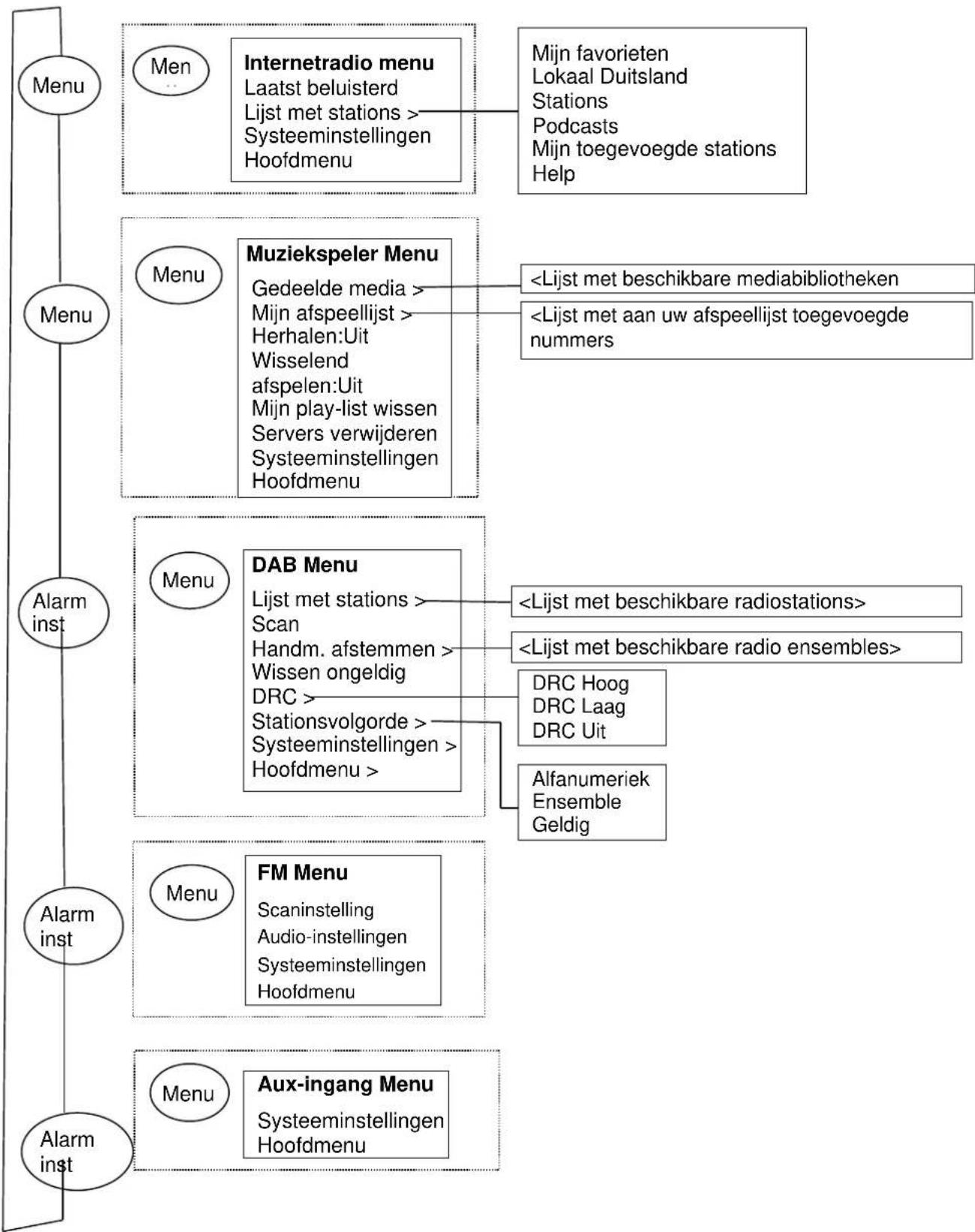
Een menu-overzicht voor de verschillende luisterstanden, de Systeeminstellingen en het Hoofdmenu wordt weergegeven op de volgende pagina.

flowchart
graph TD
A["Menu"] --> B["Men"]
B --> C["Internetradio menu<br>Laatst beluisterd<br>Lijst met stations ><br>Systeeminstellingen<br>Hoofdmenu"]
C --> D["Mijn favorieten<br>Lokaal Duitsland<br>Stations<br>Podcasts<br>Mijn toegevoegde stations<br>Help"]
E["Menu"] --> F["Menu"]
F --> G["Muziekspeler Menu<br>Gedeelde media ><br>Mijn afspeellijst ><br>Herhalen:Uit<br>Wisselend<br>afspelen:Uit<br>Mijn play-list wissen<br>Servers verwijderen<br>Systeeminstellingen<br>Hoofdmenu"]
G --> H["<Lijst met beschikbare mediabibliotheken"]
G --> I["<Lijst met aan uw afspeellijst toegevoegde numbers"]
J["Alarm inst"] --> K["Menu"]
K --> L["DAB Menu<br>Lijst met stations ><br>Scan<br>Handm. afstemmen ><br>Wissen ongeldig<br>DRC ><br>Stationsvolgorde ><br>Systeeminstellingen ><br>Hoofdmenu >"]
L --> M["<Lijst met beschikbare radiostations>"]
L --> N["<Lijst met beschikbare radio ensembles>"]
L --> O["DRC Hoog<br>DRC Laag<br>DRC Uit"]
L --> P["Alfanumeriek Ensemble Geldig"]
Q["Alarm inst"] --> R["Menu"]
R --> S["FM Menu<br>Scaninstelling<br>Audio-instellingen<br>Systeeminstellingen<br>Hoofdmenu"]
S --> T["Aux-ingang Menu<br>Systeeminstellingen<br>Hoofdmenu"]
Afb 1 Stand Menu Opbouw

flowchart
graph TD
A["Info"] --> B["Systeeminstellingen"]
B --> C["Equalizer >"]
B --> D["Netwerk >"]
D --> E["Tijd/datum >"]
D --> F["Inactieve stand-by"]
F --> G["Taal >"]
G --> H["Fabrieks-reset"]
H --> I["Software update"]
I --> J["Setup wizard"]
J --> K["Info"]
K --> L["Displayverlichting>"]
M["Slaap stand"] --> N["Hoofdmenu"]
O["Wek"] --> P["Alarm menu"]
B --> Q["Normaal Neutraal | Jazz | Rock | Film | Klassiek | Pop | Nieuws | Mijn EQ | Mijn EQ"]
B --> R["Netwerk menu"]
R --> S["Netwerk wizard"]
R --> T["SPBC Wlan"]
R --> U["Instellingen"]
R --> V["Bekijk instellingen"]
R --> W["Wlan-regio"]
R --> X["Handmatige inst."]
B --> Y["Tijd/datum inst."]
Y --> Z["Autom. update"]
Y --> AA["Formaat instellen"]
B --> AB["Taal 1 | Taal 2 | Taal 3 | etc"]
B --> AC["Time-out"]
AC --> AD["Aan niveau"]
AC --> AE["Dim niveau"]
N --> AF["Internetradio"]
N --> AG["Muziekspeler"]
N --> AH["DAB"]
N --> AI["FM"]
N --> AJ["Aux-in"]
N --> AK["Slaapstand"]
N --> AL["Wekkers >"]
N --> AM["Systeeminstelling"]
P --> AN["Inschakelen: Uit | Dagelijks | Eenmalig | Weekends |<br>Weekdagen"]
P --> AO["Tijd: uu:mm AM"]
P --> AP["Stand: Internetradio | Muziekspeler | DAB | FM | Aux-in"]
P --> AQ["Voorkeuze: Laatst beluisterd"]
P --> AR["Volume: 0-32"]
Afbeelding 2 Systeeminstellingen en Hoofdmenu
3.2 Voorkeuzezenders
In de Internetradio, DAB en FM standen kunnen tot 10 voorkeuzezenders opgeslagen en opgeroepen worden.
Voorkeuzezenders worden opgeslagen in de radio en kunnen niet opgeroepen worden vanaf andere radio's.
Om het huidige radiostation op te slaan als voorkeuzezender, houdt u Alarm preset inst ingedrukt totdat het display het Voorkeuze opslaan scherm weergeeft. Kies 1 van de 10 presets om het op dat moment spelende station op te slaan.
Om een voorkeuzezender te selecteren drukt u kort op Voorkeuze, en kiest u 1 van de stations in de lijst. Wanneer een voorkeuzezender speelt, wordt zijn nummer Pn (P1, P2 etc) weergegeven onderaan het scherm.
4.Instellingen
Alle instellingen van het apparaat zijn bereikbaar in het Instellingen menu.
Let op: Instellingen van de setup wizard zijn weergegeven met w "wizard".
Instellingen menu opties:
Equaliser
Netwerk-wizard
Tijd/datum-wizard
Talen
Fabrieks-reset
Software update
Setup wizard
Info
Achtergrondverlichting
4.1 Equaliser
Er zijn verschillende Equaliser standen beschikbaar; ook een handmatig ingestelde stand (Mijn EQ)
Om een EQ stand te kiezen, selecteert u Menu > Systeem Instellingen> Equaliser.
U kunt dan kiezen uit veel verschillende vooringestelde standen en Mijn EQ.

text_image
Equaliser Normaal Vlak Jazz Rock Film Mijn EQ profiel setup Bass: 0 Treble: 0Met de laatste optie (Mijn EQ profiel instellen) kunt u uw eigen instellingen bepalen voor de "Mijn EQ" optie, met uw eigen bass en treble instellingen.
4.2 Netwerk
- Netwerk wizard
- WPS instellingen
- Bekijk instellingen
- Wlan-regio-wizard
● Handmatige instellingen - Netwerkprofiel

Dit apparaat kan overweg met alle gangbare netwerkprotocollen en encryptiemethodes, inclusief WiFi Protected Setup (WPS).
Om dit apparaat te koppelen aan uw netwerk, heeft u 1 van de volgende zaken nodig:
- Een bekabelde router en een Ethernet (RJ45 netwerk) kabel.
- Een draadloze WiFi router, en eventueel het ingestelde wachtwoord.
Om een netwerk te selecteren gebruikt u de Netwerk wizard of Handmatige instellingen.
4.2.1 Netwerk wizard
Dit leidt u langs de benodigde stappen om met een netwerk te verbinden. Dit wordt ook automatisch uitgevoerd als deel van de wizard. De getoonde schermen en opties hangen af van het type netwerk en de gebruikte beveiliging.
Het kiezen van een netwerk
Wanneer de netwerk wizard is gekozen zoekt het apparaat automatisch naar beschikbare draadloze netwerken en toont een lijst met SSID's (Service Set Identifier) van de netwerken. De opties die beginnen met WPS tussen haakjes geven beveiligde netwerken aan met Wifi Protected Setup (WPS) optie, voor verdere details zie sectie 4.2.2 PBC Instellen (Wifi Protected Setup).
Het apparaat onthoudt de inloggegevens van de laatste 4 draadloze netwerken waarmee hij verbonden was, en zal automatisch opnieuw verbinden wanneer deze beschikbaar zijn. Als de verbinding met een netwerk tijdelijk verbroken wordt, zal het apparaat automatisch opnieuw verbinden.
WiFi netwerk (SSID), selecteer een netwerk uit de lijst.
Om te verbinden met een bedraad netwerk, selecteert u [Bedraad], nadat u gecontroleerd heeft of de Ethernet kabel van de bedrade router is aangesloten op de Ethernet aansluiting van het apparaat.

Wanneer het netwerk niet beveiligd is (niet gecodeerd), zal het apparaat hiermee verbinden en zijn er verder geen gegevens nodig; zie Afronden hieronder.
Standaard beveiligd netwerk
Als het netwerk beveiligd is biedt het volgende scherm de optie om de beveiligingssleutel of het wachtwoord in te voeren.
Let op: De standaard beveiligingssleutel van de meeste draadloze routers staat afgedrukt op een label op de router.
Om de beveiligingssleutel (wachtwoord) in te voeren gebruikt u de
Draairegelaar om het volgende relevante karakter te kiezen

text_image
Code 0 1 2 3 4 5 6 7 8 9 . _ -@ , a b c d e f g h i j k l m n o p q r s BKSP OK CANCELen druk om elk karakter op zijn beurt te selecteren. Met elk karakter dat is geselecteerd wordt het wachtwoord opgebouwd en weergegeven in het veld bovenin het display.
BKSP
CANCEL
De drie opties - BKSP, OK en ANNULEREN - zijn
opgenomen in de selectielus. Deze kunnen worden gekozen gewoon met de Draairegelaar, of sneller door de Info knop in te drukken, waardoor de selectie naar de BKSP optie gaat.
Afronden
Het apparaat verbindt met het gekozen netwerk.
Wanneer het verbinden mislukt, toont het apparaat het vorige scherm om het opnieuw te proberen. Om dit proces te verlaten gebruikt u de Terug/Menu knop.
SSID
Even wachten Verbinden.
Wanneer de netwerkverbinding verbroken is, zal het apparaat automatisch opnieuw verbinding maken.
4.2.2 PBC Instellen (WiFi Protected Setup)
WPS beveiligde netwerken kunnen herkend worden aan 'WPS' voor het begin van de netwerknaam, en gebruiken twee methods om te verbinden. Kies er 1 en volg de aanwijzingen. Bij het gebruik van de netwerk-wizard is er een extra optie beschikbaar om WPS over te slaan.
Drukknop
Het apparaat vraagt u om de "verbind" knop in te drukken op de router en dan de draairegelaar in te drukken
Pin> (codenummer) dit apparaat genereert een 8-cijferig codenummer dat ingevoerd wordt in de draadloze router.
WPS OVERSLAAN>
Voer het wachtwoord in zoals bij een standaard beveiligd netwerk, zie boven.
Het apparaat verbindt met het gekozen netwerk; zie Afronden hierboven.
Voor meer informatie over het installeren van een WPS beveiligd netwerk, zie de instructies van uw router.
WPS Menu
Druktoets
PIN
WPS overslaan
WPS instllngn

WPS-toets
indrukken aan de andere kant Druk op SELECT om verder te gaan
WPS instellen

PIN invoeren
40128764 aan de andere kant Druk op SELECT om verder te gaan
4.2.3 Bekijk instellingen
Geeft de huidige netwerkinstellingen weer, inclusief:
- Actieve verbindingen
- MAC-adres
- Wlan-regio
- DHCP
- SSID
IP-adres - Subnetmasker
- Gateway-adres
- Primaire DNS
- Secundaire DNS
4.2.4 Wlan-regio
Geeft een lijst met regio's weer om het juiste WLAN gedrag van het apparaat in te stellen. Kies de juiste regio voor de locatie waar het apparaat gebruikt wordt.
4.2.5 Handmatige instellingen
Er zijn ook andere opties voor het bekijken en handmatig veranderen van netwerkinstellingen via Menu > Systeeminstellingen > Netwerk (bijvoorbeeld een bedraad netwerk instellen).
Gebruikers met netwerkervaring kunnen deze opties gebruiken voor diagnose en verhelpen van netwerkproblemen.
Bedraad/Draadloos
DHCP aan/uit
SSIP
Verificatie
Versleutelingtype
Wachtwoord/sleutel
4.2.6 Netwerkprofiel
Dit geeft een lijst weer van de netwerken in het geheugen van het apparaat (maximaal 4). U kunt de lijst met geregistreerde netwerken zien via Menu > Systeeminstellingen > Netwerk > Netwerkprofiel > hier kunt u ongewenste netwerken verwijderen door te draaien aan de draairegelaar en door Selecteer in te drukken waarna u wissen Ja moet bevestigen.
4.3. Tijd/datum
- Tijd/datum inst.
- Autom. update
- Formaat instellen
4.3.1 Tijd/datum inst. (wizard)
De datum en tijd worden weergegeven als dd-mm-jjjj en uu:mm AM/PM waarbij de eerste waarde, dd, actief is (knipperend).
Pas elke waarde aan met de Draairegelaar. Wanneer een waarde is ingesteld door op de draairegelaar te drukken, wordt de volgende waarde actief en gereed voor instellen
4.3.2 Autom. update (van DAB, FM of Netwerk)(wizard)
Het autom. updaten werkt met gegevens via DAB, FM of het internet. De klok wordt alleen bijgewerkt wanneer deze in een corresponderende stand staat, dus is het het best een stand te kiezen die u regelmatig gebruikt.

text_image
Tijd/datum inst. 05-02-2013 1:15 PM
text_image
Tijd/datum inst. Update van DAB Update van FM Update van Net Geen updateDAB en FM gebruiken tijdsignalen die worden uitgezonden bij radio-uitzendingen.
Netwerk gebruikt een tijdsignaal verzonden vanaf het Frontier Silicon Internetradio portaal in een netwerkstand met verbinding.
- Selecteer Update door DAB, Update door FM, Update door Netwerk of Geen update.
- Wanneer u via het netwerk bijwerkt, dient u uw tijdzone in te stellen.
- Wanneer uw land zomertijd gebruikt, kan de automatisch bijgewerkte tijd van het netwerk een uur afwijken. Wanneer de zomertijd ingegaan is, zet dan de zomertijd-optie aan om dit te corrigeren.
Bedenk dat wanneer u bijwerkt door DAB of FM, de DST geen effect heeft op de tijd die de klok aangeeft.
Het apparaat zal automatisch updaten vanaf de geselecteerde bron wanneer er tijdinformatie beschikbaar is.
4.3.3 Formaat instellen (wizard)
Laat u kiezen tussen 12 en 24 uurs weergave.
4.5. Talen
De vooraf ingestelde taal is Engels. Om dit te wijzigen, selecteer Menu > Systeeminstellingen > Talen > en kies vervolgens uw taal.
Lijst met talen
| No | Talen | No | Talen | No | Talen | No | Talen | No | Talen |
| 1 | Engels | 4 | Fins | 7 | Italiaans | 10 | Spaans | 13 | Turks |
| 2 | Deens | 5 | Frans | 8 | Noors | 11 | Portugees | ||
| 3 | Nederlands | 6 | Duits | 9 | Pools | 12 | Zweeds |
4.6 Fabrieks-reset
Een fabrieks-reset zet alle gebruikersinstellingen terug naar de fabrieksinstellingen, dus tijd/datum, netwerk configuratie en voorkeuzes zullen verloren gaan. Echter, de huidige softwareversie van de radio blijft behouden, evenals zijn registratie bij het internetradio portaal. Daardoor blijven de favorieten van het internetradio portaal opgeslagen tenzij u uw radio met een ander account op de portaal website registreert.
Om een fabrieks-reset uit te voeren, selecteert u Menu > Systeeminstellingen > Fabrieks-reset uitvoeren > Ja.
4.7 Software update
Van tijd tot tijd kan Frontier Silicon software updates met bug-fixes en/of extra mogelijkheden beschikbaar stellen. U kunt dit handmatig controleren of het apparaat dit periodiek automatisch laten controleren (dit is vooraf zo ingesteld). Wanneer het apparaat detecteert dat er nieuwe software beschikbaar is, vraagt het u of u verder wilt gaan met de update. Als u akkoord gaat, wordt de nieuwe software gedownload en geïnstalleerd. Bij een software update blijven alle gebruikersinstellingen behouden.
VOORZICHTIG: Voordat u het updaten van de software start, dient u ervoor te zorgen dat het apparaat is aangesloten op een stabiele voedingsaansluiting. Het loskoppelen van de voeding tijdens het updaten van de software kan het apparaat permanent beschadigen.
Om het automatisch controleren aan of uit te zetten, selecteert u Menu > Systeeminstellingen > Software update > Controleer automatisch de instelling.
4.8 Setup wizard
Dit stelt u in staat de setup wizard te allen tijde uit te voeren. U wordt door de essentiële instellingen geleid in deze volgorde:
- Datum/tijd - formaat instellen
- Automatisch updaten - kies bron voor updaten van de klok of Niet updaten
- Stel de tijd/datum in (deze stap is alleen noodzakelijk wanneer de "Niet updaten" optie geselecteerd is in Automatische update).
- De Netwerk wizard start automatisch (zie deel 4.2.1 netwerk wizard).
Wanneer u bent verbonden met een netwerk is de wizard voltooid.
4.9 Info
Toont details van het huidige systeem inclusief:
- SW Versie: Nummer van de softwareversie
- Radio ID: Er wordt een unieke code gebruikt om deze specifieke radio te identificeren.
- Vriendelijke naam: (naam waarmee de radio op het netwerk herkend wordt.
4.10 Achtergrondverlichting
Het display van het apparaat kan ingesteld worden om te dimmen na een bepaalde periode wanneer deze in stand-by staat. Deze optie stelt u in staat de time-out periode en de helderheid in te stellen voor (Aan niveau) en na (Gedimd niveau) de timeout periode.
Voor het Aan niveau zijn Hoog, Middel en Laag, plus een automatische stand beschikbaar. Voor het Gedimde niveau zijn Middel, Laag en Uit, plus een automatische stand beschikbaar.
5. Internetradiostand
Het apparaat kan duizenden radiostations en podcasts van over de hele wereld afspelen via een breedband internetverbinding.
Wanneer u voor de internetradiostand kiest, verbindt het apparaat met het internetradio portaal om een lijst stations te verkrijgen, die zijn gerangschikt in verschillende categoriën zoals Country, Meest populaire en Genre. Zodra u een station kiest, maakt het apparaat meteen verbinding met dat station.
Het portaal biedt ook meerdere lijsten van favoriete stations die u kunt personaliseren, bijvoorbeeld Andy's stations, Jo's favoriete talkshows. Om de favorietenoptie te kunnen gebruiken, dient u uw radio te registreren bij de portaal website zoals beschreven in deel 5.7 internetradio portaal registratie. Wanneer u verschillende Frontier Silicon radio's bezit, kunt u deze allemaal op hetzelfde account registreren zodat iedere radio toegang heeft tot uw lijsten met favorieten. Het is mogelijk favorieten toe te voegen rechtstreeks via het apparaat of via iedere willekeurige computer met een webbrowser.
Om naar de Internetradiostand te gaan, drukt u op Alarm inst. tot het scherm Internetradio toont of selecteer Menu > Hoofdmenu > Internetradio.
Let op: De lijst met stations wordt geleverd door het internetradio portaal. dus het is alleen toegankelijk wanneer het apparaat is aangesloten op het internet. De lijsten met stations en de submenu's kunnen van tijd tot tijd veranderen.
Er zijn verschillende manieren om stations te kiezen.
Rechtstreeks op de radio:
- Laatst beluisterd
- Voorkeurzenders

text_image
Internetradio Laatst beluisterd > Stationslijst Systeeminstllngn > Hoofdmenu >Via het portaal met het Menu > Stationslijst > menu:
- Locatie - vind een radiostation gebaseerd op zijn locatie in de wereld.
-
Genre - zoek naar stations die het soort muziek uitzenden waar u van houdt.
-
Stations Zoeken - Zoeken naar een zendernaam.
- Populaire stations - geeft een lijst met de populairste en meest beluisterde stations op het internet.
- Nieuwe stations - laat de nieuwste stations zien.
5.1 Laatst beluisterd
Wanneer Internetradio weer gestart wordt, wordt het laatst beluisterde station gekozen. Om een ander recent gebruikt station te kiezen, selecteert u Menu > Laatst beluisterd en dan 1 van de getoonde stations. De meest recente stations staan bovenin de lijst.
5.2 Favorieten
Favorieten worden opgeslagen op het Internetradio portaal. Voordat u een account aanmaakt op het portaal via de Web interface (www.wifiradio-frontier.com), worden de favorieten alleen gekoppeld aan de radio waar u deze op kiest. Nadat u een portaal account aangemaakt heeft, worden alle favorieten van uw verschillende radio's samengevoegd in een gecombineerde favorietenlijst. Deze lijst is beschikbaar voor alle radio's met uw account.
Om het huidige radiostation op te slaan als favoriet, houdt u Select ingedrukt totdat het display 'Favoriet toegevoegd' weergeeft. Het station verschijnt in de standaard favorietenlijst van stations.
Om een favoriet te kiezen, selecteert u Menu >Stationslijst > Mijn favorieten > [Favorietenlijst] >> [Station].
5.3. Bladeren
Om Internetuitzendingen te doorzoeken, selecteer Menu > Stationslijst > doorzoek het menu totdat u de geschikte uitzending vindt.
Bijvoorbeeld: Selecteer Stations:

text_image
Internetradio Mijn favorieten > Lokaal Duitsland > Stations : Podcasts >En het Stations menu wordt getoond op het scherm, selecteer Genre:

text_image
Stations Locatie > Genre Stations Zoeken > Populaire Stations > Nieuwe Stations >om het Genre menu weer te geven. Selecteer Blues:

text_image
Genre Alternatief > Ambient Big Band > Bluegrass > Blues >
text_image
Blues Alle stations Gemarkeerde stations > Brazilië Bulgarije Canadaen het Blues menu geeft u de keuze uit stations op een volledige lijst of van specifieke landen.
Kies een radiostation uit de lijst om af te stemmen op dat station.
5.4 Zoeken
U kunt ook zoeken op het internet naar stations of podcasts met specifieke steekwoorden in hun titel.
Om te zoeken, selecteer Menu > Stationslijst > dan ofwel Stations Zoeken >
Voer een steekwoord in door karakters te kiezen, dan OK
De zoekopdracht invoerschermen werken soortgelijk als het Wi-Fi wachtwoord invoerscherm.

text_image
Stations Locatie Genre Stations zoeken > Populaire stations > Nieuwe Stations >
text_image
Code: 0 1 2 3 4 5 6 [BKSP] 7 8 9 . _ - @ , a b c d e f g h i j k l m n o p q r s OK CANCELSelecteer een uitzending uit de lijst.

text_image
Stations Zoeken 1.fm Bay Smooth Jazz 1.fm Bombay Beats Inc.... 89.7 Bay Anterne Bayern Antenne Bayern 80er....Bij Podcasts kunt u mogelijk een bepaalde aflevering kiezen.
5.5 Mijn toegevoegde stations
Hoewel het Internetradio portaal duizenden stations bevat, wilt u misschien een ander station beluisteren dat er niet bij staat. U kunt uw eigen stations toevoegen via het portaal. Deze toegevoegde stations zijn te benaderen vanaf het apparaat door Menu> Stationslijst > te kiezen.
5.6 Speelt nu informatie
Terwijl de stream speelt, geeft het scherm de naam en omschrijving weer. Als artiest en nummer informatie beschikbaar is, wordt dit ook weergegeven. Voor meer informatie, druk Info.
ledere keer dat u Info indrukt, wordt een andere set informatie weergegeven, zoals de volgende:
Artiest en tracknaam (fabrieksinstelling; waar beschikbaar)
Station omschrijving
Station genre en locatie
Betrouwbaarheid van het signaal
Codec en sample rate
Afspeelbuffer
Datum van vandaag
5.7 Internetradio portaal registratie
Op de Frontier Silicon Internetradio portaal website kunt u uw favorietenlijsten organiseren en tevens luisteren naar internetradio op een computer.

text_image
Toegangscode krijgen Toegangscode FYXT8PPOm uw apparaat te registreren op het portaal, schakelt u naar Internetradiostand zoals beschreven in sectie 3, waarna u uw unieke portaal toegangscode voor uw radio ontvangt via Menu > Stationslijst > Help > Toegangscode krijgen > noteer de toegangscode.
Let op: de weergegeven toegangscode is slechts enkele minuten geldig. Wanneer uw radio niet geregistreerd wordt binnen deze tijd dient u bovenstaande stap te herhalen om een nieuwe code te verkrijgen.
Verwar de portaaltoegangscode niet met de Radio ID. Bezoek de portaal website op www.wifiradio-frontier.com.
Als dit uw eerste bezoek aan het portaal is, registreer u dan voor een nieuwe account, met de volgende informatie: toegangscode, uw e-mail adres, wachtwoord radio model (RD1363DAB).
Als u al een account heeft en u een extra radio wilt toevoegen, logt u in op uw account en kiest u Mijn voorkeuren > Een extra Wi-Fi radio toevoegen. Zodra uw radio geregistreerd is op het portaal, kunt u de Internetradio favorieten en toegevoegde stations mogelijkheden gebruiken.
6. Muziekspelerstand (Netwerk)
De Muziekspelerstand speelt audiobestanden zoals MP3's, AAC's, WMA's of FLAC's vanaf een computer op het lokale netwerk, of een harde schijf.
Om naar de Muziekspelerstand te gaan, drukt u op Mode tot het scherm Muziekspeler toont of selecteer Menu > Hoofdmenu > Muziekspeler.
In de muziekspelerstand, drukt u Menu, en kiest dan Gedeelde media.

text_image
Muziekspeler Gedeelde media Mijn playlist Repeat:uit Shuffle:uitAls u reeds een muziekbestand afspeelt, kunt u op Terug drukken in plaats van Menu om snel terug te gaan naar het laatst bezochte deel van de menustructuur. Bijvoorbeeld, luisterend naar track 1 van een album via zoeken in gedeelde media zoals beschreven in sectie 6.1 hieronder.
- Terug indrukken brengt u terug naar de tracklijst van het album.
- Nogmaals Terug indrukken toont alle beschikbare albums van dezelfde artiest.
- Nogmaals Terug indrukken toont alle artiesten van albums, etc.
6.1 Gedeelde media
Selecteer Menu > Gedeelde media
Als u gedeelde media heeft ingesteld (zie sectie 6.5 Een muziekserver maken voor details), zou u een vermelding dienen te zien staan, bestaande uit
Vanaf dan worden de menu's gegenereerd door de gedeelde media server (doorgaans Windows Media Speler). Het eerste menu toont een lijst met mediatypen, bijvoorbeeld Muziek, Video, Afbeeldingen en Afspeellijsten. Het apparaat kan alleen muziek en afspeellijsten afspelen.

text_image
CAM-VISTA-PC:Vista-P Muziek Playlists >Er is ook een zoekfunctie, die nummers vindt op eenzelfde manier als bij Internetradio zoeken, zoals beschreven op pagina 13.

text_image
Muziek Alle muziek Genre Alle artiesten Meespelende artiesten > Album artiesten >In het Muziekmenu zijn er talloze opties om nummers te selecteren. Kies 1 van de opties om de muziek te vinden waar u naar wilt luisteren.

text_image
Alle Muziek The Chain > Chelsea Hotel No.2 > Chelsea Hotel No.2 > Communication Breakd > Communication Breakdo >Wanneer u een nummer gevonden heeft dat u wilt afspelen, drukt u op Selecteren. Kort drukken start het afspelen direct, lang indrukken voegt het nummer toe aan "Mijn afspeellijst". U kunt ook hele albums toevoegen aan "Mijn afspeellijst".
Afspeellijsten die u gemaakt heeft op uw gedeelde media server kunnen benaderd worden en worden afgespeeld via de afspeellijsten optie in het gedeelde media menu.
6.1.1 Wake-on-LAN
Wanneer gedeelde media is gekozen, zal een lijst met beschikbare muziekservers weergegeven worden.
Wanneer een vraagteken verschijnt voor de servernaam, geeft dit aan dat de server eerder is gezien en Wake-on-LAN ondersteunt, maar momenteel niet gevonden kan worden op het netwerk. Als een server met een vraagteken wordt gekozen door de gebruiker, zal het apparaat proberen de server te laten starten en er verbinding mee maken. In sommige gevallen is dit niet mogelijk omdat de server niet aangesloten is op het netwerk of uitgeschakeld kan zijn.
6.1.2 Servers verwijderen
Van tijd tot tijd kan het nodig zijn servers met vraagtekens voor hun naam te verwijderen uit de lijst. Bijvoorbeeld, als het apparaat verhuisd is naar een ander netwerk of als een Wake-on-LAN server uit uw huidige netwerk verwijderd is.
Om deze functie te gebruiken gaat u naar Menu > Servers verwijderen > Ja.
6.2 Mijn playlist
Het apparaat kan tot 500 nummers in Mijn playlist bewaren. De nummers in de afspeellijst kunnen een mix zijn van verschillende (beschikbare) UPnP Servers. Om de playlist te beheren, kiest u Menu > Mijn playlist.
Mijn playlist
Dazed and Confused
Bird On The Wire
Birdcall Morning
Here We Go Again
- Om de playlist te bekijken, schuift u er doorheen door de draairegelaar te draaien. UPnP nummers tonen de naam van het nummer.
- Om de playlist af te spelen vanaf een bepaald nummer, drukt u kort op Selecteren.
- Om een nummer van de playlist te verwijderen, drukt u lang op Selecteren. Bevestig daarna Ja.
Als u een nummer/album/map kiest voor direct afspelen (zonder de playlist te gebruiken), blijft de playlist behouden. De playlist blijft ook behouden tijdens stand-by.
6.3 Herhalen/willekeurig
U kunt nummers herhalen of ze in willekeurige volgorde afspelen door Menu > Afspelen herhalen of Menu > Willekeurige volgorde te kiezen.
6.4 Speelt nu informatie
Als er een nummer aan het afspelen is, toont het scherm dit nummer en de artiest (UPnP). Er is ook een statusbalk met symbolen voor de verlopen tijd en de totale tijd van het nummer. Onderaan het scherm geeft een icoon UpnP aan. Om de verdere informatie te bekijken, drukt u op Info.
ledere keer dat u Info indrukt, wordt een andere set informatie weergegeven, zoals de volgende:
- UPnP: statusbalk afspelen (vooraf ingesteld), artiest, album, codec/sample rate, statusbalk afspeelbuffer, datum van vandaag.
6.5 Installeren van een muziek server
Om het apparaat muziekbestanden van een computer af te laten spelen, moet de computer ingesteld zijn voor het delen van bestanden of media.
UPnP media sharing stelt apparaten zoals de RD1363DAB in staat om muziek af te spelen vanaf een gedeelde muziekbibliotheek, te bladeren door tag menu's zoals Artiest, Album of Genre. Wanneer u een geschikt server systeem draait zoals een PC met Windows Media Player 10 of hoger (WMP), en uw muziekbibliotheek is goed getagd, dan wordt het aanbevolen om media sharing te gebruiken. Alleen de UPnP server dient dan ingesteld te worden.
Let op: iTunes werkt momenteel niet als een UPnP server, maar er zijn add-ons beschikbaar die met een iTunes bibliotheek kunnen werken.
6.6 Media delen met Windows Media Player
De meest gebruikte UPnP server is Windows Media Player (10 of hoger). Als alternatief kunnen andere UPnP server platforms en servers gebruikt worden. Om WMP in te stellen om media te delen, dient u de volgende stappen uit te voeren:
- Zorg er voor dat de PC is verbonden met het netwerk.
- Zorg er voor dat de radio aan staat en is verbonden met hetzelfde netwerk.
- In WMP voegt u de audio files en folders die u met het apparaat wilt delen toe aan de media bibliotheek (Bibliotheek > Voeg toe aan bibliotheek).
- In WMP maakt u het delen van media mogelijk (Bibliotheek > Delen van media--).
Zorg er voor dat de radio toegang heeft tot de gedeelde media door dit te selecteren en op Toestaan te klikken. U kunt ook een naam voor de gedeelde media instellen in instellingen. Klik op OK om de dialoogvensters te sluiten.
De PC is nu gereed om de muziek naar de radio te streamen. De WMP UPnP service draait op de achtergrond; WMP hoeft niet speciaal gestart te worden.

6.7 De "Afspelen met" eigenschap gebruiken in Windows 7 om media te streamen. Een van de nieuwe Windows 7 mogelijkheden is een optie met de naam "Afspelen met" en dit laat uw PC met Windows 7 het apparaat besturen en er media naar toe sturen, en gebruiken als een universele afstandsbediening voor uw mediacollectie.
Dit apparaat ondersteunt de industriestandaard DLNA (Digital Living Network Alliance) 1.5 digitale media renderer. Dit maakt het mogelijk om "af te spelen met" andere apparaten in uw huis en media streaming te combineren met het besturen van een aangesloten media-ontvanger terwijl er media naartoe gestuurd wordt vanaf een andere windows 7 PC in een thuisnetwerk.
6.8 Gebruik "Afspelen met" in Windows Media Player
Windows Media Player maakt het eenvoudig om uw media te beheren, items te vinden die u wilt afspelen, en Afspelen met te openen.
Om items die u wilt afspelen te selecteren, volgt u deze stappen:
-
Klik op de startknop, klik op Alle programma's en klik vervolgens op Windows Media Player. Wanneer de speler actief is en in de Nu afspelen stand staat, klikt u op de schakelen naar bibliotheek knop in de rechterbovenhoek van de speler.
-
Wanneer het venster met de lijst gesloten is, of het Branden of Synchroniseren tabblad open staat, klikt u op het tabblad afspelen.
-
Zoek de items die u wilt afspelen in de bibliotheek en sleep deze items van het detailvenster naar het venster met de lijst.
-
Klik op de Afspelen met knop bovenin het venster met de lijst; klik op het apparaat in uw netwerk dat de media ontvangt.
-
In het Afspelen met dialoogvenster, gebruikt u de afspeel knoppen om de mediastream af te spelen, te pauzeren of te stoppen, en om te wisselen naar het volgende of vorige nummer in de lijst.
6.9 Gebruik "Afspelen met" elders in Windows 7
Buiten Windows Media Player kunt u media streamen naar dit apparaat met "Afspelen met" door te rechtsklikken op muziekbestanden. Om muziekbestanden te selecteren en deze te streamen naar dit apparaat, volgt u deze stappen:
- Klik op de bestanden die u met dit apparaat wilt streamen.
- Rechtsklik op de geselecteerde bestanden, wijs "Afspelen met" aan en klik vervolgens op het apparaat op het netwerk dat de media zal ontvangen.
- In het Afspelen met dialoogvenster, gebruikt u de afspeelknoppen om de mediastream af te spelen, te pauzeren of te stoppen, en om te wisselen naar het volgende of vorige nummer in de lijst.
6.10 Speelt nu informatie
Terwijl een nummer speelt, wordt op het scherm de naam van het nummer getoond (UPnP). Er is ook een statusbalk met symbolen voor de verlopen en totale tijd van het nummer. Onderaan het scherm geeft een icoon UpnP aan. Voor meer informatie, druk op Info.

text_image
Muziekspeler 4:30PM lazed and Confused 0:10 1 6:26 UPxPledere keer dat u Info indrukt, wordt een andere set informatie weergegeven, zoals de volgende:
- Artiest, album, codec/sample rate, afspeelbuffer
7. DAB radio stand
DAB radio stand ontvangt DAB/DAB+ digitale radio en toont informatie over het station, de stream en het nummer dat afgespeeld wordt.

Om naar de DAB-stand te gaan, drukt u op Alarm inst. tot het scherm DAB Radio toont of selecteer Menu > Hoofdmenu > DAB.
7.1 Zoeken naar stations
De eerste keer dat u de DAB radio stand selecteert, of wanneer de lijst met stations leeg is, voert het apparaat automatisch een volledige scan uit om te zien welke stations er beschikbaar zijn. Het kan nodig zijn een scan handmatig te starten om de lijst met stations bij te werken door een van de volgende redenen:

text_image
Volledige scan Stations: 0 Bezig mt scannen- Beschikbare stations veranderen van tijd tot tijd.
- Wanneer de ontvangst niet goed genoeg was bij de eerste scan (de antenne was bijvoorbeeld niet uitgetrokken)
kan dit een lege of onvolledige lijst van beschikbare stations tot gevolg hebben.
- Wanneer u voor sommige stations slechte ontvangst hebt (vreemde geluiden), wilt u mogelijk alleen de stations met goede signaalsterkte weer laten geven.
Om een scan handmatig te starten, selecteer Menu > Volledige scan.
Wanneer de scan voltooid is, zal de radio een nieuwe lijst met beschikbare stations tonen.
Een vraagteken voor een station in de lijst geeft aan dat het station momenteel niet beschikbaar is. Afhankelijk van de oorzaak van het ontbreken van het signaal kan dit mogelijk slechts tijdelijk zijn.
Stations die waarschijnlijk niet meer beschikbaar komen (bijvoorbeeld wanneer u buiten het uitzendbereik van het station bent gaan wonen), kunnen verwijderd worden van de lijst met stations.
Om stations te verwijderen die in de lijst staan maar niet beschikbaar zijn, selecteer Menu > verwijder ongeldige.
7.2 Het kiezen van stations
Om een station te luisteren of te wisselen, draait u aan de draairegelaar en een lijst met stations die u kunt kiezen verschijnt. Stations gemarkeerd met een ? voor de naam zijn niet beschikbaar. Eenmaal geselecteerd speelt het station en het scherm toont de informatie over het station, het nummer of uitzending die door het station wordt uitgezonden.
Als alternatief kunt u met de Vooruit en Terug knoppen naar het volgende station naar boven of naar onderen in de lijst.
Voorkeuzezenders kunnen worden opgeslagen en opgeroepen zoals beschreven in Voorkeuzezenders.
7.3 Speelt nu informatie
Als de stream speelt, geeft het scherm de naam weer en DLS Dynamic Label Segment informatie die door het station wordt uitgezonden, dus actuele informatie zoals programmanaam, titel van het nummer en contactinformatie. Stereo uitzendingen worden aangegeven met een icoon bovenin het scherm. Voor meer informatie, druk op Info.
ledere keer dat u Info indrukt, wordt een andere set informatie weergegeven, zoals het DLS text programmatype, ensemblenaam/frequentie, signaalsterkte/error rate, bit rate/codec/huidige datum en DL Plus (indien beschikbaar).
7.4 Instellingen
Dynamische compressie
Sommige DAB uitzendingen bieden dynamische compressie (DRC). Deze optie maakt het mogelijk om het dynamische bereik van de weergegeven audiostream te comprimeren, zodat het volume van zwakke geluiden wordt verhoogd, en harde geluiden worden verzwakt. Dit is handig bij het luisteren naar muziek met een groot dynamisch bereik in een rumoerige omgeving (bijvoorbeeld klassieke muziek tijdens het koken).
Om DRC te wijzigen op dit apparaat kiest u Menu > DRC en dan DRC hoog, DRC laag of DRC uit.
Let op: De DRC instelling van het apparaat heeft geen invloed als deze gegevens niet worden meegezonden met de uitzending.
Volgorde van de stations
U kunt de DAB stationslijst sorteren op alfanumeriek, ensemble of geldig.
Ensemble geeft groepen stations weer die via hetzelfde kanaal uitzenden, bijvoorbeeld BBC of Zuid-Wales. Geldig geeft eerst de geldige stations alfanumeriek weer, daarna de niet-actieve stations.
Om de volgorde van de stations te wijzigen, selecteer Menu> Volgorde van de stations > dan Alfanumeriek, Ensemble of Geldig.
8. FM-radio stand
In de FM-radio stand worden analoge FM radiostations ontvangen en RDS (Radio Data Systeem) weergegeven van het station en de uitzending (indien meegezonden).
Om naar de FM-stand te gaan, drukt u op Alarm inst. tot het scherm FM Radio aangeeft. Selecteer Menu > Hoofdmenu > FM.

text_image
FM 4:29PM BBC R4 Cultuur R-D-S8.1 Het kiezen van stations
Om een station te vinden, druk op Selecteer. De frequentie in het scherm begint op te lopen terwijl het apparaat de FM-band afzoekt. U kunt ook handmatig afstemmen door snel drukken op of te draaien aan de Selectieknop.
Let op: U kunt instellen dat er alleen naar sterke signalen gezocht wordt (zie 8.3 Instellingen hieronder).
Voorkeuzezenders kunnen worden opgeslagen en opgeroepen zoals beschreven in Voorkeuzezenders.
8.2 Speelt nu informatie
Als er een FM-station speelt, toont het scherm een van de volgende twee sets gegevens:
- Wanneer RDS informatie beschikbaar is, wordt de vooraf ingestelde service naam (bijv. zendernaam) getoond op het scherm. U kunt door de overige RDS informatie bladeren door op Info te drukken. ledere keer dat u Info indrukt, wordt een andere set informatie weergegeven, zoals RDS radio tekst, RDS programmatype, de frequentie en de datum van vandaag.
- Wanneer er geen RDS informatie beschikbaar is, wordt de huidige frequentie getoond.
8.3 Instellingen
Instellingen voor zoeken
Het is vooraf ingesteld dat de FM scan stopt bij ieder beschikbaar station. Dit kan een slecht en ruisend signaal geven van slecht te ontvangen stations. Om de instellingen voor zoeken te wijzigen zodat er alleen gestopt wordt bij stations met een goede signaalsterkte, selecteer Menu > Scaninstelling >Alleen sterke stations?> Ja.
Audio instellingen
Het is vooraf ingesteld dat de stations worden weergegeven in stereo. Dit kan een slechte signaal/ruis verhouding geven bij slecht te ontvangen stations. Om zwakke stations in mono af te spelen, selecteert u Menu > Audio instellingen > FM zwakke ontvangst: Alleen in mono luisteren > Ja.
9. Aux in stand
De Aux in stand speelt audio van een externe bron zoals een MP3 speler.

text_image
Extra Ingang Audio in Datum van vandaag: 06/02/2013Om audio af te spelen met de Aux in stand,
- Zet het volume laag op zowel dit apparaat en, indien mogelijk, de audio bron.
- Sluit de externe audio bron aan op de Aux in 3,5 mm stereo ingang.
- Druk u op Alarm inst. tot het scherm Aux toont of selecteer Menu > Hoofdmenu > AUX in.
- Pas het volume van dit apparaat naar wens aan, (en indien nodig van de audiobron).
10. Wekkers en slaapstand
Naast een klok/kalender zijn er twee veelzijdige alarmen aanwezig met sluimerfunctie en een slaapstand die het systeem na een bepaalde ingestelde periode uit zet. leder alarm kan ingesteld worden om te starten in een bepaalde stand.
Om de klok/kalender in te stellen, zie Beginnen/instellen op pagina 3.

Om een alarm in te stellen of te wijzigen, drukt u op Wekker of selecteer Menu >.
Selecteer het alarmnummer (1 of 2) en stel dan de volgende parameters in:

text_image
Alarm 2 Inschakelen: Weekdagen Tijd: 7:00 AM Bron: Internetradio Preset: Laatst beluisterd Volume: 24- Inschakelen Uit, Dagelijks, Eenmaal, Weekend of Weekdagen,
● Tijd: 12:00 AM (pas aan naar wens) - Datum: 01-01-2007 (pas aan naar wens - deze optie is normaliter verborgen en alleen nodig wanneer "Eenmaal" is geselecteerd in het veld Inschakelen).
- Alarm inst.: Zoemer, Internetradio, DAB of FM.
- Alarm preset inst: Laatst beluisterde of 1 - 10.
• Volume: 0 - 32
Om deze instellingen op te slaan, blader omlaag en selecteer Opslaan.
Let op: Wanneer u op Terug of Menu drukt om het instellen van het alarm te verlaten zonder opslaan, wordt er een tekstbox getoond op het scherm waarin u gevraagd wordt of u de instellingen wilt opslaan of niet. Het Speelt nu scherm toont actieve alarmen met een icoon links onderin het scherm. Het Stand-by scherm toont actieve alarmen met een icoon en de alarmtijd.
Op de ingestelde tijd gaat het alarm af. Om dit geluid tijdelijk uit te zetten, drukt u op Slaapstand.
Herhaaldelijk op Sleep drukken bladert door de mogelijke sluimerperiodes:
De radio gaat terug naar stand-by tijdens de ingestelde periode, waarbij het icoon van het stilgezette alarm knippert en de resterende sluimertijd aftelt. Na de ingestelde sluimertijd gaat het alarm weer af.
Let op: Om de sluimertijd te wijzigen tijdens het sluimeren, drukt u op Slaapstand om een nieuwe sluimertijd te kiezen. De resterende sluimertijd wordt gewijzigd in de nieuw gekozen tijd.
Om een klinkend alarm of een sluimerend alarm uit te zetten, drukt u op Stand-by of Alarm.
10.2 Slaapstand
Om de slaap-timer in te stellen, druk herhaaldelijk op de slaap-timer toets om door de slaap-timer opties te bladeren:
Stop wanneer de gewenste tijd wordt weergegeven, na een korte tijd keert het scherm terug naar de weergave die actief was voordat de slaapfunctie gekozen werd.
Op het Speelt nu scherm wordt de resterende slaapstand tijd onderin het scherm getoond.
Slaaptijd instlln
30 minuten
Kies anders Menu > Hoofdmenu > Slaapstand en kies uit de slaaptimer opties. Als u een slaaptijd gekozen hebt, gaat het systeem automatisch terug naar het hoofdmenu. Druk op Menu om terug te keren naar het Speelt nu scherm.
Om een slaaptijd te annuleren, kiest u Slaapstand UIT bij de slaaptimer opties met behulp van een van de hierboven omschreven methods.
Let op: De slaapstand wordt automatisch uitgeschakeld als het apparaat in stand-by gezet wordt.
Technische gegevens
● Voedingsspanning, stroom: 12V 1,5A
● Energieverbruik: max. 15W
- Radiofrequentiebereik: FM 87,50 MHz – 108,00 MHz 50 KHz/stap DAB Band III, 174,928MHz – 239,200MHz
● Opslagtemperatuur: -10 - +60 °C
● Bedrijfstemperatuur: +5 - +40 °C
Woordenlijst
DLS Dynamic Label Segment: - korte informatie tekst uitgezonden met DAB audio
FM Frequentiemodulatie
RDS Radio Data Systeem
UI Gebruikersinterface
UPnP Universal Plug and Play
text_image
Equaliser Redelijk Flat Jazz Rock Movie
text_image
Min EQ profilopsætning Bas 0 Diskant: 0
text_image
Bas Bas 0 dB -14 0 14Wörlein GmbH verklaart hierbij dat dit apparaat in overeenkomst is met de essentiële vereisten en andere relevante bepalingen van de Richtlijn 1999/5/EC.
Er kan een kopie van de Conformiteitsverklaring worden verkregen op de volgende locatie: Wörlein GmbH, Gewerbestrasse 12, D 90556 Cadolzburg, Duitsland
SimpelGids