IR3000DAB - Radio Soundmaster - Notice d'utilisation et mode d'emploi gratuit
Retrouvez gratuitement la notice de l'appareil IR3000DAB Soundmaster au format PDF.
| Caractéristique | Détails |
|---|---|
| Type de produit | Radio DAB/DAB+/FM |
| Affichage | Écran LCD rétroéclairé |
| Connectivité | Entrée AUX, sortie casque |
| Alimentation | Secteur ou batterie (fonctionne sur piles) |
| Dimensions | Compact, idéal pour le bureau ou la maison |
| Poids | Léger, facile à transporter |
| Fonctionnalités supplémentaires | Réveil, minuterie, mémoire pour stations |
| Maintenance | Nettoyage régulier de la grille et de l'écran |
| Sécurité | Utiliser uniquement avec l'adaptateur fourni |
| Informations d'achat | Vérifier la compatibilité DAB dans votre région |
FOIRE AUX QUESTIONS - IR3000DAB Soundmaster
Questions des utilisateurs sur IR3000DAB Soundmaster
0 question sur cet appareil. Repondez a celles que vous connaissez ou posez la votre.
Poser une nouvelle question sur cet appareil
Téléchargez la notice de votre Radio au format PDF gratuitement ! Retrouvez votre notice IR3000DAB - Soundmaster et reprennez votre appareil électronique en main. Sur cette page sont publiés tous les documents nécessaires à l'utilisation de votre appareil IR3000DAB de la marque Soundmaster.
MODE D'EMPLOI IR3000DAB Soundmaster
Ne jetez pas ce produit avec les ordures ménagères lorsqu'il est usagé. Retournez-le à un point de collecte pour le recyclage des appareils électriques et électroniques. Cette recommandation est indiquée par le symbole sur le produit, le mode d'emploi ou l'emballage.
Les composants sont réutilisables en fonction de leur marquage. En réutilisant, recyclant ou employant autrement les vieux appareils, vous contribuerez de façon signifiante à la protection de notre environnement.
Veuillez contacter vos collectivités locales pour vous renseigner sur les points de collecte.

text_image
ATTENTION Risque d'électrocution Nepas ouvrir! Attention: Pour réduire le risque d'électrocution, ne retirez pas le couvercle (ou l'arrière). L'usager ne peut entretenir aucune pièce à l'intérieur. Conflez l'entretien à un personnel qualifié.
Ce symbole indique la présence d'une tension dangereuse à l'intérieur de l'appareil, qui est suffisante pour provoquer un choc électrique.
Ce symbole indique la présence de consignes importantes de fonctionnement et d'entretien de pour l'appareil.
Consignes de sécurité, d'environnement et d'installation
- N'utilisez l'appareil qu'à l'intérieur dans un lieu sec
• Protégez l'appareil contre l'humidité
- N'ouvrez pas l'appareil RISQUE D'ELECTROCUTION ! Faites effectuer l'ouverture et l'entretien par un personnel qualifié
- Ne connectez cet appareil qu'à une prise murale correctement installée et reliée à la terre Assurez-vous que la tension principale corresponde aux recommandations de la plaque d'indice
- Assurez-vous que le câble d'alimentation reste au sec pendant le fonctionnement. Ne pincez pas le câble et ne l'endommagez d'aucune façon
- Un câble de réseau ou une prise abimés doivent être immédiatement remplacés par un centre agréé.
- En cas de tonnerre, débranchez immédiatement l'appareil de l'alimentation.
- Les enfants doivent être surveillés par leurs parents lorsqu'ils utilisent l'appareil.
- Ne nettoyez l'appareil qu'avec un tissu sec.
N'utilisez PAS de PRODUITS DETERGENTS ou de CHIFFONS ABRASIFS !
• N'exposez pas l'appareil à la lumière directe du soleil ou toute autre source de chaleur
• Installez l'appareil dans un emplacement suffisamment ventilé pour éviter une accumulation de chaleur.
- Ne recouvrez pas les grilles d'aération !
- Installez l'appareil dans un emplacement sécurisé et sans vibrations.
- Ne pas installer l'appareil à proximité d'ordinateurs et fours à micro-ondes; sinon la réception de radio pourrait être perturbée.
- Ne pas ouvrir ou réparer l'appareil. Cela est dangereux et annulerait la garantie. La réparation doit être uniquement effectuée que par un centre de réparations / service agréé.
- N'utilisez que des piles au mercure et sans cadmium.
- Les piles usagées sont des déchets dangereux et ne doivent PAS être jetées avec les ordures ménagères !!! Ramenez les piles à votre point de vente ou aux points de collecte de votre ville.
- Eloignez les piles des enfants. Les enfants pourraient avaler les piles. En cas d'ingestion d'une pile, contactez immédiatement un médecin.
- Vérifiez régulièrement vos piles pour éviter les fuites.
- Las baterías no deberán estar expuestos a un calor excesivo como el sol, el fuego o similares.
- PRECAUCIÓN: Peligro de explosión si la batería se sustituye incorrectamente Reemplace sólo con el mismo tipo o equivalente

Les piles usages sont des déchets dangereux et ne doivent PAS être jetées avec les ordures ménagères ! La loi impose aux consommateurs de disposer de toutes les piles pour un recyclage écologique – et ce que les piles soient de contenance dangereuse ou pas*).
1. Liste des boutons principaux.... 3
1.1. Liste des boutons de la télécommande.... 4
2. Prise en main de l'appareil.... 5
2.1. Assistant réglages.... 5
3. Fonctionnement.... 6
3.1. Navigation dans les menus.... 6
3.2. Préréglage 8
4. Réglages.... 9
4.1. Égaliseur....9
4.2. Réseau....9
4.2.1. Assistant réseau.... 10
4.2.2. Réglage PBC (WPS).... 11
4.2.3. Afficher les réglages....12
4.2.4. Région Wlan.... 12
4.2.5. Réglage manuel.... 12
4.2.6. Profil réseau.... 12
4.3.1. Réglage heure et date (assistant).... 13
4.3.2. MAJ Automatique (par DAB, FM ou réseau) (assistant).... 13
4.3.3. Réglage format (assistant).... 13
4.4. 4.5. Langue.... 14
4.6. Réglages d'origine.... 14
4.7. MAJ Logiciel.... 14
4.8. Assistant réglages.... 14
4.9. Informations 15
4.10. Rétroéclairage.... 15
5. Mode Radio Internet.... 15
5.1. Dernières écoutes.... 16
5.2.Favoris 16
5.3. Naviguer.... 16
5.4. Recherche.... 17
5.5. Mes stations ajoutées.... 17
5.6. Informations sur la lecture en cours 18
5.7. Inscription sur le portail radio Internet.... 18
6. Mode Lecteur Média (réseau).... 19
6.1. Média partagé.... 20
6.1.1. Réactiver les serveurs LAN 21
6.1.2. Élaguer serveurs.... 21
6.2. Ma liste de lecture.... 21
6.3. Répétition/aléatoire.... 21
6.4. Informations sur la lecture en cours.... 21
6.5. Configuration d'un serveur de musique.... 22
6.6. Partage de média avec Windows Media Player.... 22
6.7. Utilisation de la fonctionnalité « Play To » dans Windows 7 pour diffuser un média... 23
6.8. Utilisation de « Play To » dans Windows Media Player.... 23
6.9. Utilisation de « Play To » ailleurs dans Windows 7....24
6.10. Informations sur la lecture en cours.... 24
7. Mode Radio DAB.... 24
7.1. Recherche de stations.... 24
7.2. Sélection de stations.... 25
7.3. Informations sur la lecture en cours.... 25
7.4. Configuration.... 25
8. Mode radio FM.... 26
8.1. Sélection de stations.... 26
8.2. Informations sur la lecture en cours.... 26
8.3. Configuration.... 27
9. Mode Entrée Aux.... 27
10. Alarmes et mode sommeil.... 27
10.1. Alarmes.... 27
10.2. Mode sommeil.... 27
11. Caractéristiques Techniques.... 27
12. Glossaire.... 27
Radio Internet IR3000DAB
1. Liste des boutons principaux

| N° | Bouton | Fonction/usage |
| 1 | On/Off | Pour allumer ou éteindre l'appareil. |
| 2 | Mode sommeil | Pour mettre l'appareil en veille au bout d'une durée définie de lecture. Pour activer le rappel d'alarme pendant une durée définie quand une alarme sonne. |
| 3 | Menu | Pour accéder au menu du mode actuel. Rappuyez pour afficher l'écran de la lecture en cours. |
| 4 | Mode | Pour basculer entre les modes : Radio Internet, Lecteur Média, DAB, FM et entrée aux. |
| 5 | Retour | Pour revenir à l'écran précédent. En mode lecture, ce bouton permet de retourner à la liste des dernières pistes ou stations. |
| 6 | Vol- | Pour baisser le volume. |
| 7 | Vol+ | Pour monter le volume. |
| 8 | Info-Service | Pour afficher des informations sur la station ou la piste en cours. Rappuyez pour parcourir les écrans d'information, puis pour revenir à l'écran normal de lecture en cours. |
| 9 | Préréglage | Pour charger le menu préprogrammé ou enregistré. Faites défiler l'écran pour sélectionner le numéro de préprogrammation, puis confirmez avec « Select ». |
| 10 | Alarme | Pour accéder à l'assistant d'alarme, désactiver une alarme (lorsqu'elle sonne) et, en mode veille, régler les alarmes qui sont actives. |
| Molette | Fonction/usage |
| Syntonisation/sélection | Tournez la molette dans le sens horaire ou anti-horaire pour faire défiler un menu, une liste d'options ou une liste de stations. L'option en cours est en surbrillance (caractères sombres sur fond blanc). Ensuite, appuyez dessus pour sélectionner l'option en surbrillance. |
Remarque : Certains boutons ont des fonctions alternatives, cela dépend de la durée de l'appui (appui court ou long).
Liste des boutons de la télécommande
La télécommande fonctionne de la même façon que les boutons en façade de l'appareil principal.
| Bouton | Fonction | Photo de la télécommande |
![]() | Mode veille : Pour allumer l'appareil ou revenir en mode veille (affichage de l'heure et de la date). Bouton d'annulation du mode veille. | |
) | Pour basculer entre les modes : Radio Internet, Lecteur Média, DAB, FM et entrée aux. | |
) | Mode sommeil/répétition : Pour mettre l'appareil en veille au bout d'une durée définie de lecture. Pour activer le rappel d'alarme pendant une durée définie quand une alarme sonne. | ![]() |
![]() | Mode silence | |
) | Pour monter le volume. | |
) | Menu : Pour accéder au menu du mode actuel. Rappuyez pour afficher l'écran de la lecture en cours. | |
) | Pour aller à station suivante et aller en arrière. | |
) | Pour aller à station précédente et avancer. | |
) | Informations : Pour afficher des informations sur la station ou la piste en cours. Appuyez plusieurs fois dessus pour faire le tour des écrans d'information. | |
| Select | Appuyez dessus pour sélectionner l'option en surbrillance. | |
| Alarm | Pour accéder à l'assistant d'alarme, désactiver une alarme (lorsqu'elle sonne) et, en mode veille, régler les alarmes qui sont actives. | |
| Preset | Appuyez dessus pour charger le menu préprogrammé ou enregistré. Faites défiler l'écran pour sélectionner le numéro de préprogrammation, puis confirmez avec « Select ». | |
| Vol- | Pour baisser le volume. | |
| Back | Pour revenir à l'écran précédent. En mode lecture, ce bouton permet de retourner à la liste des dernières pistes ou stations. | |
| Shift | Changement : Changer de chanson dans le lecteur média oula préprogrammation de radio. | |
| 5 | Mémoriser ou charger le préprog. 5 ou 10. | |
| 4 | Mémoriser ou charger le préprog. 4 ou 9. | |
| 3 | Mémoriser ou charger le préprog. 3 ou 8. | |
| 2 | Mémoriser ou charger le préprog. 2 ou 7. | |
| 1 | Mémoriser ou charger le préprog. 1 ou 6. |
2. Prise en main de l'appareil
Les modes d'écoute nécessitent différentes conditions :
- La radio Internet exige une connexion à bande passante Internet adéquate (généralement via un réseau local filaire ou sans fil).
- Le lecteur média exige une connexion à un réseau filaire ou sans fil.
- La radio DAB/FM exige un signal de diffusion DAB/FM via l'antenne intégrée.
- L'entrée auxiliaire exige une connexion via la prise d'entrée auxiliaire (AUX IN).
Branchez l'appareil sur une source d'alimentation appropriée grâce au cordon d'alimentation fourni. L'appareil affiche un écran de démarrage, puis active le dernier mode d'écoute utilisé. Au premier démarrage de l'appareil, l'assistant réglages se lance automatiquement.
2.1 Assistant réglages
Au premier démarrage, l'appareil lance un assistant pour configurer la date, l'heure et le réseau. Une fois que cela est fini, le système est prêt à utiliser la plupart des modes.

Remarque : Pour modifier ces réglages par la suite, sélectionnez Menu> Configuration> puis sélectionnez les options requises (voir la rubrique 4 Réglages pour en savoir plus).

text_image
Assistant réglages Démarrer maintenant ? Oui NonPour relancer l'assistant réglages, sélectionnez Menu> Configuration> Assistant réglages.
Sélectionnez Oui pour démarrer l'assistant réglage.
Si vous choisissez Non, le prochain écran vous demandera si vous souhaitez que l'assistant se lance au prochain démarrage. Le système démarre ensuite sans configurer l'heure, la date et le réseau et affiche le menu principal.
Remarque : Si l'alimentation est débranchée pendant que l'assistant est en marche, il se relancera au prochain démarrage.
L'assistant réglages vous guide dans les paramètres de base de la date/heure et la connexion réseau. Pour en savoir plus, consulter les réglages correspondants dans la rubrique 4 Configuration. Tous les réglages sont modifiables et accessibles par la suite dans le menu Réglages.
3. Fonctionnement
Pour sélectionner un mode, appuyez plusieurs fois sur Mode jusqu'à ce que le mode voulu s'affiche. L'appareil basculera dans ce mode après quelques instants. La dernière station ou piste utilisée dans ce mode est sélectionnée. Si ce n'est pas possible, l'appareil recherche des stations pertinentes, des réseaux ou demande à l'utilisateur l'entrée appropriée. Voir la rubrique du mode correspondant pour en savoir plus sur le mode d'écoute.
3.1Navigation dans les menus
Le bouton Select est la commande principale pour naviguer dans les menus et es options. Tournez le bouton pour monter ou descendre dans un menu. Une fois que l'option ou la valeur voulue est en surbrillance, appuyez sur le bouton Select. Tous les menus et les listes tournent en boucle, c'est-à-dire que la fin d'un menu ou d'une liste renvoie à son début et inversement. Par exemple, si êtes au début d'un menu et montez davantage, vous arriverez à la dernière option du menu.
Il y a une barre de défilement à droite de l'écran s'il y a plus d'options que ce que l'écran peut afficher à la fois.
Pour accéder à l'arborescence du menu dans un mode particulier, appuyez sur Menu. Pour revenir au niveau de menu précédent, appuyez sur Retour. Pour quitter le système de menus, rappuyez sur Menu.
Chaque mode a un menu Mode, avec des options spécifiques à ce mode. Par exemple, le menu mode FM a deux options spécifiques à ce mode : Réglages de recherche et réglages audio.
De plus, chaque menu de mode a deux options finales : Configuration et Menu principal>. Le > indique des options menant à d'autres menus.
Le menu Configuration présente les fonctions de configuration permettant à l'utilisateur de régler le comportement de l'appareil. Cela inclut les paramètres de réseau, d'heure, de langue et de logiciel.
Le menu principal présente une méthode alternative pour sélectionner des modes d'écoute ainsi que des fonctions de mise en veille et d'alarme.

text_image
FM Réglages recherche Réglages audio Configuration > Menu principal >
text_image
Configuration Égaliseur Réseau Date/heure Veille Inactif Langue
text_image
Menu principal Radio Internet Lecteur Média > DAB FM >Certains menus, tels que le menu Configuration, ont plusieurs sous-menus.
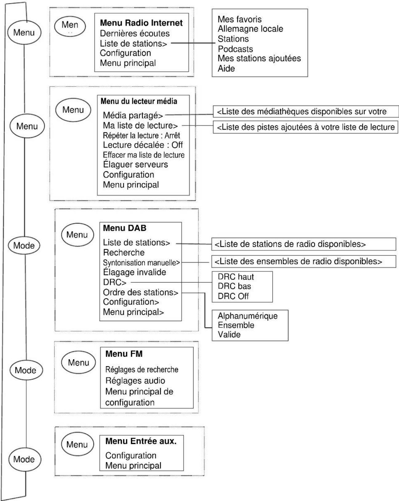
La page suivante présente une carte des menus pour les différents modes d'écoute, le menu Configuration et le menu principal.

flowchart
```mermaid
graph TD
A["Menu"] --> B["Men"]
B --> C["Menu Radio Internet"]
C --> D["Menu du lecteur média"]
D --> E["Menu DAB"]
E --> F["Menu FM"]
F --> G["Menu Entrée aux. Configuration"]
subgraph Section 1
H["Menu Radio Internet"] --> I["Dernières écoutes"]
end
subgraph Section 2
J["Menu du lecteur média"] --> K["Média partagé"]
end
subgraph Section 3
L["Menu DAB"] --> M["Liste de stations"]
end
subgraph Section 4
N["Menu DAB"] --> O["Liste de stations > Recherche"]
end
subgraph Section 5
P["Menu DAB"] --> Q["Syntonisation manuelle > Élagage invalide"]
end
subgraph Section 6
R["Menu DAB"] --> S["DRC > Ordre des stations > Configuration > Menu principal"]
end
subgraph Section 7
T["Menu DAB"] --> U["DRC haut"]
end
subgraph Section 8
V["Menu DAB"] --> W["DRC bas"]
end
subgraph Section 9
X["Menu DAB"] --> Y["DRC Off"]
Z["Menu DAB"] --> AA["Alphanumérique Ensemble Valide"]
end
subgraph Section 10
AB["Menu DAB"] --> AC["DRC haut"]
end
subgraph Section 11
AD["Menu DAB"] --> AE["DRC bas"]
end
subgraph Section 12
AF["Menu DAB"] --> AG["DRC Off"]
AH["Menu DAB"] --> AI["Alphanumérique Ensemble Valide"]
end
subgraph Section 13
AJ["Menu DAB"] --> AK["DRC haut"]
end
subgraph Section 14
AL["Menu DAB"] --> AM["DRC bas"]
end
subgraph Section 15
AN["Menu DAB"] --> AO["DRC Off"]
AP["Menu DAB"] --> AQ["Alphanumérique Ensemble Valide"]
end
subgraph Section 16
AR["Menu DAB"] --> AS["DRC haut"]
end
subgraph Section 17
AT["Menu DAB"] --> AU["DRC bas"]
end
subgraph Section 18
AV["Menu DAB"] --> AW["DRC Off"]
AX["Menu DAB"] --> AY["Alphanumérique Ensemble Valide"]
end
subgraph Section 19
AZ["Menu DAB"] --> BA["DRC haut"]
end
subgraph Section 20
BB["Menu DAB"] --> BC["DRC bas"]
end
subgraph Section 21
BD["Menu DAB"] --> BE["DRC Off"]
BF["Menu DAB"] --> BG["Alphanumérique Ensemble Valide"]
end
subgraph Section 22
BH["Menu DAB"] --> BI["DRC haut"]
end
subgraph Section 23
BJ["Menu DAB"] --> BK["DRC bas"]
end
subgraph Section 24
BL["Menu DAB"] --> BM["DRC Off"]
BN["Menu DAB"] --> BO["Alphanumérique Ensemble Valide"]
end
subgraph Section 25
BP["Menu DAB"] --> BQ["DRC haut"]
end
subgraph Section 26
BR["Menu DAB"] --> BS["DRC bas"]
end
subgraph Section 27
BT["Menu DAB"] --> BU["DRC Off"]
BV["Menu DAB"] --> BW["Alphanumérique Ensemble Valide"]
end
subgraph Section 28
BX["Menu DAB"] --> BY["DRC haut"]
end
subgraph Section 29
BZ["Menu DAB"] --> CA["DRC bas"]
end
subgraph Section 30
CB["Menu DAB"] --> CC["DRC Off"]
CD["Menu DAB"] --> CE["Alphanumérique Ensemble Valide"]
end
subgraph Section 31
CF["Menu DAB"] --> CG["DRC haut"]
end
subgraph Section 32
CH["Menu DAB"] --> CI["DRC bas"]
end
subgraph Section 33
CJ["Menu DAB"] --> CK["DRC Off"]
CR["Menu DAB"] --> CS["Alphanumérique Ensemble Valide"]
end
subgraph Section 34
CT["Menu DAB"] --> CU["DRC haut"]
end
subgraph Section 35
DU["Menu DAB"] --> DV["DRC bas"]
end
subgraph Section 36
DW["Menu DAB"] --> DX["DRC Off"]
DX --> DY["Alphanumérique Ensemble Valide"]
end
subgraph Section 37
DXA["Menu DAB"] --> AZ["DRC haut"]
end
subgraph Section 38
BA["Menu DAB"] --> BB["DRC bas"]
end
subgraph Section 39
BC["Menu DAB"] --> BD["DRC Off"]
BE["Menu DAB"] --> BF["DRC ensemble de radio disponibles>"]
BG["Menu DAB"] --> BH["DRC haut"]
BI["Menu DAB"] --> BJ["DRC bas"]
BK["Menu DAB"] --> BL["DRC Off"]
BM["Menu DAB"] --> BN["DRC haut"]
BO["Menu DAB"] --> BP["DRC bas"]
BP["DRC Off"] --> BQ["DRC Haut"]
BRD["Menu DAB"] --> BED["DRC bas"]
BED["DRC Off"] --> BFD["DRC Haut"]
BGND["DRC Dual lecture en matching can be used"]
Figure 1 - Structure des menus de mode
IR3000DAB / Notice française

flowchart
graph TD
A["Info"] --> B["Configuration"]
B --> C["Égaliseur>"]
B --> D["Réseau>"]
B --> E["Heure/date>"]
B --> F["Langue>"]
F --> G["Réglages d'origine"]
F --> H["Mise à jour du logiciel"]
F --> I["Assistant réglages"]
F --> J["Informations"]
F --> K["Rétroéclairage>"]
B --> L["Menu Réseau"]
L --> M["Assistant réseau"]
L --> N["Réglages SPBC Wlan"]
L --> O["Afficher les réglages"]
L --> P["Région Wlan"]
L --> Q["Réglage manuel"]
L --> R["Profil réseau"]
B --> S["Réglage heure et date"]
B --> T["MAJ Automatique"]
B --> U["Réglage format"]
B --> V["Langue 1| Langue 2| Langue 3| etc."]
B --> W["Temps écoulé"]
W --> X["Niveau d'activation"]
W --> Y["Niveau d'atténuation"]
A --> Z["Mode sommei"]
Z --> AA["Alarme"]
AA --> AB["Menu principal"]
AB --> AC["Radio Internet"]
AB --> AD["Lecteur média"]
AB --> AE["DAB FM"]
AB --> AF["Entrée aux. Mode sommeil"]
AB --> AG["Alarmes> Configuration"]
AB --> AH["Menu Alarme"]
AH --> AI["Activation : Off| Quotidienne| Une fois| Week-end| Jours de semaine"]
AH --> AJ["Heure : hh:mm matin"]
AH --> AK["Mode : Radio Internet| Lecteur Média| DAB| FM| Entrée aux. Préréglage : Dernières écoutes"]
AH --> AL["Volume : 0 à 32 Enregistrer"]
Figure 2 - Menu Configuration et menu principal
3.2 Préréglage
Dans les modes Radio Internet, DAB et FM, l'appareil peut mémoriser et charger jusqu'à dix stations.
Les préprog. sont stockés dans la radio et ne sont pas accessibles par d'autres radios.
Pour mémoriser la station de radio en cours, maintenez enfoncé Préprog. jusqu'à ce que l'écran d'enregistrement de préprog. s'affiche. Sélectionnez l'un des 10 préprog. pour enregistrer la station en cours.
Pour sélectionner un préprog., appuyez brièvement sur Préprog., puis sélectionnez l'une des station préprog. de la liste. Lorsqu'une station préprog. est lue, son numéro d'emplacement Pn (P1, P2, etc.) s'affiche en bas de l'écran.
4.Réglages
Tous les paramètres de l'appareil se situent dans le menu Réglages.
Remarque : Les réglages inclus dans l'assistant Réglages sont indiqués par w comme « wizard ».
Options du menu de réglage :
Égaliseur
Assistant réseau
Mise à jour du logiciel
Assistant réglages
Informations
Rétroéclairage
4.1 Égaliseur
Il existe plusieurs modes d'égaliseur préprog. et un réglage utilisateur (Mon EQ).
Pour choisir un réglage d'égaliseur, sélectionnez Menu>Configuration> Égaliseur.
Vous pouvez ensuite choisir parmi différents modes de préprog. pour My EQ.
La dernière option (réglage du profil Mon EQ) sert à définir vos propres réglages pour l'option « My EQ », avec des réglages personnalisés pour les basses et les aigus.

text_image
Égaliseur Normal Bémol Jazz Rock Film
text_image
Réglage de mon profil EQ Basses : 0 Aigus : 0
- Assistant réseau
- Configuration WPS
- Afficher les réglages
- Assistant région Wlan
- Réglage manuel
- Profil réseau
Cet appareil est compatible avec tous les protocoles courants de réseau et toutes les méthodes de codage courantes, y compris les services WPS (WiFi Protected Setup).
Pour connecter cet appareil à votre réseau, vous avez besoin de l'un des éléments suivants : ● Un routeur filaire et un câble Ethernet (réseau RJ45).
- Un routeur sans film Wi-Fi, avec une phrase passe si existante.
Pour sélectionner un réseau, utilisez l'assistant réseau ou le réglage manuel.
4.2.1 Assistant réseau
Il vous guide dans les étapes nécessaires pour rejoindre un réseau. Il s'exécute également automatiquement avec l'assistant réglages. Les écrans et options présentées dépendent du type de réseau et de protection de réseau utilisés.
Sélection d'un réseau
Si vous choisissez l'assistant réseau, l'appareil recherche automatiquement les réseaux sans fil disponibles et affiche une liste des SSID (noms de réseau sans fil) pour les réseaux. Ces options commençant par WPS entre crochets indique des réseaux codés proposant des options WPS, pour en savoir plus consultez la rubrique 4.2.2 Réglage PBC (WPS).
Cet appareil mémorise les identifiants pour les quatre derniers réseaux sans fil auxquels il s'est connecté et il s'y connectera automatiquement lorsqu'ils seront disponibles. Si la connexion à un réseau est provisoirement perdue, l'appareil se reconnectera automatiquement.
Réseau WiFi (SSID), sélectionnez un réseau dans la liste.
Pour vous connecter à un réseau filaire, sélectionnez [Filaire], après avoir vérifié que le câble Ethernet du routeur filaire est branché sur la prise Ethernet de l'appareil.
Réseau ouvert
Si le réseau est ouvert (non codé), l'appareil s'y connecte et il n'y besoin de rien d'autre ; voir Suite ci-dessous.

text_image
SSID Aéroport extrême Hinston_dg [WPS] Autre IR3000 [WPS]DLNAL_seulementRéseau codé standard
Si le réseau sans fil est protégé, le prochain écran présente des options pour saisir la clé ou la phrase passe du réseau.
Remarque : La phrase passe par défaut pour la plupart des routeurs sans fil figure sur une étiquette sur le routeur.
Pour saisir la clé (phrase passe) du réseau, utilisez le bouton Select pour mettre en surbrillance le prochain caractère approprié et appuyez pour sélectionner chaque caractère à son tour. À chaque sélection de caractère, la clé se construit et s'affiche dans le champ en haut de l'écran.

text_image
Clé : 0 1 2 3 4 5 6 [BKSP] 7 8 9 . _ - @ OK , a b c d e f g h i j k l [Annuler] m n o p q r sLes trois options (Espacement arrière, OK et Cancel) sont incluses dans la boucle de sélection. Ils sont accessibles par la simple utilisation du bouton Select, or un raccourci est disponible en appuyant sur le bouton Informations, qui
déplace la surbrillance de sélection vers l'option Espacement arrière.
Suite
L'appareil se connecte au réseau sélectionné.
Si la connexion échoue, l'appareil retourne à un écran précédent pour réessayer. Pour quitter la procédure, utilisez le bouton Retour/Menu.

text_image
SSID Un instant Connexion...Si la connexion au réseau est perdue, l'appareil se reconnecte automatiquement.
4.2.2 Réglage PBC (WPS)
Les réseaux codés WPS sont identifiés par « WPS » au début du nom du réseau et ils ont deux méthodes de connexion. Sélectionnez-en un et suivez les boîtes de dialogue. Lorsque vous utilisez l'assistant réseau, une option supplémentaire pour sauter le WPS est disponible.
Touche d'installation
L'appareil vous demande d'appuyer sur le bouton de connexion sur le routeur puis sur le bouton Select.
Pin> (numéro de code) : Cet appareil génère un code à 8 chiffres que vous devez saisir dans le routeur sans fil.

text_image
Menu WPS Touche d'installation > Code PIN > Sauter le WPS >
text_image
Réglage WPS Appuyer sur le bouton WPS situé à l'autre extrémité. Cliquez sur 'SELECT' pour continuer.Sauter le WPS>
Saisissez la clé comme pour le réseau codé standard, ci-dessus.
L'appareil se connecte au réseau ; voir « Suite » ci-dessus.
Pour en savoir plus sur la configuration d'un réseau codé WPS, consultez les instructions de votre routeur WPS.

text_image
Réglage WPS Entrer le code PIN 40128764 situé à l'autre extrémité. Cliquez sur 'SELECT' pour continuer.4.2.3 Afficher les réglages
Afficher les détails des réglages pour la configuration de réseau actuelle, tels que :
- Connexions actives
- Adresse MAC
• Région Wlan
DHCP - SSID
- Adresse IP
- Masque de sous-réseau
- Adresse de la passerelle
- DNS primaire
- DNS secondaire
4.2.4 Région Wlan
Présente une liste des régions pour configurer le comportement Wlan approprié de l'appareil. Sélectionnez la région appropriée pour le lieu d'utilisation de l'appareil.
4.2.5 Réglage manuel
Il y a d'autres options pour consulter et modifier manuellement les paramètres réseau en allant dans Menu> Configuration> Réseau> (par exemple en paramétrant un réseau filaire).
Ces options seront utiles aux utilisateurs expérimentés en réseaux pour diagnostiquer et résoudre des problèmes de réseau.
Avec/sans fil DHCP activé/désactivé SSIP Authentication Type de codage Phrase passe/clé
4.2.6 Profil réseau
Affiche une liste des réseaux mémorisés par l'appareil (il en mémorise 4 au maximum). Vous pouvez consulter la liste des réseaux enregistrés en allant dans Menu> Configuration> Réseau> Profil réseau>
À partir de là, vous pouvez supprimer les réseaux inutiles en tournant et en appuyant sur Select puis en confirmant la suppression avec Oui.
4.3. Heure/date
- Réglage heure et date
- MAJ Automatique
- Réglage format
4.3.1 Réglage heure et date (assistant)
La date et l'heure s'affichent sous la forme jj-mm-aaaa et hh:mm AM/PM (matin/après-midi) avec la première valeur, jj, active (clignote).
Réglez chaque valeur avec le bouton Select. Lorsque chaque valeur est réglée par l'appui du bouton Select, la prochaine valeur devient active et prête à être réglée.

text_image
Réglage heure et date 05-02-2013 1:15 PM4.3.2 MAJ Automatique (par DAB, FM ou réseau) (assistant)
La mise à jour automatique fonctionne avec des données envoyées par DAB, FM ou Internet.
L'horloge ne se met à jour que dans un mode correspondant, il vaut donc mieux sélectionner un mode que vous utilisez régulièrement.

text_image
Réglage heure et date MAJ via DAB MAJ via FM MAJ via réseau Pas de MAJDAB et FM utilisent une diffusion de signaux d'heure avec transmission radio.
Le réseau utilise un signal d'heure envoyé par le portail radio Internet Frontier Silicon dans n'importe lequel des modes connectés au réseau.
- Sélectionnez MAJ via DAB, MAJ via FM, MAJ via réseau ou Pas de MAJ.
- Si vous choisissez la MAJ via réseau, réglez votre fuseau horaire.
- Si votre pays utilise l'heure d'été, l'heure mise à jour automatiquement via réseau peut être décalée d'une heure. Si l'heure d'été est en vigueur (pendant l'hiver), activez l'option Réglages de jour pour corriger ceci.
Remarque : si vous choisissez la MAJ via DAB ou FM, l'option Réglages de jour n'a pas d'effet sur l'heure de l'horloge.
L'appareil se mettra à jour automatiquement via la source sélectionnée lorsque des informations sur l'heure sont disponibles.
Permet de basculer entre le format d'affichage 12 et 24 heures.
4.5. Langue
La langue par défaut est l'anglais. Pour changer, allez dans Menu> Configuration> Langue> puis sélectionnez votre langue.
Liste des langues
| N° | Langue | N° | Langue | N° | Langue | N° | Langue | N° | Langue |
| 1 | Anglais | 4 | Finnois | 7 | Italien | 10 | Espagnol | 13 | Turc |
| 2 | Danois | 5 | Français | 8 | Norvégien | 11 | Portugais | ||
| 3 | Néerlandais | 6 | Allemand | 9 | Polonais | 12 | Suédois |
4.6 Réglages d'origine
Le rétablissement des paramètres d'usine réinitialise tous les réglages utilisateur à leur valeur par défaut, donc l'heure, la date, la configuration réseau et les préréglages sont perdus. Cependant, la version actuelle du logiciel de radio est conservée, tout comme l'inscription au portail de radio Internet. Les favoris de la radio Internet sont conservés à moins que vous ne réinscriviez votre radio avec un autre compte sur le site web du portail.
Pour rétablir les paramètres d'usine, allez dans Menu> Configuration> Restaurer les réglages d'origine > Oui.
4.7 MAJ Logiciel
De temps en temps, Frontier Silicon peut effectuer des mises à jour du logiciel avec des corrections de bugs et/ou des ajouts de fonctionnalités. Vous pouvez soit vérifier manuellement, soit régler l'appareil pour qu'il vérifie périodiquement automatiquement (c'est le réglage par défaut). Si l'appareil détecte qu'un logiciel plus récent est disponible, il vous demande si vous voulez procéder à une mise à jour. Si vous acceptez, le nouveau logiciel se télécharge et s'installe. Après une mise à jour de logiciel, tous les réglages utilisateur sont conservés.
ATTENTION : Avant de démarrer une mise à jour de logiciel, vérifiez que l'appareil est branché dans une prise électrique stable. Si l'alimentation est débranchée pendant une mise à jour, cela peut endommager l'appareil de manière irréversible.
Pour activer ou désactiver la vérification automatique, allez dans Menu> Configuration> MAJ Logiciel> MAJ automatique.
4.8 Assistant réglages
Permet de lancer l'assistant réglages à tout moment. Il vous guide dans les réglages essentiels dans l'ordre suivant :
- Date/heure : régler le format
- MAJ automatique : sélectionnez la source de MAJ de l'horloge ou Pas de MAJ.
- Réglage heure et date (cette étape n'est nécessaire que si l'option « Pas de MAJ » est sélectionnée dans MAJ automatique).
- L'assistant réseau se lance automatiquement (voir la rubrique 4.2.1 Assistant réseau).
Une fois que vous êtes connecté à un réseau, l'assistant est terminé.
4.9 Informations
Affiche les détails du système actuel tels que :
- Version SW : Numéro de version du logiciel
- Identifiant radio : Code unique servant à identifier ce appareil radio particulier.
- Nom convivial : (nom qui identifie la radio sur un réseau)
4.10 Rétroéclairage
L'affichage de l'appareil peut être réglé sur atténuation, pendant le mode veille, après expiration du délai. Cette option permet de régler le délai et la luminosité avant (niveau d'activation) et après (niveau d'atténuation) le délai.
Pour le niveau d'activation, les réglages Haut, Moyen, Bas et Auto sont disponibles. Pour le niveau d'atténuation, les réglages Moyen, Bas et Off sont disponibles.
5. Mode Radio Internet
L'appareil peut lire des milliers de stations de radio et podcasts dans le monde entier grâce à une connexion Internet à haut débit.
Quand vous sélectionnez le mode Radio Internet, l'appareil contacte le portail radio Internet afin d'obtenir une liste des stations, organisées en différentes catégories telles que la popularité nationale et le genre. Quand vous sélectionnez une station, l'appareil se connecte directement à cette station.
Le portail active également plusieurs listes de stations favorites que vous pouvez personnaliser, par exemple « Les stations d'Andy » ou « Les émissions préférées de Jo ». Pour utiliser la fonctionnalité des favoris, enregistrez votre radio avec le site web du portail comme décrit dans la rubrique 5.7 Enregistrement du portail radio Internet. Si vous avez plusieurs radios Frontier Silicon, vous pouvez les inscrire toutes sur le même compte afin que chaque radio aie accès à la liste de vos favoris. Il est possible d'ajouter des favoris directement via l'appareil ou via n'importe quel ordinateur avec un navigateur web.
Pour passer en mode Radio Internet, appuyez sur Mode jusqu'à ce que Radio Internet s'affiche ou allez dans Menu> Menu principal> Radio Internet.
Remarque : Le menu des listes des stations est fourni à partir du portail radio Internet, il n'est donc accessible que lorsque l'appareil est connecté à Internet. Les listes des stations et les sous-menus peuvent changer de temps en temps.
Il existe plusieurs manières de sélectionner des stations.
Directement par la radio :
• Dernières écoutes
- Préréglage

text_image
Radio Internet Dernières écoutes > Liste de stations > Configuration > Menu principal >À partir du portail en allant dans Menu> Liste de stations> menu :
- Emplacement : pour trouver une station de radio d'après son emplacement dans le monde.
- Genre : pour rechercher des stations diffusant le type de musique que vous aimez.
- Recherche de stations : pour rechercher un nom de station.
- Stations populaires : pour avoir la liste des stations les plus écoutées sur Internet.
- Nouvelles stations : pour avoir la liste des stations récentes qui diffusent.
5.1 Dernières écoutes
Au redémarrage du mode Radio Internet, la dernière station écoutée est sélectionnée. Pour sélectionner une autre station récemment utilisée, allez dans Menu> Dernières écoutes, puis sélectionnez l'une des stations écoutées. Les stations les plus récentes figurent en haut de la liste.
5.2 Favoris
Les favoris sont mémorisés sur le portail radio Internet. Avant de créer un compte sur le portail par son interface web (www.wifiradio-frontier.com), les favoris sont associés seulement avec la radio sur laquelle vous les réglez. Après avoir créé un compte sur le portail, tous les favoris dans vos différentes radios sont réunis dans une seule liste de favoris. Cette liste combinée est disponible pour toutes les radios sur votre compte.
Pour ajouter une station à vos favoris, maintenez enfoncé Select jusqu'à ce que « Favori ajouté » s'affiche. La station figure dans les stations de la liste des favoris par défaut.
Pour sélectionner un favori, allez dans Menu> Liste de stations>Mes favoris> [liste des favoris]> > [Station].
5.3. Naviguer
Pour parcourir les diffusions Internet, allez dans Menu> Liste de stations> Naviguer dans les menus pour les diffusions appropriées. Par exemple : Sélection de stations :

text_image
Radio Internet Mes favoris Allemagne locale Stations PodcastsLe menu des stations s'affiche, sélectionnez Genre :

text_image
Stations Emplacement Genre Recherche de stations > Stations populaires > Nouvelles stations >Pour accéder au menu Genre, sélectionnez Blues :

text_image
Genre Alternatif Ambiance Orchestre Bulgare BluesLe menu Blues permet de sélectionner une station à partir d'une liste complète ou à partir de pays spécifiques.
Choisissez une station de radio à partir de la liste pour se syntoniser sur cette station.

text_image
Blues Toutes les stations : Stations en surbrillance > Brésil Bulgarie Canada5.4 Recherche
Vous pouvez également rechercher dans les diffusions Internet des stations ou des podcasts ayant des mots clés particuliers dans le titre.
Pour effectuer une recherche, allez dans Menu> Liste de stations>Recherche de stations>

text_image
Stations Emplacement Genre Recherche de stations > Stations populaires > Nouvelles stations >Saisissez un mot clé en sélectionnant des caractères puis en appuyant sur OK.
Les écrans de saisie de la recherche fonctionnent comme l'écran de saisie de phrase passe de Wi-Fi.

text_image
Clé : 0 1 2 3 4 5 6 7 8 9 . _ - @ , a b c d e f g h i j k l m n o p q r s [BKSP] OK [Annuler]Sélectionnez une diffusion dans la liste.
Pour les podcasts, vous pouvez parfois sélectionner un épisode particulier.

text_image
Recherche de stations 1. Pop-jazz FM 1. Bombay Beats FM 89.7 Bay Antenne Bayern Antenne Bayern 80er....5.5 Mes stations ajoutées
Bien que le portail radio Internet contienne des milliers de stations, vous avez peut-être envie d'écouter des stations non répertoriées. Vous pouvez ajouter vos propres stations via le portail. Ces stations ajoutées sont accessibles à partir de l'appareil en allant dans Menu> Liste des stations>
5.6 Informations sur la lecture en cours
Pendant l'écoute du flux, son nom et sa description s'affichent. Si les informations sur l'artiste et la piste sont disponibles, elles s'affichent également. Pour afficher davantage d'informations, appuyez sur Info.
Chaque appui sur Info bascule entre les ensembles d'informations suivants en boucle :
Artiste et titre (par défaut, si disponible)
Description de la station
Genre et emplacement de la station
Puissance du signal
Codec et taux d'échantillonnage
Chargement lecture
Date d'aujourd'hui
5.7 Inscription sur le portail radio Internet
Le site web du portail radio Internet Frontier Silicon permet d'organiser vos listes de favoris ainsi que d'écouter une radio Internet sur un ordinateur.

text_image
FRONTIER SILICON Radio Portal Access global stations Personalise favourites Playing Radio Moris 128 K Segavibes faya av Search. Stations Podcasts Browse Stations By location By genre By language New stations Most popular Mark's radio Station name Location Genre Stream ► 2 Ten FM Reading United Kingdom Electronica WMA 128K ► BBC Radio 2 London United Kingdom Variety RealPlayer 44K ► Capital Radio London United Kingdom Top 40 WMA 128K ► Virgin Radio London United Kingdom Pop MP3 128K ► On Air Power Internet Only World Asia MP3 128K ► Antenna Uno Catania Italy Dance MP3 96K ► BBC Radio 1 London United Kingdom Top 40/Dance/Rock RealPlayer 16K ► Radio Dzair Internet Only World Middle East MP3 128K ► 108 Xtra United Kingdom Electronica MP3 256K ► Capital FM 98.4 Nairobi Kenya Pop WMA 20K ► BBC R5LiveSportX International London United Kingdom Sports WMA 48K ► Classic FM London United Kingdom Classical WMA 128K English Dansk Português Español Norsk Italiano Français Svensk Nederlands Deutsch Suomi About us Contact us Logout © Frontier Silicon 2006 | LegalPour enregistrer votre appareil avec le portail, passez en mode Radio Internet comme expliqué dans la rubrique correspondante, puis obtenez votre code d'accès unique au portail en allant dans Menu> Liste de stations> Aide> Obtenir le code d'accès>recopiez le code d'accès sur un papier.

text_image
Obtenir le code d'accès Code d'accès FYXT8PPRemarque : Le code d'accès affiché ne sera valable que pendant quelques minutes. Si vous ne réussissez pas à enregistrer votre radio pendant le délai imparti, vous devez recommencer la procédure ci-dessus pour obtenir un nouveau code d'accès et réessayez.
Ne confondez pas le code d'accès du portail avec l'identifiant de la radio. Visitez le site web du portail à l'adresse www.wifiradio-frontier.com.
Si vous visitez le portail pour la première fois, créez un compte en saisissant les informations suivantes :
code d'accès,
votre adresse e-mail,
phrase passe
modèle de radio (RD1363DAB)
Si vous disposez déjà d'un compte et souhaitez ajouter une radio supplémentaire, identifiez-vous avec votre compte et allez dans Mes préférences>Ajouter une radio Wi-Fi.
Une fois que la radio est enregistrée avec le portail, vous pouvez utiliser immédiatement les favoris de la radio Internet et les fonctionnalités des stations ajoutées.
6. Mode Lecteur Média (réseau)
Le mode lecteur Média lit des fichiers audio tels que des MP3, AAC, WMA ou FLAC à partir d'un ordinateur sur le réseau local ou un disque dur.
Pour passer en mode Lecteur Média, appuyez sur Mode jusqu'à ce que Lecteur Média s'affiche ou
allez dans Menu > Menu principal>Lecteur Média.
Une fois que vous êtes en mode Lecteur Média, appuyez sur Menu, puis sélectionnez Média partagé.

text_image
Lecteur média Média partagé Ma liste de lecture Répéter la lecture : Arrêt Lecture aléatoire : ArrêtSi vous lisez déjà un fichier de musique, vous pouvez appuyer sur Retour plutôt que Menu pour retourner rapidement à la dernière branche visitée de l'arborescence du menu. Imaginons que vous écoutez la piste 1 d'un album tout en navigant dans le média partagé comme décrit dans la rubrique 6.1 ci-dessous.
- Si vous appuyez sur Retour, vous retourneriez à la liste des pistes pour l'album.
- Si vous rappuyez sur Retour, vous accéderiez à la liste de tous les albums disponibles par le même artiste.
- Si vous rappuyez sur Retour, vous accéderiez à la liste de tous les artistes d'album, etc.
6.1 Média partagé
Allez dans Menu> Média partagé.
Si vous avez configuré un média partagé (pour en savoir plus, voir la rubrique 6.5 Configuration d'un serveur de musique), vous devriez voir une entrée constituée de
Ensuite, les menus sont générés par le serveur de média partagé (généralement Windows Media Player). Le premier menu affiche une liste des types de média, par exemple : musique, vidéo, images et listes de lecture. L'appareil peut lire uniquement les musiques et les listes de lecture.

text_image
CAM-VISTA-PC:Vista-P Musique Listes de lecture >Il existe également une fonction de recherche qui trouve les pistes comme la recherche de radio Internet, comme décrit à la page 13.

text_image
Musique Toute la musique Genre Tous les artistes Artistes ayant collaboré > Artistes des albumsDans le menu Musique, il existe de nombreuses options pour sélectionner des pistes. Sélectionnez l'une des options pour trouver la musique à écouter.

text_image
Toute la musique La chaîne Hôtel de Chelsea n° 2 > Hôtel de Chelsea n° 2 > Panne de communication > Panne de communication >Une fois que vous avez trouvé une piste à lire, appuyez sur Select. Un appui court lit immédiatement la piste et un appui long ajoute la piste à « Ma liste de lecture ». Vous pouvez également ajouter des albums entiers à « Ma liste de lecture ».
Les listes de lecture que vous avez créées sur votre serveur de média partagé sont accessibles et lisibles grâce à l'option Listes de lecture dans le menu Média partagé.
6.1.1 Réactiver les serveurs LAN
Lorsqu'un média partagé est sélectionné, une liste de serveurs de musique disponibles s'affiche.
Si un point d'interrogation précède le nom d'un serveur, cela signifie que le serveur est déjà connu et prend en charge la fonctionnalité Réactiver les serveurs LAN, mais est actuellement introuvable sur le réseau. Si l'utilisateur sélectionne un serveur avec un point d'interrogation, l'appareil tentera de réactiver le serveur et de s'y connecter. Ce n'est pas toujours possible si le serveur n'est plus connecté au réseau ou s'il est éteint.
6.1.2 Élaguer serveurs
Il faut parfois effacer des serveurs ayant un point d'interrogation devant leur nom dans la liste des serveurs. Par exemple, si l'appareil est déplacé vers un nouveau réseau ou si un serveur de Réactiver les serveurs LAN est supprimé de votre réseau actuel.
Pour exécuter cette fonction, allez dans Menu> Élaguer serveurs> Oui.
6.2 Ma liste de lecture
L'appareil retient une file allant jusqu'à 500 pistes dans Ma liste de lecture. Les pistes de la liste de lecture peuvent être un mélange de plusieurs serveurs UPnP (disponibles). Pour gérer la liste de lecture, allez dans Menu> Ma liste de lecture.
- Pour consulter la liste de lecture, faites-la défiler en tournant le bouton Select. Les pistes UPnP indiquent leur nom de piste.
- Pour lire la liste de lecture à partir d'une certaine piste, appuyez sur Select.
- Pour effacer une piste dans une liste de lecture, appuyez longuement sur Select, puis confirmez en appuyant sur Oui.
Si vous sélectionnez 1 piste/album/dossier pour la lecture instantanée (sans utiliser la liste de lecture), alors la liste de lecture reste inchangée. La liste de lecture reste également inchangée en mode veille.
6.3 Répétition/aléatoire
Vous pouvez répéter des pistes ou les lire dans un ordre aléatoire en allant dans Menu>Répéter la lecture ou Menu> Lecture aléatoire.
6.4 Informations sur la lecture en cours
Pendant la lecture d'une piste, son titre et son artiste s'affichent (UPnP).
Il y a également une barre de progression avec des chiffres indiquant le temps écoulé et le temps total de la piste. En bas de l'écran, une icône indique UpnP. Pour en savoir plus, appuyez sur Info.
Chaque appui sur Info bascule entre les ensembles d'informations suivants en boucle :
- UPnP : barre de progression de lecture (par défaut), artiste, album, codec/taux d'échantillonnage, barre de chargement lecture, date d'aujourd'hui.
| Ma liste de lecture |
| Dazed and ConfusedBird On The WireBirdcall MorningHere We Go Again |
6.5 Configuration d'un serveur de musique
Pour que l'appareil lise des fichiers de musique à partir d'un ordinateur, l'ordinateur doit être configuré pour partager des fichiers ou média.
Le partage de média UPnP permet à des appareils tels le RD1363DAB de lire de la musique à partir d'une médiathèque partagée, en navigant dans les menus par types tels que : Artiste, Album ou Genre. Si vous utilisez un système de serveur adéquat tel qu'un PC avec Windows Media Player 10 ou plus récent (WMP) et si votre bibliothèque de musique est bien identifiée, alors il est recommandé d'utiliser le partage de média. Il faut configurer seulement le serveur UPnP.
Remarque : iTunes ne fonctionne actuellement pas en tant que serveur média UPnP, mais des extensions sont disponibles pour fonctionner avec une bibliothèque iTunes.
6.6 Partage de média avec Windows Media Player
Le serveur UPnP le plus courant est Windows Media Player (10 ou plus récent). Vous pouvez également utiliser d'autres plateformes et serveurs UPnP. Pour configurer WMP pour le partage de média, suivez cette procédure :
- Vérifiez que le PC est connecté au réseau.
- Vérifiez que la radio est allumée et connectée au même réseau.
- Dans WMP, ajoutez dans la médiathèque les fichiers audio et les dossiers à partager avec l'appareil (Bibliothèque> Ajouter à la bibliothèque).
- Dans WMP, activez le partage de média (Bibliothèque> Partage de média--).
Vérifiez que la radio a accès au média partagé en la sélectionnant et en cliquant sur Autoriser. Vous pouvez également définir un nom pour le média partagé dans Configuration. Cliquez sur OK pour fermer les boîtes de dialogue.
Le PC est maintenant prêt à transmette le flux de musique à la radio. Le service UPnP de WMP fonctionne en arrière-plan, il est inutile de démarrer WMP explicitement.

6.7 Utilisation de la fonctionnalité « Play To » dans Windows 7 pour diffuser un média
Windows 7 dispose de nouvelles fonctionnalités, telles que « Play To » qui permet à votre PC sur Windows 7 de commander l'appareil pour push média et de l'utiliser comme télécommande universelle pour votre collection de média.
Cet appareil prend en charge la norme de l'industrie DLNA (Digital Living Network Alliance) de lecteur multimédia numérique 1.5. Ceci permet d'utiliser « Play To » sur des appareils chez vous et d'allier la diffusion de média avec le contrôle d'un récepteur de média connecté tout en y diffusant du contenu à partir d'un autre PC Windows 7 sur un réseau domestique.
6.8 Utilisation de « Play To » dans Windows Media Player
Windows Media Player facilite la gestion de vos médias, la recherche d'éléments à lire et l'ouverture de Play To.
Pour sélectionner des éléments à lire, suivez cette procédure :
- Cliquez sur le bouton Démarrer, sur Tous les programmes, puis sur Windows Media Player.
Si le lecteur est déjà ouvert et si vous êtes en mode Lecture en cours, cliquez sur le bouton Ouvrir la Bibliothèque en haut à droite du lecteur. - Si le volet des listes est fermé ou si les onglets Graver ou Sync sont exposés, cliquez sur l'onglet Lecture.
- Trouvez les éléments que vous souhaitez lire dans la bibliothèque du lecteur, puis glissez ces éléments du panneau de détails vers le panneau des listes.
-
Cliquez sur le bouton Play To en haut du panneau des listes, puis cliquez sur l'appareil sur votre réseau qui recevra le média.
-
Dans la boîte de dialogue de Play To, utilisez les commandes de lecture pour lire, faire une pause ou arrêter le flux de média, et pour passer à l'élément suivant ou précédent dans la liste.
6.9 Utilisation de « Play To » ailleurs dans Windows 7
Hors de Windows Media Player, vous pouvez transmettre un flux de média à cet appareil avec « Play To » en faisant un clic droit sur les fichiers de musique. Pour sélectionner des fichiers de musique et transmettre leur flux à l'appareil, suivez cette procédure :
- Cliquez sur les fichiers dont vous souhaitez transmettre le flux à cet appareil.
- Faites un clic droit sur les fichiers sélectionnés, pointez « Play To », puis cliquez sur l'appareil sur le réseau qui recevra le média.
- Dans la boîte de dialogue de Play To, utilisez les commandes de lecture pour lire, faire une pause ou arrêter le flux de média, et pour passer à l'élément suivant ou précédent dans la liste.
6.10 Informations sur la lecture en cours
Pendant la lecture d'une piste, son titre s'affiche (UpnP). Il y a également une barre de progression avec des chiffres indiquant le temps écoulé et le temps total de la piste. En bas de l'écran, une icône indique UPnP. Pour afficher davantage d'informations, appuyez sur Info.

text_image
Lecteur média 4:30PM Blazed and Confused 0:10:1 6:26 UPxPChaque appui sur Info bascule entre les ensembles d'informations suivants en boucle :
- Artiste, album, codec/taux d'échantillonnage, chargement lecture
7. Mode Radio DAB
Le mode radio DAB reçoit la radio numérique DAB/DAB+ et affiche des informations sur la station, le flux et la lecture des pistes.
Pour passer en mode DAB, appuyez sur Mode jusqu'à ce que Radio DAB s'affiche ou allez dans Menu> Menu principal> DAB.

7.1 Recherche de stations
La première fois que vous sélectionnez le mode Radio DAB ou si la liste de stations est vide, l'appareil effectue automatiquement une recherche complète pour savoir quelles stations sont disponibles. Il faudra peut-être effectuer une recherche manuelle pour mettre à jour la liste de stations pour l'une des raisons suivantes :

text_image
Recherche Stations : 0 Recherche- Les stations disponibles changent de temps à autre.
- Si la réception n'était pas bonne pour la recherche initiale (par exemple si l'antenne n'était pas déployée), cela peut entraîner une liste de stations disponibles vide ou incomplète.
- Si la réception est mauvaise pour certaines stations (bruit sourd), vous souhaitez peut-être répertorier uniquement les stations ayant un signal puissant.
Pour lancer une recherche manuelle, allez dans Menu> Recherche.
À la fin de la recherche, la radio affiche une liste des stations disponibles.
Un point d'interrogation devant une station dans une liste indique que la station est actuellement indisponible. Selon la cause de la perte de signal, cela peut être seulement provisoire.
Les stations peu susceptibles d'être à nouveau disponibles (par exemple si vous avez déménagé hors de portée de diffusion d'une station) peuvent être supprimées de la liste de stations.
Pour supprimer des stations indisponibles dans une liste, allez dans Menu> Élagage invalide.
7.2 Sélection de stations
Pour écouter ou modifier une station, tournez le bouton Select et une liste de stations sélectionnables est présentée. Les stations d'une liste précédées d'un point d'interrogation sont indisponibles. Une fois qu'une station est sélectionnée, elle se lit et l'écran affiche des informations sur la station, la piste ou la diffusion de l'émission par la station.
Vous pouvez également appuyer sur les boutons Avance rapide ou Retour rapide pour aller à la station suivante ou précédente dans la liste de stations.
Les stations préprog. peuvent être mémorisées et chargées comme décrit dans Préréglages.
7.3 Informations sur la lecture en cours
Pendant la lecture d'un flux, l'écran affiche son nom et les informations de diffusion DLS (Dynamic Label Segment) par la station en donnant des informations en temps réel telles que le nom du programme, le titre de la piste et les coordonnées. Les diffusions en stéréo sont indiquées par une icône en haut de l'écran. Pour afficher davantage d'informations, appuyez sur Info.
Chaque appui sur Info bascule entre les ensembles d'informations suivants en boucle : type de programme texte DLS, nom/fréquence de l'ensemble, puissance du signal/taux d'erreur, débit binaire/codec/canaux, date d'aujourd'hui et DL Plus (si disponible).
7.4 Configuration
Compression de la plage dynamique
Certaines diffusions DAB proposent une compression de la plage dynamique (DRC). Cette fonctionnalité permet de comprimer la plage dynamique du flux audio de sortie, afin d'augmenter le volume de sons faibles et de réduire le volume de sons forts, ce qui est utile si vous écoutez de la musique avec une grande plage dynamique dans un environnement bruyant (par exemple, de la musique classique en cuisinant).
Pour modifier le DRC de cet appareil, allez dans Menu> DRC puis DRC haut, DRC bas ou DRC off.
Remarque : Le réglage de DRC de cet appareil n'a aucun effet si les données de DRC ne sont pas fournies par la diffusion.
Ordre des stations
Vous pouvez choisir l'ordre de la liste des stations DAB : alphanumérique, ensemble ou valide.
Les groupes de listes d'ensembles de stations qui sont diffusées sur le même ensemble, par exemple BBC ou South Wales local valide donne la liste les stations d'abord dans un ordre alphanumérique, puis donne les stations hors antenne.
Pour changer l'ordre des stations, allez dans Menu> Ordre des stations> puis Alphanumérique, Ensemble ou Valide.
8. Mode radio FM
Le mode Radio FM reçoit la radio analogique venant de la bande FM et affiche les informations RDS (Radio Data System) sur la station et l'émission (où elle est diffusée).
Pour passer en mode FM, appuyez sur Mode jusqu'à ce que Radio FM s'affiche ou allez dans Menu> Menu principal> FM.

8.1 Sélection de stations
Pour trouver une station, appuyez sur Select. L'affichage de la fréquence commence dès que l'appareil effectue une recherche sur la bande FM. Vous pouvez également rechercher des stations en augmentant ou en diminuant manuellement la syntonisation avec les raccourcis ou en tournant le bouton Select.
Remarque : La recherche peut être réglée pour ne retenir que les signaux puissants (voir 8.3 Configuration ci-dessous).
Les stations préprog. peuvent être mémorisées et chargées comme décrit dans Préréglages.
8.2 Informations sur la lecture en cours
Pendant la lecture d'une station FM, l'un des deux ensembles de données s'affiche :
- Si les informations RDS sont disponibles, le nom du service (c.-à-d. le nom de la station) s'affiche par défaut. Vous pouvez faire le tour des informations RDS en appuyant sur Info. Chaque appui sur Info bascule entre les ensembles d'informations suivants en boucle : texte radio RDS, type de programme RDS, fréquence et date d'aujourd'hui.
- Si les informations RDS sont indisponibles, la fréquence actuellement syntonisée s'affiche.
8.3 Configuration
Réglage recherche
Par défaut, les recherches FM s'arrêtent à toute station disponible. Vous pouvez obtenir un mauvais rapport signal/bruit (sifflement) provenant de stations faibles. Pour modifier les réglages de recherche afin qu'elle s'arrête uniquement aux stations ayant un signal suffisamment puissant, allez dans Menu> Réglage recherche>Stations au signal puissant seulement ?> Oui.
Réglages audio
Par défaut, toutes les stations stéréo sont reproduites en stéréo. Pour les stations faibles, cela peut entraîner un mauvais rapport signal/bruit (sifflement). Pour lire les stations faibles en mono, allez dans Menu> Réglages audio> Réception FM faible : Activer lecture des stations mono uniquement ?> Oui.
9. Mode Entrée Aux
Le mode Entrée Aux. lit de la musique à partir d'une source externe telle qu'un lecteur MP3.

text_image
Entrée auxiliaire 2:33PM Entrée audio Date d'aujourd'hui : 06/02/2013Pour lire de la musique avec le mode Entrée Aux :
- Baissez bien le volume sur cet appareil et, si possible sur l'appareil source audio.
- Branchez la source audio externe sur la prise d'entrée auxiliaire (Aux In) stéréo de 3,5 mm.
- Appuyez sur Mode jusqu'à ce que AUX s'affiche ou allez dans Menu> Menu principal> Entrée Aux.
- Régler le volume de cet appareil (et si nécessaire de l'appareil source audio) à votre convenance.
10. Alarmes et mode sommeil
Il existe une horloge/calendrier, deux alarmes polyvalentes de réveil avec fonction de rappel d'alarme, ainsi qu'une fonction de mise en veille pour éteindre le système au bout d'une durée déterminée. Chaque alarme peut être réglée pour se déclencher dans un mode particulier.

Pour régler l'horloge/calendrier, consultez Guide de prise en main/réglages à la page 3.
10.1 Alarmes
Pour régler ou modifier une alarme, appuyez sur Alarme ou allez dans Menu>.
Sélectionnez le numéro d'alarme (1 ou 2), puis configurez les paramètres suivants :
- Activer : Off, Quotidienne, Une fois, Week-end, Jours de semaine
● Heure : 12:00AM (régler au besoin) - Date : 01-01-2007 (régler au besoin : cette option est généralement cachée et requise uniquement si « Une fois » est sélectionné dans le champ Activer).

text_image
Alarme 2 Activer : Jours de semaine Heure : 7:00AM Mode : Radio Internet Préprog. : Dernières écoutes Volume : 24● Mode : Buzzer, Radio Internet, DAB ou FM
- Préréglage : Dernières écoutes ou 1 à 10
• Volume : 0 à 32
Pour enregistrer ces réglages et régler l'alarme, faites défiler l'écran vers le bas et sélectionnez Enregistrer.
Remarque : Si vous appuyez sur Retour ou Menu pour quitter le réglage de l'alarme sans enregistrer, une boîte de dialogue vous demandera si vous souhaitez enregistrer les modifications. L'écran de lecture en cours affiche les alarmes réglées actives avec une icône en bas à gauche. L'écran du mode sommeil affiche les alarmes réglées actives avec une icône et l'heure des alarmes.
À l'heure définie, l'alarme sonnera. Pour couper le son de l'alarme temporairement, appuyez sur Répétition.
Appuyez plusieurs fois sur Répétition pour basculer entre les délais de répétition disponibles :
La radio repasse en mode sommeil pour la durée définie, avec l'icône d'alarme en sourdine qui clignote et un compte à rebours du délai restant avant répétition. Au bout du délai défini, l'alarme sonnera à nouveau.
Remarque : Pendant un délai de répétition, vous pouvez appuyer sur Répétition pour sélectionner un nouveau délai de répétition. Le délai de répétition restante est désormais réglé sur le délai sélectionné.
Pour annuler une alarme qui sonne ou une alarme en mode répétition, appuyez sur Mode sommeil ou Alarme.
10.2 Mode sommeil
Pour régler le minuteur de sommeil, appuyez sur le bouton Mode sommeil plusieurs fois pour basculer entre les options de délai de sommeil :
Sommeil Off, 15 min, 30 min, 45 min ou 60 min.
Arrêtez lorsque le délai voulu s'affiche, et après un moment l'écran reviendra à l'affichage utilisé avant la sélection de la fonction sommeil.
Sur les écrans de lecture en cours, le délai de sommeil restant s'affiche en bas de l'écran.

text_image
Régler mode sommeil 30 minutesVous pouvez également aller dans Menu> Menu principal> Mode sommeil et sélectionner l'une des options de délai de sommeil. Ensuite, le système revient au menu principal. Appuyez sur Menu pour revenir à l'écran de lecture en cours.
Pour annuler un délai de sommeil, sélectionnez Sommeil Off dans les options de sommeil en suivant l'une des méthodes ci-dessus.
Remarque : Un délai de sommeil s'annule automatiquement si cet appareil est mis en mode veille.
Caractéristiques Techniques
● Tension/intensité d'entrée : 12V 1,5A
● Puissance consommée : max. 15W
● Plage de fréquence radio : FM 87,50 à 108,00 MHz 50 kHz/palier DAB Bande III, 174,928 à 239,200 MHz
- Température de stockage : -10 à +60 °C
- Température de fonctionnement : +5 à +40 °C
Glossaire
| DAB | Radiodiffusion audionumérique |
| DLS | Radiotexte : court texte d'information de diffusion avec audio DAB |
| FM | Modulation de fréquence |
| RDS | Système de radiocommunication de données |
| UI | Interface utilisateur |
| UPnP | Prêt à brancher |
| WLAN | Réseau local sans fil |
MILIEUBESCHERMING

Par la présente, Wörlein GmbH déclare que cet appareil est conforme aux exigences principales et autres clauses applicables de la Directive 1999/5/CE.
Vous pouvez demander de recevoir une copie de la déclaration de conformité en écrivant à l'adresse suivante : Wörlein GmbH, Gewerbestrasse 12, D 90556 Cadolzburg, Germany
Notice Facile

)
)

)
)
)
)
)