IR3000DAB - Radio Soundmaster - Gratis bruksanvisning och manual
Hitta enhetens manual gratis IR3000DAB Soundmaster i PDF-format.
Användarfrågor om IR3000DAB Soundmaster
0 fråga om denna apparat. Svara på dem du kan eller ställ din egen.
Ställ en ny fråga om denna apparat
Ladda ner instruktionerna för din Radio i PDF-format gratis! Hitta din manual IR3000DAB - Soundmaster och ta tillbaka ditt elektroniska enhet i hand. På denna sida publiceras alla dokument som behövs för att använda din enhet. IR3000DAB av märket Soundmaster.
BRUKSANVISNING IR3000DAB Soundmaster
Släng inte produkten med de vanliga hushållssoporna i slutet av dess livscykel. Returnera den till en insamlingsplats för återvinning av elektriska och elektroniska apparater. Detta indikeras av symbolen på produkten, bruksanvisningen eller förpackningen.
Materialen kan återanvändas enligt deras märkningar. Genom återanvändning, återvinning eller andra former av utnyttjande av gamla enheter gör du ett viktigt bidrag till skyddet av vår miljö.
Kontakta din lokala myndigheter för information om insamlingsplatser.

WARNING
Risk för elektriska stötar Oppna inte!

Varning: För att minska risken för elektriska stötar, avlägsna inte höljet (eller baksidan). Det finns inga delar som användaren kan laga inuti. Överlåt servicearbeten åt kvalificerad servicepersonal.

Denna symbol indikerar förekomst av farlig spänning innanför höljet, tillräcklig för att orsaka elektriska stötar.

Denna symbol anger att det finns viktiga drift- och underhållsinstruktioner för enheten.
Säkerhet, Miljö- och Installationsanvisningar
- Använd endast enheten i torra inomhusmiljöer.
• Skydda enheten mot fukt - Öppna inte enheten. RISK FÖR ELSTÖTAR! Överlåt öppning och service till kvalificerad personal.
- Anslut denna enhet till ett korrekt installerat och jordat uttag. Kontrollera att nätspänningen stämmer överens med uppgifterna på typskylten.
- Kontrollera att nätkabeln förblir torr under drift. Kläm inte eller skada nätkabeln på något sätt.
- Varning vid frånkoppling av apparaten: Nätkontakten används som anslutning, så den bör alltid vara tillgänglig.
- Nätkontakten används som frånkopplingsenhet, frånkopplingsenheten ska vara tillgänglig.
- En skadad nätkabel eller kontakt måste omedelbart bytas av en auktoriserad serviceverkstad.
- Vid äskväder, koppla genast bort enheten från elnätet.
- Barn ska övervakas av föräldrar när de använder enheten.
- Rengör enheten med en torr trasa endast.
Använd INTE RENGÖRINGSMEDEL eller SLIPANDE TRASOR!
- Utsätt inte enheten för direkt solljus eller andra värmekällor.
- Installera enheten på en plats med tillräcklig ventilation för att förhindra värmeackumulering.
• Täck inte över ventilationsöppningarna! - Ventilationen får inte hindras genom övertäckning av ventilationsöppningarna med föremål såsom tidningar, dukar, gardiner etc.
- Den får inte utsättas för dropp eller stänk och inga föremål fyllda med vätska, som vaser, får placeras på apparaten.
- Enheten får inte utsättas för direkt solljus, mycket höga eller låga temperaturer, fukt, vibrationer eller placeras i en dammig miljö.
- Försök aldrig föra in metalltrådar, nålar eller andra liknande föremål i ventilationsöppningarna eller enhetens öppning.
- Installera enheten på en säker och vibrationsfri plats.
- Ingen öppen låga, t.ex. tända stearinljus, får placeras på apparaten.
- Installera enheten så långt bort som möjligt från datorer och mikrovågsugnar, annars kan radiomottagningen störas.
- Öppna inte eller reparera höljet. Det är inte säkert att göra det och kommer att upphäva garantin. Reparationer endast av auktoriserat service-/kundcenter.
- Använd endast kvicksilver- och kadmiumfria batterier.
- Batterier skall inte utsättas för alltför hög värme som solsken, brand eller liknande.
- Förbrukade batterier är farligt avfall och ska INTE kastas i hushållssoporna!!! Återlämna batterierna till din återförsäljare eller till insamlingsställen i din kommun.
- Häll batterierna borta från barn. Barn kan svälja batterierna. Kontakta läkare omedelbart om ett batteri har svalts.
- Kontrollera batterierna regelbundet för att undvika batteriläckage.

Förbrukade batterier är farligt avfall och ska INTE kastas i
hushållssoporna! Som konsument är du juridiskt skyldig att
återlämna alla batterier för miljövänlig återvinning – oavsett om
batterierna innehåller skadliga ämnen* eller inte).
Återlämna batterier gratis till offentliga insamlingsställen i din kommun eller till affärer som säljer batterier av respektive slag.
Äterlämna bara helt urladdade batterier.
1. Lista över kontrollknappar.... 3
1.1. Lista över fjärrkontrollknappar.... 4
2. Komma igång/inställning.... 5
2.1. Inställningsguiden....5
3. Användning....6
3.1. Menynavigering.... 6
3.2. Förinställningar....8
4. Inställningar....9
4.1. Equaliser....9
4.2. Nätverk....9
4.2.1. Nätverksguide....10
4.2.2. PBC-inställning (WiFi Protected Setup)....11
4.2.3. Visa inställningar.... 12
4.2.4. Wlan-område 12
4.2.5. Manuella inställningar.... 12
4.2.6. Nätverksprofil 12
4.3. Tid/datum.... 12
4.3.1. Ange tid/datum (guide).... 13
4.3.2. Automatisk uppdatering (från DAB, FM eller nätverk) (guide).... 13
4.3.3. Ställ in format (guide).... 13
4.4.
4.5. Språk.... 14
4.6. Återställ fabriksinställningar.... 14
4.7. Uppgradering av programvara....14
4.8. Inställningsguiden.... 14
4.9. Info 15
4.10. Bakgrundsbelysning.... 15
5. Internetradioläge.... 15
5.1.Senast avlyssnad.... 16
5.2.Favorite.... 16
5.3. Bläddra.... 16
5.4.Sök.... 17
5.5. Mina tillagda stationer.... 17
5.6. Nu spelas-information.... 17
5.7. Registrering i internetradiportalen.... 18
6. Musikspelarläge (Nätverk)...... 19
6.1.Delade media.... 20
6.1.1. Wake-on-LAN 21
6.1.2. Prune servrar.... 21
6.2. Min spelningslista.... 21
6.3. Upprepa/blanda.... 21
6.4. Nu spelas-information.... 21
6.5. Ställa in en musikserver.... 22
6.6. Dela media med Windows Media Player 22
6.7. Använda "Spela till"-funktionen i Windows 7 för att strömma media.... 23
6.8. Använda "Spela till" i Windows Media Player.... 23
6.9. Använda "Spela till" på andra ställen i Windows 7.... 24
6.10. Nu spelas-information.... 24
7. DAB-radioläge.... 24
7.1. Söka efter stationer.... 24
7.2. Välja stationer.... 25
7.3. Nu spelas-information.... 25
7.4. Inställningar.... 25
8. FM-radioläge 26
8.1. Välja stationer.... 26
8.2. Nu spelas-information.... 26
8.3.Inställningar....27
9. Aux in-läge.... 27
10. Alarm och Sleep.... 27
10.1. Alarm.... 27
10.2. Sleep.... 26
11. Tekniska data.... 27
12. Ordlista.... 27
IR3000DAB Internetradio
1. Lista över kontrollknappar

| No | Knapp | Funktion/Användning |
| 1 | På/Av | Slå på eller av enheten. |
| 2 | Sleep | Vid uppspelning, gå in i standby efter en inställd tid. När alarmet hörs, snooza under en inställd tid. |
| 3 | Meny | Visa menyn för det aktuella läget. Tryck igen för att visa skärmen Spelar nu. |
| 4 | Läge | Bläddra genom lägena: Internetradio, Musikspelare, DAB, FM, Aux in. |
| 5 | Bakåt | Ätergå till föregående skärm. I uppspeinningsläge kan denna knapp användas för att återgå till senaste spåret eller stationslistan. |
| 6 | Vol- | Sänk volymen. |
| 7 | Vol+ | Höj volymen. |
| 8 | Information | Visa mer information om stationen eller spåret som spelas. Tryck igen för att bläddra genom ytterligare informationsskärmar och sedan återgå till den normala Spelar nu-skärmen. |
| 9 | Förinställ-ning | Tryck för att öppna förinställnings- eller spara-menyn. Bläddra upp eller ner för att välja förinställningsnumret, och tryck sedan på "Select" för att bekräfta. |
| 10 | Alarm | Öppnar alarmguiden, stänger av alarmet (när alarmet hörs) och, i standby, ställer in vilka alarm som är aktiva. |
| Vridreglage | Funktion/användning |
| Sökning/välj | Vrid medurs eller moturs för att bläddra upp eller ner i en meny, lista med alternativ eller stationslista. Det aktuella alternativet markeras omvänt (mörka tecken på vit bakgrund). Tryck sedan för att välja det markerade alternativet. |
Notera: Vissa knappar har alternativa funktioner beroende på om de trycks in snabbt eller hålls intryckta några sekunder.
Lista över fjärrkontrollknappar
Fjärrkontrollen fungerar på ett liknande sätt som knapparna på huvudenheten.
| Knapp | Funktion | Bild på fjärrkontrollen |
![]() | Standby: Slå på eller gå tillbaka till standbyläge (klocka och datum visas). Avbryt sleep-funktionen. | ![]() |
![]() | Bläddra genom lägena: Internetradio, Musikspelare, DAB, FM, Aux in. | |
![]() | Sleep/Snooze: Vid uppspelning, gå in i standby efter en inställd tid.När alarmet hörs, snooza under en inställd tid. | |
![]() | Ljud av. | |
![]() | Höj volymen. | |
![]() | Menu: Visa menyn för det aktuella läget. Tryck igen för att visa skärmen Spelar nu. | |
![]() | Sök station uppåt och hoppa bakåt. | |
![]() | Sök station nedåt och hoppa framåt. | |
![]() | Info: Visa mer information om stationen eller spåret som spelas.Tryck flera gånger för att bläddra genom flera informationsskärmar. | |
| Select | Tryck för att välja markerat alternativ. | |
| Alarm | Öppnar alarmguiden, stänger av alarmet (när alarmet hörs) och, i standby, ställer in vilka alarm som är aktiva. | |
| Preset | Tryck för att öppna förinställnings- eller spara-menyn. Bläddra upp eller ner för att välja förinställningsnumret, och tryck sedan på "Select" för att bekräfta. | |
| Vol- | Sänk volymen. | |
| Back | Återgå till föregående skärm. I uppspeinningsläge kan denna knapp användas för att återgå till senaste spåret eller stationslistan. | |
| Shift | Shift: Musikspelare eller Radioförinställning, växla låtar. | |
| 5 | Ställ in eller hämta förinställning 5 eller 10. | |
| 4 | Ställ in eller hämta förinställning 4 eller 9. | |
| 3 | Ställ in eller hämta förinställning 3 eller 8. | |
| 2 | Ställ in eller hämta förinställning 2 eller 7. | |
| 1 | Ställ in eller hämta förinställning 1 eller 6. |
2. Komma igång/inställning
De olika lyssningslägena har olika krav:
- Internetradio kräver en lämplig bredbandsanslutning (normalt via lokalt trådbundet eller trådlöst nätverk).
- Musikspelaren kräver anslutning till ett trådbundet eller trådlöst nätverk.
- DAB/FM kräver en DAB/FM-utsändningssignal via den inbyggda antennen.
- Aux-In kräver anslutning via Aux-In-kontakten.
Anslut enheten till en lämplig strömkälla med den medföljande strömförsörjningen. Efter att startskärmen visats aktiveras det senaste lyssningsläget. När enheten startas för första gången startas inställningen automatiskt.
2.1 Inställningsguiden
När enheten startas för första gången körs en inställningsguide för att konfigurera inställningarna för datum/tid och nätverk. När detta är slutfört är enheten redo att användas i de flesta lägena.

Notera: För att ändra dessa inställningar senare, välj Meny>Systeminställningar
och välj inställningsalternativen (se avsnitt 4, Inställningar för mer information.

text_image
Inställningsguide Fråga för start? JA NEJFör att köra inställningsguiden igen, välj Meny > Systeminställningar > Inställningsguiden.
Välj Ja för att starta inställningsguiden.
Om du väljer NEJ frågar nästa skärm om du vill köra guiden nästa gång enheten startas. Systemet startar sedan utan att konfigurera tid/datum och nätverksinställningar och öppnar huvudmenyn.
Notera: Om strömmen stängs av medan guiden körs så körs den igen nästa gång enheten startas.
Inställningsguiden guidar dig genom de grundläggande inställningsparametrarna för tid/datum och nätverksanslutning. För mer information, se de relevanta inställningarna i Avsnitt 4, Inställningar. Om du vill ändra inställningarna senare är alla inställningsfunktioner tillgängliga från Inställningsmenyn.
3. Användning
För att välja ett läge, tryck på Läge flera gånger tills startskärmen för det önskade läget visas. Efter en kort stund växlar enheten till detta läge. Den senaste stationen eller spåret som användes i detta läge väljs. Om detta inte är möjligt söker enheten efter relevanta stationer, nätverk, eller frågar användaren om lämplig källa. Se avsnittet för det relevanta läget för mer information om att använda varje lyssningsläge.
3.1 Menynavigering
Den primära kontrollen för att navigera bland menyer och alternativ är Välj-reglaget. Vrid på reglaget för att gå upp eller ner i en meny. Tryck på Välj-reglaget när önskat alternativ eller värde är markerat. Alla menyer och listor fungerar som loopar, så när du vrider på reglaget och går förbi det första eller sista alternativet i en meny eller lista så hamnar du i motsatta änden av menyn eller listan. Så om du går uppåt från det första alternativet i en meny så hamnar du på sista alternativet i menyn, och så vidare.
En rullningslist visas till höger på skärmen om det finns flera alternativ under de som syns.
För att gå in i menyträdet i ett visst läge, tryck på Menu. För att gå tillbaka en menynivå, tryck på Bakåt. För att stänga menyerna, tryck på Menu igen.
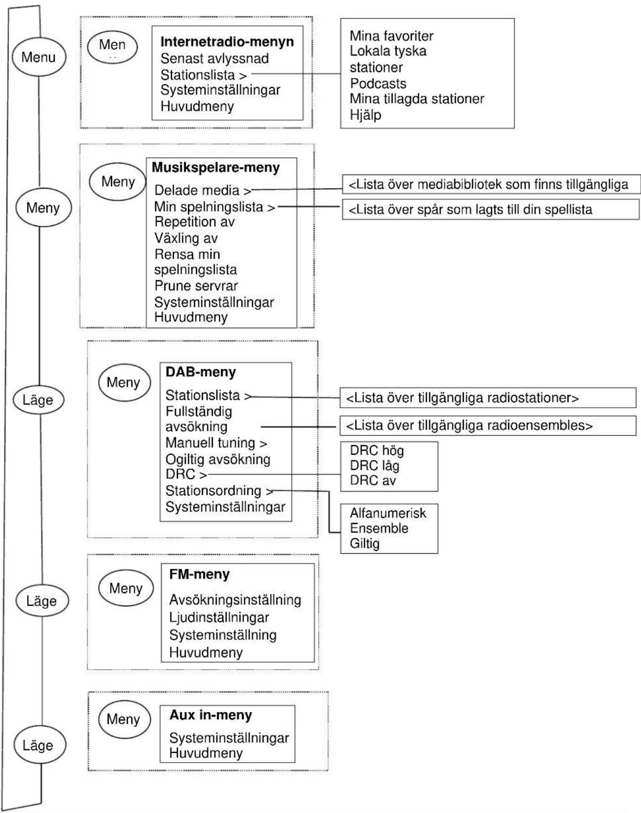
Varje läge har en Lägesmeny, med alternativ specifika för detta läge. Till exempel har FM-lägesmenyn två lägesspecifika alternativ: Sökningsinställning och Ljudinställning.

text_image
FM Avsökningsinställning Ljudinställning > Systeminställning Huvudmeny :Dessutom har varje läge två slutliga alternativ: Systeminställningar och Huvudmeny>. > indikerar alternativ som leder till ytterligare menyer.

text_image
Systeminställning Equaliser Nätverk Tid/Datum Inaktiv standby Språk >Menyn Systeminställningar innehåller systeminställningsfunktioner så att användaren kan ställa in hur enheten fungerar. Detta inkluderar parametrar för nätverk, tid, språk och programvara.

text_image
Huvudmeny Internetradio > Musikspelare DAB FM >Huvudmenyn innehåller en alternativ metod för att välja lyssningsläge och sleep- och alarmfunktioner.
Vissa menyer, till exempel Systeminställningsmenyn, har flera undermenyer.
En menyöversikt för de olika lyssningslägena och menyn Systeminställningar och Huvudmenyn visas på nästa sida.

flowchart
graph TD
A["Menu"] --> B["Men"]
B --> C["Internetradio-menyn\nSenast avlyssnad\nStationslista >\nSysteminställningar\nHuvudmeny"]
C --> D["Mina favoriter\nLokala tyska\nstationer\nPodcasts\nMina tillagda stationer\nHjälp"]
E["Meny"] --> F["Meny"]
F --> G["Musikspelare-meny\nDelade media >\nMin spelningslista >\nRepetition av\nVäxling av\nRensa min\nspelningslista\nPrune servrar\nSysteminställningar\nHuvudmeny"]
G --> H["Lista över mediabibliotek som finns tillgängliga"]
G --> I["Lista över spår som lagts till din spellista"]
J["Läge"] --> K["Meny"]
K --> L["DAB-meny\nStationslista >\nFullständig\navsökning\nManuell tuning >\nOgilig avsökning\nDRC >\nStationsordning >\nSysteminställningar"]
L --> M["Lista över tillgängliga radiostationer>"]
L --> N["Lista över tillgängliga radioensembles>"]
O["Läge"] --> P["Meny"]
P --> Q["FM-meny\nAvsökningsinställning\nLjudinställningar\nSysteminställning\nHuvudmeny"]
Q --> R["DRC hög\nDRC låg\nDRC av"]
Q --> S["Alfanumerisk\nEnsemble\nGiltig"]
T["Läge"] --> U["Meny"]
U --> V["Aux in-meny\nSysteminställningar\nHuvudmeny"]
flowchart
graph TD
A["Systeminställningar"] --> B["Equaliser>"]
A --> C["Nätverk>"]
A --> D["Tid/datum>"]
A --> E["Språk>"]
E --> F["Äterställ"]
E --> G["fabriksinställningar"]
E --> H["Uppgradering av programvara"]
E --> I["Inställningsguiden Info Bakgrundsbelysning>"]
A --> J["Normal|EQ rak|Jazz|Rock|EQ film|EQ klassisk|EQ pop|EQ nyheter|Min"]
A --> K["Nätverksmeny"]
K --> L["Nätverksguide SPBC Wlan inställning Visa inställningar Wlan-område Manuella"]
K --> M["Ange tid/datum Automatisk uppdatering"]
K --> N["Språk 1| Språk 2| Språk 3|etc"]
K --> O["Tidsgräns På nivå Dim nivå"]

flowchart
graph TD
A["Sleep"] --> B["Huvudmeny"]
C["Alar"] --> D["Alarmmenyn"]
B --> E["Internetradio"]
B --> F["Musikspelare"]
B --> G["DAB"]
B --> H["FM"]
B --> I["Aux in"]
B --> J["Sleep"]
B --> K["Alarm>"]
K --> L["Systeminställningar"]
M["Alarmmenyn"] --> N["Aktivera: Av| Daglig| En gång| På veckoslut| På vardagar"]
M --> O["Tid: hh:mm AM"]
M --> P["Läge: Internetradio| Musikspelare| DAB| FM| Aux In"]
M --> Q["Förinställd station: Senast avlyssnad"]
M --> R["Volym: 0-32"]
M --> S["Spara"]
Bild 2 Systeminställningar och huvudmenyn
3.2 Förinställningar
I lägena Internetradio, DAB och FM kan upp till tio förinställda stationer sparas och hämtas.
Förinställda stationer sparas i radion och kan inte kommas åt från andra radioapparater.
För att spara den aktuella radiostationen som en förinställning, håll in Förinställning tills displayen visar skärmen Spara förinställning. Välj en av de 10 förinställningarna för att spara den station som spelas.
För att välja en förinställning, tryck snabbt på Preset, och välj sedan en av de listade förinställda stationerna. När en förinställd station spelas visas dess förinställningsnummer Pn (P1, P2, etc.) längst ner på skärmen.
4.Inställningar
Alla inställningsparametrar för enheten är tillgångliga i Inställningsmenyn.
Notera: Inställningar som inkluderas i Inställningsguiden indikeras med g "guide".
Inställningsmenyns alternativ:
Equaliser
Nätverksguide
Tid/datum-guide
Språk
Återställ fabriksinställningar
Flera förinställda EQ-lägen är tillgängliga; och även en användardefinierad inställning (Min EQ)
För att välja en EQ-inställning, välj Meny > System Inställningar > Equaliser.
Du kan sedan välja bland en mängd förinställningslägen. Min EQ.
| Equaliser |
| EQ normal |
| EQ rak |
| EQ jazz |
| EQ rock |
| EQ film |
| Min EQ inställning | |
| Bas: | 0 |
| Diskant: | 0 |
Med det sista alternativet (Min EQ inställning) kan du definiera dina egna inställningar för alternativet "Min EQ", med anpassade inställningar för bas och diskant.
4.2 Nätverk
- Nätverksguide
- WPS-inställning
- Visa inställningar
- Wlan-område-guide
- Manuella inställningar
- Nätverksprofil

text_image
Bas Bas 0 dB -14 0 14Denna enhet är kompatibel med alla vanliga nätverksprotokoll och krypteringsmetoder, inklusive WiFi Protected Setup (WPS).
För att ansluta denna enhet till ditt nätverk behöver du något av följande:
- En trådbunden router och en Ethernet-kabel (RJ45 nätverk).
- En WiFi trådlös router, och ett lösenord om det är inställt.
För att välja ett nätverk, använd antingen Nätverksguiden eller Manuella inställningar.
4.2.1 Nätverksguide
Denna guidar dig genom de steg som är nödvändiga för att ansluta till ett nätverk. Den körs också automatiskt som en del av Inställningsguiden. Skärmarna och alternativen som visas beror på typen av nätverk och den nätverkssäkerhet som används.
Välja ett nätverk
När Nätverksguiden väljs söker enheten automatiskt efter tillgängliga trådlösa nätverk och visar en lista med SSID (Service Set Identifier) för nätverken. Alternativen som börjar med WPS inom parentes indikerar krypterade nätverk som erbjuder alternativ för WiFi Protected Setup (WPS). För mer information, se avsnitt 4.2.2 PBC-inställning (WiFi Protected Setup).
Enheten kommer ihåg inloggningsinformationen för de fyra senaste trådlösa nätverken den anslöts till och ansluter till dem automatiskt när de är tillgängliga. Om anslutningen till ett nätverk försvinner tillfälligt ansluter enheten igen automatiskt.
WiFi-nätverk (SSID), välj ett nätverk från listan.
För att ansluta till ett trådbundet nätverk, välj [Kabelansluten], efter att ha kontrollerat
att Ethernet-kabeln från den trådbundna routern är ansluten till enhetens Ethernet-uttag.

Om nätverket är öppet (ej krypterat) ansluter enheten och ingen mer information behövs; se Slutfört nedan.
Standard krypterat nätverk
Om det trådlösa nätverket är skyddat visar nästa skärm alternativ för att ange nätverkets lösenord.
Notera: Det fabriksinställda lösenordet för de flesta trådlösa routers finns på en etikett på routern..
För att ange nätverkets lösenord, använd Select-reglaget för att markera nästa relevanta tecken, och tryck för att välja varje tecken När varje tecken väljs skapas lösenordet och visas i fältet längst upp på displayen
De tre alternativen - Backsteg, OK och Avbryt ingår i val-loopen. Dessa kan

text_image
Nyckel: 0 1 2 3 4 5 6 7 8 9 . _ - @ , a b c d e f g h i j k l m n o p q r s [BKST] OK [CANCEL ]kommas åt genom att bara använda Select-reglaget, eller med en genväg, att trycka på Info-knappen, vilket flyttar markeringen till alternativet BackSpace.
När det är slutfört
Enheten ansluter till det valda nätverket.
Om anslutningen misslyckas återgår enheten till föregående skärm för att försöka igen. För att avsluta processen, använd Back/Menu-knappen
Om nätverksanslutningen försvinner ansluter enheten automatiskt igen.
4.2.2 PBC-inställning (WiFi Protected Setup)
WPS-krypterade nätverk identifieras av 'WPS' i början av nätverksnamnet, och har två anslutningsmetoder. Välj en och följ instruktionerna När nätverksguiden används finns ett ytterligare alternativ för att hoppa över WPS tillgängligt.
WPS tryckknapp
Enheten uppmanar dig att trycka på anslutningsknappen på routern och att sedan trycka på select-reglaget
Pin > (kodnummer) enheten skapar ett 8-siffrigt kodnummer som du anger på den trådlösa routern.
Hoppa över WPS >
Ange ett lösenord på samma sätt som för ett standard krypterat nätverk, ovan.
Enheten ansluter till nätverket; se "När det är slutfört", ovan.
För mer information om att skapa ett WPS-krypterat nätverk, se instruktionerna för din WPS-router.
SSID
Vänta Ansluter.
WPS meny
WPS tryckknapp
WPS PIN
Hoppa över WPS
WPS inställning

Tryck på WPS-
knappen i den andra änden Tryck på VÄLJ för att fortsätta
WPS inställning

Ange PIN
40128764 i den andra änden Tryck på VÄLJ för att fortsätta
4.2.3 Visa inställningar
Visar inställningsinformationen för det aktuella nätverket, inklusive:
- Aktiva anslutningar
- MAC-adress
- Wlan-område
- DHCP
- SSID
IP-adress - Subnätmask
- Gateway-adress
- Primär DNS
- Sekundär DNS
4.2.4 Wlan-område
Visar en lista över regioner för att konfigurera enhetens wlan-funktioner korrekt. Välj lämplig region för den plats där enheten ska användas.
4.2.5 Manuella inställningar
Det finns också andra alternativ för att visa och manuellt ändra nätverksinställningar från Meny > Systeminställningar > Nätverk > (till exempel skapa ett trådbundet nätverk).
Dessa alternativ kan vara användbara för erfarna nätverksanvändare för att diagnostisera och lösa nätverksproblem.
Trådbundet/trådlöst
DHCP aktiverat/inaktiverat
SSIP
Autentisering
Krypteringstyp
Lösenord
4.2.6 Nätverksprofil
Detta visar en lista över nätverken som enheten kommer ihåg (upp till maximalt 4). Du kan se listan med registrerade nätverk genom Meny > Systeminställningar > Nätverk > Nätverksprofil > Härifrån kan du radera oönskade nätverk genom att vrida på och trycka på Select, och sedan bekräfta raderingen med Ja.
4.3. Tid/datum
- Ange tid/datum
● Automatisk uppdatering - Ställ in format
4.3.1 Ange tid/datum (guide)
Datum och tid visas som dd-mm-åååå och hh:mm AM/PM med det första värdet, dd, aktiv (blinkande).
Justera varje värde med Välj-reglaget. När varje värde ställs in genom att trycka på Select-reglaget blir nästa värde aktivt och redo för inställning
4.3.2 Automatisk uppdatering (från DAB, FM eller nätverk) (guide)
Automatisk uppdatering fungerar med data skickad via DAB, FM eller internet.
Klockan uppdateras endast i motsvarande läge, så det är bäst att välja ett läge som du använder ofta.
Ange tid/datum
05-02-2013 1:15 PM
Ange tid/datum
Uppdatering från DAB Uppdatering från FM Uppdatering från NET Ingen uppdatering
DAB och FM använder tidssignaler som skickas med radiosändningar.
Nätverk använder en tidssignal som skickas från radioportalen Frontier Silicon Internet när ett nätverk är anslutet.
- Välj uppdatering från DAB, uppdatering från FM, uppdatering från nätverk eller ingen uppdatering.
- Ställ in din tidszon om du uppdaterar från nätverk.
- Om ditt land använder sommartid kanske tiden som uppdateras automatiskt från nätverket är en timme fel. När sommartid används (under vintern), slå på alternativet Sommartid för att åtgärda detta.
Notera att om du uppdaterar tiden från DAB eller FM påverkar alternativet Sommartid inte klockans tid.
Enheten uppdateras automatiskt från den valda källan när tidsinformation finns tillgänglig.
4.3.3 Ställ in format (guide)
Växla mellan 12- och 24-timmars visning.
4.5. Språk
Standardspråket är engelska. För att ändra, välj Meny > Systeminställningar > Språk > och välj sedan ditt språk.
Lista över språk
| No | Språk | No | Språk | No | Språk | No | Språk | No | Språk |
| 1 | Engelska | 4 | Finska | 7 | Italienska | 10 | Spanska | 13 | Turkiska |
| 2 | Danska | 5 | Franska | 8 | Norska | 11 | Portugisiska | ||
| 3 | Holländska | 6 | Tyska | 9 | Polska | 12 | Svenska |
4.6 Återställ fabriksinställningar
En fabriksåterställning återställer alla användarinställningar till standardvärdena, så tid/datum, nätverkskonfiguration och förinställningar försvinner. Men radions aktuella programvaruversion behålls, och registreringen med internetradioportalen. Internetradio-favoriter finns därmed kvar, om du inte registrerar din radio igen med ett annat konto på portalens webbplats.
För att utföra en fabriksåterställning, välj Meny > Systeminställningar > Utför fabriksåterställning > Ja.
Då och då släpper Frontier Silicon programuppdateringar som fixar buggar och/eller lägger till nya funktioner. Du kan antingen söka manuellt, eller ställa in så att enheten regelbundet söker automatiskt (detta är standardinställningen). Om enheten upptäcker att ny programvara finns tillgänglig frågar den dig om du vill utföra uppdateringen. Om du godkänner laddas den nya programvaran ner och installeras. Alla användarinställningar behålls efter en programuppdatering.
FORSIKTIGT: Innan du påbörjar en programuppdatering, se till att enheten är inkopplad i en stabil strömförsörjning. Om strömmen stängs av under en programuppdatering kan enheten skadas permanent.
För att slå på eller stänga av den automatiska sökningen, välj Meny > Systeminställningar > Uppdatering av programvara > Aut. uppdatering.
4.8 Inställningsguiden
Använd detta för att köra inställningsguiden när som helst. Guidar dig genom de viktiga inställningarna i följande ordning:
- Datum/tid - Ställ in format
- Automatisk uppdatering - välj källa för att uppdatera klockan eller ingen uppdatering.
- Ställ in tid/datum (detta steg är endast nödvändigt om alternativet "Ingen uppdatering" väljs för automatisk uppdatering).
- Nätverksguiden körs automatiskt (se avsnitt 4.2.1 Nätverksguide).
Guiden är slutförd när du är ansluten till ett nätverk.
4.9 Info
Visar information om det aktuella systemet, inklusive:
- SW Version: Versionsnummer för programvaran
- Radio ID: Unik kod som används för att identifiera denna specifika radioapparat.
- Friendly name: (namnet som radion identifieras med på ett nätverk.)
4.10 Bakgrundsbelysning
Enhetens display kan släckas ner, i standbyläge, efter en timeout-period. Med detta alternativ kan du ställa in timeout-perioden och ljusstyrkan före (PÅ nivå) och efter (Dim nivå) timeout-perioden.
För nivån På är inställningarna Hög, Medium och Låg, plus en Auto-inställning tillgänglig. För nivån Dim är inställningarna Medium, Låg och Av, plus en Auto-inställning tillgänglig.
5. Internetradioläge
Enheten kan spela tusentals radiostationer och podcasts från hela världen via en bredbandsanslutning.
När du väljer internetradioläge kontaktar enheten internetradioportalen för att hämta en lista med stationer, organiserad i olika kategorier, såsom Country, Mest populär och Genre. När du valt en station ansluter enheten direkt till den stationen.
Med portalen kan du också ha flera listor med favoritstationer som du kan anpassa, till exempel Anders stationer, Marias favoriter, Talkshows. För att använda favoritfunktionen, registrera din radio på portalens webbplats enligt beskrivningen i avsnitt 5.7 Registrering i internetradiportalen. Om du har flera radioapparater från Frontier Silicon kan du registrera dem alla på samma konto så att varje radio har tillgång till dina listor med favoriter. Det är möjligt att lägga till favoriter antingen direkt genom enheten eller genom en dator med webbläsare.
För att gå in i internetradio-läge, tryck antingen på Mode tills displayen visar Internetradio eller välj Meny > Huvudmeny > Internetradio.
Notera: Menyn Stationslista erhålls från internetradioportalen, så den är endast tillgänglig när enheten är ansluten till internet. Stationslistorna och undermenyerna kan ändras ibland.
Det finns flera sätt att välja stationer.
Direkt från radion:
- Senast avlyssnad
- Förinställningar
Från portalen genom Meny > Stationslista > meny:
- Plats - Hitta en radiostation baserat på dess plats i världen.
- Genre - Sök efter stationer som sänder den typ av musik du gillar.
- Sök stationer - Sök efter ett stationsnamn.
- Populära stationer - Listar de mest populära stationerna på internet med flest lyssnare.
| Internetradio | |
| Senast avlyssnad | > |
| Stationslista | > |
| Systeminställningar | > |
| Huvudmeny | > |
- Nya stationer - Listar de senaste stationerna som sänder.
5.1 Senast avlyssnad
När läget Internetradio startas om väljs den senaste stationen som lyssnades på. För att välja en annan nyligen använd station, välj Meny > Senast avlyssnad och sedan en av de stationer som lyssnats på. De stationer som lyssnats på senast visas först i listan.
5.2 Favoriter
Favoriter sparas på internetradioportalen. Innan du skapar ett konto på portalen från dess webbgränssnitt (www.wifiradio-frontier.com) är favoriterna endast kopplade till den radio som du ställer in dem på. Efter att du skapat ett konto på portalen samlas alla favoriter från dina olika radioapparater i en kombinerad favoriterlista. Denna kombinerade lista är tillgänglig för alla radioapparater på ditt konto.
För att spara en station som favorit, håll in Välj tills displayen visar "Favorit tillagd". Stationen visas i standardfavoritlistan Stationer.
För att välja en favorit, välj Meny > Stationslista > Mina favoriter > [Favoritlista] >> [Station].
5.3. Bläddra
För att bläddra bland internetsändningar, välj Meny > Stationslista
Bläddra genom menyerna för att hitta lämpliga sändningar. Till exempel: Välj stationer:

text_image
Internetradio Mina favoriter Lokala tyska stationer PodcastsNär stationsmenyn visas, välj Genre:

text_image
Stationer Plats > Genre Sök stationer > Populära stationer > Nya stationer >För att se genremenyn, välj Blues:

I bluesmenyn kan du välja en station från en komplett lista eller från specifika länder.

text_image
Blues Alla stationer Markerade stationer > Brasilien Bulgarien Kanada >Välja en radiostation från listan för att lyssna på denna station.
5.4 Sök
Du kan också söka igenom internetsändningar för att hitta stationer eller podcasts med vissa sökord i titeln.
För att söka, välj Meny > Stationslista > och sedan Sök stationer >

text_image
Stationer Plats Genre Sök stationer > Populära stationer > Nya stationer >Ange ett sökord genom att välja tecken och sedan OK
Sökskärmen fungerar på samma sätt som skärmen för att ange Wi-Fi-lösenord.

text_image
Nyckel: 0 1 2 3 4 5 6 7 8 9 . _ -@ , a b c d e f g h i j k l m n o p q r s [BKST] OK CANCELVälj en sändning från listan.
För podcasts kanske du kan välja ett speciellt avsnitt.
| Sök stationer |
| 1.fm Bay Smooth Jazz 1.fm Bombay Beats Inc.... 89.7 Bay Anterne Bayern Antenne Bayern 80er.... |
5.5 Mina tillagda stationer
Även om internetradiportalen innehåller tusentals stationer kanske du vill lyssna på stationer som inte är listade. Du kan lägga till dina egna stationer via portalen. Dessa tillagda stations kan kommas åt från enheten genom att välja Meny > Stationslista >
5.6 Nu spelas-information
Medan streamen spelas visar skärmen dess namn och beskrivning. Information om spår och artist visas också om den finns tillgänglig. För att visa ytterligare information, tryck på Info.
Varje gång du trycker på Info visas en ny uppsättning information, som bläddras genom följande detaljer:
Artist och spårnamn (standard; när det finns tillgängligt)
Stationsbeskrivning
Stationens genre och plats
Signalens tillförlitlighet
Codec och samplingshastighet
Uppspelningsbuffert
Dagens datum
5.7 Registrering i internetradiportalen
På Frontier Silicons webbplats internetradioportalen kan du organisera dina listor med favoriter och lyssna på internetradio på en dator.

text_image
FRONTIER SILICON Radio Portal Access global stations Personalise favourites Search. Browse. Find. Mark's radio Station name Location Genre Stream ► 2 Ten FM Reading United Kingdom Electronica WMA 128K ► BBC Radio 2 London United Kingdom Variety RealPlayer 44K ► Capital Radio London United Kingdom Top 40 WMA 128K ► Virgin Radio London United Kingdom Pop MP3 128K ► On Air Power Internet Only World Asia MP3 128K ► Antenna Uno Catania Italy Dance MP3 96K ► BBC Radio 1 London United Kingdom Top 40/Dance/Rock RealPlayer 16K ► Radio Dzair Internet Only World Middle East MP3 128K ► 108 Xtra United Kingdom Electronica MP3 256K ► Capital FM 98.4 Nairobi Kenya Pop WMA 20K ► BBC R5LiveSportX International London United Kingdom Sports WMA 48K ► Classic FM London United Kingdom Classical WMA 128K
text_image
Hämta åtkomstkod Åtkomstkod FYXT8PPFör att registrera din enhet med portalen, växla till läget Internetradio, och hämta sedan din radios unika portalåtkomstkod genom att välja Meny >Stationslista >Hjälp >Hämta åtkomstkod >Skriv ner åtkomstkoden.
Notera: Den åtkomstkod som visas är bara giltig i några minuter. Om du inte registrerar din radio inom tidsramen måste du upprepa ovanstående steg för att få en ny åtkomstkod och försöka igen.
Blanda inte ihop portalåtkomstkoden med Radio-ID Besök portalens webbplats på www.wifiradio-frontier.com.
Om detta är första gången du besöker portalen, registrera ett nytt konto, och ange följande information: åtkomstkod, din e-postadress, lösenord radiomodell (RD1363DAB).
Om du redan har ett konto och vill lägga till en ytterligare radio, logga in på ditt konto och välj Mina inställningar > Lägg till en ytterligare Wi-Fi-radio. När din radio är registrerad i portalen kan du direkt använda funktionerna internetradio-favoriter och tillagda stationer.
6. Musikspelarläge (Nätverk)
Med musikspelarläget kan du spela upp ljudfiler såsom MP3, AAC, WMA eller FLAC från en dator i ett lokalt nätverk, eller en hårddisk.
För att gå in i musikspelarläge, tryck antingen på Mode tills displayen visar Musikspelareeller välj
Meny > Huvudmeny > Musikspelare.
I musikspelarläget, tryck på Menu, och välj sedan Delade media.

text_image
Musikspelare Delade media Min spelningslista Repetition av Blandad spelning avOm du redan spelar en musikfil kan du trycka på Bakåt istället för Meny för att snabbt återgå till den senast besökta grenen på menyträdet. Till exempel, du lyssnar på spår 1 av ett album genom att bläddra bland delade media enligt beskrivningen i avsnitt 6.1 nedan.
- Om du trycker på Bakåt återgår du till albumets spårlista.
- Om du trycker på Bakåt igen listas alla tillgängliga album av samma artist.
- Om du trycker på Bakåt igen listas alla albumartister, och så vidare.
6.1 Delade media
Välj Meny > Delade media
Om du har ställt in delade media (se avsnitt 6.5 Ställa in en musikserver för mer information), så bör du se en post som består av
Från denna punkt genereras menyerna från servern för delade media (normal Windows Media Player). Den första menyn visar en lista över mediatyper, till exempel Musik, Video, Bilder och Spelningslistor Enheten kan endast spela musik och spelningslistor.

text_image
CAM-VISTA-PC:Vista-P Musik >SpeIningslistor >Det finns också en sökfunktion, som hittar spår på liknande sätt som en internetradiosökning, som beskrivs på sida 13.

text_image
Musik All musik Genre Alla artister Deltagande artister > Albumartister >I musikmenyn finns flera alternativ för att välja spår. Välj ett av alternativen för att hitta den musik du vill lyssna på.

text_image
All musik The Chain Chelsea Hotel No.2 > Chelsea Hotel No.2 > Communication Breakd > Communication BreakdoNär du har hittat ett spår du vill spela upp, tryck på Välj. Ett snabbt tryck spelar upp spåret direkt, och ett långt tryck lägger till spåret i "Min spelningslista". Du kan också lägga till hela album till "Min spelningslista".
Spelningslistor som du skapat på din server för delade media kan kommas åt och spelas via alternativet Spelningslistor i menyn Delade media.
6.1.1 Wake-on-LAN
När delade media väljs visas en lista på tillgängliga musikservrar.
Om ett frågetecken visas före servernamnet indikerar detta att servern har setts förut och stödjer funktionen Wake-on-LAN, men kan inte hittas i nätverket. Om en server med ett frågetecken väljs av användaren försöker enheten väcka servern och ansluta till den. I vissa fall kanske detta inte är möjligt eftersom servern kanske inte längre är ansluten till nätverket eller kan vara avstängd.
6.1.2 Prune servrar
Ibland kan det vara nödvändigt att ta bort servrar med frågetecken framför från serverlistan. Till exempel om enheten flyttas till ett nytt nätverk eller om en Wake-on-LAN-server tas bort från ditt aktuella nätverk.
För att utföra denna funktion, gå till Meny > Prune servrar > Ja.
6.2 Min spelningslista
Enheten kan ha en kö på upp till 500 spår i Min spelningslista.
Spår i spelningslistan kan vara en blandning från flera (tillgängliga)
UPnP-servrar. För att hantera spelningslistan, välj Meny > Min spelningslista.
Min spelningslista
Dazed and Confused
Bird On The Wire
Birdcall Morning
Here We Go Again
- För att visa spelningslistan, bläddra genom den genom att vrida på Välj. UPnP-spår visas med sina spårnamn.
- För att spela en spelningslista från ett visst spår, tryck snabbt på Välj.
- För att radera ett spår från spelningslistan, håll in Välj, och bekräfta sedan med JA.
Om du väljer ett spår/album/mapp för omedelbar uppspelning (utan att använda spelningslistan) så finns spelningslistan kvar. Spelningslistan sparas också under standby.
6.3 Upprepa/blanda
Du kan upprepa spår eller spela upp den i slumpmässig ordning genom att välja Meny > Repetition eller Meny > Blandad spelning
6.4 Nu spelas-information
Medan ett spår spelas visar skärmen spåret och artisten (UPnP).
Det finns också en förloppsindikator som visar siffror för förfluten tid och total tid. Längst ner på skärmen indikerar en ikon UpnP. För att visa mer information, tryck på Info.
Varje gång du trycker på Info visas en ny uppsättning information, som bläddrar genom:
- UPnP: uppspelningsförloppsindikator (standard), artist, album, codec/samplingshastighet, uppspelningsbuffert, dagens datum.
6.5 Ställa in en musikserver
För att enheten ska kunna spela upp musikfiler från en dator måste datorn vara inställd för att dela filer eller media.
UPnP-mediadelning möjliggör för enheter som RD1363DAB att spela upp musik från ett delat mediabibliotek, med navigering genom taggmenyer såsom Artist, Album eller Genre. Om du kör ett lämpligt serversystem såsom en dator med Windows Media Player 10 eller senare (WMP) och ditt musikbibliotek har många taggar, rekommenderar vi att du använder mediadelning. Endast UPnP-servern måste ställas in.
Notera: Tunes fungerar för närvarande inte som en UPnP-mediaserver, men det finns tillägg tillgängliga som fungerar med ett iTunes-bibliotek.
6.6 Dela media med Windows Media Player
Den vanligaste UPnP-servern är Windows Media Player (10 eller senare). Alternativt kan andra UPnP-plattformar och servrar användas. För att ställa in WMP för mediadelning, utför följande steg:
- Se till att datorn är ansluten till nätverket.
- Se till att radion är påslagen och ansluten till samma nätverk.
- I WMP, lägg till de ljudfiler och mappar du vill dela med enheten till mediabiblioteket(Bibliotek > Lägg till bibliotek).
- I WMP, aktivera mediadelning (Bibliotek > Mediadelning--).
Se till att radion har tillgång till delad media genom att välja den och klicka på Tillåt. Du kan också ställa in ett namn för den delade median i Inställningar. Klicka på OK för att stänga dialogrutorna.
Datorn är nu redo att strömma musiken till radion. WMP:s UPnP-tjänst körs i bakgrunden; WMP behöver inte startas explicit.

6.7 Använda "Spela till"-funktionen i Windows 7 för att strömma media
En av de nya funktionerna i Windows 7 är en funktion som heter "Spela till" och låter en dator som kör Windows 7 styra enheten för att skicka media och användas som universell fjärrkontroll för din mediasamling.
Denna enhet stödjer branschstandarden DLNA (Digital Living Network Alliance) 1.5 digital media renderer. Detta möjliggör att du använder "Play To" funktionen med andra enheter i hemmet och kombinerar strömning av media med att styra en ansluten mediamottagare medan innehåll strömmas till den från en annan Windows 7-dator i ett hemmanätverk.
6.8 Använda "Spela till" i Windows Media Player
Windows Media Player gör det enkelt att hantera dina media, hitta sådant du vill spela, och öppna Spela till
. Följ dessa steg för att hitta sådant du vill spela.
- Klicka på startknappen, klicka på Alla program och sedan på Windows Media Player.
Om spelaren är öppen och du är i läge Nu spelas, klicka på Växla till bibliotek-knappen i spelarens övre högra hörn. - Om listpanelen är stängd eller om flikarna Bränn eller Synka är öppna, klicka på fliken Spela.
- Hitta det du vill spela upp i spelarens bibliotek, och dra dessa poster från den detaljerade panelen till listpanelen.
- Klicka på knappen Spela till längst upp på listpanelen; klicka på enheten i ditt nätverk som ska ta emot media.
- I dialogrutan Spela till, använd uppspelningskontrollerna för att spela upp, pausa eller stoppa mediaströmmen, och för att ändra till nästa eller föregående post i listan.
6.9 Använda "Spela till" på andra ställen i Windows 7
Förutom i Windows Media Player kan du strömma media till denna enhet med "Spela till" genom att högerklicka på musikfiler. För att välja musikfiler och strömma dem till enheten, följ dessa steg:
- Högerklicka på filerna som du vill strömma till enheten.
- Högerklicka på de valda filerna, peka på "Spela till", och klicka sedan på enheten i nätverket som ska ta emot media.
- I dialogrutan Spela till, använd uppspelningskontrollerna för att spela upp, pausa eller stoppa mediaströmmen, och för att ändra till nästa eller föregående post i listan.
6.10 Nu spelas-information
Medan ett spår spelas visar skärmen spårets namn.
(UpnP) Det finns också en förloppsindikator som visar siffror för förfluten
tid och total tid. Längst ner på skärmen indikerar en ikon UPnP. För att visa ytterligare information, tyck på Info.

text_image
Musikspelare 4:30PM Blazed and Confused 0:10 0 6:26 UPxPVarje gång du trycker på Info visas en ny uppsättning information, som bläddras genom följande
- Artist, album, codec/samplingshastighet, uppspelningsbuffert
7. DAB-radioläge
DAB-radioläge tar emot DAB/DAB+ digitalradio och visar information om station, ström och spår som spelas.
För att gå in i DAB-läge, tryck antingen på Läge tills displayen visar DAB-radio eller välj Meny > Huvudmeny > DAB.

7.1 Söka efter stationer
Första gången du väljer DAB-radioläge eller om stationslistan är tom utför enheten automatiskt en fullständig avsökning för att se vilka stationer som är tillgängliga. Du kanske också måste starta en sökning manuellt för att uppdatera listan över stationer på grund av en av följande anledningar:

text_image
Fullständig avsökning Stationer: 0 Avsöker- Tillgängliga stationer ändras ibland.
- Om mottagningen inte var bra under den ursprungliga avsökningen (till exempel för att antennen inte var uppe) kan det leda till en tom eller ofullständig lista över tillgängliga stationer.
- Om du har dålig mottagning på vissa stationer kanske du endast vill lista stationer med god signalstyrka.
För att starta en sökning manuellt, välj Meny > Fullständig avsökning.
När sökningen är slutförd visar radion en lista över tillgängliga stationer.
Ett frågetecken före en station i en lista indikerar att stationen för närvarande inte är tillgänglig. Beroende på orsaken till att signalen försvunnit kanske detta endast är tillfälligt.
Stationer som förmodligen inte kommer att bli tillgångliga igen (till exempel för att du har flyttat utanför sändningens räckvidd för en station) kan tas bort från stationslistan.
För att ta bort stationer som listas men är otillgängliga, välj Meny > Ogiltig avsökning.
7.2 Välja stationer
För att lyssna på eller byta station, vrid på Select-reglaget så visas en lista med stationer som du kan välja från. Stationer listade med ett ? frågetecken framför är inte tillgängliga. När den valts spelas stationen och skärmen visar information om stationen, spåret eller programmet som sänds ut från stationen.
Alternativt kan du trycka antingen på Fast Forward- eller Rewind-knappen för att hoppa upp eller ner till nästa station i stationslistan.
Förinställda stationer kan sparas och hämtas enligt beskrivningen i Förinställningar.
7.3 Nu spelas-information
Medan strömmen spelas visar skärmen dess namn och DLS, Dynamic Label Segment-information som sänds ut från stationen och ger information i realtid, såsom programnamn, spårets titel och kontaktinformation. Stereosändningar indikeras av en ikon längst upp på skärmen. För att visa ytterligare information, tryck på Info.
Varje gång du trycker på Info visas en ytterligare uppsättning information, och bläddras genom DLS-text för programtyp, ensemblenamn/frekvens, signalstyrka/felfrekvens, bithastighet/codec/kanaler, dagens datum och DL Plus (om tillgängligt).
7.4 Inställningar
Vissa DAB-sändningar erbjuder dynamic range compression (DRC). Med denna funktion kan radioapparater komprimera det dynamiska omfånget i den utsända ljudströmmen, så att volymen hos låga ljud ökas, och volymen hos höga ljud sänks. Detta är användbart om du lyssnar på musik med ett högt dynamiskt omfång i en högljudd miljö (till exempel klassisk musik när du lagar mat).
För att ändra DRC för enheten, välj Meny > DRC och sedan DRC hög, DRC låg eller DRC av.
Notera: Enhetens DRC-inställning har ingen effekt om DRC-data inte inkluderas i sändningen.
Stationsordning
Du kan välja ordningen för DAB-stationslistan för att vara antingen Alfanumerisk, Ensemble eller Giltig.
Ensemble listar grupper av stationer som sänds tillsammans på samma ensemble, till exempel BBC eller South Wales local. Giltig listar giltiga stationer först, alfanumeriskt, sedan stationer som inte sänder.
För att ändra stationsordningen, välj Meny > Stationsordning > sedan Alfanumerisk, Ensemble eller Giltig.
8. FM-radioläge
FM-radioläge tar emot analog radio från FM-bandet och visar RDS-information (Radio Data System) om stationen och programmet (när det sänds ut).
För att gå in i FM-läge, tryck antingen på Läge tills displayen visar FM-radio eller välj Meny > Huvudmeny > FM.

För att hitta en station, tryck på Välj. Frekvensdisplayen går uppåt när enheten avsöker FM-bandet. Alternativt kan du söka uppåt eller nedåt genom att söka manuellt med korta tryck, eller genom att vrida på Välj-reglaget.
Notera: Sökningen kan ställas in på att endast söka efter starka signaler (se 8.3 Inställningar nedan). Förinställda stationer kan sparas och hämtas enligt beskrivningen i Förinställningar.
8.2 Nu spelas-information
Medan en FM-station spelas visar skärmen en av följande två uppsättningar data:
- Om RDS-information är tillgänglig visas som standard tjänstens namn (t.ex. stationsnamn). Du kan bläddra genom ytterligare RDS-information genom att trycka på Info. Varje gång du trycker på Info, visas en ny uppsättning information, som bläddras genom RDS-radio text, RDS-programtyp, frekvens och dagens datum.
- Om ingn RDS-information finns tillgänglig visas den aktuella inställda frekvensen.
8.3 Inställningar
Avsökningsinställningar
Som standard stannar FM-sökningar vid alla tillgängliga stationer. Detta kan ge dåligt signalbrusförhållande från (brus) från svaga stationer. För att ändra sökinställningarna för att bara stanna vid stationer med god signalstyrka, välj Meny > Avsökningsinställning > Endast starka stationer? > Ja.
Ljudinställningar
Som standard reproduceras alla stationer i stereo. För svaga stationer kan detta ge dåligt signalbrusförhållande (brus). För att spela svaga stationer i mono, välj Meny > Ljudinställning > FM-dålig mottagn.: Endast mono? > Ja.
9. Aux in-läge
Aux in-läge spelar ljud från en extern källa såsom en MP3-spelare.

text_image
Aux Audio in Dagens datum: 06/02/2013För att spela upp ljud i Aux in-läge,
- Vrid ner volymen både på denna enhet och, om det är justerbart, på källenheten.
- Anslut den externa ljudkällan till 3,5 mm Aux In-stereokontakten.
- Tryck antingen på Mode tills displayen visar AUX eller välj Meny > Huvudmeny > AUX in.
- Justera volymen på enheten (och, om nödvändigt, på källenheten) efter behov.
10. Alarm och Sleep
Tillsammans med en klocka/kalender finns också två användbara alarm med snooze-funktion, och en sleep-funktion för att stänga av systemet efter en viss tid. Varje alarm kan ställas in för att starta i ett visst läge.
För att ställa in klockan/kalendern, se Komma igång/inställning på sida 3.

För att ställa in eller ändra ett alarm, tryck antingen på Alarm eller välj Meny >.
Välj alarmnumret (1 eller 2) och konfigurera sedan följande parametrar:

text_image
Alarmtid 2 Aktivera:Veckodagar Tid:7:00AM Läge:Internetradio Förinställning:Senast avlyssnad Volym:24- Aktivera Av, Daglig, En gång, På veckoslut eller På vardagar.
- Tid: 12:00AM (justera after behov)
- Datum: 01-01-2007 (justera efter behov - detta alternativ är oftast dolt och behövs endast om "En gång" har valts i fältet Aktivera).
- Läge: Buzzer, Internetradio, DAB eller FM.
- Förinställning: Senast avlyssnad eller 1-10.
- Volym: 0 \~ 32
För att spara dessa inställningar och ställa in alarmet, bläddra ner och välj Spara.
Notera: Om du trycker på Back eller Meny för att avbryta Alarminställningarna utan att spara, visas en dialogruta som frågar om du vill spara inställningarna eller inte. Skärmen Nu spelas visar aktiva inställda larm med en ikon längst ner till vänster. Standbyskärmen visar aktiva inställda larm med en ikon och alarmtiden.
Ett alarm hörs på den inställda tiden. För att stänga av det tillfälligt, tryck på Snooze.
Tryck på Snooze flera gånger för att bläddra genom de tillgängliga snoozeperioderna:
5 Min, 10 Min, 15 Min, 30 Min
Radion återgår till standby under den inställda perioden, med en blinkande ikon för det tystade alarmet och en nedräkning för den återstående snoozeperioden. Efter den inställda alarmtiden hörs alarmet igen.
Notera: Under en snoozeperiod kan du ändra snoozetiden genom att trycka på Snooze för att välja en ny snoozetid. Den återstående snoozetiden återställs till den nya tidsperioden.
För att avbryta ett alarm som hörs, eller ett alarm i snooze, tryck på Standby eller Alarm.
10.2 Sleep
För att ställa in sleeptimern, tryck på Sleep-knappen flera gånger för att bläddra
genom alternativen för sleeptid:
Stanna när den önskade tiden visas. Efter en kort tid återgår skärmen till den skärm som används innan sleep-funktionen valdes.
På skärmen Nu spelas visas den återstående sleeptiden längst ner på skärmen.

text_image
Ställ in sleep-tid 30 minuterAlternativt, välj Meny > Huvudmeny > Sleep och välj bland alternativen för sleeptid. När en sleepperiod har valts återgår systemet till huvudmenyn. Tryck på Meny för att återgå till skärmen Nu spelas.
För att avbryta en sleeptid, välj Sleep AV från sleepalternativen med någon av ovenstående metoder.
Notera: Sleeptiden avbryts automatiskt om enheten går in i standby.
Tekniska data
- Inspänning, ström: 12 V 1,5 A
- Strömförbrukning: max. 15 W
- Radiofrekvensområde: FM 87,50 MHz – 108,00 MHz 50 KHz/steg
DAB Band III, 174,928 MHz – 239,200 MHz
● Förvaringstemperatur: -10 \~ +60 °C
● Drifttemperatur: +5 \~ +40 °C
Ordlista
DLS Dynamic Label Segment - kort textinformation som sänds ut med DAB-ljud
EnkelManual









