42PD5300 - Téléviseur plasma HITACHI - Notice d'utilisation et mode d'emploi gratuit
Retrouvez gratuitement la notice de l'appareil 42PD5300 HITACHI au format PDF.
| Intitulé | Description |
|---|---|
| Type de produit | Écran plasma 42 pouces |
| Résolution | 1024 x 768 pixels |
| Technologie d'affichage | Plasma |
| Alimentation électrique | 220-240 V, 50/60 Hz |
| Dimensions approximatives | 1028 x 735 x 100 mm (sans pied) |
| Poids | 30 kg |
| Connectivité | 3 x HDMI, 2 x Scart, 1 x VGA, 1 x YPbPr, 1 x S-Video, 1 x Composite |
| Fonctions principales | Affichage haute définition, traitement des images avancé |
| Entretien et nettoyage | Utiliser un chiffon doux et sec, éviter les produits chimiques agressifs |
| Pièces détachées et réparabilité | Disponibilité variable, consulter un réparateur agréé |
| Sécurité | Ne pas exposer à l'humidité, respecter les consignes d'installation |
| Informations générales | Produit conçu pour un usage domestique, idéal pour le cinéma maison |
FOIRE AUX QUESTIONS - 42PD5300 HITACHI
Téléchargez la notice de votre Téléviseur plasma au format PDF gratuitement ! Retrouvez votre notice 42PD5300 - HITACHI et reprennez votre appareil électronique en main. Sur cette page sont publiés tous les documents nécessaires à l'utilisation de votre appareil 42PD5300 de la marque HITACHI.
MODE D'EMPLOI 42PD5300 HITACHI
Les particularités de l'écran couleur à plasma sont les suivantes.
Les informations continues dans ce manuel peuvent être modifiées sans préavis. Le constructeur n'accepte aucune responsabilité pour les erreurs qui peuvent eventuelsment apparaitre dans ce manuel.
MARQUES DEPOSEES
VGA et XGA sont des marques déposées d'International Business Machines Corporation.
APPEL et Macintosh sont des marques déposées d'Apple Computer Inc.
VESA est une marque déposée d'une organisation sans but lucratif, La Video Electronics Standard Association.
Toutes les marques ou noms de produit sont des marques de commerce ou des marques déposées de leur dépositaire respectif.
HINWEIS:
Nous vous remercions d'avoir achetié un écran couleur à plasma HITACHI. Avant d'utiliser votre écran, veuillez lore attentivement les " Précautions d'emploi" données dans ce " Manuel Utilisateur " afin de savoir comment opérer de manière sure et ajustate votre écran. Veuillez conserver ce manuel dans un endroit sur afin de pouvoir vous y référer ultérieurement. Celui-ci vous sera utile à l'avir.
Remarques concernant les travaux d'installation :
Ce produit est commercialisé en présumant qu'il sera installé par une personne qualifiée possédant les connaissances et les compétences indispensablees. Ce produit doit dans tous les cas être installé et régle avantemploi par un installerur spécialisé ou votre revendeur. HITACHI ne peut assumer aucune responsabilité pour des dégats ou des endommagements causés au produit à cause d'une erreur commise lors de l'installation ou du montage, d'une utilisation fautive ou inadéquate, d'une modification du dispositif ou encore d'un endommagement provoqué par un désastre naturel.
Remarques à l'attention des revendeurs :
Après l'installation, veillez à bien remettre au client ce manuel et à lui expliquer comment utiliser le produit.
Important
Veuillez lire attentivement le Manuel de l'utilisateur et tout spécialement les Consignes de sécurité données de la page 4 à la page 7. Une utilisation fative peut endommager votre écran à plasma, réduire sa durée de vie ou cause des blessures à l'utilisateur. Si vous rencontres une quelconque difficulté dans l'installation ou l'opération de votre écran à plasma, veuillez vous reférer tout d'abord à la section Dépistage des dérangements et dépannage qui se trouve à la fin du manuel.
Dans le cas peu probable où un problème survendrait à votre écran à plasma, veuilles le débrancher et lemettre hors tension et contacter immédiatement votre revendeur.
ATTENTION
Ne retarder en aucune circonstance le couvercle qui se trouve à l'arrière de votre écran à plasma.
Ne jamais prendre risques avec les équipements électriques quels qu'ils soient. Afin de pas avoir à le regretter plus tard, il faut toujours respecter scrupuleusement les consignes de sécurité et accorder la priorité à la sécurité !
Notice concernant le logiciel
La copie, l'ingénierie ou la compilation inverse par l'utilisateur final de ce produit du logiciel inclus dans leedit produit sont interdites excepté dans les limites permises par la loi.
Moniteur à plasma
Vous remarquerez lorsque l'écran à plasma a été sous tension pendant une période de temps prolongé que l'écran chauffe. Veuillez—noter que cela est normal. Parfois des petits points brillants ou certains apparaissent à l'écran. Veuillez—noter que ce phénomène est normal.
ATTENTION
Afin d'eviter d'égratigner ou d'endommager l'écran à plasma, ne pas cogner ou frottier la surface de l'écran avec des objets acérés, pointus ou durs. Nettoyer la surface de l'écran avec un chiffon doux légrement humidifié avec de l'eau chaude et ensuite essuyer à sec l'écran avec un chiffon doux. Si l'écran est juste très sale, on peut utiliser eventuèlement un détergent doux. Ne pas utiliser de produits détersifs puissants ou abrasifs.
ATTENTION
Utiliser un chiffon doux pour nettoyer le cadre de l'écran et le panneau de contrôle de l'écran. Lorsque l'écran est très sale, diluer un détergent neutré dans de l'eau et nettoyer avec un chiffon doux puis essuyer et secher avec un chiffon doux sec.
CHARACTERISTIQUES
Grand écran d'affichage à plasma et à haute définition
L'écran d'affichage couleur à plasma de 42 pouces, avec une résolution de 1024 (H) x 1024 (V) pixels, et l'écran d'affichage couleur à plasma de 32 pouces, avec une résolution de 852 (H) x 1024 (V) pixels, permet de créé un grand écran affichage à haute définition (format d'image : 16/9) plat. L'écran d'affichage n'était pas affecté par les interférences electromagnétiques provenant de sources géomagnétiques et des lignes à haute tension situées dans le voisinage, les images affichées à l'écran sont de très grande qualité et ne sont pas affectées par des défauts de convergence des couleurs ou une distorsion à l'affichage.
Processeur numérique à haute performance
Une vaste gamme de signaux d'ordinateur peuvent être utilisés du 640 x 400, 640 x 480 VGA au 1600 x 1200 UXGA.
Une télécommande à distance d'une utilisation aïée et un système d'affichage sur écran
La télécommande à distance incluse avec l'appareil permet de faciliter les tâches de réglage des fonctions de l'affichage. En outre, le système d'affichage sur écran affiche les conditions de réception des signaux et affiche également les réglages de contrôle de l'affichage d'une manière très lisible et compréhensible.
Système d'économie d'énergie
La fonction d'économie d'énergie internationale ENERGY STAR(R) permet d'économiser automatiquement l'énergie lorsque les signaux d'entrée ne sont pas disponibles. Lorsque l'appareil est connecté à un ordinateur conforme aux normes VESA DPMS, l'écran interrupt la consommation d'énergie lorsqu'il n'est pas utilisé.
TruBass, SRS et (0) symbole est marque déposée de SRS Labs, Inc.
TruBass technologie est incorpore sous licence de SRS Labs, Inc.
A propos de l'unité video proposée en option
Les fonctions suivantes peuvent être obtenues en branchant à l'appareil l'unité video optionnelle.
(1) Un terminal composite/S et deux terminaux de composants ont été ajoutés. En outre, on a également fourni comme sortie de contrôle un terminal de sortie video composite.
(2) Une vaste gamme de dispositifs autres que les ordinateurs personnels peuvent également être branchés.
(3) Une entrée de composant est possible pour passer aux signaux RGB à partir de l'écran du Menu.
(4) Un terminal SCART est également fourni pour le signal aux normes du standard européen. Il fonctionne comme un terminal d'entrée composite/S/RGB ou comme un terminal de sortie video.
Options
Veuillez consulter votre revendeur local pour de plus amples détails.
-
Support de bureau :
-
CMPAD23 (pour écran de 32 pouces)
-
CMPAD25 (pour écran de 42 pouces)
-
Haut-parleurs pour l'écran à plasma
-
CMPAS03 (pour écran de 32 pouces): unité haut-parleur réflexe)basse avec un haut-parleur de type conique 16 × 4,5 cm (couleur:gris foncé)
- CMPAS03S (pour écran de 32 pouces): même type que le modele CMPAS03 (couleur: gris clair)
- CMPAS14 (pour écran de 42 pouces): unité haut-parleur 2 voies avec un haut-parleur aigu de type à membrane de 2,5 cm et de 2 haut-parleurs grave ronds de 8 cm (couleur : gris foncé)
-
CMPAS14 (pour écran de 42 pouces): même type que le modele CMPAS14 (couleur: gris clair)
-
Unité video: CMPAVW1
Une unité d'expansion pour visualiser des videos avec ce dispositif.
TABLE DES MATIÈRES
CHARACTERISTIQUES 2
CONSIGNES DE SECURITÉ 4
NOM DES COMPOSANTS 8
Unité Principale 8
Télécommande à distance 9
Mise en Place des Piles 9
Utilisation de la télécommande 9
INSTRUCTIONS CONCERNANT L'INSTALLATION ....10
Installation. 10
Mesures anti-basculement 10
Branchement à un Ordinateur Personnel 11
Montage et Installation des Haut-Parleurs 12
Branchement du Câble D'alimentation 12
INSTRUCTIONS CONCERNANT L'OPÉRATION ....13
Mise Sous Tension (ON) et Hors Tension (OFF) 13
Changement D'entree 14
Réglage du Volume 14
Mode Sourdine Audio 14
Changement de la Taille. 15
Affichage de L'écran des Signaux D'entrée 15
Réglage Automatique de la Positionde L'écran et de L'horloge......16
Opération Indépendante de Plusieurs Écrans 16
Utilisation de L'écran Menu 16
MENU IMAGE 17
MENU AUDIO 18
MENUMINUTERIE 18
MENUFONCTION 19
MENURÉGLAGE INITIAL 20
MENULANGUE 21
Enregistrement Automatique 21
Contrôle des Signaux 22
Mode D'économie de L'énergie 22
RÉTENTION DE L'IMAGE DE L'ECRAN À PLASMA ....23
REMARQUES 23
DépISTAGE DES DÉRANGEMENTS ET CONTRE-MESURES ...24
Symptômes Pouvant Indiquer des Dérangements 24
Mesures à Prendre Pour Corriger des Affichages Anormaux ....26
Entree des Signaux 27
Listedes SignauxRecommendés 28
SUPPLÉMENTS 30
Fonction de L'unité Video Proposée en Option 31
Fonction de L'unité Tuner Proposée en Option 43
Remarques concernant ce Manuel
- Les informations containues dans ce Manuel peuvent etre modifiées dans préavis.
- Bien que des soins méticuleux ont été pris dans la préparation de ce Manuel, nous vous prions de contacter votre revendeur ou notre société si vous avez des commentaires, des avis ou des questions concernant notre produit.
- Il convient de comprendre parfaitement les conditions préalables requises à l'utilisation de ce produit, telles que les caractéristiques et les specifications techniques concernant le matériel et le logiciel et les contraintes, lorsque vous utilise ce produit. Nous n'assumerons aucune responsabilité pour les dégats causés par une utilisation fautive ou inadéquate de ce produit.
- La reproduction totale ou partielle de ce Manuel sans notre autorisation préalable est interdite.
- Les noms de produit mentionnés dans ce Manuel peuvent être des noms de marque ou des marques déposées appartenant à leurs propriétaires respectifs.
CONSIGNES DE SECURITÉ
Cet écran à plasma a été conçu et fabriqué pour satisfaire au normes de sécurité internationales. Mais comme pour tout équipement ou apparéil électriques, il convient d'être attentif et soigneux si l'on peut obtenir les membres résultats possible et assurer de bonnes conditions de sécurité.
Avant d'utiliser ce produit, veuillez dire attentivement ces Consignes de sécurité et parfaitement comprendre le contenu afin d'assurer un employe correct. Veuillez respecter scrupuleusement ces consignes de sécurité.
A Propos des Symboles
Divers symboles sont utilisés dans ce Manuel, le Manuel Utilisateur et sur le produit lui-même pour assurer unemploi correct, prévenir les dangers qui pourrait l'utilisateur et les autres personnes et l'endommagement aux biens. Les significations de ces symboles sont décrites cïddssous. Il est essentiel que vous lisiez attentivement ces indications et que vous en comprendiez bien le sens.

AVERTISSEMENT
Ce symbole donne des informations et des consignes qui si elles sont ignorées peuvent entrainer des blessures ou même la mort à cause d'une utilisation incorrecte.

ATTENTION
Ce symbole donne des informations et des consignes qui si elles sont ignorées peuvent entrainer des blessures ou des dégats matériels provoqués par une utilisation incorrecte.
Symboles Caractéristiques

Ce symbole indique un avertissement supplémentaire (y compris des précautions). Une illustration est fournie pour clarifier le contenu.

Ce symbole indique une action interdite. Le contenu sera clairement indiqués par une illustration ou à proximé (le symbole à gauche indique que le démontage de l'appareil est interdit).

Ce symbole indique une action qu'il faut exécuter obligatoirement. Le contenu sera clairément indiqués par une illustration ou à proximé (le symbole à gauche indique que la prise d'alimentation maje doit être retiree de la prise femelle d'alimentation).

AVERTISSEMENT
Ne jamais utiliser l'écran si un problème survient.
Des opérations ou des phénomènes anormaux tels que de la fumée, une oedur bizarre, l'absence d'image, l'absence de son, un son trop fort, un boitier endommagé ou des éléments ou encore des cables endommages, la pénétration dans l'appareil de liquides ou de particules étrangères, etc. peuvent provoquer un incendie ou des commotions électriques.
Dans un tel cas, metre immediatement l'appareil hors tension en coupant l'alimentation puis retirer la prise male de la prise femelle murale d'alimentation. Avres avoir verifie que la fumee Debrancher la prise ou I'odeur etrange ont cesserveuilliez contacter suaive revendeur.En aucun cas, il ne faut tente de proceder soi-meme a des reparations car ceci pourait etre dangereux. d'alimentation de

d'alimentation de l'appareil.
Ne pas introduire dans l'appareil des liquides ou des objets étrangers.
La pénetration de liquides ou d'objets étrangers peut provoquer un incendie ou des commotions électriques. Soyez particulièrement prudent dans une maison ou un local où des enfants sont prênts.
Si des liquides ou des objets étrangers pénétrent dans l'écran à plasma, mettre immediatement l'appareil hors tension en coupant l'alimentation puis retirer la prise maje de la prise femelle murale d'alimentation et contacter votre revendeur.
- Ne pas placer l'écran à plasma dans une salle de bains.
- Ne pas exposer l'écran à la pluie ou à l'humidité.
- Ne pas placer des vases, des pots, des verres ou des tasses, des produits de beauté, des liquides comme de l'eau, etc. sur l'écran ou à proximé de l'écran.
- Ne pas placer des métaux, des produits combustibles, etc. sur ou à proximé de l'écran.
Ne jamais démonter l'écran ou tenter de le modifier.
L'écran contient des composants à haute tension. La modification de l'appareil peut provoquer un incendie ou des commotions électriques.
- Ne jamais retireur un couvercle fixé sur l'appareil.
Ne pas donner de chocs à l'écran.
Si I'ecran recoit des chocs violents et/ou est cassé, ceci peut provoquer des blessures si on continue de l'utiliser on risque de provoquer un incendie ou des commotions électriques. Si le panneau en verre de I'ecran est cassé ou endommagé, veuillezmettre immediatement l'appareil hors tension en coupant l'alimentation, débrancher la prise maje de la prise femelle murale et contacter votre revendeur.
Ne pas placer l'écran sur une surface instable.
Si I'on fait tomber l'écran et/ou s'il est endommagé, ceci peut provoquer des blessures si on continue de l'utiliser on risque de provoquer un incendie ou des commotions électriques.
- Ne pas placer l'écran sur une surface instable, en pente ou soumise à des vibrations comme un support bancal ou incliné.
Ne pas empêcher la ventilation de l'écran.
Si la ventilation est obstruée durant le fonctionnement de l'écran ou juste après la mise hors tension, ceci peut provoquer des dommages à l'appareil et raccourcir la durée de vie de votre moniteur à cause d'une surchauffe. Veuillez faire attention à la ventilation du moniteur.
Garantir un espace d'au moins 100 mm (10 cm) ou plus entre chaque cote, l'arriere de l'écran, la partie supérieure de l'écran et les autres objets comme les murs.
- Ne pas placer d'objets à proximé ou contre les ouvertures de ventilation de l'écran.
- Ne jamais bloquer les ouvertures de ventilation de l'écran.
- Ne pas placer l'écran à plasma sur le côte.
- Ne pas couvirir l'écran à plasma avec une nappe, etc.
- Ne pas placer l'écran sur un tapis ou sur une couverture (literie, etc.), ou à proximé d'un rideau.
Utiliser uniquement la prise d'alimentation correcte.
Une alimentation électrique incorrécte peut provoquer un incendie ou des commotions électriques. Utiliser uniquement la prise d'alimentation correcte conformément aux indications données sur l'écran et les normes de sécurité.
- Le cable d'alimentation inclus doit être utilisé en fonction de la prise fémelle utilisée.


Ne pas démonter.





AVERTISSEMENT
Etre prudent avec le branchement du cable d'alimentation.
Un branchement incorrect du cable d'alimentation peut provoquer un incendie ou des commotions électriques.
- Ne pas toucher le cable d'alimentation avec les mains mouillées.
- Vérifier que la partie de branchement du cable d'alimentation est propre (sans aucune trace de poussière) avant de l'utiliser. Utiliser un chiffon doux et sec pour nettoyer la prise.
- Introduire bien à fond la prise mâle dans la prise fémelle. Eviter d'utiliser une prise fémelle qui n'est pas en bon état ou mal fixé ou dont les contacts ne sont pas stables.
- Ne pas couper la prise qui équipe l'appareil, si l'on retire celle-ci ceci pourrait diminuer les performances de l'appareil. Si vous souhaitez prolonger le cable d'alimentation, veuillez obtenir une rallonge adequate ou contacter votre revendeur.
Si you avez besoin de remplacer le fusible dans la prise moulée avec un nouveau fusible, veuillez alsre remplacer avec un nouveau de meme valeur, de meme type et repondant aux meme normes que l'origina. Verifier que le couvercle du fusible a bien ete replaced a sa position originale.
S'assurer que la mise à la terre a bien été effectuee
Brancher la borne de mise à la terre de la prise c.a. de l'écran plasma avec la borne de mise à la terre qui équipe la prise en utilisant le cable d'alimentation inclus avec l'écran. Si la prise fournie ne s'adapte pas à votre prise femelle, veuillez consulter un électricien pour procéder au remplacement de la prise femelle obsoLète.
Faire attention en manipulant le cable d'alimentation ainsi que les autres cables de
branchement externes.
Si on continue d'utiliser un cable d'alimentation ou d'autres cables endommagés, ceci peut provoquer un incendie ou des commotions électriques. Ne pas exposer le cable d'alimentation ou d'autres cables à la chaleur, à une pression ou une tension excessives.
Si le cable d'alimentation ou d'autres câbles sont endommagés (fils exposés ou cassés, etc.), contacter votre revendeur.
- Ne pas poser l'écran à plasma ou des objets lourds sur le cable d'alimentation ou sur les autres cables. En outre, éviter de les recouvrir avec une piece de tissu quelconque (couverture, nappe, etc.) car on risquerait ainsi de les dissimuler et de placer par inadvertance des objets lourds sur le cable d'alimentation ou sur les autres cables.
- Ne pas tirer sur le cable d'alimentation ou sur les autres cables. Lorsque l'on branche ou débranche le cable d'alimentation ou les autres cables, vous doivent tener en main la prise ou le connecteur.
- Ne pas placer le cable d'alimentation ou d'autres cables à proximé d'un dispositif de chauffage.
- Ne pas toucher la prise mâle juste après l'avoir débranché de la prise fémelle afin de prévenir les risques d'électrocution ou de commotions électriques.
- Ne pas toucher la prise mâle lorsqu'il y des éclairs ou de la foudre dans le voisinage.
- Eviter d'embobiner le cable d'alimentation ou de le courber fortement.
- Eviter que l'on marche sur le cable d'alimentation ou sur les autres cables, éviter également de les pincer ou de les coincer notamment au niveau des prises, des logements et des endroits où ils sortent de l'appareil.
- Ne pas modifier le cable d'alimentation.
Faire attention lorsqu'on manipule les piles de la télécommande
Une manipulation ou une utilisation incorrectes des piles peuvent provoquer un incendie ou entraîner des blessures. Les piles peuvent exploser si elles ne sont pas utilisées ou traitées correctement.
- Ne pas laisser approcher les enfants ou les animaux des piles. Si elles ont ete avalees, consulter immediatement un medecin afin de proceider a un tratiment d'urgence.
- Ne pasmettre les piles dans de I'eau ou dans le feu.
- Eviter un environnement à haute température ou la proximé d'une flamme.
- Ne pas tener les piles avec des pincettes métalliques.
- Conserver les piles dans un endroit souvent, frais et sec.
- Ne pas provoquer le court-circuit des piles.
- Ne pas recharger, démonter ou souder les piles.
- Ne pas donner de chocs physiques aux piles.
- Utiliser uniquement le type de pile spécifique dans le mode d'emploi de ce moniteur.
Sassurer l on met en place les piles que les bornes positives et négatives sont correctement alignées.
Si you remarquez une fuite au niveau de la pile, essuyer le liquide et replacer la pile. Si le liquide adhere a tou corps ou a vos vetements, bien rincer avec de I'eau.
- En ce qui concerne le traitement des piles usagées, veuillez respecter la réglementation locale concernant celui-ci.


Brancher sans faute le fil de mise à la terre

CONSIGNES DE SECURITÉ (suite)

ATTENTION
Faire attention lorsqu l'on déplace l'écran.
Une négligence risque de provoquer des blessures ou des dégats.
- Ne pas déplacer l'écran en cours de fonctionnement. Avant de le déplacer, débrancher le cable d'alimentation ainsi que toutes les autres connexions externes.
- Nous recommendons vivement que deux personnes déplacent l'écran.
Eviter de cogner ou de donne des chocs à l'appareil, et prende un soin particulier à ne pas endommager la surface en verre de I'ecran.
Ne rien placer sur l'écran.
Si on place quelque chose sur la partie supérieure de l'écran, ici risque de provoquer un déséquilibre ou une chute entrainant un blessure ou des dégats. Étre particulièrement prudent et attentif dans les endroits où des enfants sont presents.
Eviter les endroits humides ou poussiéreux.
Le fait de placer l'écran dans des endroits enfume, très humide, poussièreux, contenant de la suite huileuse ou un gaz corrosif risque de provoquer un incendie ou des commotions électriques.
- Ne pas placer l'écran pres d'une cuisine, d'un humidificateur ou d'autres endroits humides ou enfumés.
Eviter un environnement où la température est élevé.
La chaleur peut avoir un effet négatif sur l'écran et les autres composants, et peut provoquer la transformation, la fusion ou un incendie.
- Ne pas placer l'écran, la télécommande ou d'autres composants dans un endroit directement exposé aux rayons du soleil ou à proximé d'un objet chaud comme un radiateur ou un apparil de chauffage, etc.
- Ne pas placer l'écran dans un endroit où il y a d'importantes variations et température.
Retirer le cable d'alimentation pour une séparation complète.
Pour des raisons de sécurité, débrancher le cable d'alimentation de l'écran si on ne l'utilise pas durant une période de temps prolongée.
- Avant de procéder au nettoyage de l'écran, leMETRE hors tension et débrancher la prise d'alimentation. Une néligence risque de provoquer des blessures ou des dégats.
PRECAUTIONS
- Environnement d'installation
Ne pas obstruer les orifices de ventilation.
Ne pas placer l'écran sur un tapis ou sur une couverture, ou à proximé d'un rideau car il existe une possibité que cela obtrue les orifices de ventilation de l'écran.
Ne pas placer l'écran aux endroits suivants.
- Des endroits chauds comme à proximé d'un radiateur ou d'un dispositif de chauffage ou des endroits exposés directement aux rayons du soleil.
- Des endroits où il existe des variations importantes de température.
- Des endroits où il y a de la fumée ou de la suie, de la poussière ou haut degré d'humidité.
- Un endroit mal ventilé.
- Un endroit à proximé du feu.
- Un endroit très humide comme une salle de bain ou une salle de douche.
- Un endroit où l'on peut trébucher sur l'écran.
- Des endroits affectés par des vibrations permanentes ou par de fortes vibrations.
- Des endroits qui ne sont pas stables ou planes.
Comment regarder l'écran
Si vous utilisez l'écran dans une piece trop nombre, vos yeux risquent de se fatiguer.
Veuillez donc utiliser dans une piece raisonnablement claire.
Evitez que les rayons directs du soleil entrent en contact avec la surface de l'écran afin d'éviter de vous fatiguer les yeux.
Vos yeux seront fatigués si vous regardez l'écran durant une période de temps prolongée.
Relaxer vos yeux en ne regardant pas l'écran de temps en temps.
Veuillez regarder l'écran du haut vers le bas.
- Remarque concernant la détention d'image
L'écran à plasma illumine du phosphore pour afficher les images. La durée de vie d'éclairage du phosphore est limitée. Lorsque l'écran a été sous tension et éclairé pendant une période de temps prolongé, la luminosité du phosphore se dégrada au point que les images fixes brûlèront la partie de l'écran où elles se trouvent et laisseront une trace résiduelle grise.
Suggestions pour prévenir une telle détention ou persistance d'image :
- Ne pas afficher durant une période de temps prolongée des images très lumineuses ou des images fortement contrastées, tels que des caractères monochromes ou encore des configurations graphiques.
- Ne pas afficher durant une période de temps prolongée des images fixes mais essayer de les “ rafraîchir ” à des intervalles réguliers, ou essayer de les déplacer en utilisant la fonction de voirde l'écran.
- Réduire le contraste et la luminosité.
Comment nettoyer l'écran à plasma
Avant de proceder au nettoyage de l'écran,mettre celui-ci hors tension et débrancher la prise mâle d'alimentation de la prise femelle murale.
Afin d'éviter d'égratigner ou d'endommager l'écran à plasma, ne pas cogner ou frottier la surface de l'écran avec des objets acérés, pointus ou durs. Nettoyer la surface de l'écran avec un chiffon doux légèrement humidifié avec de l'eau chaude et ensuite essuyer à sec l'écran avec un chiffon doux. Si l'écran est juste très sale, on peut utiliser eventuèlement un détergent doux. Ne pas utiliser de produits détersifs puissants ou abrasifs.
- Comment nettoyer le cadre de l'écran à plasma
Utiliser un chiffon doux pour nettoyer le cadre de l'écran et le panneau de contrôle de l'écran. Lorsque l'écran est très sale, diluer un détergent neutre dans de l'eau et nettoyer avec un chiffon doux puis essuyer et secher avec un chiffon doux sec.





Débrancher la prise mâle de la prise d'alimentation fémelle
- Prévention des problèmes relatifs aux récepteurs radio
Cet écran a été conçu conformément aux normes internationales EMI. Ceci est destiné à prévenir les problèmes concernant les récepteurs radio.
- Ne pasapprocher l'écran d'un poste de radio.
- Régler l'antenne du poste de radio afin que l'écran ne recoivent pas d'interférences.
- Le cable de l'antenne de la radio ne doit pas etre place a proximite de I'ecran.
- Utiliser un cable coaxial pour l'antenne.
Voupez vcrifier si cet ecran a un effet sur les recepteurs radio en mettant hors tension tous les équipements autres que l'ecran a plasma.
Si you discoverz un probleme de reception avec le poste de radio lorsque you utilisez l'ecran, veuilliez you apporter aux instructions et conseils mentionnés plus haut.
- Précautions concernant le branchement des cables
- S'assurer que tous les raccordements et branchements (y compris les prises d'alimentation, les pallonges et les interconnexions entre les parties de l'équipement) ont été réalisés correctement et conformément aux instructions des fabricants. Mettre l'appareil hors tension et débrancher la prise d'alimentation avant de procéder aux branchements ou avant des les modifier.
- Vérifier que le connecteur est bien fixé lorsque le cable des signaux est connecté.
Vérifier également que les vis sur le connecteur sont bien resserrés.
- Brancher la prise maje du cable d'alimentation dans une autre prise femelle que celle utilise pour les autres équipements (postes de radio, etc.)
- Utiliser une prise avec une borne de mise à la terre et vérifier qu'elle est bien mise à la terre.
- Précautions durant le transport
Soyez prudent lorsque vous transportez l'écran car celui-ci est lourd.
En outre, veuillez utilise le carton d'emballage d'origine et les matériaux d'emballage lorsque vous transportez l'écran.
Si on transporte l'écran dans un carton autre que celui d'origine, l'écran risque d'être endommagé.
Veuillez conserveur soigneusement le carton d'origine ainsi que les matériaux d'emballage.
Ne pas faire subir de chocs physiques à la télécommande à distance.
Un chic physique à la télécommande peut provoquer son endommagement ou des dérangements.
Veillez à ne pas faire tomber la télécommande.
- Ne pas placer des objets lourds sur la télécommande.
Eviter de forts rayons de lumière.
De forts rayons de lumière ( comme les rayons du soleil ou ceux d'un éclairage dans la pierce) sur les capteurs de la télécommande peuvent invalider les signaux transmis par la télécommande et empêcher leur bonne réception.
Eviter les interférences radio
Toutes interférences produites par des radiations peut troubler l'image ou provoquer des bruits.
- Eviter les générateurs d'interférences radio comme les téléphones portables, les émetteurs-recepteurs à proximé de l'écran.
Régler le volume sonore a un niveau adéquat
Durant la nuit, il est souhaitable de fermer les fenêtres et de maintainir le volume sonore à un niveau bas pour ne pas déranger les voisins.
- Précautions à prendre lors de l'installation
- Ne pas utiliser des supports de fortune ou improvisés et ne jamais fixer des pattes avec des vis en bois afin de garantir une sécurité totale. Toujours installer le support approuvé par les fabricants ou des pattes avec les fixations fournies conformément aux instructions.
- Utiliser uniquement le chariot, le support ou le module de fixation, le trépied, la console murale ou la table spécifique par le fabricant, ou vendu avec l'appareil? Lorsque l'on utilise un chariot, faire attention lorsque l'on déplace l'ensemble chariot/appareil afin d'éviter les blessures causés par le basculement éventuellesment du dispositif.
- Ce produit a ete conu pour etre conforme avec les normes de securite recommandees concernant l'inclinaison et la stabilité. Ne jamais applique une force excessive à la partie avant, ou à la partie supérieure, du coffret qui pourrait provoquer le basculement ou le renversement de I'appareil causant als un endommagement du produit et/ou des blessures.
- Suivre les instructions données par le fabricant en ce qui concerne le montage mural, sur une étagère ou au plafond.
- N'utiliser que les équipements et accessoires spécifiés par le fabricant.
- Si vous avez un doute qualconque concernant l'installation, l'opération ou la sécurité de votre équipement, veuillez consulter leur revendeur.
- Autres précautions
- Ne pas laisser l'appareil sous tension lorsque personne n'est present à moins qu'il ne soit spécifiquement précisé que l'appareil a ete concu pour opereer sans surveillance ou encore est equipope d'un mode de secours. Mettre l'appareil hors tension en coupant l'alimentation au moyen de l'interrupteur sur l'appareil et indiquer aux membres de la famille comment proceder a cette operation. Prendre des dispositions speciales dans le cas de la presence de personnes infirmes ou handicapées.
- Le traitement de ce produit comme déchet peut requérir des instructions spécifiques propres à votre lieu de résidence.
- Ne jamais prendre de risques avec des équipements électriques quels quils soient. La sécurité avant et mieux vaut prévenir que guérir !
NOM DES COMPOSANTS
Unité Principale

Vue de face
Panneau de commande
- Les boutons destinés aux réglages sont situés à la partie inférieure.
- Des indications sont portées sur le couvercle arrêté afin de désigner les différents boutons de réglage.


- ( ) indique la fonction lorsque le MENU est affché sur l'écran.
Précautions à prendre lorsque l'on déplace l'écran
- Comme ce produit est lourd, deux personnes sont nécessaires pour le transporter en toute sécurité lorsqu'on veut le déplacer.
- Lorsque l'écran est déplaced, il doit être soulevé vers l'avant au moyen des deux poignées situées à l'arrière, et l'unité doit être également tenu à sa base des deux côts pour assurer sa stabilité.


- L'interrupteur principal d'alimentation est situé à la partie inférieur arrêté de l'écran.


Vue de la face arrrière

Terminaux de branchement des dispositifs externes
Télécommande à distance

Mise en Place des Piles
1. Ouvrir le couvercle du logement des piles.
- Faire coulisser et prisoner le couvercle du logement des piles dans le sens de la flèche.

2. Mise en place des piles.
- Mettre en place les deux piles de taille AA dans leur logement en respectant la polarité.

3. Fermer le couvercle du logement des piles.
- Remetre en place le couvercle du logement des piles dans le sens de la flèche.

ATTENTION
- Ne pas utiliser ensemble une pile nouvelle avec une pile usagée. Les piles pourraient explodeur ou provoquer uneuite, provoquant un incendie, des blessures ou des taches.
- Lorsque vous mettez en place les piles dans leur logement, veuillez respecter la polarité correcte comme indiqué sur le produit. Si les piles sont placées dans le mauvais sens, les piles pourraient exploser ou provoquer uneuite, provouant un incendie, des blessures ou des taches.
Utilisation de la Telecommande
Utiliser la télécommande à une distance inférieure à 5 m du capteur du signal de la télécommande et devant celui-ci et dans un angle inférieur à 30^ des deux côts.

PRECAUTIONS D'EMPLOI
- Ne pas faire tomber la télécommande ni lui donner des chocs.
- Ne pas asperger la télécommande avec de l'eau ni la déposer sur un objet mouillé afin d'éviter des dérangements éventuels.
- Si vous n'utilise pas la télécommande durant une période de temps prolongée, veuillez retarder les piles.
- Si la télécommande n'opère plus correctement les signaux n'était plus correctement captés, remplacer les piles.
- Une lumière vivie comme les rayons directs du soleil affectant le photorecepteur de la télécommande peuvent provoquer des dérangements opérationnels. Positionner la télécommande de telle sorte d'éviter un contact direct avec une luzière vivie.
INSTRUCTIONS CONCERNANT L'INSTALLATION
Installation
- Si vous avez acheté ce modele sans le support joint :
Lorsque you installez l'écran, veuillez utiliser le support de table de l'écran optionnel (CMPAD23/25).
Le Support de Bureau a ete utilise dans les illustrations figurant dans ce manuel.

AVERTISSEMENT
Pour installer ce produit, utiliser l'un des modules spéciaux de montage. Un module de montage d'une solidité insuffisante ou d'une conception inadéquate peut provoquer le basculement de l'appareil ou sa chute, causant un incendie, des commotions électriques ou des blessures. Veuillez notes que notre société n'assumera absolument aucune responsabilité pour les blessures ou les dégats matériels provoqués par l'utilisation autres modules de montage que ceux spécifiés ou par une installation incorrecte.

ATTENTION
- L'installation du module de montage mural et du module de montage au plafond peut être dangereuse. Aussi, ne procédez pas à cette opération vous même. Nous vous recommendons de demander à votre revendeur de vous indiquer les coordonnées d'un installerateur qualifié.
- Afin de prévenir l'augmentation de la température à l'intérieur de l'appareil, maintainir un espace de 10 cm (soit 4 pouces : pour une installation sur bureau) au minimum entre les cotsés de l'appareil et les autres objets comme les murs, etc. ; afin de ne pas bloquer les orifices de ventilation. (*)

10 cm (4 pouces) ou plus*
Mesures anti-basculement

ATTENTION
Installer l'appareil dans un endroit stable. Prende des mesures afin d'eviter que l'appareil ne bascule et ne provoque eventuellement des blessures.
Immobiliser l'appareil en I'attachant a un mur ou a un pilier.
Utiliser un cable, une chaîne et un crampon de fixation disponibles dans le commerce et immobiliser l'appareil en l'attachant à un mur ou à un pilier.

Fixer à la surface de base
1) Au moyen de vis en bois (deux), fixer l'appareil aux orifices des vis de fixation à l'arrière du support de bureau comme indiqué sur l'illustration.
2) Au moyen des vis en bois disponibles dans le commerce, immobiliser solidement l'appareil.

Veuillez lore attentivement les CONSIGNES DE SECURITE (pages 4 à 7) pour assurer des conditions de sécurité maximales avant de passer aux étapes suivantes :
- Choisir un endroit approprié et installer l'appareil sur une table à niveau où le support a été fixé.
- Installer l'écran de celle sorte à avoir accès à une prise électrique disponible à proximé.
- S'assurer que l'interrupteur d'alimentation de l'écran est bien en position OFF.
Branchement à un Ordinateur Personnel
(1) S'assurer que les signaux d'affichage de l'ordinateur personnel que l'on souhaite utiliser est compatibles avec les caractéristiques techniques de cet appariel.
Voir " Caracteristiques du produit " concernant les specifications de cet apparéil. Pages 27 \~ 29
(2) S'assurer que l'interrupteur d'alimentation de l'ordinateur est bien en position OFF.
(3) Connecter le terminal d'entrée des signaux (RGB 1 ou RGB 2)itué sur le panneau arrêté de l'appareil au terminal de sortie des signaux d'affichage de l'ordinateur.
Utiliser un cable qui s'adapte au terminal d'entrée de cet apparéil et au terminal de sortie de l'ordinateur.
- En fonction du type d'ordinateur personnel auquel l'écran sera connecté, l'utilisation d'un adaptateur de conversion optionnel ou de l'adaptateur fourni avec l'ordinateur personnel peut être nécessaire dans certains cas. Pour de plus amples détails, se référer au Mode d'emploi de l'ordinateur personnel ou interroger le fabricant de l'ordinateur ou le revendeur local.

INSTRUCTIONS CONCERNANT L'INSTALLATION (suite)
Montage et Installation des Haut-Parleurs (en option)
Se référer au Manuel Utilisateur concernant le montage de l'unité haut-parleur optionnelle.
Branchement du Câble D'alimentation
Brancher le cable d'alimentation après avoir procédé à tous les autres branchements et connexions.

① Brancher le cable d'alimentation a I'écran.
② Brancher la prise male du cable d'alimentation à la prise femelle d'alimentation.
(Le type de prise peut être différent de celui indiqué selon les pays concernés.)
ATTENTION
- Utiliser uniquement le cable d'alimentation fourni avec l'écran.
- Ne pas utiliser un voltage d'alimentation autre que celui indiqué (C.A. 100-240V, 50/60 Hz) car ceci pourrait provoquer un incendie ou des commotions électriques.


Interrupteur principal d'alimentation
Bouton d'alimentation (seconde)

Mise Sous Tension (ON) et Hors Tension (OFF)
- Pourmettre l'écran sous tension,appuyer sur l'interrupteur principal d'alimentation de l'écran pour le placer sur ON,et ensuite appuyer soit sur le bouton d'alimentation (secondaire) de l'écran ou sur la télécommande sur le bouton d'alimentation ON/OFF ou sur le bouton d'alimentation ON.
-
Pourmettre l'écran hors tension,appuyer sur le bouton d'alimentation (seconde) de l'écran ou sur la télécommande sur le bouton d'alimentation ON/OFF ou sur le bouton d'alimentation OFF, et ensuite appuyer sur I'interrupteur principal d'alimentation de l'écran pour le placer sur OFF.
-
Durant l'utilisation normale de l'écran, l'interrupteur principal d'alimentation est placé sur la position ON, et alors l'écran peut être mis sous tension (ON) ou hors tension (OFF) au moyen soit du bouton d'alimentation (secontaire) de l'écran soit du bouton d'alimentation ON/OFF de la télécommande.
Voyant indicateur
| Voyant indicateur | Etat | Opère |
| OFF | OFF | Lorsque l'interrupteur principal d'alimentation est positionné sur OFF. |
| S'allume en rouge | OFF (réserve) | Lorsque l'interrupteur principal d'alimentation est positionné sur ON, que le bouton OFF sur la télécommande ou que le bouton d'alimentation secondaire situé à la partie inférieure frontale l'écran est positionné sur OFF. |
| S'allume en vert | ON | Lorsque l'interrupteur principal d'alimentation est positionné sur ON, que le bouton ON sur la télécommande ou que le bouton d'alimentation secondaire situé à la partie inférieure frontale l'écran est positionné sur ON. |
| S'allume en orange | OFF (Conservation d'énergie) | Lorsque l'interrupteur principal d'alimentation est positionné sur ON, que le bouton ON sur la télécommande ou que le bouton d'alimentation secondaire situé à la partie inférieure frontale l'écran est positionné sur ON. Toutefois, état en mode ECONOMISEUR D'ENERGIE. |
Lorsque levoyant lumineuxindicateur s'allume en orange ou le message No Sync Signal (Pas de signal Sync), ou Power Save (Economiseur d'énergie) ou Invalid Scan Freq. (Fréquence balayage invalide) apparait à l'écran, il y a quelsque chose d'inhabituel concernant l'état de réception.
Voir " Mode économiqueur d'énergie " ou " Symptômes qui
sembleraient etre des dérangements".Page 22 24
REMARQUE IMPORTANTE
- Eviter demettre sous tension et hors tension I'ecran de maniere repétée et à de courts intervalles. Ceci risquérait de provoquer des dérangements.
- Placer en position OFF l'interrupteur principal d'alimentation de l'écran lorsque vous n'utilisez pas l'écran pendant une période de temps prolongée.
- Si une panne de courant survient alors que l'écran fonctionne, il demeurer en position d'alimentation ON jusqu'à ce que le courant soit rétabli. Placer en position OFF l'interrupteur principal d'alimentation de l'écran avant de quitter l'écran.
INSTRUCTIONS CONCERNANT L'OPÉRATION (suite)



Changement D'entrée
- L'entrée peut être changée en appuyant sur les boutons RGB1 ou RGB2 de la télécommande.
- L'entrée peut être changée selon la série RGB1 → RGB2 en appuyant sur le bouton CHOISIR ENTREE de l'écran.

Réglage du Volume
Le volume sonore peut etre ajuste en pressant les boutons VOL+ et VOL- de la telecommande (ou les boutons de contrôle du volume et de I'ecran).

-
Lorsque l'on appuie sur un bouton, le guide de l'état de réglage du volume sonore est affiché à l'écran.
-
Le volume sonore augmentera lorsque l'on presse le bouton VOL+ (ou ) pendant que le guide est affiché à l'écran.
- Le volume sonore diminuera lorsque l'on presse le bouton VOL-(ou▼) pendant que le guide est affiché à l'écran.
Mode Sourdine Audio
Le volume sonore peut être mis provisoirement en sourdine en pressant lebouton SOURDINE qui se trouve sur la télécommande.

Valeur de réglage du volume
Affichage du guide de l'etat de réglage
(La couleur d'affichage passera à la couleur magenta.)
-
Lorsque l'on appuie sur un bouton, le guide de l'état de réglage du volume (en magenta) est affiché à l'écran.
-
Le réglage du volume peut être diminué en appuyant sur le bouton VOL- en mode sourdine.
- Le mode sourdine peut être annulé en appuyant sur le bouton VOL+ ou sur le bouton SOURDINE en mode sourdine;
Lorsque l'on appuie une nouvelle fois sur le bouton SOURDINE de la télécommande, le mode sourdine sera annulé ; et l'affichage du volume (en vert) apparaitra et le son reviendra.


Changement de la Taille
A chaque fois que l'on appuie sur le bouton TAILLE de la télécommande ou de l'écran, la zone d'affichage de l'écran sera modifiée selon une série fixée et l'état sera affiché à la partie inférieure de l'écran.

- Le mode Réal donne l'image la même forme comme affichée sur l'écran de l'ordinateur. Ce mode est disponible uniquement pour VGA (640 X 480) et WVGA (864 X 480).
Diagramme de selection de l'aire d'affichage (Entrée RGB)
| Résolution | Affichage Complet | Affichage circulaire | ||||
| Affichage | Complet | Normale | Réel | Zoom 1 | Zoom 2 | Zoom 3 |
| 640 x 480 (VGA) | ||||||
| 800 x 600 (SVGA) | ||||||
| 1024 x 768 (XGA) | * Uniquement VGA et W-VGA | |||||
| 1280 x 1024 (SXGA) | ||||||
| 1600 x 1200 (UXGA) | ||||||
Les processus tels que la compression et l'expansion sont exécutés pour l'affichage des signaux susmentionné. Pour cette raison, il existe une possibilité que l'on remarque un effet de scintillagement pour Zoom (1 - 3) en fonction du contenu de l'affichage. Si cela survient, si l'on place le Filtre Vertical en position On (Page 20), cela peut réduire le scintillagement.
Affichage de L'écran des Signaux D'entrée
L'etat des signaux d'entrée peut être affiché à l'écran en appuyant sur le bouton RAPPEL de la télécommande ou de l'écran.
L'affichage disparaitra après environ 6 secondes.


Réglage Automatique de la Position de L'écran et de L'horloge
Le réglage de l'écran à une position ajustée pour le signal PC de l'ordinateur et l'ajustement de l'horloge peuvent être effectuels automatiquement en appuyant sur le bouton AUTO de la télécommande.
ATTENTION
Exécuter ce réglage pour chaque entrée (RGB1 or RGB2) ainsi que pour chaque signal.
- En fonction des signaux, un réglage satisfaisant ne peut être possible dans certains cas. Dans de tels cas, procéder au réglage en vous reférant aux éléments du Menu de réglage initial.
Opération Indépendante de Plusieurs Écrans (N° ID)
Le réglage du N° ID (N°d'identification) de la télécommande permet la commande et le contrôle séparés de sept écrans au maximum. Le N°ID 2 de la télécommande (initialement N°ID 1) peut être régèle en pressant durant 2 secondes ou plus sur le bouton REGLER ID tout en maintainant le bouton ID,enforcé. Le numéro augmentera selon la série (2 6 7 1 2) si ce bouton est pressé continulement.

La télécommande du N° ID est effectué en appuyant sur les différents boutons tout en maintainant,enforcé le bouton ID/ tout en maintainant enforcé le bouton ID. Cette opération possible uniquement lorsque les nombres ID de la télécommande et de I'écran sont identiques.
- La télécommande peut être opérée normalement en appuyant sur les différents boutons de la télécommande sans maintainir enforcé le bouton ID.
- Régler le moniteur en utilisant le N° ID de la fonction MENU. Page 19
Utilisation de L'écran Menu (Système d'affichage à l'écran)
Lorsque l'on appuie sur le bouton MENU, l'écran du menu d'ajustement/réglage s'affiche à l'écran. A partir de cet écran, il est possible d'ajuster et de régler le signal PC au moyen du bouton CHOISIR, du bouton AJUSTER et du bouton OK.
- Se rférer aux pages 17 - 21 en ce qui concerne les éléments à ajuster et les réglages.
Exemple : Choiser l'écran de l'image
- Appuyer sur le bouton MENU pour afficher l'écran du MENU PRINCIPAL.

Image Audio Minuterie Fonction Reg. Init. Langue Choiser OKRégler
- Appuyer sur le bouton OK pour afficher l'écran du Menu Image. (Utiliser les boutons CHOISIR ▲ et ↓ pour désir les autres rubriques.)

Image
Contraste : +31
Luminosite : -31
Couleur : 0
Teinte : +31
Amélioration image : Off
Temp. couleur : Normale
Ajust. Temp. Couleur
Réini. Réini.
Choisis Retour Sortie
- Utiliser les boutons CHOISIR et pourCHOISIR l'element a ajuster et puis utiliser les boutons AJUSTER et pourajuster (exampie:le contraste).

Contraste +31 Proch/Pré Ajuster Retour
- Appuyer sur le bouton RETOUR pour revenir à l'écran précédent.
- S'il n'y a aucune opération pendant une période d'une minute, l'écran du MENU d'ajustement se refermera automatiquement.
MENU IMAGE

Image
Audio
Minuterie
Function
Péron. Rég. Init.
Iangue
Languge AChoiji
■Olish
OK Regler

Image
Contraste
Luminosité
Couleur
Teinte
Amélioration image
Temp couleur
Temporal
Rébin
▲Choisir OK

ge :
:Normale
eur

male
Rémini.
Return


Contraste
喜 Proch/Pre

Retour


Temp. couleur
Proch / Pr
← Choisir
Normale
Retour
Image
Contraste
Luminosite
Couleu
Teinte
Amélioration image
Temp.couleur
Ajust. Temp. Couleur
Réini.
Choisin
OK
Régler
Retour










































Image
Contraste
Luminosite
Couleu
Teinte
Amelioration image
Temp. couleur
Ajust.Temp. Co
Réini.
Choisir
OK
Régler


























Image
Aju

em

C

let

Amplitude
Rouge
Vert
Bleu
Coupe
Bouge
Hedge
Vert
Bleu
i
jeir


C

C


7


| Rubriques choisises | ← | → | Suggestion réglage initial | |
| Contraste | Réduit l'écart de luminosité(clair/obscur) | Augmente l'écart de luminosité(clair/obscur) | Ajuster pour une visibilité maximale pour s'adapter à la luminosité ambiente. Ceci peut être ajusté encore plus jusqu'à (+40) en appuyant et en maintainant le curseur à (+31). La couleur pour les valeurs de (+32) à (+40) modifiera le blanc qui deviendra magenta. Ce mode spécial est préféable pour une scèneASF. Pour des scènes plus claires, certaines parties de l'image peuvent ne pas être claires. Nous conseillons de régler sur la valeur (+31). La "Vie du Panneau" dans le Menu Fonction pourrait être régliée sur Normal lorsque l'on ajuste ce réglage contraste. | |
| Luminosité | Le noir est attenué pour une obscurité d'ensemble augmentée. | Le noir est annulé pour une luminosité d'ensemble augmentée. | Ajuster selon ses goûts. | |
| Couleur | Fonce les couleurs. | Rend les couleurs plus claires. | Ajuster selon ses goûts. | |
| Teinte | Augmente le rouge et affaiblit le vert. | Augmente le vet et affaiblit le rouge. | Cette fonction n'est pas disponible pour ajuster lors de la réception des signaux PAL/SECAM. Le personnel deviendra grisâtre. Ajuster pour obtenir une couleur de peau de bellegowww. | |
| Amélioration image | Off ⇌ Bas ⇌ Moyen ⇌ Haut | Régler la clarté des petits détails au niveau désiré. | ||
| Temp. couleur | Froid ⇌ Normale ⇌ Chaude ⇌ Noir/Blanc | Généralement réglé sur Normale. | ||
| Ajust. Temp. couleur | Off ⇌ On ⇌ | Placer sur ON lorsque la température originale des couleurs est nécessaire afin d'ajuster selon les préférences des utilisateurs. | ||
| Amplitude | Rouge | Les scènes claires sont affaiblies en couleur rougeâtre. | Les scènes claires sont accentuees en couleur rougeâtre. | Ajuster la température de la couleur en fonction de la préférence de l'utilisateur. Ces régles sont enregistrres indépendamment dans chacune des quatre températures de la couleur. |
| Vert | Les scènes claires sont affaiblies en couleur verdâtre. | Les scènes claires sont accentuees en couleur verdâtre. | ||
| Bleu | Les scènes claires sont affaiblies en couleur bleuâtre. | Les scènes claires sont accentuees en couleur bleuâtre. | ||
| Couper | Rouge | Les scènes sommes sont affaiblies en couleur rougeâtre. | Les scènes sommes sont accentuees en couleur rougeâtre. | |
| Vert | Les scènes sommes sont affaiblies en couleur verdâtre. | Les scènes sommes sont accentuees en couleur verdâtre. | ||
| Bleu | Les scènes sommes sont affaiblies en couleur bleuâtre. | Les scènes sommes sont accentuees en couleur bleuâtre. | ||
| Réini. | (fonction OFF) | (attente pour réinitialiser) | Les régles initiaux d'usine pour les rubriques et items de cette page Menu peuvent être restaurés en appuyant sur le bouton OK. | |
INSTRUCTIONS CONCERNANT L'OPÉRATION (suite)
MENU AUDIO

| Rubriques choisises | ← | → | Suggestion réglage initial |
| Mode Audio | →Film←→Musique←→Parole←→Favoris←→ | Film: Ceci permet deCHOISIR le mode audio approprié pour les films.Musique: Ceci permet deCHOISIR le mode audio approprié pour la musique.Parole: Ceci permet deCHOISIR le mode audio approprié pour les informations,les débats,etc.Favoris: Ce mode doit être ajusté selon les préférences de l'utilisateur. | |
| Aigus | Supprime les aigus. | Accentue les aigus. | Ajuster selon ses goûts. |
| Graves | Supprime les graves. | Accentue les graves. | Ajuster selon ses goûts. |
| Balance | Supprime le son du côte croit. | Supprime le son du côte gauche. | Ajuster selon ses goûts. |
| SRS TruBass | →Off←→Bas←→Moyen←→Haut←→ | SRS TruBass exploite la capacité de l'oreille humaine d'être capable de désigner entre deux tons différents. En utilisant cette propriété,TruBass produit les basses qui parfois ne peuvent pas entendues.Ajuster cette fonction selon les préférences de l'utilisateur. | |
| Matrix Surround | →Off←→On←→ | Cette fonction recrée les effets sonores dans un grand espace comme ceux que l'on retrouve dans un stade. | |
| Volume Parfait | →Off←→On←→ | Cette fonction ajustera automatiquement le volume sonore de telle sorte que chaque canal et entrée possède le même niveau de volume sonore moyen. | |
| Réini. | (pas de fonction) | (en attente de réinitialisation) | Les régliages d'origine pour les rubriques et items de cette page Menu peuvent être restaurés en pressant sur le bouton OK. |
MENUMINUTERIE

| Rubriques choisises | ← | → | Suggestion réglage initial |
| Minuterie arrêt | --Min. ←→ 30Min. ←→ 60Min. ↑120Min. ←→ 90Min. ←→ | Cette fonction règle automatiquement l'alimentation en état de veille lorsque la durée indiquée est écoulée. | |
| Minuterie marche | -- (: --) heures | (- - )- - minutes | Cette fonction règle l'alimentation automatiquement en la faisant passer de l'état de veille à l'état ON lorsque la durée indiquée est écoulée. On peut fixer l'heure pour la plage horsaire suivante : 00 :00 – 11 :59. Entrer la durée souhaitée au moyen des boutons CHOISIR ▼ ▲ qui se trouvent sur la télécommande. |
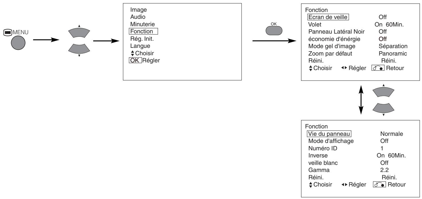
MENU FONCTION

| Rubriques choisises | ← | → | Suggestion réglage initial |
| Ecran de veille | →Off ⇌ 5Min. ⇌ 10Min. ⇌60Min. ⇌ 40Min. ⇌ 20Min. ⇌ | Ceci permet de déplacer l'image autour de l'écran à de petits intervalles qui ont été spécifiés au préalable afin de réduire la rétention ou persistence d'image à l'écran. Car c'est là que l'image d'objets fixes, tels que des logos d'écran, laissent une légère image après qu'ils auraient d'disparaître. | |
| Volet | On | 60Min. | Cette fonction est utilisée pour réduire la rétention ou persistance d'image à l'écran qui poursaient survenir avec des images fixes au moyen du signal de champion blanc. Choisir ON (opération en continu) ou 60 Min. (durée maxi d'opération), puis presser le bouton OK. Appuyer sur le bouton MENU ou RETOUR situé sur la télécommande pour revenir à une visualisation normale. |
| Panneau Lateral Noir | →Off ⇌ On ⇌ | Cette fonction transforme les barres latérales grises On/Off lors d'une visualisation en mode de taille d'écran normal. Toujours positionné sur Off lorsque l'écran est mis sous tension (On). Il est recommendé de régler sur Off afin de réduire la rétention d'image. | |
| Economie d'énergie | Optionnel (grisé) | ||
| Mode gel d'image | Optionnel (grisé) | ||
| Zoom par défaut | Optionnel (grisé) | ||
| Réini. | (pas de fonction) | (en attente de réinitialisation) | Les régles d'origine pour les rubriques et items de cette page Menu peuvent être restaurés en pressant sur le bouton OK. |
| Vie du panneau | Normale ⇌ Extension 1 ⇌ Extension 2 | Cette fonction visse à supprimer le contraste de l'écran sans tenir compte du réglage Contraste dans le Menu Image. Grâce à cette commande, la consommation d'énergie peut être réduite ou la dégradation du panneau peut être limitée. L'ordre de la consommation d'énergie est : Extension 2 < Extension 1 < Normale. Si le réglage du Contraste est modifié lorsque cette fonction est réglée sur Extension 1 or ou Extension 2, il sera modifié automatiquement en Normale. | |
| Mode d'affichage | →Off ⇌ On ⇌ | Cette fonction permet d'afficher l'affichage de l'écran des signaux d'entrée à chaque fois que le mode d'entrée et le mode du signal sont modifiés. Régler sur OFF si l'affichage de l'écran des signaux d'entrée n'est pas nécessaire lorsque change les signaux. | |
| Numéro ID | 1 ⇌ 2 ⇌ 3 ⇌ 47 ⇌ 6 ⇌ 5 ⇌ | Assigne des numérods ID aux écans de telle manière qu'ils puisent être commandés individuellement (jusqu'à 7 écans peuvent être commandés). | |
| Inverse | On | 60Min. | Cette fonction permet de modifier chaque niveau du signal inverse RGB afin de réduire la rétention d'image du panneau. Lorsqu'il est nécessaire d'utiliser cette fonction,CHOISIR ON (opération continuaule) ou 60Min. (opération durée limite) et appuyer sur le bouton OK. Et appuyer sur le bouton Menu ou Retour pour sortir du menu. |
| Veille blanc | →Off ⇌ 15Min. ⇌ 30Min. ⇌120Min. ⇌ 60Min. ⇌ | Cette fonction est également offerte pour lutter contre la rétention ou persistance d'image. Si une durée est spécifiée pour cet item, l'écran change en configuration blanche lorsque l'écran entre en mode d'économie d'énergie et demeurera en ce mode jusqu'à la fin de la durée spécifiée. | |
| Gamma | →2.2 ⇌ 2.8 ⇌ | Généralément régle sur 2,2. | |
INSTRUCTIONS CONCERNANT L'OPÉRATION (suite)
MENURÉGLAGE INITIAL

| Rubriques choisises | ← | → | Suggestion réglage initial |
| Réglage Automatique* | (Menu) | Ajuster Appuyer ici sur le bouton OK, et l'ajustement automatique débute. | Position Horizontale, Position Verticale, Horloge Horizontale et Phase sont ajustées automatique. |
| Position Horizontale | Déplace la position horizontale vers la gauche. | Déplace la position horizontale vers la droite. | Ajuster la position d'affichage à gauche et à droite. Cette fonction est uniquement pour RGB2. (Cette fonction est uniquement pour RGB2. Elle n'est pas disponible (en grisé) pour RGB1.) |
| ← | → | ||
| Position Verticale | Déplace la position verticale vers le bas. | Déplace la position verticale vers le haut. | Ajuster la position d'affichage verticale. Cette fonction est uniquement pour RGB2. (Cette fonction est uniquement pour RGB2. Elle n'est pas disponible (en grisé) pour RGB1.) |
| ↓ | ↑ | ||
| Horloge Horizontale | Réduit la fréquence de l'horloge point (contracte le côté droit). | Augmente la fréquence de l'horloge point (élargit le côté droit). | Ajuster pour une clarté maximale des caractères. Cette fonction est uniquement pour RGB2. (Cette fonction est uniquement pour RGB2. Elle n'est pas disponible (en grisé) pour RGB1.) |
| ← | → | ||
| Phase | Ralentit la phase de l'horloge point (léger glissement vers la gauche) | Accélére la phase de l'horloge point (léger glissement vers la droite) | Ajuster pour une bonne visibilité des caractères. Cette fonction est uniquement pour RGB2. (Cette fonction est uniquement pour RGB2. Elle n'est pas disponible (en grisé) pour RGB1.) |
| ← | → | ||
| Réini. | (pas de fonction) | (en attente de réinitialisation) | Les régles d'origine pour les rubriques et items de cette page Menu peuvent être restaurés en pressant sur le bouton OK. (Ceci est effectif uniquement pour RGB2) |
| Niveau d'Entrée | 0.7V → 1.0V← | Généralément régèle sur 0,7 V. Si l'on constate que le blanc se repand sur l'écran, régler sur la valeur 1,0 V. (Ceci est effectif uniquement pour RGB2) | |
| Fréquence d'affichage | Off → On← | Régler sur Off su l'information concernant la fréquence de l'affichage de l'écran du signal d'entree n'est pas nécessaire. | |
| Type WVGA | Off → On← | Cette fonction est disponible uniquement pour le signal W-VGA. Lorsque placé en mode ON, le mode de la surface d'affichage peut êtreCHOsi soit pour Complet (Full) ou pour RÉel (Real). | |
| Filtre vertical | Off → On← | Placer en position On lorsque l'on est préoccupé par le scintillagement de l'écran. | |
| Mode de fréquence | Film → PC← | Régler sur Film lorsque l'on visualise des images animées sur un ordinateur personnel. | |
| RGB1 | Optionnel (grisé) | ||
| RGB2 | Optionnel (grisé) | ||
- Selon le type de signaux affichés, il est possible que les affichages ne soient pas optimisés par la fonction d'ajustement automatique. Ajuster manuellement pour les optimiser.
MENULANGUE

Choisir une langue au moyen des boutons CHOISIR et appuyer sur le bouton OK.
Enregistrement Automatique
Environ une seconde après que l'ajustement est achieve, les ajustements seront enregistrres comme indiqué sur le tableau ci-dessous.
| Menu | Affichage | Conditions d'enregistrement |
| Image | Contraste | Pour chaque fonction d'entrée, un réglage est enregistréd. |
| Luminosité | ||
| Couleur | ||
| Teinte | ||
| Amélioration image | ||
| Temp. couleur | ||
| Ajust. Temp. Couleur | ||
| Amplitude Rouge | Pour chaque Température Couleur, 1 réglage est enregistréd. | |
| Amplitude Vert | ||
| Amplitude Bleu | ||
| Rouge Couper | ||
| Vert Couper | ||
| Bleu Couper | ||
| Audio | Mode Audio | 1 réglage est enregistréd. |
| Aigus | Pour chaque Mode Audio, 1 réglage est enregistréd. | |
| Graves | ||
| Balance | 1 réglage est enregistréd. | |
| SRS TruBass | Pour chaque Mode Audio, 1 réglage est enregistréd. | |
| Matrix Surround | ||
| Volume Parfait |
| Menu | Affichage | Conditions d'enregistrement |
| Fonction | Ecran de veille | 1 réglage est enregistré. |
| Volet | (non enregistré) | |
| Panneau Lateral Noir | (non enregistré) | |
| Vie du Panneau | 1 réglage est enregistré | |
| Mode d'affichage | ||
| Numéro ID | ||
| Inverse | ||
| veille blanc | ||
| Gamma | ||
| Rég. Init. | Réglage Automatique | (non enregistré) |
| Position horizontal | Pour chaque Mode Signal, 1 réglage est enregistré. (Uniquement pour RGB2) | |
| Position vertical | ||
| Horloge horizontal | ||
| Phase | ||
| Niveau D'Entrée | 1 réglage est enregistré. | |
| Fréquence d'affichage | ||
| type WVGA | ||
| Filtre Vertical | ||
| Mode de fréquence | ||
| Langue | 1 réglage est enregistré. |
- Les éléments enregistrés précédemment seront perdus.
- Le mode de signal peut être identifié par la fréquence sync. horizontal/vertical et la polarité de signal sync. Des signaux différents dont tous les éléments sontidentiques seronttraités comme le même signal.
AUTRES CARACTERISTIQUES (suite)
Contrôle des Signaux
Les modifications de l'etat des signaux sont affichées sur l'écran au fur et à mesure qu'elles apparaisent.
| Etat | Affichage | Action |
| Lorsque le Mode d'affichage est place sur ON, le signal d'entrée est basculé ou lorsque l'on appuie sur le bouton RAPPEL. | Un guide est affiché pour le terminal d'entrée et la fréquence de synchronisation (sync.) horizontale et verticale. | |
| Lorsque le signal sync. n'est plus déetecté. | • Un guide affiche un No Sync. Signal (signal No Sync.) et Power Save (Economie d'énergie) (pendant approximativement 5 secondes). • Lorsque cet état continue alors que le signal sync. ne peut être déetecté, le voyant indicateur de la source d'alimentation passée à l'orange et le mode basculé en mode d'économie d'énergie. | Vérifier de nouveau l'état de l'interrupteur de la source d'alimentation de l'ordinateur ainsi que l'état des connexions. |
| Lorsque le signal d'entrée ne correspond pas aux caractéristiques technique de l'écran ou se trouve dans un état instable. | Un guide affiche Invalid Scan Freq. (Fréquence de balayage non valide). | Vérifier de nouveau les caractéristiques concernant le signal d'entrée. |
RGB
| RGB2 RGB H: 48.4kHz V: 60.1 Hz |
| -- Min. ---:-- |
| ! No Sync. Signal |
| ! Invalid Scan Freq. |
Mode D'économie de L'énergie
Lorsque l'entrée RGB1, RGB2 est besoin.
- Lorsque cet écran est connecté à un ordinateur VESA DPMS, le mode Economie d'énergie (Off) peut être spécifique pour être activé automatiquement lorsque l'ordinateur n'est pas utilisé afin de réduire la consommation d'électricité par cet écran.
| Signal sync. RGB | Horizontal | Oui | Non | Oui | Non |
| Vertical | Oui | Oui | Non | Non | |
| Signal PC | Actif (affichage normal) | Blanc (pas de affichage) | |||
| Mode d'opération | On | Off | |||
| Voyant indicateur | S'allume en vert | S'allume en orange | |||
| Consommation d'électricité | 255W (32")365W (42") | 3W ou moins (RGB1)1W ou moins (RGB2 ; 100V≤AC≤120V)3W ou moins (RGB2 ; 120V<AC≤240V) | |||
Retour à l'état d'opération
- Opérer l'ordinateur personnel, ou appuyer sur le bouton CHOISIR ENTREE de l'unité principale ou les boutons RGB1/RGB2 de la télécommande.
RÉTENTION DE L'IMAGE DE L'éCRAN À PLASMA
Il existe différentes caractéristiques qui produit une détention d'image en fonction de la manière dont est utilisé l'écran à plasma. Les situations et les méthodes d'emploi efficaces en rapport avec ce phénomène de détention ou de persistance d'image sont indiquées ci-dessous.
Caracteristiques de la détention d'image d'un écran à plasma
Le phénomène de détention (ou de persistance) d'image d'un écran à plasma survient en raison de la dégradation partielle du phosphore provoquée par l'affichage partiel de caractères et d'images.
Par exemple, lorsque la représentation de caractères comme indiqué sur la Figure A à droite est affchéé continuèlement durant une période de temps prolongé, la seule partie du phosphore 'Rouge, Vert, Bleu) qui se dégradera sera la couleur de la partie d'affichage applicable des caractères. Par conséquent, lorsqu'une image blanche est affichée sur l'ensemble de l'écran comme indiqué sur la Figure a., les marques des caractères affichées jusqu'à ce moment-là apparaitront attenuées mais visibles à l'oeil, le phosphore toutefois ne se consumes pa.

Le degrde de retention d'image est proportionnel à la luminosité des caractères et des images affichées ainsi que du temps d'affichage.
- Plus les images et les caractères affichées sont lumineux, plus le phosphore a tendance à se dégrader. Dans le cas d'images ayant des niveaux de luminosité différents, comme indiqué sur la Figure B sont affichées continuèment durant une période de temps prolongé, les marques d'images sont plus facilement décelables aux endroits ayant les images les plus lumineuses.

- Les images illustrant le phénomène de détention d'image dans ce document sont exagérées pour mistrés expliquer et faire comprendre le phénomène. L'apparce réelle de l'imagé persistante diffère en fait en fonction de la durée d'opération et de la luminosité.
Méthodes visant à réduire l'apparition du phénomène de détention d'image
- Réduire autant que possible les valeurs de réglage pour le contraste et la luminosité de l'écran à plasma.
Une fonction est assurée dans l'affichage qui contrôle la luminosité de l'écran afin de réduire la dégradation du panneau de l'écran.
L'utilisation de cette fonction permet de réduire la détention d'image.
(Se référer à la Vie du panneau (Extension 1. ou Extension 2. déscribe à la page 19)
- Régler l'écran sur un affichage "Volet" ou "Inverse".
L' apparition de la détention d'image en rapport avec l'affichage d'images de mêmes formes ou configurations, telles que des images fixes, durant des périodes de temps prolongées peut être réduite en affichtant une couleur inversée ou un écran totalement blancpendant une ou deux heures après avoir achieve l'affichage.
(On peut proceder aux réglages en utilisant "Volet et Inverse du MENU Fonction décrits à la page 19)
- Utilisation en combinaison avec des images animées
Comme la dégradation des matériaux fluorescents progressive comparativement de manière uniforme pour les images animées, l' apparition de la détention partielle d'image peut être contrôleé. Nous recommendons d'utiliser en combinaison avec des images animées comme les DVD. * Veuillez faire attention car la détention d'image apparaitra si l'affichage est laissez dans un état d'affichage deux écrans durant une période de temps prolongée.
- Les émissions de télévision incluent des images affichées pour de longues périodes de temps durant lesquilles les parties droite et gauche ainsi que les parties inférieure et supérieure de l'image sont coupées et le nom de la chaîne de télévision ou l'heure sont affichés durant une période de temps prolongée au même endroit de l'écran. On peut prévoir l' apparition de la détention d'image à ces emplacement. Aussi veuillez être prudent et veiller à ce point.
REMARQUES
A propos de certains défauts d'écran
- Une technologie de haute précision est utilisé dans la fabrication des écrans à plasma mais il peut y avoir des points noirs (points qui ne sont pas illuminés) et points clairs (points qui sont trop lumineux) dans certains cas. Ceci n'indique pas un dérangement de l'appareil.
A propos des images résiduelles
- Dans certains cas, il se peut que des images résiduelles demeurent après l'affichage de courte durée d'images statiques et une autre image est affichée. Toutefois, ce phénomène disparaître et l'écran reviendra à son état normal. Ceci n'indique pas un dérangement de l'appareil.
A propos de I'ecran
- Les écrans à plasma affichent les images au moyen de décharges électriques à l'intérieur du panneau de l'écran. Pour cette raison, la température de la surface de l'écran peut s'élever dans certains cas. Toutefois, les écrans à plasma sont fabriqués avec du verre finement traité. Un filtré en verre renforcé est installé sur la surface de l'écran. Veuillez éviter toutes lors de donner des chocs violents à la surface de l'écran car il existe un risque de briser le verre.
Symptômes Pouvant Indiquer des Dérangements
Proceder aux verifications suggerees ci-dessous en fonction des symptomes observés. Si vous ne parveze pas à corriger le problème, veuillez contacter votre revendeur.

AVERTISSEMENT
Les réparations effectuees par le client peuvent être risquées.
| Symptômes | Points à vérifier | Voir page |
| • Pas d'image avec levoyant indicateur d'alimentation en position Off. | 1 No Sync. Signal | Vérifier dequelle manière est connectée la cable d'alimentation. Appuyer sur l'interrupteur d'alimentation. |
| • Le message No Sync. Signal (Pas de Signal sync.) ou Power Save (Economie d'énergie). • Pas d'image avec levoyant indicateur d'alimentation allumée en orange. | Aucun signal sync. n'est détecté. Vérifier dequelle manière est connecté le cable des signaux. S'assurer que l'interrupteur de l'ordinateur, du dispositif d'imagerie, etc. est en position On. Vérifier que l'ordinateur n'est pas placé en mode d'économie d'énergie. Vérifier si la sélection d'entrée correspond bien au terminal de connexion. | |
| • Le message Invalid Scan Freq. (Fréquence de balayage non valide) est affché. | 1Invalid Scan Freq. | Un signal d'entrière n'est pas reçu normalément. Vérifier si le signal d'entrière correspond bien aux caractéristiques techniques de l'écran. Vérifier dequelle manière est connecté le cable des signaux. |
| • Levoyant indicateur d'alimentation est allumé mais il n'y a pas d'image. | Vérifier les régliages du contraste et de la luminosité (les régler pour un plus grand contraste et une plus grande luminosité). Vérifier dequelle manière est connecté le cable des signaux. | |
| • L'image affichée apparait comme s'écoulant en oblique. • Le texte affiché sur l'écran apparait avec des barres verticales avec les caractères dans les colonnes verticales flous. | Ajuster la fréquence de l'horloge et de la phase. (Ajuster d'abord la fréquence de l'horloge, puis ensuite la phase.)(Entrée RGB) | |
| • Le texte affché sur l'écran apparait flou. • Une fine configuration scintille lors de l'affichage à l'écran. | A | Ajuster la phase de l'horloge pour une visualisation plus claire. (Entrée RGB) |
| • La télécommande à distance ne fonctionne pas. | Vérifier si les piles installées dans le boîtier de la commande sont bien placees dans le bon sens. Vérifier si les piles installées dans le boîtier de la commande sont utilisables. | |
| • La température à la surface de l'écran est élevé. | • L'écran à plasma illumine le phosphore par une décharge de radiations internes. Dans certains cas, ceci peut provoquer une augmentation de la température de la surface de l'écran. Veuillez notes que ceci n'est pas un dérangement. | - |
| • Il existe des endroits sur l'écran qui diffèrent de la périphérie (*).*Des points qui ne s'illuminent pas, des points ayant une luminosité différente de ceux de la périphérie, des points ayant une couleur différente de ceux de la périphérie, etc. | • Une technologie de pointe et de haute précision est utilisée pour cet écran à plasma. Toutefois, dans certains cas, il existe des défauts mineurs dans certaines parties de l'écran. Veuillez notes que ceci n'est pas un dérangement. | - |
| • Des traits verticaux apparaissent selon le contentu de l'écran. | • L'écran à plasma illumine le phosphore par une décharge de radiations internes. Selon le contentu de l'écran, ceci peut provoquer dans de rares cas des traits verticaux apparaissant à l'écran à cause d'un problème de lumière. Veuillez notes que ceci n'est pas un dérangement. | - |
| • Des striésizontales grossières apparaissent en affichage COMPLET. | • L'ajustement de la phase (de l'horloge) réduira les traits horizontalaux. (Entrée RGB) | 20 |
| • Tremblement sous la forme de lignesizontales oscillant vers le haut et vers le bas.(Uniquement en MODE ENTREE PC) | • Si la fréquence directe provenant de l'ordinateur est inférieur à 85Hz, essayer une fréquence supérieure (limite supérieure 85Hz). Il peut survenir une légère atténuation de l'image actuelle.Essayer de placer le Filtre Vertical sur On. Dans ce cas cependant, la résolution verticale diminuera. | 20 |
| • Le moteur du ventilateur est bruyant. (Uniquement pour le modele avec ventilateur) | • Utiliser le ventilateur qui contrôle la température dans l'unité principale afin d'abaisser la température dans cette unité. Si la température ambiente augmente, le nombre de tours par minute augmentera et le bruit du moteur également. Veuillez notes que ceci cependant n'est pas un dérangement. | - |
| • La partie supérieure de l'écran chauffe. | • Lorsque l'on utilise l'appareil pour une période de temps prolongée, la partie supérieure de l'écran peut chauffer. Veuillez notes que ceci n'est pas un dérangement. | - |
| • Les caractères d'un texte sont affichés avec des épaisseurs différents. | • L'épaissur des caractères et des lignes peuvent varier si des images avec une résolution verticale supérieure à 512 lignes sont affichées.Toutefois, veuillez notes que ceci n'est pas un dérangement. | - |
Mesures à Prendre Pour Corriger des Affichages Anormaux
Selon le type d'équipment utilisé, il se peut que les images ne soient pas affichées normalement. Dans ce cas, veuilles procédez aux ajustements sugérés ci-dessous. (Uniquement pour RGB 2)
| Symptôme 1 | Le texte affchéé à l'écran apparait avec des barres verticales et avec certains caractères devenus flous (Figure 1). L'image affichée semble flotter en'avant (Figure 2) (Entrée RGB). | |
| Exemple | Figure 1 | Traits verticaux ABCD AOB ACDEFGHIJ abcdefgABCDEFGabcd ABCDEFGHIJ abcdefgABCDEFGabcd |
| Procedure d'ajustement | 1) Appuyer sur le bouton AUTO de la télécommande. | |
| Lorsque l'ajustement n'est pas possible avec Réglage Automatique.2) Appuyer sur le bouton MENU. Le Menu Principal est affchéé.3) Appuyer sur le bouton CHOISIR▼. Le Menu de Réglage Initial apparaître à l'écran.4) Appuyer sur le bouton OK. Le Menu de Réglage Initial apparaître à l'écran.5) Appuyer sur le bouton CHOISIR▼ et désir Horloge horizontale.(Affiche des configurations fines comme caractères ou une configurations avec des traits verticaux sur l'ensemble de l'écran durant l'ajustement de l'Horloge horizontale)6) Appuyer sur les boutons AJUSTER ▲ ou ▲ et rechercher les caractères clairs sur l'ensemble de l'écran.7) Exécuter l'ajustement pour le symptôme ci-dessous lorsque les caractères sont flous sur l'ensemble de l'écran. |
- L'image affichée peut être momentarilyément troublée durant l'ajustement de l'horloge mais ceci n'est pas un dérangement.
| Symptôme 2 | Le texte affché sur l'écran apparait flou dans sa totalité (Figure 2).Une configuration fine vacille lorsqu'elle est affichée à l'écran (Figure 3). | |
| Exemple | Figure 2 | Avant l'ajustementABC Après l'ajustement ABC |
| Procedure d'ajustement | 1) Appuyer sur le bouton AUTO de la télécommande. | |
| Lorsque l'ajustement n'est pas possible avec Réglage Automatique. 2) Appuyer sur le bouton MENU. Le Menu Principal est affché. 3) Appuyer sur le bouton CHOISIR ▼. Le Menu de Réglage Initial apparaitra à l'écran. 4) Appuyer sur le bouton OK. Le Menu de Réglage Initial apparaitra à l'écran. 5) Appuyer sur le bouton CHOISIR ▼ et désir Phase (Horloge). (Affiche des configurations fines comme caractères ou une configurations avec des traits verticaux sur l'ensemble de l'écran durant l'ajustement de la Phase (Horloge) | ||
| 6) Appuyer sur les boutons AJUSTER ▲ ou ▲ afin de faire apparaitre clairément texte à l'écran. | 6) Appuyer sur les boutons AJUSTER ▲ ou ▲ afin de faire apparaitre le texte sans vacillagement. | |
Les caractéristiques du produit et les designs peuvent être modifiés sans préavis.
| Panneau de l'écran | Dimensions de l'écran d'affichage | Approximativement 32 pouce (716 (horizontal) x 399 (vertical), diagonale 820 mm) | Approximativement 42 pouce (922 (horizontal) x 522 (vertical), diagonale 1059 mm) | |
| Résolution | 852 (H) x 1024 (V) pixels | 1024 (H) x 1024 (V) pixels | ||
| Dimensions nettes (sans les haut-parleurs et le support de l'écran) | 830 (largeur) x 506 (hauteur) x 92 (profondeur) mm | 1030 (largeur) x 636 (hauteur) x 91 (profondeur) mm | ||
| Poids net (sans les haut-parleurs et le support de l'écran) | 24,6kg | 34,9kg | ||
| Conditions ambantes | Température | En opération : 5°C – 35°C, Entreposage : O°C – 40°C | ||
| Humidité relative | En opération : 20% - 80%, Entreposage : 20% - 90% (sans condensation) | |||
| Alimentation électrique | C.A. 100 – 240 V, 50/60 Hz | |||
| Consommation d'énergie/en veille | 255W / <3W | 365W / <3W | ||
| Sortie audio | 12W + 12W (6Ω) | |||
| (Entrée RGB) | ||||
| Signal d'entrée | Terminaux d'entrée | Terminal d'entrée RGB1 DVI (DVI-D) Terminal d'entrée audio RGB1 (Mini-jack stéréo 3,5mm) Terminal d'entrée RGB analogique RGB2 (D-sub 15 broches) Terminal d'entrée audio RGB2 (Mini-jack stéréo 3,5mm) | ||
| Signaux vidéo | 0,7 V/1,0 Vp-p, analogue RGB (Signal recommandé) | |||
| Signaux Sync (Synchronisation) | H/V séparé, niveau TTL (2KΩ) H/V composite, niveau TTL (2KΩ) Sync on vert, 0,3 Vp-p (75Ω) | |||
| Signal recommandé | 43 modes | 28 | 29 | |
- L'écran prend au moins 30 minutes pour atteindre l'état de qualité optimale de l'image.
Entrée des Signaux
Terminal RGB (Connecteur 15 broches D-sub)
| Broche | Signal d'entrée |
| 1 | R |
| 2 | G ou Sync on vert |
| 3 | B |
| 4 | Pas de connexion |
| 5 | Pas de connexion |
| 6 | R.GND |
| 7 | G.GND |
| 8 | B.GND |
| 9 | Pas de connexion |
| 10 | GND |
| 11 | Pas de connexion |
| 12 | (SDA) |
| 13 | H. Sync ou H/V composite sync. |
| 14 | V. Sync. (V.CLK) |
| 15 | (SCL) |

- Lorsque différentes sortes de signaux d'entrée sont entrés simultanément dans l'écran via une carte graphique ou un média similaire, l'écran désira automatiquement les signaux selon l'ordre de priorité suivant :
| Type de signal Sync | Priorité |
| Sync. séparé H/V | 1 |
| Sync. composite H/V | 2 |
| Sync.on Vert * | 3 |
- Mème dans le cas des signaux recommançés indiqués à la page suivante, il peut y avoir des cas om l'affichage correct n'est pas possible. Dans ce cas, utiliser Sync. séparé H/V, Sync. composite H/V.
Entrée des Signaux (suite)
Terminal DVI (DVI-D)
| Broche | Signal d'entrée | Broche | Signal d'entrée |
| 1 | T.M.D.S Donnéee2- | 14 | +5V Alimentation |
| 2 | T.M.D.S Donnéee2+ | 15 | Terre (pour +5V) |
| 3 | T.M.D.S Donnéee2/4 Ecran | 16 | Prise Chaude Détecter |
| 4 | 4T.M.D.S Donnéee4- | 17 | T.M.D.S Donnéee0- |
| 5 | T.M.D.S Donnéee4+ | 18 | T.M.D.S Donnéee0+ |
| 6 | Horloge DDC | 19 | T.M.D.S Donnéee0/5 Ecran |
| 7 | Donnée DDC | 20 | T.M.D.S Donnéee5- |
| 8 | Pas de connexion | 21 | T.M.D.S Donnéee5+ |
| 9 | T.M.D.S Donnéee1- | 22 | T.M.D.S Ecran Horloge |
| 10 | T.M.D.S Donnéee1+ | 23 | T.M.D.S Horloge+ |
| 11 | T.M.D.S Donnéee1/3 Ecran | 24 | T.M.D.S Horloge- |
| 12 | T.M.D.S Donnéee3- | Cadre | GND(Terre) |
| 13 | T.M.D.S Donnéee3+ |
| 1 | 2 | 3 | 4 | 5 | 6 | 7 | 8 |
| 9 | 10 | 11 | 12 | 13 | 14 | 15 | 16 |
| 17 | 18 | 19 | 20 | 21 | 22 | 23 | 24 |
Liste des Signaux Recommendés
Avec entrée des signaux RGB numériques (Entrée RGB 1)
| N° | Mode du signal | Fréquence horizontalé (kHz) | Fréquence horloge point (MHz) | Remarques | ||
| Nom du signal | Résolution | Fréquence verticalé (Hz) | ||||
| 1 | VGA | 640 X 400 | 70,08 | 31,47 | 25,18 | |
| 2 | 640 X 480 | 59,94 | 31,47 | 25,18 | ||
| 3 | W-VGA | 864 X 480 | 60,00 | 31,02 | 33,75 | |
| 4 | 864 X 480 | 59,94 | 31,47 | 34,24 | Type WVGA : On | |
| 5 | VESA | 640 X 480 | 72,81 | 37,86 | 31,50 | |
| 6 | 640 X 480 | 75,00 | 37,50 | 31,50 | ||
| 7 | 640 X 480 | 85,01 | 43,27 | 36,00 | ||
| 8 | 800 X 600 | 56,25 | 35,16 | 36,00 | ||
| 9 | 800 X 600 | 60,32 | 37,88 | 40,00 | ||
| 10 | 800 X 600 | 72,19 | 48,08 | 50,00 | ||
| 11 | 800 X 600 | 75,00 | 46,88 | 49,50 | ||
| 12 | 800 X 600 | 85,06 | 53,67 | 56,25 | ||
| 13 | 1024 X 768 | 60,00 | 48,36 | 65,00 | ||
| 14 | 1024 X 768 | 70,07 | 56,48 | 75,00 | ||
| 15 | 1024 X 768 | 75,03 | 60,02 | 78,75 | ||
- S'assurer que le signal de l'équipment périphérique est compatible avec cette liste.
Avec une entrée de signaux RGB analogue (entree RGB2)
| N° | Mode du signal | Fréquence horizontalé (kHz) | Fréquence horloge point (MHz) | Remarques | ||
| Nom du signal | Résolution | Fréquence verticale (Hz) | ||||
| 1 | VGA | 640 X 400 | 70,08 | 31,47 | 25,18 | |
| 2 | 640 X 480 | 59,94 | 31,47 | 25,18 | ||
| 3 | W-VGA | 864 X 480 | 59,94 | 31,47 | 34,24 | Type WVGA : On |
| 4 | VESA | 640 X 480 | 72,81 | 37,86 | 31,50 | |
| 5 | 640 X 480 | 75,00 | 37,50 | 31,50 | ||
| 6 | 640 X 480 | 85,01 | 43,27 | 36,00 | ||
| 7 | 800 X 600 | 56,25 | 35,16 | 36,00 | ||
| 8 | 800 X 600 | 60,32 | 37,88 | 40,00 | ||
| 9 | 800 X 600 | 72,19 | 48,08 | 50,00 | ||
| 10 | 800 X 600 | 75,00 | 46,88 | 49,50 | ||
| 11 | 800 X 600 | 85,06 | 53,67 | 56,25 | ||
| 12 | 1024 X 768 | 60,00 | 48,36 | 65,00 | ||
| 13 | 1024 X 768 | 70,07 | 56,48 | 75,00 | ||
| 14 | 1024 X 768 | 75,03 | 60,02 | 78,75 | ||
| 15 | 1024 X 768 | 85,00 | 68,68 | 94,50 | ||
| 16 | 1152 X 864 | 75,00 | 67,50 | 108,00 | ||
| 17 | 1280 X 1024 | 60,02 | 63,98 | 108,00 | ||
| 18 | 1280 X 1024 | 75,03 | 79,98 | 135,00 | ||
| 19 | 1280 X 1024 | 85,02 | 91,15 | 157,50 | ||
| 20 | 1600 X 1200 | 60,00 | 75,00 | 162,00 | ||
| 21 | 1600 X 1200 | 75,00 | 93,75 | 202,50 | ||
| 22 | 1600 X 1200 | 85,00 | 106,25 | 229,50 | ||
| 23 | Macintosh | 640 X 480 | 66,67 | 35,00 | 30,24 | |
| 24 | 832 X 624 | 74,55 | 49,72 | 57,28 | ||
| 25 | 1024 X 768 | 74,93 | 60,24 | 80,00 | ||
| 26 | 1152 X 870 | 75,06 | 68,68 | 100,00 | ||
| 27 | W-XGA | 1280 X 768 | 59,833 | 47,986 | 81,00 | |
| 28 | 1280 X 768 | 69,997 | 56,137 | 94,760 | ||
- Le type de carte video ou de cable de connexion utilise peut ne pas permettre l'ajustement des affichages corrects de la Position Horizontale, de la Position Verticale, l'Horloge Horizontale et la Phase (Horloge).
L'ecran peut ne pas etre en mesure d'afficher correctement des images animees lorsqu'un signal ayant une frquence verticale egale ou supérieure 85Hz
L'ecran fait la diffrenciation des modes de signal selon les fréquences horizontale et verticale et les polarités des signaux Sync. verticaux et horizontaux. Veuillez noter que des signaux différents ayant tous ces éléments identiques seront traités comme des signaux similaires. - Les images affichées avec plus de 512 lignes de résolution verticale en affichage Plein (affichage comprése) peut résultat dans l'interpolation de traits.
SUPPLEMENTS
Fonction de L'unité Video Proposée en Option
Les fonctions additionnelles sont les suivantes lorsque l'unité video optionnelle est installée. (31 ~ 42)
INSTRUCTIONS CONCERNANT L'INSTALLATION
Branchement à Un Dispositif D'imagerie Video
(1) Vérifier que l'interrupteur d'alimentation de l'écran est bien en position OFF (Arrêt).
(2) S'assurer que le dispositif d'imagerie est mis hors tension.
(3) Utiliser un cable et un connecteur disponibles dans le commerce pour connecter le terminal d'entrée des signaux sur le panneau arrêté de cet apparéil et le terminal de sortie des signaux du dispositif d'imagerie.

Avec l'installation des composants DVI-STB et RGB

Vers équipement video
Veuillez utiliser la cable de
connexion adequat pour le type de
terminal de l'équipement video.
- Si un équipement videoe avec un terminal de sortie S videoe est utilisé, une connexion au moyen d'un cable S videoe est recommandée afin d'assurer une qualité videoe plus haute. (Si le terminal d'entrée videoe S et le terminal d'entrée videoe AV3 sont connectés en même temps à l'écran, la sortie videoe Saura la priorité.)
- Si le terminal de SORTIE (ECRAN) est connecté à un écran externe avec un terminal 75 Ohm, il est possible de visualiser la même image que sur l'unité principale. Mais il est possible de contrôler uniquement le signal video composé à partir des entrées AV1, AV2, AV3 ou AV4 affichées à l'écran à ce moment-là.
Signaux video applicables pour chaque terminal d'entrée (Voir CHARACTERISTIQUES DU PRODUIT Page 40)
| Terminal | RCA/Péritel | DVI | D-sub | Remarques | |||||
| Signal | CVBS | S-video | Composante | RGB | PC | STB | RGB | Composante | |
| AV1 | ○ | ○ | |||||||
| AV2 | ○ | ○ | ○ | Se référer au menu de réglage initial. 38 | |||||
| AV3 | ○ | ○ | |||||||
| AV4 | ○ | ○ | ○ | Se référer au menu de réglage initial. 38 | |||||
| RGB1 | ○ | ○ | Se référer au menu de réglage initial. 39 | ||||||
| RGB2 | ○ | ○ | Se référer au menu de réglage initial. 39 | ||||||
( : :disponible)
INSTRUCTIONS D'OPÉRATION


Changement D'entrée
- On peut changer l'entrée en appuyant sur les boutons AV1, AV2, AV3, AV4, RGB1 ou RGB2 de la télécommande.
- L'entrée peut être modifiée selon la série AV1 → AV2 → AV3 → AV4 → RGB1 → RGB2 en appuyant sur le bouton CHOISIR ENTREE de l'écran.

Changement de Taille
Chaque fois que le bouton TAILLE de la télécommande ou de l'écran est pressé, la taille d'affichage de l'écran changera selon une série fixée et l'état sre affiché à la partie inférieure de l'écran.
- Durant l'entrée du signal VIDEO (AV1, AV2, AV3)

- Laaille sera fixée comme mode Complet (Full mode) et ne changera pas lors de la réception bdu signal composante de 1080i/50, 1080i/60 ou 720p/60.
Complet
- Durant l'entrée du signal AV4

- (Auto) est le mode utilisant le signal de changement provenant de l'équipement connecté au terminal AV4 inclus dans la fiche N°8 du connecteur péritel qui indique le format d'image de la source video. Lorsque le signal de changement n'a pas été détecté, le réglage Zoom par défaut dans le Menu de fonction est utilisé pour désir.
- Et durant quel mode d'entrée excepté AV4, si le signal de changement est détecté à condition que (Auto) est choisi pour l'image de format de QV4m le =ode d'entrée est automatiquement transféré) AV4.
Diagramme de la selection de la taille d'affichage
| Lorsque vous souhaitez | Régler la taille sur | Signal d'entrée | Ecran d'affichage | Remarques |
| Affiche fidèlement une image 4:3 sur un écran 16:9. | 4 : 3 | (Signal 4:3) | ( ) | Blanc des deux côtsés |
| Affiche une image 4:3 sur un écran 16:9 avec la hauteur et la largeur du milieu de l'écran élargi en échelles égales avec les deux côtés apparaissant un peu agrandis. | Panoramic | ( ) | ||
| Affiche fidèlement une image de taille 16:9 VISTA dans l'image 4:3 sur un écran 16:9. | Zoom | (Vista) | ( ) | • L'image 4:3 est appelé image " boîte aux lettres". • Dans certains cas, un léger blanc peut demeure dans les parties supérieure et inférieure de l'écran. |
| Affiche fidèlement une image de taille 16:9 VISTA sur un écran 4:3 dans la taille verticale standard mais contracté horizontally*. | Complet | (Contracté) | ( ) | * Une image abev un aspect d'apparente de 16:9 se contracte horizontalément à 4:3 pour s'afficher sur un écran 4:3. |
| Affiche une image 14:9 sur un écran 16:9 étendu verticalément et contracté horizontally. | C14:9L | (Signal 14:9) | ( ) | Ce mode est fourni pour le programme de télédiffusion avec WWS Code – C14:9L. |
| Affiche une image 14:9 élargi verticalément sur l'écran 16:9. | 14:9 Zoom | (Signal 14:9) | ( ) | Ce mode est fourni pour le programme de télédiffusion avec WWS Code – 14:9 Zoom. |
La position de l'image verticale peut etre ajustee pour les modes (Panoramic), (Zoom), (C14:9L) et (14:9Zoom) de la maniere suivante.
- Appuyer sur le bouton TAILLE et les boutons CHOISIR ▲▼ durant l'affichage de la taille de l'image.
- L'affichage de la position apparaitra à l'écran.
- La plage d'ajustement pour chaque taille d'image est indiquée ci-dessous.
(Panoramic)
-12à+12
(Zoom)
-31 à +31
(C14:9L) et (14:9Zoom)
-16 à +16
- Lorsque le signal composante 1080i/50 ou 1080i/60 est reçu, la position verticale peut etre ajustee par une seule etape supérieure. (La plage : 0 a +1)

Presser

Presser
REMARQUE IMPORTANTE
Utilisation avec un moniteur grand écran
- Cet écran possède une caractéristique de sélection du mode d'écran. Si un mode d'écran incompatible est choisi pour afficher certains logiciels, tels un programme de télévision, les images apparaîtront d'une manière différente de l'original. Veuillez prendre ceci en considération lorsque vousCHOISSEZ le mode d'écran.
L'utilisation de cet écran dans le mode d'affichage élargi avec la caractéristique large possible dans les cafés, les hôtels et autres établissements pour être visualisé des fins commerciales ou publiques peut enfreindre les droits de copyright protégés par la Loi sur la propriété industrielle et intellectuelle. - Lorsqu'une image normale 4:3 est affichee sur l'ensemble de I'ecran en mode Panoramic, certaines parties de la pereherie de I'image neuent disparaitre et/ou apparaitre comme deformées dans certains cas. Utiliser le mode 4 :3 pour visualiser des images creees en mode 4:3. Ce mode permet de visualiser un contenu 4:3 sans distorsion de I'image.
Si on appuie sur le bouton PinP de la télécommande l'affichage MULTI PICTURE apparaitra à l'écran.
Activier le mode Pin-P à partir de l'écran RGB
Si on appuie une fois sur le bouton PinP deux images seront affichées.
- Ce mode est disponible depuis l'entrée RGB1 (DVI-PC) et RGB2 (RGB).
- L'icone du haut-parleur peut être basculée vers la gauche ou vers le droit en appuyant sur les boutons besoin et ; la source audio de la video sortira du côté où l'icone du haut-parleur est situé.
- La position de l'écran secondaire peut être可以选择 vers le haut et vers le bas en appuyant sur les boutons CHOISIR ▼ ▲.
L'écran secondaire peut être choisi avec les boutons AV1, AV2, AV3 et AV4 à partir de l'état dans lequel apparait l'icone du haut-parleur du côté gauche de AV* comme indiqué sur le diagramme à droite. - Si on appuie de nouveau sur le bouton OinP ou sur le bouton RETOUR annulera l'affichage des deux images.
- Le " Mode fréquence " qui se trouve dans le menu de réglage initial doit être place sur Film/cinéma (Movie) lorsque l'écran secondaire est le signal composant de 1080i/50 ou de 1080i/60.
AV1: Affiche le signal d'entrée VIDEO de l'écran secondaire.
Activation du mode SEPARATION à partir de l'écran d'entrée video
Si on appuie une fois sur le bouton PinP deux images seront affichées.
- L'icone du haut-parleur peut être basculée vers la gauche ou vers le droit en appuyant sur les boutons désir et ; la source audio de la video sortira du côté où l'icone du haut-parleur est situé.
- Le même mode d'entrée video ne peut êtrecision pour les deux écra
- Si on appuie de nouveau sur le bouton PinP ou sur le bouton RETOUR annulera l'affichage des deux images.
- Lorsque l'entrée video est reglee sur RGB Video, le mode SEPARATION n'est pas possible.
- Se référer au tableau pour le mode des 2 images (Séparation).
| AV1 | AV2 |
2 Deux images (Séparation)
( :disponible)
| Entrée terminal | AV1 ~ AV4 | AV1, AV2 | RGB1 | RGB2 | ||||||
| SecondairePrincipal | PAL,SECAM | NTSC3,58/4,43 | 576i576p | 480i480p | 1080i/50 | 1080i/60 | 720p/60 | STB | Composante | |
| AV1~AV4 | PAL, SECAM | ○ | ○ | ○ | ○ | ○ | ○ | |||
| NTSC3,58/4,43 | ○ | ○ | ○ | ○ | ○ | ○ | ||||
| AV1AV2 | 576i, 576p | ○ | ○ | |||||||
| 480i, 480p | ○ | ○ | ||||||||
| 1080i/50 | ○ | ○ | ||||||||
| 1080i/60 | ○ | ○ | ||||||||
| 720p/60 | ||||||||||
| RGB1 | STB | |||||||||
| RGB2 | Composante | ○ | ○ | ○ | ○ | ○ | ○ | ○ | ||
- Meme si le signal de synchronisation horizontal / vertical (ou le signal video) s'arrête en mode d'affichage, le mode ne basculera pas en mode d'économie d'énergie.
Veuliz fae attention car la retention d'imag survent si l'affichage dans un etat d'affiche MULTI IMAGE est laissé ainsi durant une pereode de temps prolongee.
Affichage de L'écran du Signal D'entrée
L'etat du signal d'entrée peut être affiché à l'écran en appuyant sur le bouton RAPPEL de la télécommande ou encore de l'écran.
L'affichage s'effacera de l'écran après environ 6 secondes.
Vidéo
Minuterie arrêt
Minuterie maeche

MENU IMAGE

| Rubriques choisises | ← | → | Suggestion réglage initiaI | |
| Mode D'image | →Dynamique →Naturel→ | Dynamique: Ce réglage est le meilleur pour un environnement ambiant très éclairé. Naturel: Ce réglage est pour des conditions d'éclairage normales. | ||
| Contraste | Réduit l'écart de luminosité (clair/obscur) | Augmente l'écart de luminosité (clair/obscur) | Ajuster pour une visibilité maximale pour s'adapter à la luminosité ambiente. Ceci peut être ajusté encore plus jusqu'à (+40) en appuyant et en maintainant le curseur ↓ (±31). La couleur pour les valeurs de (+32) a (±40) modifiera le blanc qui deviendra magenta. Ce mode spécial est préférende pour une-scèneASF. Pour une vision normale, nous vous recommendons que Contrasse soit régól sur (+31). La "Vie du Panneau" dans le Menu Fonction devrait être régólledes Normal lorsque l'on ajusté ce réglage contraste. | |
| Luminosité | Le noir est attenué pour une obscurité d'ensemble augmentée. | Le noir est annulé pour une luminosité d'ensemble augmentée. | Ajuster selon ses goûts. | |
| Couleur | Fonce les couleurs. | Rend les couleurs plus claires. | Ajuster selon ses goûts. | |
| Définition | Doux | Net | Régler normalement Changement Position Centre sur moins (-) pour un effet plus doux et sur (+) pour une image plus contrastée. | |
| Teinte | Augmente le rouge et affaiblit le vert. | Augmente le vet et affaiblit le rouge. | Cette fonction n'est pas disponible pour ajuster lors de la réception des signaux PAL/SECAM. Le personnage deviendra grisâtre. Ajuster pour obtenir une couleur de peau de bellegowpe. | |
| Temp. couleur | Froid →Normale →Chaude →Noir/Blanc | Généralément régèle sur Froid. | ||
| Mode contraste | Normale →Auto →Dynamique | Dynamique: Met l'accent sur la différence entre les nuances videoafin d'améliorer l'effet de contraste.Norma: La gradation de l'imagé est produit une autrement quepossible.Auto: Déetecte la luminosité de l'imagé et ajuste automatiquementpour obtenir une luminosité naturelle. | ||
| Réini. | (fonction OFF) | (attente pour réinitialiser) | Les réglages initiaux d'usine pour les rubriques et items de cettepage Menu peuvent être restaurés en appuyant sur le bouton OK. | |
| YNR | Off →Bas →Haut | Réalise la réduction des bruits des signaux de luminosité. Opère pour réduire les bruits. | ||
| CNR | Réalise la réduction des bruits des signaux de couleur. Opère pour réduire les bruits. Étsera séprié comme OFF uniquement lorsque l'on désits le mode DVI-STB. | |||
| Mode Cinéma | →Off →On → | On: Déetecte automatiquement le matériel du film est produit fidèlementles images originales du film.Off: Positionner sur OFF lorsque le passage entre les images neparait pas naturel. | ||
| PAL Filtré Comb | →Off →On → | Cette fonction est disponible uniquement lors de la réception d'un signalcomposite PAL. Positionner sur On afin de réduire les décolorations enmode détails image fine et fournit une image plus pure. | ||
| LTI | Off →Bas →Moyen →Haut | Ajusté la netteté du signal de luminosité. | ||
| CTI | Ajusté la netteté du signal de couleur. | |||
| Accentuation du Noir | Ajusté la compensation du niveau du noir. | |||
| Couleur Auto | →Off →On → | Ceci est disponible uniquement lors de la réception d'un signal NTSCcomposite/S. Ceci contrôle et ajusté la couleur pour十年erindes niveaux de couleur constants. Ceci permet égalément de garantir destons chair tout en preserving la fidèle des couleurs de l'arrête-plan. | ||
| Ajust. Temp. couleur | →Off →On → | Placer sur ON lorsque la température originale des couleurs estnecessaire afin d'ajuster selon les préférences des utilisateurs. | ||
| Amplitude | Rouge | Les scènes clairés sontaffaiblies en couleur rougeâtre. | Les scènes clairés sontaccentuees en couleur rougeâtre. | Ajuster la température de la couleur en fonction de la préférence del'utilisation.Ces réglages sont enregistrées indépendamment danschacune des quatre températures de la couleur. |
| Vert | Les scènes clairés sontaffaiblies en couleur verdâtre. | Les scènes clairés sontaccentuees en couleur verdâtre. | ||
| Bleu | Les scènes clairés sontaffaiblies en couleur bleuâtre. | Les scènes clairés sontaccentuees en couleur bleuâtre. | ||
| Couper | Rouge | Les scènes sombres sontaffaiblies en couleur rougeâtre. | Les scènes sombres sontaccentuees en couleur rougeâtre. | |
| Vert | Les scènes sombres sontaffaiblies en couleur verdâtre. | Les scènes sombres sontaccentuees en couleur verdâtre. | ||
| Bleu | Les scènes sombres sontaffaiblies en couleur bleuâtre. | Les scènes sombres sontaccentuees en couleur bleuâtre. | ||
| Rubriques choisises | ← | → | Suggestion réglage initial | |
| Contrôle des Couleurs | → Off → On ← | Positionner sur On lorsque l'équilibre de chaque couleur doit être ajusté en fonction des préférence de l'utilisateur. | ||
| Magenta est affaibli. | Magenta est accentué. | Cette fonction ajuste les couleurs individuèées individuellement pour les rendre plus profondes ou plus pures. Ces régles sont enregistrées indépendamment dans chacun des 4 modes de Temp. Couleur. | ||
| Rouge | Rouge est affaibli. | |||
| Jaune | Jaune est affaibli. | |||
| Vert | Vert est affaibli. | |||
| Cyan | Cyan est affaibli. | |||
| Bleu | Bleu est affaibli. | |||
| Décodage des couleurs | →RGB←→R ←→G ←→B ← | Choiser l'écran couleur unique lorsqu'il est nécessaire d'ajuster individuellement R/G/B selon les préférences de l'utilisateur. Puis le régler de nouveau sur le mode RGB qui indique toutes les couleurs après avoir procédé à l'ajustement. Appuyer sur le bouton OK à chaque fois que le réglage est modifié. | ||
| Rouge | Fonce le rouge uniquement. | Affaiblit le rouge uniquement. | ||
| Vert | Fonce le vert uniquement. | Affaiblit le vert uniquement. | ||
| Couleur | Fonce les couleurs uniquement. | Affaiblit les couleurs. | ||
| Teinte | Accentue le rouge et affaiblit le vert. | Accentue le vert et affaiblit le rouge. | ||
MENU FONCTION
2 Un item est ajoute au Menu indiqué à la page 19.

| Rubriques choisises | ← | → | Suggestion pour le réglage initial |
| Economie d'énergie | →Off ⇌On ⇌ | Cette fonction est utilisée pour réduire la consommation d'électricité pour l'entrée video ou quand il n'y a pas de signal vidéo. Si on place cette fonction sur On ceci mettra l'écran à plasma en mode de veille lorsque l'entrée AV sans signal a été sélectionnée. | |
| Zoom par défaut | →Panoramic ⇌4:3 ⇌14:9Zoom ← | Cette fonction désoirs la taille de l'affichage à l'écran qui apparaît en premier lorsque l'appareil est mis sous tension. | |
| Rubriques choisises | ← | → | Suggestion pour le réglage initial |
| Système | →Système 1←→Système 2← | Ne modifies pas les réglages initiaux. (Système 1: Europe / Asie, Système 2: Amérique du Nord) | |
| Système de couleurs | |||
| AV1 | →Auto←→PAL←→SECAM←→NTSC3.58←→NTSC4.43← | Ceci devrait correspondre au système de couleur du signal provenant de l'équipement qui est connecté qu-terminal d'entrée video AV1. •Placer normalement en mode Auto. Le système du signal d'entrée sera reconnu automatiquement. •Si le signal d'entrée contient beaucoup de bruits parasites ou se trouve à un bas niveau en mode Auto et l'opération apparait comme instable. Régler cette fonction afin qu'elle corresponde au signal d'entrée. •Lorsque le signal composante est reçu,eci ne sera pas disponible(grisé). | |
| AV2 | identitiesaAV1 | ||
| AV3 | |||
| AV4 | |||
| Entrée video | |||
| AV1 | →Auto←→HDTV←→SDTV/DVD← | Ceci devrait correspondre au système de couleur du signal provenant de l'équipement qui est connecté au terminal d'entrée video AV1. •Régler normalement sur Auto. Le mode signal du signal d'entrée sera reconnu automatiquement. •Si le signal d'entrée contient beaucoup de bruits ou a un niveau en mode Auto et si l'opération n'est pas normale, régler afin de s'adapter au signal d'entrée. | |
| AV2 (1ère phase) | →RGB←→Composite/Composante← | Ceci devrait correspondre au mode de signal du signal provenant de l'équipement qui est connecté au terminal d'entrée AV2. | |
| AV2 (2ème phase) | →Auto←→HDTV←→SDTV/DVD← | Cette étape ne doit être réglée uniquement lorsque (Composite/Composante) est可以选择 lors de la 1erphase? En outre, la procédure est la même que pour AV1. | |
| AV4 | →S-vidéo←→Composite← | •Si le signal provenant de l'équipement qui est connecté au terminal d'entrée péritel AV4 est S.Vidéo ou Composite, régler celui-ci afin qu'il corresponde à ce signal. •Si le signal est RGB, il sera automatiquement reconnectu et ce réglage sera sans aucune effet. | |
| Entrée Audio | |||
| AV1 | → Stéréo← G/Mono← | Ceci doit correspondre au signal audio provenant de l'équipement qui est connecté au terminal d'entrée audio AV1. S'il s'agit d'un audio monaural, régler sur L/Mono. | |
| AV2 | (identique à AV1) | ||
| AV3 | |||
| AV4 | |||
| Sortie péritel | Non disponible (grisé) | ||
| RGB1 | → DVI-PC← DVI-STB← | Ceci devrait correspondre au mode de signal du signal provenant de l'équipement qui est connecté au terminal RGB1 DVI. | |
| RGB2 (1ère étape) | → RGB← Composante← | Ceci devrait correspondre au mode de signal du signal provenant de l'équipement qui est connecté au terminal RGB2 D-sub. | |
| RGB2 (2ème étape) | → Auto← HDTV← SDTV/DVD← | Cette étape ne doit être réglée que si (Composante) a été可以选择 à la 1ère étape. : Ceci devrait correspondre au mode de signal du signal provenant de l'équipement qui est connecté au terminal RGB2 D-sub. · Régler normalément sur Auto. Le mode signal du signal d'entée sera reconnu automatiquement. · Si le signal d'entrée contient beaucoup de bruits ou a un niveau en mode Auto et si l'opération n'est pas normale, régler afin de s'adapter au signal d'entrée. | |
Enregistrement Automatique
Environ une seconde après que l'ajustement est acheve, les ajustements seront enregistrres comme indiqué sur le tableau ci-dessous.
| Menu | Affichage | Conditions d'enregistrement |
| Image | Mode D'Image | 1 réglage enregistré |
| Contraste | Pour chaque fonction d'entrée et pour chaque mode d'image, 1 réglage d'enregistré. | |
| Luminosité | ||
| Couleur | ||
| Définition | ||
| Teinte | ||
| Temp. Couleur | ||
| Mode Contraste | ||
| YNR | ||
| CNR | ||
| Mode Cinéma | ||
| PAL Filtre comb | ||
| LTI | ||
| CTI | ||
| Accentuation Du Noir | ||
| Couleur Auto | ||
| Ajust. Temp. Couleur | ||
| Amplitude R | Pour chaque température de couleur, 1 réglage d'enregistré. | |
| Amplitude G | ||
| Amplitude B | ||
| Couper R | ||
| Couper G | ||
| Couper B | ||
| Contrôle des Couleurs | Pour chaque fonction d'entrée et pour chaque mode d'image, 1 réglage d'enregistré. | |
| Magenta | 1 réglage d'enregistré. | |
| Rouge |
| Menu | Affichage | Conditions d'enregistrement |
| Image | Jaune | 1 réglage d'enregistre. |
| Vert | ||
| Cyan | ||
| Bleu | ||
| Décodage des Couleurs | - | |
| Rouge | Pour chaque température de couleur, 1 réglage d'enregistre. | |
| Vert | ||
| Couleur | Pour chaque fonction d'entrée et pour chaque mode d'image, 1 réglage d'enregistre. | |
| Teinte | ||
| Fonction | économie d'énergie | 1 réglage d'enregistre. |
| Zoom par défaut | ||
| Rég. Init. | Système | 1 réglage d'enregistre. |
| Système de couleurs | 1 réglage d'enregistre. | |
| AV1 | ||
| AV2 | ||
| AV3 | ||
| AV4 | ||
| Entrée video | - | |
| AV1 | 1 réglage d'enregistre. | |
| AV2 | ||
| AV4 | ||
| entrée Audio | - | |
| AV1 | 1 réglage d'enregistre. | |
| AV2 | ||
| AV3 | ||
| AV4 | ||
| RGB1 | ||
| RGB2 |
- Les éléments/items enregistrés préalablement seront perdus.
DépISTAGE DES DÉRANGEMENTS ET CONTRRE-MESURES
Symptômes Pouvant Indiquer des Dérangements
Veuillez procedar aux verifications suggerees ci-dessous selon les symptomes observés. Si les symptomes demeurent, veuillez contacter sua revendeur.

AVERTISSEMENT
Les réparations effectuees par le client peuvent etre dangereuses.
| Symptômes | Points à vérifier | Voir Page |
| • L'écran devient nombre et les images ne sont pas visibles durant la lecture spéciale magnétoscope (avance rapide, rembobinage). | • Ceci survient quelques fois lorsqu'un magnétoscope sortie composante tel que le 480i est connecté. Ceci n'est pas un dérangement. Par conséquent, veuillez notes que ceci peut survenir. Lorsque cela survient ; basculer sur sortie composite, ou sortie S-video. | — |
Le tableau ci-dessous indique les caractéristiques lorsque la video optionnelle a été insérée.
| Panneau de l'écran | Dimensions de l'écran d'affichage | Approximativement 32 pouces (716 (horizontal) X 399 (vertical), diagonale 820 mm) | Approximativement 42 pouces (922 (horizontal) X 522 (vertical), diagonale 1059 mm) |
| Résolution | 852 (H) X 1024 (V) pixels | 1024 (H) X 1024 (V) pixels | |
| Dimensions nettes (sans les haut-parleurs et le support de l'écran) | 830 (largeur) X 506 (hauteur) X 92 (profondeur) mm | 1030 (largeur) X 636 (hauteur) X 91 (profondeur) mm | |
| Poids net (sans les haut-parleurs et le support de l'écran) | 24,6kg | 34,9kg | |
| Conditions ambientes | Température | En opération : 5°C - 35°C, Entreposage : O°C - 40°C | |
| Humidité relative | En opération : 20% - 80%, Entreposage : 20% - 90% (sans condensation) | ||
| Alimentation électrique | C.A. 100 - 240 V, 50/60 Hz | ||
| Consommation d'énergie/en veille | 255W / <3W | 365W / <3W | |
| Sortie audio | 12W + 12W (6Ω) | ||
| Entrée RGB | |||
| Signaux d'entreté | Terminaux d'entrée | Terminal d'entrée RGB1 DVI (DVI-D) Terminal d'entrée audio RGB1 (Mini-jack stéréo 3,5mm) Terminal d'entrée RGB analogue RGB2 (D-sub 15 broches) Terminal d'entrée audio RGB2 (Mini-jack stéréo 3,5mm) | |
| Signaux vidéo | 0,7 V/1n0 Vp-p, analogique RGB (Signal recommendé) 480i, 576i, 480p, 576p, 1080i / 50, 1080i / 60, 720p / 60 | ||
| Signaux Sync (Synchronisation) | H/V séparé, niveau TTL (2KΩ) H/V composite, niveau TTL (2KΩ) Sync on vert, 0,3 Vp-p (75Ω) | ||
| Signal recommandé | 46 modes [29] [42] | ||
| (Entrée vidéo) | |||
| Signaux d'entreté | Terminaux d'entrée | AV1: Terminal d'entrée vidéo composite (RCA) AV1: Terminal d'entrée video Y PB PR (RCA) AV1: Terminal d'entrée audio G/D (RCA) AV2: Terminal d'entrée vidéo composite (RCA) AV2: Terminal d'entrée video Y/G PB/B PR/B (RCA) AV2: Terminal d'entrée audio G/D (RCA) AV3: Terminal d'entrée video composite (RCA) AV3: Terminal d'entrée S-vidéo (RCA) AV3: Terminal d'entrée audio G/D (RCA) AV4: Terminal d'entrée composite video / S-vidéo / RGB / G/D (Péritel) | |
| Signaux vidéo | AV1: PAL, SECAM, NTSC4.43, NTSC3.58 AV1: 480i, 576i, 480p, 576p, 1080i/50, 1080i/60, 720p/60 AV2: PAL, SECAM, NTSC4.43, NTSC3.58 AV2: 480i, 576i, 480p, 576p, 1080i/50, 1080i/60, 720p/60, RGB AV3: PAL, SECAM, NTSC4.43, NTSC3.58 AV4: PAL, SECAM, NTSC4.43, NTSC3.58 AV4: RGB | ||
| Signaux de sortie vidéo | Sortie (Ecran): terminal de sortie - écran vidéo composite (RCA) Sortie (Ecran): terminal de sortie - écran audio G/D (RCA) AV4: video composite / : terminal de sortie - écran audio G/D (Péritel) | ||
| Signal recommandé | 15 modes [42] | ||
- L'écran prend au moins 30 minutes pour atteindre l'état de qualité optimale de l'image.
Entrée des Signaux
Terminal RGB (Connecteur 15 broches D-sub)
| Broche | Signal d'entrée |
| 1 | R (Pr/Cr) |
| 2 | G ou Sync on vert (Y) |
| 3 | B (Pa/Ca) |
| 4 | Pas de connexion |
| 5 | Pas de connexion |
| 6 | R.GND (Pr/Cr, GND) |
| 7 | G.GND (Y, GND) |
| 8 | B.GND (Pb/Cb, GND) |
| 9 | Pas de connexion |
| 10 | GND |
| 11 | Pas de connexion |
| 12 | (SDA) |
| 13 | H. Sync ou H/V composite sync. |
| 14 | V. Sync. (V.CLK) |
| 15 | (SCL) |
(): avec entrée composante

- Lorsque différentes sortes de signaux d'entrée sont entrés simultanément dans l'écran via une carte graphique ou un média similaire, l'écran désira automatiquement les signaux selon l'ordre de priorité suivant :
| Type de signal Sync | Priorité |
| Sync. séparé H/V | 1 |
| Sync. composite H/V | 2 |
| Sync.on Vert * | 3 |
- Mème dans le cas des signaux recommendés indiqués à la page suivante, il peut y avoir des cas om l'affichage correct n'est pas possible. Dans ce cas, utiliser Sync. sépare H/V, Sync. composite H/V.
Caracteristiques de la broche du connecteur S-Entrée
| Broche | Signal d'entrée |
| 1 | Y |
| 2 | Y-GND |
| 3 | C |
| 4 | C-GND |
| Cadre | GND |

Caracteristiques des broches du connecteur péritel
| Broche | Signal | Broche | Signal |
| 1 | SORTIE AUDIO (Droite) | 12 | Non utilisé |
| 2 | ENTREE AUDIO (Droite) | 13 | TERRE RGB-R |
| 3 | SORTIE AUDIO (Gauge/MONO) | 14 | TERRE |
| 4 | AUDIO TERRE | 15 | RGB-R / S.VHS CHROMINANCE IN |
| 5 | TERRE RGB-B | 16 | SIGNAL BLANC |
| 6 | ENTREE AUDIO (Gauge/MONO) | 17 | TERRE SIGNAL BLANC |
| 7 | ENTREE RGB-B | 18 | TERRE VIDEO COMPOSITE |
| 8 | INTERRUPTEUR AUDIO.RGB / 16:9 | 19 | SORTIE VIDEO COMPOSITE |
| 9 | TERRE RGB-G | 20 | VIDEO COMPOSITE / S.VHS CHROMINANCE IN |
| 10 | Non utilisé | 21 | TERRE / ECRAN (CHASSIS) |
| 11 | ENTREE RGB-G |

Liste des Signaux Recommendés
Avec entrée des signaux RGB numériques (Entrée RGB 1)
| N° | Mode du signal | Fréquence horizontalé (kHz) | Fréquence horloge point (MHz) | Condition du Menu de réglage initial | Remarques | |||
| Nom du signal | Résolution | Fréquence verticale (Hz) | DVI-PC | DVI-STB | ||||
| 1 | VGA | 640 X 400 | 70,08 | 31,47 | 25,18 | ○ | ||
| 2 | 640 X 480 | 59,94 | 31,47 | 25,18 | ○ | ○ | ||
| 3 | W-VGA | 864 X 480 | 60,00 | 31,02 | 33,75 | ○ | ||
| 4 | 864 X 480 | 59,94 | 31,47 | 34,24 | ○ | Type WVGA : On | ||
| 5 | VESA | 640 X 480 | 72,81 | 37,86 | 31,50 | ○ | ||
| 6 | 640 X 480 | 75,00 | 37,50 | 31,50 | ○ | |||
| 7 | 640 X 480 | 85,01 | 43,27 | 36,00 | ○ | |||
| 8 | 800 X 600 | 56,25 | 35,16 | 36,00 | ○ | |||
| 9 | 800 X 600 | 60,32 | 37,88 | 40,00 | ○ | |||
| 10 | 800 X 600 | 72,19 | 48,08 | 50,00 | ○ | |||
| 11 | 800 X 600 | 75,00 | 46,88 | 49,50 | ○ | |||
| 12 | 800 X 600 | 85,06 | 53,67 | 56,25 | ○ | |||
| 13 | 1024 X 768 | 60,00 | 48,36 | 65,00 | ○ | |||
| 14 | 1024 X 768 | 70,07 | 56,48 | 75,00 | ○ | |||
| 15 | 1024 X 768 | 75,03 | 60,02 | 78,75 | ○ | |||
| 16 | 480p | 720 X 480 | 59,94 | 31,47 | 27,00 | ○ | EIA-861 | |
| 17 | 720p/60 | 1280 X 720 | 60,00 | 45,00 | 74,25 | ○ | EIA-861 | |
| 18 | 1080i/60 | 1920 X 1080 | 60,00 | 33,75 | 74,25 | ○ | EIA-861 | |
( : acceptable)
Avec entree composite (Entrée AV1 - AV4) et entrée S-video (Entrée AV3)
| N° | Mode signal | Fréquence horizontal (kHz) | Fréquence horologe point (MHz) | Remarques | ||
| Nom du signal | Résolution | Fréquence verticalie (Hz) | ||||
| 1 | NTSC4.43 NTSC3.58 | 525 | 59,94 | 15,73 | — | |
| 2 | PAL SECAM | 625 | 50,00 | 15,63 | — | |
Avec entrée video R, G, B (Entrée AV2 et AV4)
| N° | Mode signal | Fréquence horizontal (kHz) | Fréquence horologe point (MHz) | Remarques | ||
| Nom du signal | Résolution | Fréquence verticalie (Hz) | ||||
| 1 | NTSC4.43/3.58 | 525 | 59,94 | 15,73 | - | |
| PAL, SECAM | 625 | 50,00 | 15,63 | |||
Avec entree composante (AV1, AV2 et RGB2 - Entreee composante)
| N° | Mode signal | Fréquence horizontal (kHz) | Fréquence horologe point (MHz) | Remarques | ||
| Nom du signal | Résolution | Fréquence verticale (Hz) | ||||
| 1 | 576i | 576 | 50,00 | 15,63 | - | |
| 2 | 480i | 480 | 59,94 | 15,73 | - | |
| 3 | 576p | 576 | 50,00 | 31,26 | - | |
| 4 | 480p | 480 | 59,94 | 31,47 | - | |
| 5 | 1080i/50 | 1080 | 50,00 | 28,13 | - | |
| 6 | 1080i/60 | 1080 | 60,00 | 33,75 | - | |
| 7 | 720p/60 | 720 | 59,94 | 44,96 | - | |
L'ecran differencie les modes des signaux selon les fréquences verticales et horizontales et les polarités des signaux de synchronisation (Sync) horizontally et verticaux. Veuillez note que des signaux différents possedant tous ces élémentssemblables sont traités comme le même signal.
- L'affichage d'images possedant une résolution verticale de plus de 512 lignes en mode PLEIN ECRAN (affichage comprése) peut provoquer une interpolation des traits.
Fonction de L'unité Tuner Proposée en Option
L'unité tuner optionnelle peut opérer lorsqu'elle est installée avec une unité video optionnelle.
Les fonctions additionnelles lorsque l'unité du tuner optionnelle est installée sont les suivantes. (43 ~ 56)
NOM DES COMPOSANTS
Télécommande (fournie pour l'unité tuner optionnelle)
Ce type de télécommande sera fourni pour l'unité tuner optionnel comme substitut de cette indiquée à la page 9

Mise en Place des Piles
- Ouvrir le couvercle du logement des piles.
- Faire coulisser et-retirer le couvercle du logement des piles dans le sens de la flèche.
- Mise en place des piles.
- Mettre en place les deux piles de taille AA dans leur logement en respectant la polarité.
- Fermer le couvercle du logement des piles.
- Remetre en place le couvercle du logement des piles dans le sens de la flèche.



ATTENTION
- Ne pas utiliser ensemble une pile nouvelle avec une pile usagée. Les piles poursraient exploser ou provoquer uneuite, provoquant un incendie, des blessures ou des taches.
- Lorsque vous mettez en place les piles dans leur logement, veuillez respecter la polarité correcte comme indiqué sur le produit. Si les piles sont placées dans le mauvais sens, les piles pourraient explodeur ou provoquer une fuite, provoquant un incendie, des blessures ou des taches.
Utilisation de la Telecommande
Utiliser la télécommande à une distance inférieure à 5 m du capteur du signal de la télécommande et devant celui-ci et dans un angle inférieur à 30^ des deux cots.

REMARQUE IMPORTANTE
- Ne pas faire tomber la télécommande ni lui donner des chocs.
- Ne pas asperger la télécommande avec de l'eau ni la déposer sur un objet mouillé afin d'éviter des dérangements éventuels.
- Si vous n'utilisez pas la télécommande durant une période de temps prolongée, veuillezPTRirer les piles.
- Si la télécommande n'opère plus correctement les signaux n'était plus correctement captés, replacer les piles.
- Une lumière vivie comme les rayons directs du soleil affectant le photorecepteur de la télécommande peuvent provoquer des dérangements opérationnels. Positionner la télécommande de telle sorte d'éviter un contact direct avec une lumière vivie.
Télécommande (fournie pour l'unité tuner optionnelle)


(Boutons pour le mode TELEXTE)
FONCTION TELETEXTE
| Boutons de la télécommande | Fonction | |
| TELETEXTE | Appuyer sur ce bouton pour utiliser les services TELETEXTE. | |
| TV | Appuyer sur ce bouton pour returner au mode TV lorsque vous étés en mode TELETEXTE. | |
| TV / TELETEXTE | Ceci fait basculer le récepteur entre le mode TV et le mode TELETEXTE. | |
| TELETEXTE / TV + TEXTE | En mode TELETEXTE, ce bouton fait basculer entre l'écran TV + TEXTE (Séparation) et TELETEXTE uniquement. | |
| MODE | Ceci sélectionne les modes FASTEXT et FAVORIS. | |
| INDEX | Ceci sélectionne P100 page. | |
| SOUS-PAGE | Ceci permet de receivevoir une sous-page. Lorsqu'on appuie sur ce bouton, "S******" sera affiché dans la partie supérieure gauche. | |
| SOUSTITRE | User ce bouton pour avoir accès à une service de sous-titre directement jusqu'à que par le biais par une service de TELETEXTE (soumis à la diffusion de service sous-titre). | |
| ANNULER | Ce bouton permet à l'écran de returner temporairement au mode TV pour une page texte requise. Lorsque la page texte requise a été reçue peut également être enregistrée en mémoire à la partie supérieure gauche de l'écran. Appuyer sur le bouton ANNULER pour afficher l'écran TELETEXTE. | |
| ROUGE | Chacun de ces boutons sélectionné une page lien affichée dans la partie inférieure de l'écran. | |
| VERT | A page FAVORIS peut également être sauvégédée en mémoire en utilisant l'une de ces couleurs. On peut ensuite récapérier cette page enregistrée en appuyant le bouton de la couleur appropriée. Comment sauvégardner une page FAVORIS: • Appuyer sur le bouton MODE ; • Appuyer sur un bouton couleur pour la page FAVORIS ; • Entrer le numéro de la page FAVORIS à sauvégardner et appuyer de nouveau sur le bouton de la même couleur pour confirmer. | |
| VAJUNE | A chaque fois que l'on appuie sur ce bouton, le mode d'affichage de l'écran change de la manière suivante. Moitié supérieur de l'écran élargie → Moitié inférieur de l'écran élargie Etat normal → | |
| BLEU | MAINTENIR | Ceci maintain la page actuellément affichée à l'écran. A la place d'un numéro de page, un indicateur " √ " apparaît à la partie supérieure de l'écran. Appuyer de nouveau sur ce bouton pour déverrouiller le modeMAININ. |
| U. N. L | ||
| REVELER | Ceci permet d'afficher des informations cachées à l'écran (trouvées sur certaines pages TELETEXTE). | |
| PAGE HAUT / BAS | Ces boutons augmente / diminue le numéro de la page TELETEXTE. |
REMARQUES
- Certain pages n'indiquent pas des pages liées à la partie inférieure de l'écran. Pour afficher les pages liées, appuyer sur le bouton INDEX.
INSTRUCTIONS CONCERNANT L'INSTALLATION
Branchement de L'antenne
S'assurer que I'écran est hors tension, l'interrupteur d'alimentation étant en position Off.

Précautions lors du branchement de l'antenne
- Utiliser un cable coaxial qui ne fait pas d'interférences pour connecter l'antenne. Eviter d'utiliser un coaxial plat parallèle car cela pourrait provoquer des interférences, causant une réception instable et l'apparition de barres parasites à l'écran.
- Eviter d'utiliser une antenn e d'intérieur car celle-ci pourrait etre affectee par des interferences. Veuillez utiliser un reseau de teldistribution cabllee ou une antennenextieree.
- Faire en sorte que le cable d'alimentation soit le plus éloigné possible du cable de l'antenne.
S'il y a apparition de parasites dans l'image d'un canalasse bande VHF, veuillez utiliser un cable doublement blindé (non fourni) pour RF LEADS afin de réduire les parasites.
INSTRUCTIONS D'OPÉRATION
Les fonctions des boutons situés à la partie inférieure d'écran changent de la manière indiquée ci-dessous.

- ( ) indique la fonction pendant que le MENU est affché à l'écran.

Changement D'entrée
-
La source d'entrée peut être changée en appuyant sur les boutons AV1, AV2, AV3, AV4, RGB1 ou RGB2 de la télécommande. Et la méthode pour returner à une chaine de télévision est la suivante :
-
Appuyer sur le bouton CHOISIR ENTREE dans l'écran d'entrée RGB2.
- Appuyer sur les boutons CHOISIR PROGRAMME et scélectionner une chaîne de télévision.
-
Appuyer sur les boutons PROGRAMME HAUT/BAS à l'écran sans affichage à l'écran (OSD).
-
La source d'entrée peut être changée en appuyant sur le bouton CHOISIR ENTREE de l'écran ou de la télécommande selon la série TV → AV1 → AV2 → AV3 → AV4 → RGB1 → RGB2.

Changement de Taille
A chaque fois que l'on appuie sur le bouton ZOOM de la télécommande, la taille d'affichage de l'écran change selon une série fixée et l'état sera affiché à la partie inférieure de l'écran.
- En mode TV

- (Auto) est le mode utilisant les Signaux Grand Ecran (WSS/Wide Screen Signals) qui identifient le format d'image des films et des émissions diffusés.
Différentes stations de télévision transmettent actuellement les signaux WSS.
Ils peuvent être détectés et l'écran seLECTIONne automatiquement le format correct.
Toutefois, comme certaines stations ne transmettent pas les signaux WSS, cet écran ne reconnaître pas dans ce cas le format qui est transmis.
Par conséquent, le réglage du Zoom par défaut dans le Menu Fonction est utilisé pour procéder à la sélection lorsque les signaux WSS n'ont pas été envoyés ou n'ont pas été détectés.
Affichage de MULTI IMAGE
Si on appuie sur le bouton MULTI IMAGE de la télécommande, de multiples images seront affichées. Et on peut désir parmi trois types d'écran en appuyant sur le bouton MULTI MODE de la télécommande. A partir de l'écran TV, le mode MULTI IMAGE changera selon la série suivante à chaque fois que l'on appuiera sur le bouton MULTI MODE.


Activier le Mode SEPARATION à partir de l'écran TV
Si on appuie une seule fois sur le bouton MULTI IMAGE, 2 images sont affichées.
- L'icone des haut-parleurs peut basculer de gauche à droite si on appuie sur le bouton A/B, le son AUDIO sera produit par le cotoé où l'icone des haut-parleurs est située.
- La même entrée de signaux ne peut seLECTIONnée en même temps pour les deux écrons.
- Le canal TV peut être modifié en pressant sur les boutons PROGRAMME HAUT/BAS et de la télécommande.
- Le mode d'entrée des signaux de l'Image-A ou de l'image-B (celui sur laquelle est situé l'icone du haut-parleur peut être sélectionné en appuyant sur le bouton CHOIR ENTREE de la télécommande.
- Si on appuie de nouveau sur le bouton MULTI IMAGE annulera le mode MULTI IMAGE.
- Lorsque l'entrée video est reglee sur RGB VIDEO, le mode MULTI IMAGE n'est pas possible.
- Se référer au tableau pour le mode 2 images (Séparation). Page 49
Activer le Mode 4 images à partir de l'écran TV
Si on appuie une seule fois sur le bouton MULTI IMAGE en Mode 2 images, 4 images seront affichées.
Appuyer sur le bouton (A/B) pour désir Image A ou Image B indiquée par un triangle rouge. Pour les
images à droite, appuyer sur les boutons SELECT ▲▼. Le numéro de la chaîne SéLECTIONNée deviendra vert.
- Le canal TV peut être modifié en pressant sur les boutons PROGRAMME HAUT/BAS et de la télécommande.
- Le son peut être produit uniquement à partir de l'image A en mode 4 images.
- Le même mode d'entrée du signal ne peut être chosi pour chaque écran en même temps.
- Si on appuie sur le bouton MULTI IMAGE en mode 4 images, le mode multi-image sera annulé.
Se référer au tableau pour le mode 4 images. Page 49
Activer le Mode 12 images à partir de l'écran TV
Si on appuie une seule fois sur le bouton MULTI IMAGE en Mode 4 images, 12 images seront affichées.
- A partir du canal 1, les canaux prérgélés s'afficheront automatiquement en séquence dans les 12 fenêtres.
- Cette fonction est active uniquement en mode TV.
- Àprous plusieurs secondes, les images sont rafraîchies une par une.
- Si on appuie sur le bouton MULTI IMAGE en mode 12 images, on annule le mode MULTI IMAGE. T si alors on appuie de nouveau sur le bouton MULTI IMAGE, les 12 images seront de nouveau affichées.
- Si on appuie sur le bouton MULTI MODE en mode 12 images, le mode 2 images (Séparation) sera activé.


| 1 | 2 | 3 | 4 |
| 5 | 6 | 7 | 8 |
| 9 | 10 | 11 | 12 |
REMARQUES
- Meme si le signal de synchronisation horizontal / verticale (ou le signal video) s'arrête en mode d'affichage multi-images, le mode ne passera en mode economiseur d'énergie.
Veuliez faie attention car la retention d'imag ne puerin si l'affichage demeure en mode d'affichage multi-images durant une pereode de temps prolongee.
2 Deux Images (Séparées)
Affichage de L'écran des Signaux D'entrée
Le statut de la chaine de télévision peut être affiché à l'écran en appuyant sur le bouton RAPPEL de la télécommande.
L'affichage disparaître après environ 6 secondes.

Si on appuie sur le bouton de Gel d'images de la télécommande, l'écran passse en mode gel d'images.
- Il existe deux types de mode de gel d'écran, Séparation et Effet strobe que vous pouvez désirier avec le réglage du Mode Gel d'images dans le Menu Fonction.
- Le mode Séparation affichera 2 images provenant de la même source à l'écran avec une image activée et une autre fixe.
- Le mode Effet strobe affichera 12 images avec la dernière active et les 11 autres fenêtres resteront fixes.
- Si on appuie de nouveau, l'écran revient à l'état normal.
- Outre le mode TV, cette fonction est également disponible à partir du mode d'entrée video ? Se référer au tableau comme indiqué ci-dessous:
| 1 | 2 | 3 | 4 |
| 5 | 6 | 7 | 8 |
| 9 | 10 | 11 | 12 Actif |
MENU FONCTION
Se référer à la page 37 (Identique au Menu Image des fonction de l'unité video optionnelle)
Mais un item a ete ajoute et 5 items elimines.
| Rubriques choisises | ← | → | Suggestions pour le réglage initial |
| Mode gel d'images | → Séparation ↔ effet strobe ← | Ce mode permet deCHOISIR les conditions d'affichage du Mode Gel d'images entre " Séparation " (2 images) et " Effer strobe " (12 images). | |
| Mode d'affichage | Non disponible (grisé) | ||
| Numéro ID | Non disponible (grisé) | ||
| Inverse | Non disponible (grisé) | ||
| Veille blanc | Non disponible (grisé) | ||
| Gamma | Non disponible (grisé) | ||
MENURÉGLAGE INITIAL

[Durant le mode TV]
| Rubriques choisises | ← | → | Suggestions pour les réglage initial |
| Réglage Auto | |||
| Pays | ←(Page1)←→ (Page2)←→ (Page3)← | Choisir le nom du pays au moyen des boutons CHOISIR ▼▲ et appuyer sur OK. • Si certaines stations requises ne peuvent être préréglées avec la fonction réglage automatique, désoir et prérégrée la station en la position requise au moyen de l'opération de réglage manuel. | |
| Cherch. | - | - | Appuyer sur le bouton OK et cela commence en réglage automatique. |
| Réglage manuel | |||
| Position | →1←→2←→3……199←→AV00← | Régler le numéro de position. Ceci peut également être réglé par les boutons HAUT/BAS ☑ du PROGRAMME. | |
| Cherch. | - | - | En premier, désir la méthode d'entrée du canal, en entrant un numéro de canal à deux chiffres (CH), un numéro de S-bande à deux chiffres ou une fréquence à 3 chiffres (MHz), en appuyant sur le bouton OK. |
| (C-- ) | - | - | Entrer un numéro à deux chiffres en appuyant sur les boutons NUMRO 0 - 9. Si le numéro est normal, la recherche de canal débute. |
| (S-- ) | - | - | Entrer un numéro à deux chiffres en appuyant sur les boutons NUMRO 0 - 9. Si le numéro est normal, la recherche de canal débute. |
| (-MHz) | - | - | Entrer un numéro à deux chiffres en appuyant sur les boutons NUMRO 0 - 9. Si le numéro est normal, la recherche de canal débute. |
| Déc. | →Off←→On← | Régler normalement sur Off. Si régle sur On, le terminal AV4 (Péritel) opère comme une sortie de signal TV, et l'écran change pour afficher automatiquement le signal d'entrée AV4 (Péritel). | |
| Nom | □←→□←→□←→□←→□(□:Une dette) | Ceci est utilisé pour enter le nom de la station de télévision avec moins de 5 lettres. Apr-s avoir place le curseur sur le premier chiffre, désoir une dette au moyen des boutons CHOISIR ▼▲ et passer au chiffre suivant au moyen du bouton AJUSTER ▷. Appuyer de nouveau sur le bouton OK après la fin de l'opération.bouton again after finished. Les lettres, chiffres et signes que l'on peut selectionner sont les suivants : "0" - "9", "A" - "Z", "+", " -, " (espaces vide), ", ("virgule), ", ("point final). | |
| Système sonore | →BG←→I←→DK←→L←→L←→ | Sélectionner le Système Son parmi les 5 réglages différents. | |
| Système de couleurs | →Auto←→PAL←→SECAM←→NTSC3.58←→NTSC4.43← | Sélectionner le Système Son parmi les 5 réglages différents. | |
| Saut | →Off←→On← | Si cette fonction est réglée sur On, cette position sera sautée lors de la sélection des positions au moyen des boutons PROGRAMME HAUT/BAS. Cette fonction est automatiquement réglée sur On pour les canaux ne diffusant pas. | |
| Réduct. du bruit | →Off←→On← | Si cette fonction est réglée sur On,eci aide à réduire les interférences parasitaires visibles à l'écran, spécialement dans les zones de réception de signaux plus faibles. | |
| Réglage fin | Diminue les données fréquence pour le tuner principal. | Augmente les données fréquence pour le tuner principal. | Après avoir achève le réglage fin, appuyer sur le bouton RETOUR pour sortir de ce mode. • La plage variable est -56 - +56. |
| Débuter | |||
| (Une ligne de la liste Position) | - | - | Appuyer sur OK à la ligne requise pour changer l'ordre, alors les caractères deviennentront vert. Et déplacer vers le haut ou vers le bas dans la liste en appuyant sur les boutons CHOISIR ▼▲. Appuyer sur le bouton RETOUR pour sortir de ce mode. |
| Arrêt auto | →Off←→On← | Si régle sur On, l'alimentation sera coupée lorsqu'il n'y a pas de signal de transmission ni d'opérationpendant environ 10 minutes en mode TV. | |
[Durant l'entrée du signal VIDEO]
1 article est ajoute au menu indiqué à la page 39
| Rubriques choisises | ← | → | Suggestions pour les réglage initial |
| Sortie péritel | →TV ←→ Moniteur ←→ | La sortie TV.AV4 (Scart) sera spécifiée comme la sortie du signal TV. Ecran . La sortie AV4 (Scart) peut visualiser l'image sur l'unité principale. Mais il est possible de contrôler uniquement le signal video composante à partir des signaux AV 1, AV2 et AV3 qui sont affichés à l'écran à ce moment-là. Si la fonction Discrimbler est activée, le mode sera automatiquement fixé sur TV. | |
AUTRES FONCTIONS
A2 / NICAM / Son Multiplex
- Le bouton CH I / II est utile uniquement pour NICAM et des signaux sonores multiplex.
Autrement appuyer sur ce bouton n'aura aucun effet.
Diffusion de son Bilingue / Dual
Lorsque des programmes bilingues sont réceptionnés, l'affichage du mode son apparait en jaune comme indiqué à gauche.
Appuyer sur le bouton CH I / II pour selectionner le son que vous souhaitez écouter.
A chaque fois que l'on presse sur ce bouton, I, Il ou (force Mono) apparait cycliquement à l'écran.
Lors de la réception des signaux NICAM, l'affichage NICAM apparaitra comme indiqué cidesous.



Selectionner I, II ou (force Mono) pour écouter les diffusions CHI, CH II ou MONO respectivement.
Diffusion Son STEREO
Lorsqu'un programme Stéréo est réceptionné, l'affichage du mode son apparait en rouge, et vous pouvez appuyer sur le bouton CH I. Il pour désir entre le son Stéréo ou le son Mono.
A chaque fois que l'on appuie sur le bouton, ou (force Mono) apparait de manière cyclique à l'écran. Lors de la réception des signaux NICAL, l'affichage NICAM apparait comme ci-dessous.


Signal sonore Multiplex reçu

Signal NICAM reçu
Choisir ou (force Mono) pour écouter les programmes STEREO ou MONO respectivement.
Programme de son monaural
Lorsqu'un programme monaural est receptionné, l'affichage du mode sonore apparait en vert.
Voussoupiezappuyersur leboutonCHI/Il pourselectionlemodesonentremonauralet Monoforcé(lesonestle même).
A chaque fois que l'on appuie sur le bouton, ∇ou ▼ (force Mono) apparait de manière cyclique à l'écran.

REMARQUES
- Si le signal sonore n'est pas assez fort pour une réception de qualité, appuyer sur CH I / II jusqu'à ce que▼ apparaisse à l'écran afin de réceptionner un son Mono clair.
Si le son produit un bruit percent ou bascule continuellement entre Stereo et Mono en raison de la condition des signaux, appuyer sur CH I / II jusqu'à ce que▼ apparaisse à l'écran afin de réceptionner un son Mono clair.
Sélection du lecteur DVD
- Vous pouze utiliser l'unité de télécommande afin d'opérer le modele de lecteur de DVDChoisi en appuyant sur les boutons suivants sur l'unité de télécommande simultanément.
| Marques de lecteur DVD | Appuyer sur : | Marques de lecteur DVD | Appuyer sur : | ||
| Hitachi | RAPPEL | 1 | RCA | RAPPEL | 9 |
| Pioneer | RAPPEL | 2 | Mitsubishi | RAPPEL | 0 |
| Panasonic | RAPPEL | 3 | Onkyo | RAPPEL | INDEX |
| Toshiba | RAPPEL | 4 | Zenith | RAPPEL | MODE |
| Philips | RAPPEL | 5 | Orion | RAPPEL | SUB PAGE |
| JVC | RAPPEL | 6 | Shinco | RAPPEL | ANNULER |
| Samsung | RAPPEL | 7 | Skyworth | RAPPEL | REVELER |
| Sony | RAPPEL | 8 | Bubuko | RAPPEL | TV/TELETEXTE |
Example
Pour opérer un lecteur de DVD HITACHI, appuyer sur le bouton RAPPEL et maintainir enfoncé, suivi par le bouton ①.

REMARQUES
Veuillez noter que tous les modles des marques indiquees sur laiste peuvent etre opere au moyen de la telecommande.
DépISTAGE DES DÉRANGEMENTS ET CONTRRE-MESURES
Symptômes Pouvant Indiquer des Dérangements
Veuillez proced aux verifications suggerees ci-dessous selon les symptomes observes. Si les symptomes demeurent, veuillez contacter va revendeur.

AVERTISSEMENT
Les réparations effectuees par le client peuvent être dangereuses.
| Symptôme | Cause possible | Remède |
| Image neigeuse - mauvais son | (1) Mauvaise connexion du cable de l'antenne à la télévision. (2) Connexions d'antenne corrodées ou défectueuses. (3) L'antenne a changé de place. (4) Mauvaise conditions atmosphériques. (5) Problèmes du transmetteur. | (1) Faire une nouvelle connexion et/ou changer la prise de l'antenne. (2) Faire de nouvelles connexions ou replacer le cable. (3) RÉaligner l'antenne. (4) Rien à faire. (5) Vérifier auprès de l'opérateur local. |
| Images multiples - son OK | (1) L'antenne a changé de place. (2) La télévision n'est pas réglée correctement. (3) conditions atmosphériques. (4) Problèmes du transmetteur. (5) Entrée AV réglée incorrectly. | (1) RÉaligner l'antenne. (2) Régler de nouveau ou réglage fin de la télévision. (3) Rien à faire. (4) Vérifier auprès de l'opérateur local. (5) Vérifier l'équipement externe connecté. |
| Interférences par intermittence | (1) Interférences provenant de moteurs électriques ou mécaniques, lampes fluorescentes, radios portatives, etc. | (1) Vérifier les dispositifs pour le blindage et replacer si nécessaire ou déplacer plus loin votre poste de télévision. |
| Pas d'image - pas de son | (1) La télévision est peut être en mode AV. (2) Réglage Image/son fait au minimum. (3) télévision en veille ou mode d'économie d'énergie. | (1) Appuyer sur le bouton CHOISIR ENTREE ou sur les boutons de ① à ⑨ de votre télécommande pour retourner au mode TV normal. (2) Vérifier les contrôles Image / Son (aller au MENU PRINCIPAL). (3) Presser le bouton ON/OFF ('Marche/Arrêt') |
Ce tableau indique les caractéristiques techniques lorsque l'unité Video et l'unité Tuner optionnelle ont été insérées dans l'appareil.
| Panneau de l'écran | Dimensions de l'écran d'affichage | Approximativement 32 pouces (716 (horizontal) X 399 (vertical), diagonale 820 mm) | Approximativement 42 pouces (922 (horizontal) X 522 (vertical), diagonale 1059 mm) |
| Résolution | 852 (H) x 1024 (V) pixels | 11024 (H) x 1024 (V) pixels | |
| Dimensions nettes (sans les haut-parleurs et le support de l'écran) | 830 (largeur) x 506 (hauteur) x 92 (profondeur) mm | 1030 (largeur) x 636 (hauteur) x 91 (profondeur) mm | |
| Poids net (sans les haut-parleurs et le support de l'écran) | 24,6kg | 34,9kg | |
| Conditions ambantes | Température | En opération : 5°C - 35°C, Entreposage : 0°C - 40°C | |
| Humidité relative | En opération : 20% - 80%, Entreposage : 20% - 90% (sans condensation) | ||
| Alimentation électriche | C.A. 100 - 240 V, 50/60 Hz | ||
| Consommation d'énergie/en veille | 255W / <3W | 365W / <3W | |
| Sortie audio | 12W + 12W (6Ω) | ||
| Entrée RGB | |||
| Signaux d'entrée | Terminaux d'entrée | Terminal d'entrée RGB1 DVI (DVI-D) Terminal d'entrée audio RGB1 (Mini-jack stéréo 3,5mm) Terminal d'entrée RGB analogue RGB2 (D-sub 15 broches) Terminal d'entrée audio RGB2 (Mini-jack stéréo 3,5mm) | |
| Signaux vidéo | 0,7 V/1n0 Vp-p, analogique RGB (Signal recommendé) 480i, 576i, 480p, 576p, 1080i/50, 1080i/60, 720p/60 | ||
| Signaux Sync (Synchronisation) | H/V séparé, niveau TTL (2KΩ) H/V composite, niveau TTL (2KΩ) Sync on vert, 0,3 Vp-p (75Ω) | ||
| Signal recommandé | 46 modes 29 42 | ||
| (Entrée vidéo) | |||
| Signaux d'entrée | Terminaux d'entrée | AV1: Terminal d'entrée vidéo composite (RCA) AV1: Terminal d'entrée vidéo Y PB PR (RCA) AV1: Terminal d'entrée audio G/D (RCA) AV2: Terminal d'entrée vidéo composite (RCA) AV2: Terminal d'entrée vidéo Y/G PB/B PR/B (RCA) AV2: Terminal d'entrée audio G/D (RCA) AV3: Terminal d'entrée videoe (RCA) AV3: Terminal d'entrée S-vidéo (RCA) AV3: Terminal d'entrée audio G/D (RCA) AV4: Terminal d'entrée composite videoe / S-vidéo / RGB / G/D (Péritel) | |
| Signaux vidéo | AV1: PAL, SECAM, NTSC 4,43, NTSC 3,58 AV1: 480i, 576i, 480p, 576p, 1080i/50, 1080i/60, 720p/60 AV2: PAL, SECAM, NTSC 4,43, NTSC 3,58 AV2: 480i, 576i, 480p, 576p, 1080i/50, 1080i/60, 720p/60, RGB AV3: PAL, SECAM, NTSC3.58, NTSC4.43 AV4: PAL, SECAM, NTSC3.58, NTSC4.43 AV4: RGB | ||
| Signaux de sortie vidéo | Sortie (Ecran): terminal de sortie - écran vidéo composite (RCA) Sortie (Ecran): terminal de sortie - écran audio G/D (RCA) AV4: terminal de sortie Composante vidéo et audio Gauche / Droite (SCART) | ||
| Signal recommandé | 15 modes 42 | ||
| (Entrée RF) | |||
| Signaux d'entrée | Terminaux d'entrée | ANT: 75 Ohm non équilibré | |
| Système RF Vidéo | PAL B, G, H / I / D, K SECAM B, G / D, K / K1 L, L' | ||
- L'écran prend au moins 30 minutes pour atteindre l'état de qualité optimale de l'image.
HITACHI
Nous vous remercions d'avoir choisi Hitachi pour votre nouveau téléviseur.
Au cas très improbable où ce télévisueur tomberait en panne, nous nous engage ons à réparer ou à remplaner toute piece défaillente pour cause de défaut de fabrication dans les 12 mois à compter de la date d'achat, sous réserve que.
- le produit ait eté Installed et utilise en stricte conformité avec le guide d'utilisation qui l'accompagne ;
- le produit n'ait pas eté réparé, révisé ou modifié par une personne étrangère au réseau des revendeurs agrésés Hitachi ;
-
le numéro de série du produit n'ait pas été effacé ou modifié.
-
La présente garantie n'est pas applicable à un produit acheté d'occasion ou à usage commercial ou communautaire.
-
La presente garantie ne couvre pas le remplacement des piles usées, l'installation/réglage du produit et l'alignement de l'antenne de réception.
-toutes les pieces remplacées dans le cadre de cette garantie apparitennent à HITACHI EUROPE LTD. -
Il est à noter qu'une preuve d'achat portant la date d'acquisition sera exigée avant toute intervention prise en charge dans le cadre de la présente garantie.
Utilisez les cases ci-dessous pour enregistrer le modele et le numero de série de votre téléviseur. Vous trouvrez ces informations sur la plaque signalétique située à l'arrière de l'écran à plasma et en bas du module AVC. Inscrivez-y également le lieu et la date d'achat, informations qui vous seront utiles en cas de réclamation et sont à utiliser dans toute correspondance avec les centres techniques Hitachi.
MODELE
NUMERO DE SERIE
REVENDEUR/DETAILLANT
DATE D'ACHAT
La presente garantie ne se substitue pas a vos droits de consommateur.
En cas de problème quel qu'il soit, veuilles consulter votre revendeur Hitachi.
HITACHI
Hitachi, Ltd. Tokyo, Japan
Email: france.consommateur@hitachi-eu.com
Notice Facile