Siriux - Beer dispenser Salmson - Free user manual and instructions
Find the device manual for free Siriux Salmson in PDF.
Frequently Asked Questions - Siriux Salmson
Download the instructions for your Beer dispenser in PDF format for free! Find your manual Siriux - Salmson and take your electronic device back in hand. On this page are published all the documents necessary for the use of your device. Siriux by Salmson.
USER MANUAL Siriux Salmson
INSTALLATION AND STARTING INSTRUCTIONS
ENGLISH
Identification: FI -
2.1 Indication of instructions in the operating instructions 51
2.2 Personnel qualifications 52
2.3 Danger in the event of non-observance of the safety instructions 52
2.4 Safety consciousness on the job 52
2.5 Safety instructions for the operator 53
2.6 Safety instructions for installation and maintenance work 53
2.7 Unauthorised modification and manufacture of spare parts 53
2.8 Improper use 53
3 Transport and interim storage 54
4 Intended use 54
5 Product information 54
5.1 Type key 54
5.2 Technical data 55
5.3 Scope of delivery 57
5.4 Accessories 57
6 Description and function 57
6.1 Description of the pump 57
6.2 Operation of the pump 58
6.2.1 Operating modes 58
6.2.2 Differential pressure control modes 59
6.2.3 Further operating modes for saving energy 59
6.2.4 General functions of the pump 60
6.2.5 Dual pump operation 60
6.2.6 Definition of the symbols on the LC display 61
7 Installation and electrical connection 64
7.1 Installation 64
7.1.1 Installing a threaded pipe union pump 65
7.1.2 Installing a flanged pump 66
7.1.3 Insulation of the pump in cooling/air-conditioning systems 67
7.2 Electrical connection 67
8 Commissioning 70
8.1 Filling and venting 70
8.2 Setting the menu 70
8.2.1 Using the control button 71
8.2.2 Switchover of the display 71
8.2.3 Settings in the menu 72
8.3 Selecting the control mode 81
8.4 Setting the pump performance 83
8.4.1 Limiting the volume flow 84
8.5 Operation 84
8.6 Decommissioning 84
9 Maintenance 85
9.1 Dismantling/installation 85
9.2 Dismantling/installation of the control module 86
10 Faults, causes and remedies 87
10.1 Fault signals - Heating/ventilation HV operating mode 87
10.2 Fault signals - Air-conditioning AC operating mode 88
10.3 Warning signals 89
11 Spare parts 92
12 Disposal 93
1 General
About this document
The language of the original operating instructions is German. All other languages of these instructions are translations of the original operating instructions.
These installation and operating instructions are an integral part of the product. They must be kept readily available at the place where the product is installed. Strict adherence to these instructions is a precondition for the proper use and correct operation of the product.
These installation and operating instructions correspond to the relevant version of the product and the underlying safety standards valid at the time of going to print.
EC declaration of conformity:
A copy of the EC declaration of conformity is a component of these operating instructions.
If a technical modification is made on the designs named there without our agreement, this declaration loses its validity.
2 Sa ferty
These operating instructions contain basic information which must be adhered to during installation, operation and maintenance. For this reason, these operating instructions must, without fail be read by the service technician and the responsible specialist/operator before installation and commissioning.
It is not only the general safety instructions listed under the main point "safety" that must be adhered to but also the special safety instructions with danger symbols included under the following main points.
2.1 Indication of instructions in the operating instructions
Symbols:
General danger symbol

Danger due to electrical voltage

NOTE:

Signal words:
DANGER!
Acutely dangerous situation.
Non-observance results in death or the most serious of injuries.
WARNING!
The user can suffer (serious) injuries. 'Warning' implies that (serious) injury to persons is probable if this information is disregarded.
CAUTION!
There is a risk of damaging the product/unit. 'Caution' implies that damage to the product is likely if this information is disregarded.
NOTE:
Useful information on handling the product. It draws attention to possible problems.
Information applied directly to the product, such as:
- direction of rotation arrow/symbol for direction of flow,
- identifiers for connections,
nameplate,
and warning sticker,
must be strictly complied with and kept in legible condition.
2.2 Personnel qualifications
The installation, operating and maintenance personnel must have the appropriate qualifications for this work. Area of responsibility, terms of reference and monitoring of the personnel are to be ensured by the operator. If the personnel are not in possession of the necessary knowledge, they are to be trained and instructed. This can be accomplished if necessary by the manufacturer of the product at the request of the operator.
2.3 Danger in the event of non-observance of the safety instructions
Non-observation of the safety instructions can result in risk of injury to persons and damage to the environment and the product/unit. Non-observation of the safety instructions results in the loss of any claims to damages.
In detail, non-observance can, for example, result in the following risks:
- danger to persons from electrical, mechanical and bacteriological influences,
- damage to the environment due to leakage of hazardous materials,
damage to property, - failure of important product/unit functions,
- failure of required maintenance and repair procedures.
2.4 Safety consciousness on the job
The safety instructions included in these installation and operating instructions, the existing national regulations for accident prevention together with any internal working, operating and safety regulations of the operator are to be complied with.
2.5 Safety instructions for the operator
This appliance is not intended for use by persons (including children) with reduced physical, sensory or mental capabilities, or lack of experience and knowledge, unless they have been given supervision or instruction concerning use of the appliance by a person responsible for their safety.
Children should be supervised to ensure that they do not play with the appliance.
- If hot or cold components on the product/the unit lead to hazards, local measures must be taken to guard them against touching.
- Guards protecting against touching moving components (such as the coupling) must not be removed whilst the product is in operation.
- Leakages of hazardous (e.g. explosive, toxic or hot) fluids must be discharged so that no danger to persons or to the environment arises. National statutory provisions are to be complied with.
- Highly flammable materials are always to be kept at a safe distance from the product.
- Danger from electrical current must be eliminated. Local directives or general directives (e.g. IEC, VDE etc.) and local energy supply companies must be adhered to.
2.6 Safety instructions for installation and maintenance work
The operator must ensure that all installation and maintenance work is carried out by authorised and qualified personnel, who are sufficiently informed by their own detailed study of the operating instructions.
Work to the product/unit may only be carried out when at a standstill. It is mandatory that the procedure described in the installation and operating instructions for shutting down the product/unit be complied with.
Immediately on conclusion of the work, all safety and protective devices must be put back in position and/or recommissioned.
2.7 Unauthorised modification and manufacture of spare parts
Unauthorised modification and manufacture of spare parts will impair the safety of the product/personnel and will make void the manufacturer's declarations regarding safety.
Modifications to the product are only permissible after consultation with the manufacturer. Original spare parts and accessories authorised by the manufacturer ensure safety. The use of other parts will absolve us of liability for consequential events.
2.8 Improper use
The operating safety of the supplied product is only guaranteed for conventional use in accordance with Section 4 and 5 of the operating instructions. The limit values must on no account fall under or exceed those specified in the catalogue/data sheet.
3 Transport and interim storage
On arrival, immediately check the product and its packaging for damage caused during transit. If damage is found, the necessary procedure involving the forwarding agent must be taken within the specified period.

CAUTION! Risk of injuries to personnel and damage to property! Incorrect transport and interim storage can cause damage to the product and injury to personnel.
- The pump and its packaging must be protected against moisture, frost and mechanical damage during transport and interim storage.
- Packaging that has become weakened due to moisture may allow the product to fall out, causing injury to personnel.
- When the pump needs to be transported, it may be carried only by the motor/ pump housing. Never carry it by the module/terminal box, cable or external capacitor.
4 Intended use
The high-efficiency pumps of the Sirius/Sirieux-D/Sirieux-O series are used to circulate fluids (no oil or fluids containing oil) in:
- hot water heating systems
- cooling and cold water circuits
- closed-circuit industrial circulation systems
- solar installations

WARNING! Health hazard!
Due to the materials used, the pumps of the Siriux/Siriux-D series may not be used for potable water or food applications.
The pumps of the Siriux-O series are also suitable for use in:
- drinking water circulation systems
5 Product information
5.1 Type key
| Example: Siriux-D 32-70 | |
| Siriux = high-efficiency pump | |
| D = single pump | -D = double pump -O = single pump for drinking water circulation systems |
| 32 32(F) = flange connection nominal diameter of 32 | |
| Threaded connection: 25 (Rp 1), 32 (Rp 1¼) Flange connection: DN 32, 40, 50, 65, 80 Combination flange(PN 6/10): DN 32, 40, 50, 65 | |
| 70 70 = nominal delivery head in [dm] | |
| 5.2 Technical data | |
| Max. flow rate Depends on the pump type, see catalogue | |
| Max. delivery head Depends on the pump type, see catalogue | |
| Speed | Depends on the pump type, see catalogue |
| Mains voltage | 1~230 V ±10% as per DIN IEC 60038 |
| Frequency 50/60 Hz | |
| Nominal current | see name plate |
| Energy Efficiency Index (EEI) | see name plate |
| Insulation class see name plate | |
| Protection class | see name plate |
| Power consumption P1 | see name plate |
| Nominal diameters see type key | |
| Connection flanges | see type key |
| Pump weight | Depends on the pump type, see catalogue |
| Permissible ambient temperature | -10°C bis +40°C |
| Permissible fluid temperature | For heating, ventilation and air-conditioning applications: -10°C to +110°C For drinking water circulation applications: up to 3.57 mmol/l (25°e): 0°C to +80°C (max. 60°C according french Norm) |
| Temperature class | TF110 |
| Max. rel. humidity | ≤95% |
| Degree of pollution | 2 (IEC 60664-1) |
| Max. permissible operating pressure | PN 6/101 PN 162) |
| Approved fluids Siriux/Siriux-D/Siriux-O | Heating water (as per VDI 2035/VdTÜV Tch 1466) Water/glycol mixtures, max. mixing ratio of 1:1 (the delivery data of the pump should be corrected accord- ing to the higher viscosity, depending on the mixing ratio percentage, if glycol is added.) Only use brand-name goods with corrosion protection inhibitors; comply with the man- ufacturer's specifications and safety data sheets. The pump manufacturer's approval must be obtained for the use of other fluids. Ethylene/propylene glycol with corrosion inhibitors. No oxygen binders, no chemical sealants (pay attention to system sealed with regard to corrosion technology accord- ing to VDI 2035; leaks must be reworked) Commercially available corrosion inhibitors 3) without anodic inhibitors with a corrosive effect (e.g. under-dosing due to consumption) Commercially available combination products 3) without inorganic or polymer film formers Commercially available cooling brines 3) |
| Sirieux-O | The material selection of the pumps corresponds to the state of the art with regard to the guidelines of the German Federal Environmental Agency (UBA) which are referred to in the Drinking Water Ordinance (TrinkwV). Chemical disinfectants can result in damage to material. |
| Emission sound-pressure level | < 54 dB(A) (depending on the pump type) |
| EMC (electromagnetic compatibility) | General EMC: EN 61800-3 |
| Emitted interference | EN 61000-6-3 |
| Interference resistance EN 61000-6-2 | |
| Residual current Δl | ≤3,5 mA (see also chapter 7.2) |
1) Standard version
2) Special version or supplementary equipment (additional charge)
3) See following warning

CAUTION! Risk of injury and damage to property!
Non-approved fluids can damage the pump and also cause injury.
Comply strictly with the relevant safety data sheets and manufacturer's data!
- 3) Observe the specifications of the manufacturer regarding the mixing ratios.
- 3) Additives are to be mixed to the fluid on the pressure side of the pump, even if this is contrary to the recommendations of the additive manufacturer!

CAUTION! Risk of damage to property!
When changing, refilling or replenishing the fluid with additives, there is a risk of material damage caused by the increasing concentration of chemical substances. The pump is to be flushed separately for a sufficient amount of time to ensure the old fluid has been completely removed from the interior of the pump.
The pump must be disconnected for pressure cycle flushing. Chemical flushing measures are unsuitable for the pump, in this case the pump must be removed from the system for the duration of cleaning.
Minimum inlet pressure (above atmospheric pressure) at the pump suction port in order to avoid cavitation noises (at fluid temperature T_Med ):
| Nominal diameter | TMed | TMed | TMed |
| -10°C...+50°C | +95°C | +110°C | |
| Rp 1 0,3 bar 1,0 bar 1,6 bar | |||
| Rp 1¼ 0,3 bar 1,0 bar 1,6 bar | |||
| DN 32 0,3 bar 1,0 bar 1,6 bar | |||
| DN 40 (Hmax=4 m, 8 m, 10 m) 0,3 bar 1,0 bar 1,6 bar | |||
| DN 40 (Hmax=12 m) 0,5 bar 1,2 bar 1,8 bar | |||
| DN 40 (Hmax=16 m) 0,7 bar 1,5 bar 2,3 bar | |||
| DN 50 (Hmax=8 m, 10 m) 0,3 bar 1,0 bar 1,6 bar | |||
| DN 50 (Hmax=9 m, 12 m) 0,7 bar 1,5 bar 2,3 bar | |||
| DN 50 (Hmax=16 m) 0,5 bar 1,2 bar 1,8 bar | |||
| DN 65 (Hmax≤9 m) | 0,5 bar 1,2 bar 1,8 bar | ||
| DN 65 (Hmax=12 m, 16 m) | 0,7 bar | 1,5 bar | 2,3 bar |
| DN 80 0,7 bar 1,5 bar 2,3 bar |
The values apply up to 300m above sea level; allowance for higher altitudes: 0.01 bar/100 m increase in height.
5.3 Scope of delivery
-
Pump, complete
-
Two flat gaskets (not for Siriux-O)
Eight M16 washers and bolts for PN10 (for DN32-DN65 combination flanged version and DN80 flanged version) - Installation and operating instructions
5.4 Accessories
Accessories must be ordered separately:
IF Modules
- IR operating and service units (Salmson Pump Control) See catalogue for detailed list.
6 Description and function
6.1 Description of the pump
The high-efficiency pumps Sirius are glandless pumps with a permanent magnet rotor and an integrated differential pressure control.
The pump can be installed as single (Fig. 1a) or double pump (Fig. 1b).
1 Control module
1.1 Infrared interface
1.2 LC display
1.3 Control button
2 Direction-of-flow symbol
6.2 Function of the pump
There is a control module (Fig. 1a, item 1) in axial design on the motor housing, which controls the differential pressure of the pump to a setpoint within the control range. Depending on the control mode, the differential pressure follows different criteria. In all control modes, however, the pump adapts itself continuously to the changing power requirements of the unit, which is the case especially when thermostatic valves, zone valves or mixers are used.
The main advantages of the electronic control are the following:
- Energy savings and hence reduction of the operating costs,
Reduction of flow noises, - Reduction of the number of differential pressure valves required.
The high-efficiency pumps of the Sirius-O series are specially adapted to the operating conditions in drinking water circulation systems due to the choice of material and design.
6.2.1 Operating modes
The Siriux series can be operated in "Heating" or "Cooling/air-conditioning" operating modes. The two operating modes are distinguished from one another in terms of their tolerance for faults in the handling of fault signals that occur.
"Heating" operating mode:
Faults are handled in a tolerant fashion (as is normally the case), e.g. depending on the type of fault, the pump does not indicate a fault until the same fault has occurred repeatedly within a particular period. See Chapter 10.1 and flow diagram - fault / warning signal during "HV operation".
"Cooling/air-conditioning" operating mode:
For all applications for which each fault (in the pump or the system) needs be detected quickly (e.g. air-conditioning applications).
Each fault, with the exception of the E10 fault (blocking) is indicated immediately (< 2 sec.). In the event of blocking (E10), various restart attempts will be carried out, which means that in such cases no fault signal will occur until after a maximum of 40 sec.
See Chapter 10.2 and flow diagram - fault / warning signal during
"AC operation".
Both operating modes distinguish between faults and warnings. In the event of a fault, the motor is switched off, the fault code is displayed on the monitor and the fault is indicated by the red LED.
Faults always result in the activation of the SSM ("collective fault signal" via a relay). In the case of dual pump management (double pump or 2x single pumps), the standby pump starts within the time period specified below following the occurrence of the fault.
| Sirieux, Sirieux-D, Sirieux-O Starting time | |
| 25-30, 25-40, 25-60, 32-30, 32-40, 32-60, 40-30 approx. 9 sec. | |
| 25-65, 32-65, 32-65F, 40-65, 50-65, 50-110, 65-110, 80-40, 80-90 | approx. 7 sec. |
| 40-80, 50-70, 50-80, 65-40, 65-80 approx. 4 sec. | |
| 32-90, 32-70, 40-60, 40-110, 50-60, 65-90 approx. 3 sec. | |
6.2.2 Differential pressure control modes
- p -v: The electronics change the differential pressure setpoint to be maintained by the pump in linear form between 1/2H_S and H_S . The differential pressure setpoint H falls or increases with the flow rate (Fig. 8), factory setting.
- p -c: The electronics maintain the differential pressure created by the pump above the permitted flow range constantly at the selected differential pressure setpoint H_S up to the maximum pump curve (Fig. 9).
- p -T: The electronics change the differential pressure setpoint to be maintained by the pump according to the measured fluid temperature. This control mode can only be selected with an IR operating and service unit (accessory) or via LON/CAN/Modbus/BACnet. Two settings are possible (Fig. 10):
Control with positive increase:
If the temperature of the fluid is increased, the differential pressure setpoint is increased in linear form between H_Smin and H_Smax (setting: H_Smax > H_Smin ).
Control with negative increase:
If the temperature of the fluid is increased, the differential pressure setpoint is reduced in linear form between HSmin and HSmax (setting: HSmax < HSmin ).
6.2.3 Further operating modes for saving energy
- Manual control mode: The speed of the pump is maintained at a constant speed between n and n (Fig. 11). Manual control mode deactivates differential pressure control at the module.
- If "auto" operating mode is activated, the pump is able to detect minimum heating output requirements of the system by the prolonged reduction of the fluid temperature and then switching over to setback operation. If heating output requirements are increased, the unit automatically switches over to control mode. This setting ensures that the pump's power consumption is reduced to a minimum, which is the ideal setting in most cases.

CAUTION! Risk of damage to property!
Setback operation may only be enabled if hydraulic balancing of the system was performed. In the event of non-compliance, insufficiently supplied system components may freeze up in the event of frost.
- The "Q-Limit" operating mode can be combined with the other control modes ( p - v , p - c , p - T , controller), which makes it possible to limit the maximum volume flow to 25% - 90% of Qmax. When the set value is reached, the pump is controlled on the pump curve along the limit – never beyond.

NOTE: "Q-Limit" can only be set using the IR operating and service unit (accessory). If "Q-Limit" is used in non-hydraulically balanced systems, partial areas can be undersupplied. Perform hydraulic balancing.
6.2.4 General functions of the pump
- The pump is equipped with an electronic overload protection function which switches off the pump in the event of an overload.
- F odata storage, the control module is equipped with a non-fading memory. All settings and data are retained no matter how longer the module is disconnected from the power supply. When the power supply is re-established, the pump continues to run with the values set prior to disconnection from the power supply.
- Pump kick: Any pumps switched off via the (ON/OFF) menu, a bus command, the infrared interface, the Ext.Off control input or 0-10V start running for a short time every 24 hours to prevent blockages in the event of long standstill periods. The mains voltage must not be interrupted for this function.If disconnection from the mains is planned for a lengthy period, the pump kick must be applied by the heating/boiler control by switching on the mains voltage briefly. For this, the pump must be switched on by the control prior to disconnection from the mains (display motor/module symbol lights up).
- SSM: The contact of the collective fault signal (potential-free normally closed contact) can be connected to a building automation system. The internal contact is closed if the pump is without power, if there is no fault or if there is a malfunction of the control module. The performance of the SSM is described in Chapters 6.2.5, 10.1 and 10.2.
- For connecting to external monitoring units, the system can be expanded by retrofitting interface modules for communication. Analogue and digital IF Modules are available as an option (see catalogue).
6.2.5 Dual pump operation
Double pumps or two single pumps (installed in parallel) can be retrofitted with an integrated dual pump management system.
- IF-Modules Siriux: For communication between pumps, an IF Module is installed in the control module of each pump. These IF Modules are connected to each other via the DP interface. This dual pump management has the following functions:
- Master/slave: Both pumps are controlled by the master. All setting are made at the master.
- Main/standby mode: Each of the two pumps provides the configured flow rate. The other pump is available in case of a malfunction or runs after pump cycling. Always only one pump runs. Main/standby mode is also fully active with two single pumps of the same type in one double pump installation.
- Efficiency-optimised peak-load operation: In the partial load range, the hydraulic output is provided at the beginning by one pump. The second pump is then also connected for efficiency optimisation if the total power consumption P_1 of both pumps is less than the power consumption P_1 of one pump. Both pumps are then simultaneously adjusted upwards to the maximum speed. This
operating mode (load-sensitive activation/deactivation) achieves additional energy savings compared to conventional peak-load operation.
Parallel operation of two single pumps is only possible for pumps for which there is an equivalent double pump type.
- If one of the pumps has a breakdown/fault, the other pump runs as single pump in the operating modes specified by the master. The reaction in the event of a fault depends on whether HV or AC operating mode is active (see Chapter 6.2.1).
- In the event of a communication failure (e.g. due to the power supply failing at the master pump): After 5 seconds the slave starts and runs according to the last specification of the operating modes by the master pump.
- Pump cycling: If only one pump is running (in main/standby, peak load or set-back operation), pump cycling takes place after every 24 hours of effective running time. Both pumps run at the time of pump cycling in order to ensure that operation is not interrupted.

NOTE: Both pumps always run if both manual control mode and synchronous mode are active at the same time. No pump cycling takes place.
No pump cycling takes place during active night reduction after 24h of effective running time.
- SSM: The contact of the collective fault signal (SSM) can be connected to a central control centre.
SSM contact is only assigned at the master pump: Only the faults of the master are indicated ("SSM single" factory setting). If the faults are to be indicated by both master and slave pumps, an IR operating and service unit (accessory) must be used to program the SSM function at the master pump to "SSM combined" (see Installation and operating instructions for "Salmson Pump Control"). The signal then applies to the entire unit. Exception, in the event of a power failure of the master pump.
SSM contact is assigned at master and slave pumps: Any fault at master or slave pumps will be indicated as individual fault signal.
6.2.6 Definition of the symbols on the LC display

NOTE: The legibility of the display is significantly dependent on the observer's perspective. Wide fluctuations in the ambient temperature accelerate ageing of the display and can result in restricted legibility of the display.
| Symbol Meaning | |
| auto | Automatic switchover to setback operation is enabled. Activation of setback operation takes place at minimum heating output requirement. |
| auto | Pump runs in setback operation (night reduction) at min. speed. |
| (without symbol) | Automatic switchover to setback operation disabled, i.e. pump runs solely in control mode. |
| C | Setback operation activated via serial digital interface or "Ext.Min", regardless of the system temperature. |
| Pump runs in warm-up mode at max. speed. The setting can only be acti-vated via the serial digital interface. | |
| Pump is switched on. | |
| OFF | Pump is switched off. |
| H 50m | Differential pressure setpoint is set to H = 5.0 m. |
| L | Δp-v control mode, control to variable differential pressure setpoint (Fig. 8). |
| E | Δp-c control mode, control to constant differential pressure setpoint (Fig. 9). |
| D | Manual control mode deactivates the control in the module. The pump's speed is maintained at a constant value (Fig.11). The speed is set using the control button or via the bus interface. |
| L | "L" appears when the Q-Limit operating mode is activated. The Q-Limit operating mode limits the maximum volume flow to a set value. Setting only possible using IR operating and service unit (accessory). |
| 26.0 RPM x100 | The pump is set to a constant speed (2.600 rpm in this case) (manual control mode). |
| 10V | In manual control mode, the speed or nominal delivery head of Δp-c or Δp-v operating mode of the pump is set via the 0-10 V input of the IF Modules Siriux Ext.Off, Ext.Min and SBM. In this case, the control button is without function for entering the setpoint. |
| L | Δp-T control mode, control to temperature-dependent differential pressure setpoint (Fig. 10). The current Hs setpoint is displayed. This control mode can only be activated using an IR operating and service unit (accessory) or via the serial digital interface. |
| O | All settings at the module are disabled apart from fault acknowledgement. Disabling is performed by the IR operating and service unit (accessory). Adjustments and enabling can only be made using IR oper-ating and service units (accessories). |
| ↑↓ | The pump is operated via a serial data interface. The "On/Off" function is not activated at the module. Only +, | display position and fault acknowledgement need to be set at the module. The IR oper-ating and service unit (accessory) can be used to temporarily interrupt operation at the interface (for checking, for reading out data). With certain IF Modules, the menu can be re-opened. (The menu can then still be operated manually even though the module is connected) (see documentation of the IF Modules) |
| SL | Pump is running as slave pump. No change can be made at the display. |
| ⊕+⊕ | The double pump runs in efficiency-optimised peak load operation (master + slave). |
| ⊕1⊕ | Double pump running in main/standby mode (master or slave) |
| id | Appears on pumps with certain IF Modules (see documentation of IF Modules) if a signal (sign) is sent from the building management system to the pump. |
| f | The pump is set in the "US units" mode. |
| H√ | Fault-tolerant error matrix activated. Heating operating mode (for faults, see Chapter 10) |
| AC | Fault-tolerant error matrix deactivated. Air-conditioning operating mode (for faults, see Chapter 10) |
Menu structure: There are three menu levels. The levels below the indication of the basic settings are always accessed from level 1 by pressing the control button for different lengths of time.
- Level 1 - Status indication (indication of the operating status)
- Level 2 - Operation menu (setting the basic functions):
- Press the control button for longer than 1 second
- Level 3 - Options menu (further settings):
- Press the control button for longer than 6 seconds

NOTE: After 30 s without any entry being made, the display jumps back to level 1 (indication of the operating status). Temporary, non-acknowledged modifications are discarded.
7 Installation and electrical connection

DANGER! Risk of fatal injury!
Incorrect installation and inexpert electrical connection can pose a risk of fatal injury. Danger from electrical current must be ruled out.
- Installation and electrical connection may only be carried out by qualified personnel and in accordance with the applicable regulations!
- Accident prevention regulations must be observed!
- Comply with the regulations of the local power supply company! Pumps with pre-assembled cable:
- Never pull on the pump cable!
- Do not kink the cable!
- Do not place any objects on the cable!
7.1 Installation

WARNING! Risk of injury!
Incorrect installation can result in injuries.
- There is a crushing hazard!
- There is a risk of injury due to sharp edges/burrs. Wear appropriate protective clothing (e.g. safety gloves)!
- There is a risk of injury hazard due to the pump/motor falling! Use suitable lifting gear to secure the pump/motor against falling!

CAUTION! Risk of damage to property!
Incorrect installation can result in damage to property.
- Have installation work performed by qualified personnel only!
- Observe national and regional regulations!
- When the pump needs to be transported, it may be carried only by the motor/ pump housing. Never at the module/terminal box or pre-assembled cable.
- Installation within a building:
Install the pump in a dry, well ventilated and dust-free room – according to the protection class (see pump rating plate).
Ambient temperatures below -10^ are not permissible.
-
Installation outside a building (outdoor installation):
-
Install the pump in a sump (e.g. light sump, annular sump) with cover or in a cabinet/housing as weather protection.
Ambient temperatures below -10^ are not permissible.
- Avoid exposure of the pump to direct sunlight.
- The pump requires protection so that the condensate drain grooves are not contaminated. (Fig. 6)
- Protection of the pump against rain. Dripping water from above is permitted provided that the electrical connection has been established in accordance with the installation and operating instructions and the terminal box has been properly sealed.

CAUTION! Risk of damage to property!
Ensure sufficient ventilation/heating if the ambient temperature exceeds/ falls below the permitted limit values.
The electronic module can switch off due to excess temperatures. Never cover the electronic module with any objects. Maintain an adequate distance of at least 10cm clear around the electronic module.
- Carry out all welding and soldering work prior to the installation of the pump

CAUTION! Risk of damage to property!
Contamination from the pipe system can destroy the pump during operation. Before installing the pump, flush the pipe system.
- Provide check valves upstream and downstream of the pump.
- Attach pipework to the floor, ceiling or wall using appropriate fittings so that the pump does not bear the weight of the pipework.
- When installing in the feed of open systems, the safety supply must branch off upstream of the pump (DIN EN 12828).
- Install the pump at an easily accessible point so that it can be easily checked or replaced at a later time.
-
Precautions during installation:
-
Perform assembly so that the pump shaft is horizontal and not under strain (see the installation positions shown in Fig. 2a/2b).
- Make sure that it is possible to install the pump with the correct flow direction (cf. Fig. 2a/2b). Observe the direction triangle on the pump housing (Fig. 1a; item 2).
- Make sure that it is possible to install the pump in the permitted installation position (cf. Fig. 2a/2b). If required, turn the motor including control module, see Chapter 9.1.

CAUTION! Risk of damage to property!
If the module is in a position that is not permitted, there is a risk of water drips entering the module. The module is not allowed to be positioned with the cable connection pointing upwards!
7.1.1 Installing a threaded pipe union pump
- Install appropriate threaded pipe unions before installing the pump.
- Use the supplied flat gaskets between the suction/pressure ports and threaded pipe unions when installing the pump.
- Screw union nuts onto the threads of the suction/pressure ports and tighten them using a suitable open-end wrench or pipe wrench.

CAUTION! Risk of damage to property!
Do not hold the pump by the motor/module when tightening the screwed connections. Apply the wrench surfaces to the suction/pressure port instead.
Pump type Width across flats [mm] Width across flats [mm]
Suction port Pressure port
Sirius 25-30(40,60,65) 36 36
Sirius 32-30(40,60,65)3636
Sirius 32-904141
- Check the threaded pipe unions for leaks.
7.1.2 Installing a flanged pump
Installation of pumps with combination flange PN6/10 (flange-end pumps from DN32 up to and including DN 65) and flange-end pumps DN80.

WARNING! Risk of injury and damage to property!
The flange connection can be damaged and develop leaks if the pump is not installed correctly. There is a risk of injury and damage to property due to hot fluid escaping.
- Never connect two combination flanges to each other!
- Pumps with combination flanges are not suitable for operating pressures PN16.
- The use of securing elements (e.g. spring rings) can result in leaks at the flange connection. They are therefore not permitted. The washers supplied (Fig. 3, item 1) must be inserted between screw heads / nut heads and the combination flange.
- The permissible tightening torques listed in the table below must not be exceeded, even if screws of higher strength (≥ 4.6) are used, since otherwise splintering can occur at the edges of the long holes. This causes the screws to lose their preload and the flange connection can become leaky.
- Use screws of sufficient length. The screw thread must protrude at least one thread turn beyond the nut (Fig. 3, item 2).
| DN 32, 40, 50, 65 | Nominal pressure PN6 | Nominal pressure PN10/16 |
| Screw diameter M12 M16 | ||
| Strength class 4.6 or higher | 4.6 or higher | |
| Permitted tightening torque | 40 Nm | 95 Nm |
| Min. screw length for | ||
| • DN32/DN40 | 55 mm | 60 mm |
| • DN50/DN65 | 60 mm | 65 mm |
| DN 80 Nominal pressure PN6 Nominal pressure PN10/16 | |
| Screw diameter M16 M16 | |
| Strength class 4.6 or higher 4.6 or higher | |
| Permitted tightening torque 95 Nm 95 Nm | |
| Min. screw length for | |
| • DN80 65 mm 65 mm | |
- Install appropriate flat gaskets between pump and counter flanges.
-
Tighten the flange bolts crosswise in two steps to the prescribed tightening torque (see Table 7.1.2).
-
Step 1: 0.5 × permissible tightening torque
- Step 2: 1.0 × permissible tightening torque
- Check the flange connections for leaks.
7.1.3 Insulation of the pump in cooling/air-conditioning systems
- For applications in cooling and air-conditioning systems, commercially-available diffusion-proof thermal insulation materials must be used.

CAUTION! Risk of damage to property!
If the diffusion-proof insulation is fitted at the site, the pump housing may only be insulated up to the motor flange. The condensate drain holes must remain unobstructed to ensure that condensate that develops in the motor can drain without problems (Fig. 6). Condensate that accumulates in the motor can cause an electrical defect.
7.2 Electrical connection

DANGER! Risk of fatal injury!
Improper electrical connections pose a risk of fatal injury due to electric shock.
- Only allow the electrical connection to be made by an electrician approved by the local power supply company and in accordance with the local regulations in force.
- Before working on the pump, all poles of the power supply must be disconnected. Work on the module may only be started once 5 minutes have passed, due to the dangerous residual contact voltage.
- Check to ensure that all connections (including potential-free contacts) are voltage-free.
- If the control module is damaged, the pump must not be put into operation.
- If setting and operating elements are improperly removed, there is a danger of electric shock if interior electrical components are touched.
- Connecting the pump to an uninterrupted power supply (UPS or IT power supply) is prohibited

CAUTION! Risk of damage to property!
An incorrect electrical connection can cause damage to property.
- If the wrong voltage is applied, the motor can be damaged!
- Control via triacs/semi-conductor relays must be checked on a case-by-base basis, since the electronics can be damaged or the EMC (electromagnetic compatibility) might be negatively affected.
- When the pump is switched on/off by external control devices, the mains voltage pulsing (e.g. by a pulse packet control) must be deactivated to prevent damage to the electronics.
- The current type and voltage of the mains connection must correspond to the specifications on the name plate.
- The electrical connection must be established via a fixed power cable (3 × 1.5 ~mm^2 minimal cross-section), equipped with a plug and socket connector or an all-pole switch with a minimum contact opening width of 3 ~mm .
- The following minimum requirements are to be met if shutdown takes place by means of an onsite network relay: nominal current ≥ 10 A, nominal voltage250 VAC
-
Fuse protection: 10/16 A, slow-blow or automatic fuse with C characteristic
-
Double pumps: provide a separate mains connection cable and a separate fuse on the mains side for both motors of the double pump.
-
A motor protection switch supplied by the customer is not required. Nevertheless, if such a protection switch is available in the installation, it must be bypassed or set to the highest possible current.
Leakage current per pump I_eff ≤ 3.5 mA (as per EN 60335) - It is recommended to safeguard the pump with a residual-current-operated protection switch. Labeling: FI - or
When dimensioning the residual-current-operated protection switch, take the number of pumps connected and their nominal motor currents into account.
- When pumps are used in systems with water temperatures above 90^ , a suitable heat-resistant supply cable must be used.
- All connection cables must be installed so that they do not touch the pipe and/or the pumps or motor housing.
- In order to ensure drip protection and strain relief on the threaded cable connection, cables with a sufficient outer diameter (see Table 7.2) must be used and must be screwed sufficiently tightly. In addition, the cables near the screwed connection are to be bent to form a drainage loop, to drain any accumulated drips. Unused threaded cable connections should be blanked off with the sealing plates provided, and screwed tight.

DANGER! Risk of fatal electrical shock!
There may be dangerous contact voltage at the contacts of the IF Module interface.
If no IF Module (accessory) is plugged into the module compartment, the stopper (Fig. 7, item 1) must cover the IF Module interface so that it cannot be touched. Make sure that it is seated correctly.
- Commission pumps only if they are fitted with the correct modular cover. Check that the cover seal is correctly seated.

WARNING! Risk of injury and damage to property!
If the cover of the air inlet and outlet openings (black cover) is damaged, the protection class and electrical safety are not ensured. Check the seat of the covers.
- Assignment of the threaded cable connections:
The following table shows the possible combinations of electric circuits in a cable for assigning the individual threaded cable connections. DIN EN 60204-1 (VDE 0113, sheet 1) must be complied with:
- Clause 14.1.3 as follows: Conductors of different electric circuits may belong to the same multi-conductor cable if the highest voltage which may occur in the cable is insulated sufficiently.
- Clause 4.4.2 as follows: Signal lines with low levels should be separated from power lines if there is a potential risk of functional interference due to EMC.
Table 7.2
| Screwed connection: | PG 13.5 PG 9 PG 7 | |||
| Cable cross-section: | 8...10 mm 6...8 mm 5...7 mm | |||
| 1. Function | Mains line SSM | DP management | ||
| Cable type | 5x1.5 mm² | Two-wire cable (I ≤ 2.5 m) | ||
| 2. Function | Mains line | SSM | DP management | |
| Cable type | 3x1.5 mm² | Two-wire cable | Two-wire cable (I ≤ 2.5 m) | |
| 3. Function | 3x2.5 mm² | |||
| Cable type | 3x1.5 mm² | SSM/0...10V/Ext.Off or SSM/0...10V/Ext.Min or SSM/SBM/0...10V or SSM/SBM/Ext.Off | Multi-wire control cable, number of wires according to number of control circuits, shielded if necessary | Two-wire cable (I ≤ 2.5 m) |
| 3x2.5 mm² | ||||
| 4. Function | Mains line | Serial digital interface Bus cable | DP management | Two-wire cable (I ≤ 2.5 m) |
| Cable type | 3x1.5 mm² | |||
| 3x2.5 mm² | ||||
| 5. Function | Mains line | Serial digital interface Bus cable | Serial digital interface Bus cable | Bus cable |
| Cable type | 3x1.5 mm² | |||
| 3x2.5 mm² | ||||

DANGER! Risk of fatal electrical shock!
If the mains and SSM cores are both in the same 5-wire cable (Tab. 7.2, version 1), the SSM core may not be operated with protective low voltage, otherwise there could be voltage transmission.
- Earth the pump/unit according to regulations.
-
L, N, 12 mains connection voltage: 1~230 VAC, 50/60 Hz, DIN IEC 60038, alternatively, the mains connection between two phases of a three phase net earthed in a start point is possible with a triangular voltage of 3~230 VAC, 50/60 Hz.
SSM: An integrated collective fault signal is applied at the SSM terminals as potential-free normally closed contact. Contact load: -
Permitted minimum: 12 V DC, 10 mA
-
Permitted maximum: 250 V AC, 1 A
-
Switching frequency:
-
Switch-on/off procedures via mains voltage ≤ 20 / 24h
- Switch-on/off procedures via Ext.Off, 0-10 V or via digital, serial interface ≤ 20 / h
8 Commissioning
Do not fail to observe the danger information and warnings in Chapters 7, 8.5 and 9!
Prior to commissioning the pump, check that it was installed and connected correctly.
8.1 Filling and venting

NOTE: Incomplete venting will result in noises in the pump and unit.
Prime and vent the unit correctly. Venting the pump rotor compartment is carried out automatically after a short operating period. Dry running for short periods will not harm the pump.

WARNING! Risk of injury and damage to property!
It is not permitted to remove the motor head or the flange connection / threaded pipe union for the purpose of venting the system!
- There is a risk of scalding!
Escaping fluid can lead to injuries and damage to property. - Touching the pump can cause burns! Depending on the operating status of the pump or unit (fluid temperature), the entire pump can become very hot.
8.2 Setting the menu

WARNING! Risk of burns!
Depending on the operating status of the system, the entire pump can become very hot. There is a risk of burns if metallic surfaces are touched (e.g. cooling fins, motor housing, pump housing).
The setting can be made on the control module during normal operation by pressing the control button. Do not touch any hot surfaces when doing this.
8.2.1 Using the control button (Fig. 1a, item 1.3)
- Starting with the basic setting, by pressing the button (for the 1st menu: pressing it longer than 1 second), the setting menus are selected in succession in a defined sequence. The corresponding symbol flashes. By turning the button to the left or right, the parameters can be changed backwards or forwards on the display. The newly set symbol flashes. The new setting is saved by pressing the button. Then, the next selection option appears.
- The basic setpoint setting (differential pressure or speed) is changed by turning the control button. The new value flashes. The new setpoint is saved by pressing the button.
- The old value is retained and the basic setting is displayed again if the new setting is not confirmed within 30 seconds.
8.2.2 Switchover of the display
- For the layout of the control module, whether in horizontal or vertical installation position, the position of the display can be adjusted, turned by 90^ . The position setting can be defined in menu item 3. The display position specified by the basic setting is indicated by "ON" flashing (for horizontal installation position). The display can be changed by turning the adjustment button. "ON" flashes for the vertical installation position. Press the adjustment button to confirm the setting.
Horizontal Vertical Setting


Position setting in menu item 3



8.2.3 Settings in the menu
During operation of the single pump's display, the following menus appear in succession:
- Single pump operation:
Setting during initial commissioning / menu sequence during normal operation
(horizontal display)
LC display Setting

①
When the module is switched on, all symbols appear on the display for 2 s.
Then, the current setting is applied.

②
Current (basic) setting (factory setting):
H 5,0 m·e.g. nominal delivery head Hs = 5.0 m and 12 Hmax (factory setting depends on the pump type)

- p - v control mode
- Pump runs in control mode, setback operation disabled (see also menu item

missing = single pump

Turn the control button to adjust the differential pressure setpoint. The new differential pressure setpoint flashes.

The new setting is saved by briefly pressing the button.
The flashing differential pressure setpoint previously set is reset to the previous value if the button is not pressed within 30 seconds.

Press control button >1 second.
The next meu item appears.
The basic setting is displayed again if no setting is made in the subsequent menu within 30 seconds ②
LC display Setting

③
Position setting of the display
vertical/horizontal
The position setting of the display is indicated by "ON" flashing.
The other position is selected by turning the control button.
The setting is applied.

(4)
The control mode currently set flashes.
Turn the control button to select other control modes.
The newly selected control mode flashes

The setting is applied and the next menu appears.

LC display Setting

(5)
Menu item appears only if an IF Module Siriux was plugged into the 0-10 V input
The "10V" symbol appears in the display Switching 0-10V input on /off
Activating the 0-10V input:
The display indicates "ON" and the "module motor symbol".
The setpoint cannot be selected manually using the control button. "10V" is indicated in the basic setting ②

The setting can be changed by turning the control button.
Deactivating the 0-10V input:
The display indicates "OFF".

The setting is applied.
If the input was activated, the menu navigation jumps to menu item 7a
If no input voltage is applied at the 0 - 10V contact, "Off" appears on the display and the "motor symbol" is not displayed.


LC display Setting

(6)
Switching the pump on /off
Switching the pump on:
The display indicates "ON" and the
"module motor symbol"

The setting can be changed by turning
the control button.
Switching the pump off:
The display indicates "OFF".

The setting is applied.
The "motor symbol" disappears when the pump is switched off.


⑦
Enabling/disabling setback operation
One of the following two symbols flashes:

normal control mode,
setback operation disabled

setback operation enabled:

appears on the display in
automatic control mode, or
during setback operation
auto

Turn the control button to select one of the two settings.

The setting is applied.
The next menu is displayed.
Menu item skipped if:
- Operation of the pump takes place with Sirius IF Modules,
- Manual control mode was selected,
- The 0...10V input was activated.

7a
In single pump mode, the display returns to the basic setting 2
In the event of a fault, 2 the fault menu 10 is displayed before the
basic setting.
In dual pump mode, the display switches to menu

- Dual pump operation: Adjustment during initial commissioning
| LC display Setting | |
| 1 | When the module is switched on, all symbols appear on the display for 2 seconds. Then menu appears. |
| 1a | The symbol MA = master appears on the display of both pumps. If no setting is made, both pumps run at constant differential pressure (Hs = 1/2 Hmax at Q = 0 m3/h). By on the control button of the left-hand pump, it is selected as the master pump and the operating mode setting menu appears on the display. SL = slave appears automatically on the display of the right-hand pump. The definition: left-hand pump as master and right-hand pump as slave is thus selected. In this case, the rotary knob on the slave pump is no longer of significance. It cannot be used for settings. The display's position setting cannot be defined at the slave pump. The position setting at the slave pump is applied from the specification of the master pump. |
Dual pump operation:
menu sequence during normal operation
When the module is switched on, all symbols appear on the display for 2 seconds. Then, the current setting is displayed. When you "scroll" on the MA display, the same menu sequence is displayed as for the single pump. Then, the MA menu is displayed permanently.
LC display Setting

8
on the MA indicates SL. If you to con-firm the SL, the other (right-hand) pump becomes the master pump.
Master and slave have thus been swapped. Programming is now only possible on the right-hand (MA) pump.
Adjustments cannot be made at the SL. It is only possible to swap master and slave pumps at the master pump.

9
Setting
Peak load or main/standby mode
The current setting is displayed:

peak-load operation, or

main/standby operation

Turning the control button results in the other setting lighting up.

The setting is applied
The display returns to the basic setting 2
- Menu of IF Modules with bus function:
LC display Setting

Signal for the building management system (BMS)
"Id" (Identification number) appears on connected IF Modules with serial digital interface, for sending a signal to the building management system (for servicing or for commissioning the building automation (BA)).

If the control button is turned, the Id indicator flashes

The Id signal is sent to the building management system.
The display opens the next menu.
If no signal is output, the control button can be turned until the Id indicator no longer flashes.
Pressing the button opens the next menu on the display

Setting the bus address
"OFF": bus communication is switched off

appears on the display indicating communication via serial data interface.

Turn the control button to select a BUS address (e.g. 64).
The address range depends on the bus system used (see corresponding Installation and operating instructions)

The setting is applied

The display opens the next menu
LC display Setting

Configuration of the IF-Modules
This setting is for configuring the IF Modules (e.g. baud rate, bit format)
A, C,E and F are free parameters
The layout of the menu and of individual parameters depends on the respective IF Module.
See the installation and operating instructions for the IF Modules.

Turn the control button to adjust values.

The setting is applied
The display returns to the basic setting 2
- Options menu: setting of Heating (HV) / cooling air-conditioning (AC) operating mode and conversion from SI to US units.
LC display Setting

②
Setting of operating mode heating (HV)/cooling air-conditioning (AC)

In the basic setting (menu level 1), press the control button for >6 s.

③
Within these 6 seconds, menu level 2 appears after approx. 1 s (menu item display position setting).
LC display Setting

After another 5 seconds, the display switches to menu level 3.
"HV" appears on the display (factory setting).

Turning the control button switches the setting to cooling/air-conditioning (AC) operating mode.
"AC" flashes.

The setting is applied.
The next menu is displayed.


Switching from SI to US units
"m ft" appears on the display and the currently set unit flashes (factory setting [m]).

Turning the control button changes the setting to [ft]. The new setting starts to flash.

The setting is applied.
The display returns to the basic setting

The basic setting is displayed again if no setting is made in the menu within 30 seconds ②
- Fault indication: single and double pump
LC display Setting

10
If a fault occurs, the current fault is indicated by E = error, the code no. and by the motor, control module or mains connection error source flashing.
Refer to Chapter 10 for code numbers and their meaning.
8.3 Selecting the control mode
| System type System conditions | Recommended control mode | |
| Heating/ventilation/air-conditioning systems with resistance in the transfer section (room radiator + thermostatic valve) ≤ 25% of the total resistance | 1. Two-pipe system with thermostatic/zone valves and virtually no user authority • HN>4m • Very long distribution lines • Strongly throttled shut-off valves for pipe sections • Sectional differential pressure control • High pressure loss in system parts through which total volume flows (boiler/refrigerating machine, any heat exchanger, distribution line up to 1st branch) | Δp-v |
| Drinking water circulation systems with resistance in the generator circuit ≥ 50% of the resistance in the ascending section | 2. Primary circuits with high pressure loss 3. Drinking water circulation systems with thermostatically controlled line shut-off valves | |
| Heating/ventilation/air-conditioning systems with resistance in the generator/distribution circuit ≤ 25% of the resistance in the transfer section (room radiator + thermostatic valve) | 1. Two-pipe system with thermostatic/zone valves and high user authority • HN≤2m • Converted gravity heating systems • Conversion to large temperature spread (e.g. district heating) • Low pressure loss in system parts, through which total volume flows (boiler/cooling machine, any heat exchanger, distribution line up to 1st branch) 2. Primary circuits with minor pressure loss 3. Floor heating systems with thermostatic or zone valves 4. One-pipe systems with thermostatic valves or shut-off valves for pipe sections | Δp-c |
| Drinking water circulation systems with resistance in the generator circuit ≤ 50% of the resistance in the ascending section | 5. Drinking water circulation systems with thermostatically controlled line shut-off valves | Δp-c |
| Heating systems 1. Two-pipe systems | • Pump is installed in the feed pipe. • The feed temperature is controlled by atmospheric conditions. An increasing feed temperature increases the flow rate. 2. One-pipe systems • Pump is installed in the return pipe. • The feed temperature is constant. A falling feed temperature reduces the flow rate. 3. Primary circuits with condensing boiler • Pump is installed in the return pipe. A falling feed temperature reduces the flow rate. | |
| Drinking water circulation systems | 4. Drinking water circulation systems with thermostatically controlled line shut-off valves or constant flow rate. If the temperature is increased in the circulation pipe, the flow rate is reduced. | |
| Heating-ventilation/air-conditioning systems | 1. Constant flow rate Manual | control mode |
| Drinking water circulation systems | ||
| Heating systems 1. All systems | • Pump is installed in the feed pipe. • The feed temperature falls during low load periods (e.g. at night). • The pump runs 24 hours without external control at the mains. | Setback operation |
8.4 Setting the pump performance
During planning, the unit is designed for a specific duty point (hydraulic full-load point for maximum heating power requirement calculated). During commissioning, the pump capacity (delivery head) must be set according to the duty point of the unit. The factory setting does not comply with the pump capacity required for the system. It is determined with the help of the pump curve diagram for the selected pump type (from catalogue/data sheet).
See also Fig. 8 to 10.
p-c, p-v and p-T control modes:
| Δp-c (Fig. 9) | Δp-v (Fig. 8) | Δp-T (Fig. 10) | |
| Duty point on maximum curve | Draw from duty point towards the left. Read off setpoint Hs and set the pump to this value. | The settings are to be made by customer service taking the plant conditions into account, via the serial digital interface or using an IR operating and service unit (accessory). | |
| Duty point within the control range | Draw from duty point towards the left. Read off set-point Hs and set the pump to this value. | Go along the control curve up to the max-imum curve, then move horizontally to the left. Read off the setpoint Hs and set the pump to this value. | |
| Adjustment range Hmin, Hmax see 5.1 Type key | Tmin: 20 ... 100 °CTmax: 30 ... 110 °CTΔT = Tmax -Tmin ≥ 10 °CGradient: ΔHs/ΔT ≤ 1 m/10 °CHmin, HmaxAdjustment in positive effective direction: Hmax > HminAdjustment in negative effective direction: Hmin > Hmax | ||
8.4.1 Limiting the volume flow
If there is excess supply from the differential pressure control ( p - c, p - v) , the maximum volume flow can be limited to 25% - 90% of Qmax by means of the IR operating and service unit (accessory). (Pump software status SW ≥ 6.0 ). When the set value is reached, the pump is controlled on the pump curve along the limit - never beyond.

NOTE: "Q-Limit" can only be set using the IR operating and service unit (accessory). If "Q-Limit" is used in non-hydraulically balanced systems, partial areas can be undersupplied. Perform hydraulic balancing.
8.5 Operation
Faults of electronic devices due to electromagnetic fields
Electromagnetic fields are created during the operation of pumps with frequency converter. Interference of electronic devices may be the result. The result may be a device malfunction, which can result in damage to the health or even death, e.g. of persons carrying implanted active or passive medical devices. Therefore, during operation the presence of any persons e.g. with cardiac pacemakers in the vicinity of the unit/pump should be prohibited. With magnetic or electronic data media, the loss of data is possible.
8.6 Decommissioning
The pump must be decommissioned before conducting maintenance, repair or dismantling work.

DANGER! Risk of fatal injury!
An electric shock may occur when working on electrical equipment.
- Have work on the electrical part of the pump carried out only by a qualified electrician as a basic principle.
- Before starting any maintenance and repair work, disconnect the pump from the power supply, and make sure it cannot be switched back on by unauthorised persons.
- Work on the module may only be started once 5 minutes have passed, due to the dangerous residual contact voltage (capacitors).
- Check to ensure that all connections (including potential-free contacts) are voltage-free.
- The pump may still be live even in voltage-free state. The drive rotor induces a dangerous contact voltage at the motor contacts.
Close the check valves in front of and behind the pump.
- If the control module is damaged, the pump must not be put into operation.

WARNING! Risk of burns!
Touching the pump can cause burns! Depending on the operating status of the pump or unit (fluid temperature), the entire pump can become very hot. Allow the unit and pump to cool down to room temperature.
9 Maintenance
Before carrying out maintenance / cleaning and repair work, observe Chapters 8.5 "Operation" and 8.6 "Decommissioning".
The safety instructions in Chapter 2.6 and Chapter 7 must be complied with. After completing maintenance and repair work, install and connect the pump according to Chapter 7 "Installation and electrical connection". Switch on the pump according to Chapter 8 "Commissioning".
9.1 Dismantling /installation

WARNING! Risk of injury and damage to property!
Incorrect dismantling/installation can lead to injuries and damage to property.
- Touching the pump can cause burns! Depending on the operating status of the pump or unit (fluid temperature), the entire pump can become very hot.
- At high fluid temperatures and system pressures there is risk of scalding due to escaping hot fluid.
Before dismantling the motor, close the existing check valves on both sides of the pump, allow the pump to cool down to room temperature, and drain the isolated branch of the system. If no check valves are fitted, drain the entire system.
- Observe the manufacturer's information and safety data sheets on possible additives in the unit.
- Risk of injury due to the motor/pump falling when the fastening screws have been undone.
Comply with national regulations for accident prevention and also with the operator's internal works, company and safety regulations. If necessary, wear protective clothing and equipment!

WARNING! Danger due to strong magnetic field!
Inside the machine there is always a strong magnetic field that can cause injury and damage to property in the event of incorrect dismantling.
- It is only permitted to have the rotor removed from the motor housing by qualified personnel!
- There is a crushing hazard! When pulling the rotor out of the motor, it may be suddenly pulled back into its initial position by the strong magnetic field.
- If the unit consisting of impeller, bearing shield and rotor is pulled out of the motor, persons with medical aids, such as cardiac pacemakers, insulin pumps, hearing aids, implants or similar are at risk. Death, severe injury and damage to property may be the result. For such persons, a professional medical assessment is always necessary.
- Electronic devices may be impaired functionally or damaged by the strong magnetic field of the rotor.
- If the rotor is outside the motor, magnetic objects may be attracted very suddenly. That can result in injury and damage to property.
In assembled condition, the rotor's magnetic field is guided in the motor's iron core. There is therefore no harmful magnetic field outside the machine.

DANGER! Risk of fatal electrical shock!
Even without the module (without electrical connection), there may be dangerous contact voltage at the motor contacts.
Observe the warning on the front side of the motor: "Attention - Generator voltage".
The motor does not have to be completely removed from the pump housing if only the control module is to be repositioned. The motor can be turned to the desired position whilst still attached to the pump housing (see permissible installation positions as per Fig. 2a and Fig. 2b).

NOTE: Generally, turn the motor head before the system is filled.

CAUTION! Risk of damage to property!
If for maintenance or repair work the motor head is detached from the pump housing, the O ring located between the motor head and pump housing must be replaced with a new one. When installing the motor head, check that the O ring is correctly seated.
- To release the motor, undo four socket-head screws (Fig. 5, pos.2).

CAUTION! Risk of damage to property!
Do not damage the O ring located between the motor head and the pump housing. The O ring must lie in the angled end shield that faces the impeller, and must not be twisted.
After the installation tighten the 4 socket-head screws again crosswise.
- The control module can be disconnected from the motor by undoing two screws if the screws on the motor flange cannot be accessed, see Chapter 9.2.
- For the commissioning of the pump, see Chapter 8.
9.2 Dismantling /installation of the control module

WARNING! Risk of injury and damage to property!
Incorrect dismantling/installation can lead to injuries and damage to property. Observe the hazard information in Chapter 9.1.

DANGER! Risk of fatal electrical shock!
Even without the module (without electrical connection), there may be dangerous contact voltage at the motor contacts (cause: generator operation when fluid flows through the pump). Do not stick any objects (e.g. nail, screwdriver, wire) into the motor's contacts.
The control module is disconnected from the motor by undoing two screws (Fig. 4):
- Undo the screws of the terminal box cover (item 1)
-
Remove the terminal box cover (item 2).
-
Undo the M5 internal hexagon screws (SW4) in the control module (item 3)
- Pull the control module off the motor (item 4).
- Install the module in the reverse order. Do not forget to install the flat gasket (item 5) between the motor housing and control module.
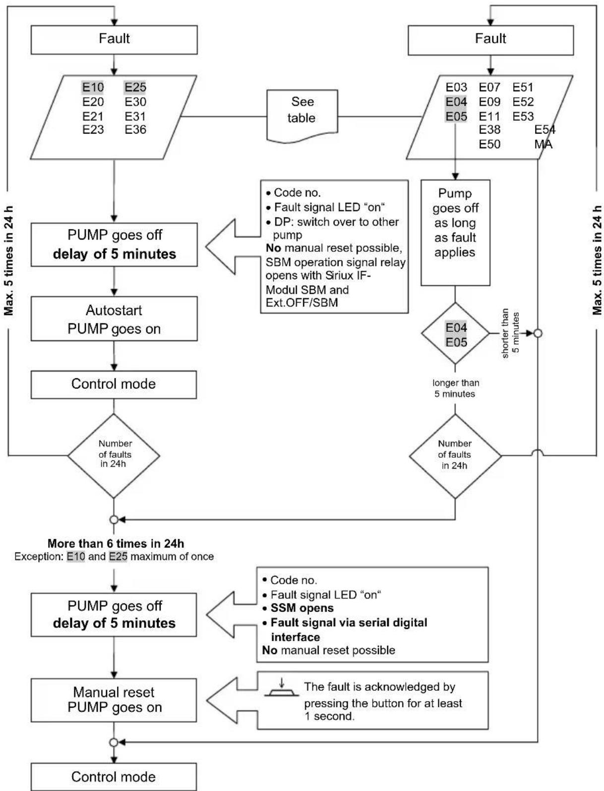
10 Faults, causes and remedies
Refer to the "Fault signal / warning signal" flow diagram and Tables 10, 10.1, 10.2 for troubleshooting.
Table 10: Faults with external interference sources
| Faults Causes Remedy | ||
| Pump is not running although the power supply is switched on. | Electrical fuse defective. Check fuses. | |
| Pump has no voltage. Reconnect the voltage. | ||
| Pump is making noises. | Cavitation due to insufficient suction pressure. | Increase the system suction pres-sure within the permissible range. |
| Check the delivery head and set it to a lower height if necessary. | ||
10.1 Fault signals - Heating/ventilation HV operating mode
- A fault occurs.
- The pump goes off, the fault signal LED (continuous red light) is activated. Double pump: The standby pump is switched on.
- The pump automatically goes on again after a delay of five minutes.
- The transmission of the fault via the serial digital interface depends on the type of IF Module. For details, see the documentation (Installation and operating instructions of the IF Module).
- Only if the fault occurs for the 6th time within 24 hours does the pump go off permanently, SSM opens. Then, the fault needs to be reset by hand.

EXCEPTION: The pump goes off immediately whenever a fault occurs for the first time with the code number "E10" and "E25".
10.2 Fault signals - Air-conditioning AC operating mode
A fault occurs.
- The pump goes off, the fault signal LED (continuous red light) is activated. The error message appears on the display, SSM opens. Then, the fault needs to be reset by hand. Double pump: The standby pump is switched on.
- The transmission of the fault via the serial digital interface depends on the type of IF Module. For details, see the documentation (Installation and operating instructions of the IF Module).

NOTE: Code nos. "E04" (mains undervoltage) and "E05" (mains overvoltage) are treated as faults only during AC operation and lead to immediate deactivation.
Table 10.1: Fault signals
| Code no. | Symbol flashing | Fault Cause Remedy | ||
| E04 | Line terminal | Mains undervoltage | Power supply too low on mains side | Check mains voltage |
| E05 | Line terminal | Mains overvoltage | Power supply too high on mains side | Check mains voltage |
| E10 Motor Pump | blockage | e.g. due to deposits Unblocking routine starts automatically.If the block- age is not removed after a maximum of 40 seconds, the pump goes off. Request customer service | ||
| E20 Motor Excess wind- ing tempera- ture | Blockage | |||
| Motor overloaded Allow motor to cool down, check setting | ||||
| Water temperature too high | Reduce water temperature | |||
| E21 Motor Motor overload | Short circuit/ earth leakage | Deposits in the pump Request customer service | ||
| E23 Motor | Motor/module defective Request customer service | |||
| E25 Motor Faulty contact | Module not connected properly | Re-connect module | ||
| E30 Module Excess module tem- perature | Limited air supply to mod- ule heat sink | Improve room ventilation, check operating condi- tions, request customer service, if necessary | ||
| E31 Module Excess power sec- tion temper- ature | Ambient temperature too high | Improve room ventilation, check operating condi- tions, request customer service, if necessary | ||
| E36 Module Module defective | Electronic components defective | Request customer service/ replace module | ||
10.3 Warning signals
The fault (warning only) is indicated.
- The fault signal LED and the SSM relay do not respond.
- The pump continues to run. The fault may occur any number of times.
- The indicated faulty operating status must not occur for a prolonged period. The cause must be eliminated.

EXCEPTION: If the "E04" and "E05" warnings apply in HV operating mode for longer than 5 minutes, they are transmitted as fault signals (see Chapter 10.1).
- The transmission of the fault via the serial digital interface depends on the type of IF Module. For details, see the documentation (Installation and operating instructions of the IF Module).
| Code no. | Symbol flashing | Fault Cause Remedy | ||
| E03 Water | temperature >110 °C | Heating control set incorrectly | Set to lower temperature | |
| E04 | Mains undervoltage | Mains overloaded Check electrical installation | ||
| E05 Mains | overvoltage | Faulty supply by the elec-tricity supply company | Check electrical installation | |
| E07 1.Generator | operation | Driven by the admission pressure pump (the pump is flowed through from the suction to the pressure side) | Synchronise power control of pumps | |
| 2.Turbine operation | The pump is driven back-wards (the pump is flowed through from the pressure to the suction side) | Check flow, install non-return valves if necessary | ||
| E09*) | Turbine operation | The pump is driven back-wards (the pump is flowed through from the pressure to the suction side) | Check flow, install non-return valves if necessary | |
| E11 Pump idling Air in the pump | Vent the pump and unit | |||
| E38 Motor | Fluid temper-ature sensor defective | Motor defective Request customer service | ||
| E50 Bus commu- nication fault | Interface, core defective, IF Modules not connected properly, cable defective | The control system is switched to local control mode via the interface after 5 minutes | ||
Table 10.2: Warning signals
| Code no. | Symbol flashing | Fault Cause Remedy | ||
| E51 Invalid | master/slave combination | Different pumps Single pumps:Use the same pump types. Double pump:Request customer service or read the pump type at MA and SL using an IR device. If the module types deviate, request the corresponding replacement module | ||
| E52 Master/slave | communication error | IF Modules not correctly plugged in, cable defec- tive | The modules switch over to single pump operation after 5 s. Plug modules back in, check cables | |
| E53 Invalid bus | address | Same bus address assigned twice | Carry out addressing on the module once again | |
| E54 I/O module | connection | I/O module connection interrupted | Check connection | |
| MA Master/slave | not set | Define the master and slave | ||
*) Only for pumps with P1 ≥ 800W
If the operating fault cannot be remedied, please consult skilled craft firms or the nearest Salmson customer service point or representative.
Flow diagram - Fault/warning signal during HV operation

Fault signals: Warning signals:
Flow diagram - Fault/warning signal during AC operation

Fault signals: Warning signals:
11 Spare parts
Spare parts can be ordered from your local specialist and/or via Salmson customer service.
In order to avoid queries and incorrect orders, the entire data on the name plate should be submitted for each order.
12 Disposal
Proper disposal and recycling of this product prevents damage to the environment and risks to personal health.
For dismantling and disposal of the motor, do not fail to observe the warnings in Chapter 9.1!
- Use public or private disposal organisations when disposing of the entire product or part of the product
- For more information on proper disposal, please contact your local council or waste disposal office or the supplier from whom you obtained the product.

NOTE:
The pump must not be disposed of along with household waste!
Further information on recycling can be found at www.salmson-recycling.com
Technical information subject to change without prior notice!
Indice
EC DECLARATION OF CONFORMITY
We, the manufacturer, declare that these glandless circulating pump types of the series
In their delivered state comply with the following relevant directives :
Machinery 2006/42/EC
and according to the annex 1, 1.5.1 , comply with the safety objectives of the Low Voltage Directive 2006/95/EC.
Electromagnetic compatibility 2004/108/EC
Energy-related products 2009/125/EC
This applies according to eco-design requirements of the regulation 641/2009 for glandless circulators amended by the regulation 622/2012
and with the relevant national legislation,
comply also with the following relevant harmonized European standards :
Person authorized to compile the technical file is :
Corporate Quality Manager

N°4130988.04 (CE-A-S n°4145717)
Corporate Quality Manager
WILOSALMSON FRANCE SAS
THIS LEAFLET HAS TO BE GIVEN TO THE END USER AND MUST BE LEFT ON SITE
This product was manufactured on a site
certified ISO 14.001. respectful of the environment.
This product is composed of materials in very great part which can be recycled.
At the end of the lifetime, to make it eliminate in the suitable sector.
ITALIANO
QUESTO LIBRETTO D'USO DEVE ESSERE RIMESSO ALL'UTILIZZATORE FINALE E RIMANERE SEMPRE DISPONIBILE SUL POSTO
SALMSON SOUTH AFRICA
- Gemini street
Lincro Business Park - PO Box 52
STANTON, 2065
Republic of SOUTH AFRICA
TEL:(27)116082780/1/2/3
FAX:(2/116082784
admin@salmson.co.za
WILO SALMSON ARGENTINA
C.U.I.T.30-69437902-4
Hemera 553/565 - C1295 ABI
EasyManual